【操作系统】进程间通讯方式

148 阅读2分钟

进程用户态空间独立,内核态空间共享,可以借助内核空间实现进程间的通信。

管道

  • 匿名管道:特殊文件只存在于内存,FIFO,单向数据,无格式的流且大小受限

    • 只能父进程与子进程通信或者子进程之间通信
  • 命名管道:不相关的进程间也能相互通信

缺点:效率低,不适合进程间频繁地交换数据。

消息队列

消息队列是保存在内核中的消息链表,以消息体(数据块,用户自定义的数据类型)为单位发送,消息的发送方和接收方要约定好消息体的数据类型

缺点:

  • 不适合比较大数据的传输,MSGMAX 和 MSGMNB限制单条、队列内的数据最大长度
  • 消息队列通信过程中,存在用户态与内核态之间的数据拷贝开销

共享内存

Why?

避免了用户态与内核态内存复制的开销。

How?

共享内存:拿出一块虚拟地址空间来,映射到相同的物理内存中。

信号量

Why?

共享内存同时被多进程使用会产生冲突

How?

使用信号量保护共享内存在同一时刻只能有一个进程访问

信号量大小1,访问前P操作,访问后V操作。

信号

信号:进程间通信机制中唯一的异步通信机制,例如kill

  • Ctrl+C 产生 SIGINT 信号,表示终止该进程;
  • Ctrl+Z 产生 SIGTSTP 信号,表示停止该进程,但还未结束;

进程对信号的处理:

  • 执行默认操作

  • 执行预定义的信号函数内容

  • 忽略信号(SIGINT 、SIGTSTP不可忽略)

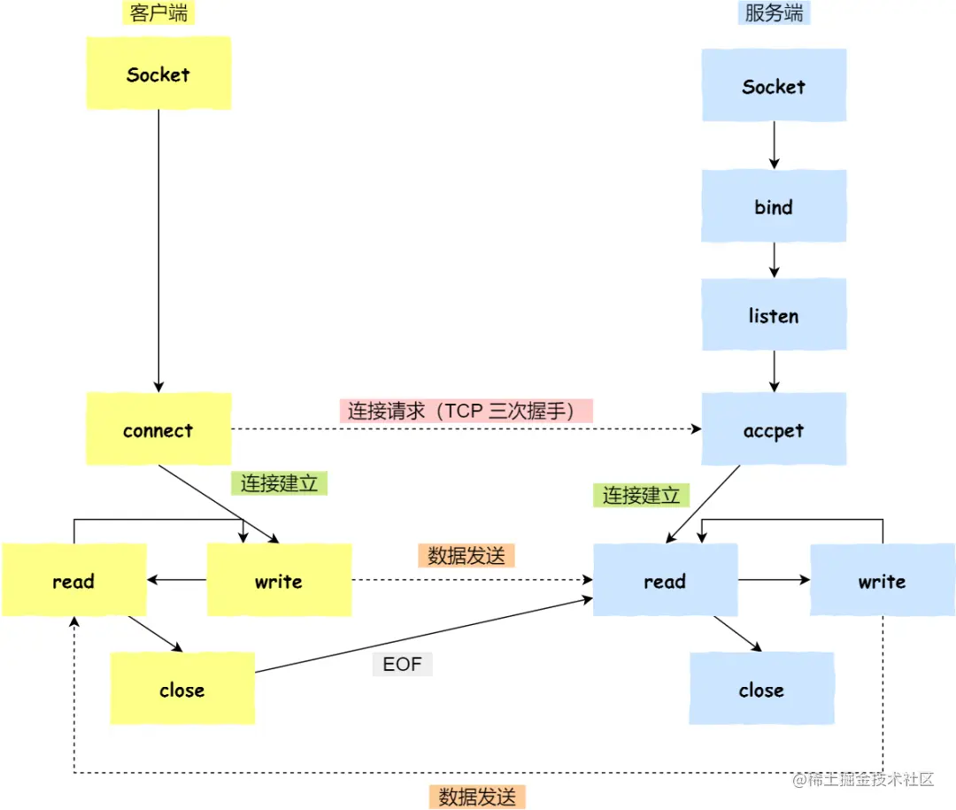
Socket

Why?

前面的方式都是同一主机上的进程间通信,无法做到跨主机通信

How?

int socket(int domain, int type, int protocal)

  • domain 参数用来指定协议族,比如 AF_INET 用于 IPV4、AF_INET6 用于 IPV6、AF_LOCAL/AF_UNIX 用于本机;
  • type 参数用来指定通信特性,比如 SOCK_STREAM 表示的是字节流,对应 TCP、SOCK_DGRAM 表示的是数据报,对应 UDP、SOCK_RAW 表示的是原始套接字;
  • protocal 基本废弃,写成 0 即可;
  • 实现 TCP 字节流通信:socket 类型是 AF_INET 和 SOCK_STREAM;
  • 实现 UDP 数据报通信:socket 类型是 AF_INET 和 SOCK_DGRAM;
  • 实现本地进程间通信:「本地字节流 socket 」类型是 AF_LOCAL 和 SOCK_STREAM,「本地数据报 socket 」类型是 AF_LOCAL 和 SOCK_DGRAM。另外,AF_UNIX 和 AF_LOCAL 是等价的,所以 AF_UNIX 也属于本地 socket;

针对 TCP\UDP 协议通信的 socket 编程模型

image.png

image.png