五、垃圾回收&内存泄漏

289 阅读5分钟

五、垃圾回收&内存泄漏

进度

2.1 什么是 GC?【done】
2.2 垃圾产生&为何回收【done】
2.3 垃圾回收策略【done】
2.4 V8 对 GC 的优化【to do】
3.1 什么是内存泄漏?【done】
3.2 常见的内存泄漏【done】
3.3 内存泄漏排查、定位与修复【to do】
3.4 常见的前端内存问题【done】

一. 目标

  1. 掌握 JS & V8 垃圾回收机制
  2. 掌握常见内存泄漏事件及排查方法

二、JS 的垃圾回收机制

2.1 什么是 GC?

web304-lesson5-JS垃圾回收&内存泄漏-1.what-is-gc.png

  • Garbage Collection
  • 高级语言自带 GC Java Pytenon JavaScript
  • 无 GC 的语言,比如 C、C++ ,需要程序员手动管理内存,相对比较麻烦。

2.2 垃圾产生&为何回收

web304-lesson5-JS垃圾回收&内存泄漏-2.how&why.png

2.3 垃圾回收策略

2.3.0 可达性

web304-lesson5-JS垃圾回收&内存泄漏-3.垃圾回收策略-可达性.png

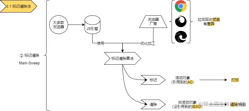
2.3.1 标记清除法

What is mark-sweep?

web304-lesson5-JS垃圾回收&内存泄漏-3.1.1what-is-mark-sweep.png

怎么标记变量?

web304-lesson5-JS垃圾回收&内存泄漏-3.1.2how-to-mark.png

1.策略

web304-lesson5-JS垃圾回收&内存泄漏-3.1.3策略.png

2.优点

web304-lesson5-JS垃圾回收&内存泄漏-3.1.4优点.png

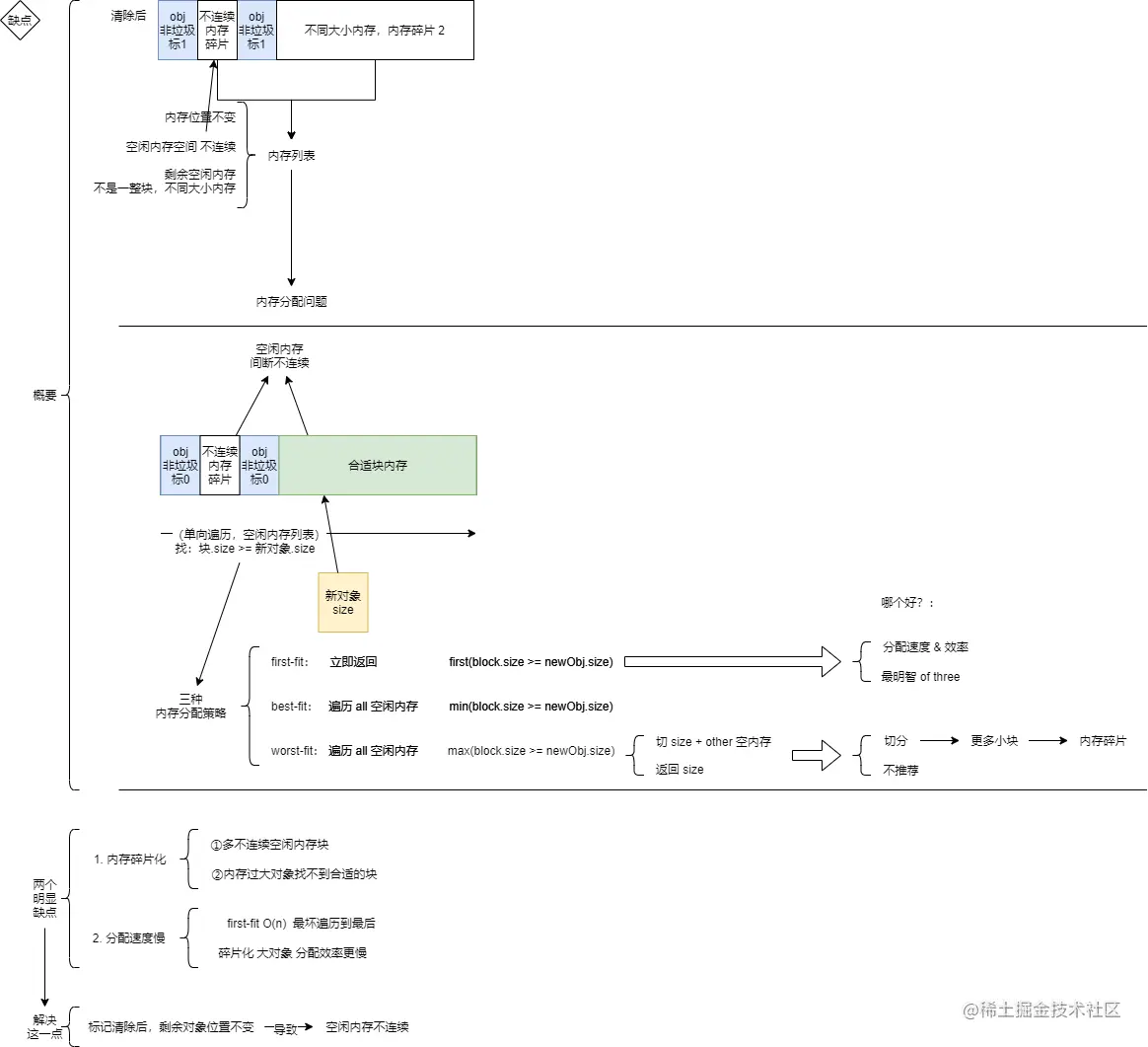
3.缺点

web304-lesson5-JS垃圾回收&内存泄漏-3.1.5缺点.png

标记整理法mark-compact

web304-lesson5-JS垃圾回收&内存泄漏-3.1.6what-is-mark-compact.png

2.3.2 引用计数法

web304-lesson5-JS垃圾回收&内存泄漏-3.2引用计数法.png

What is Reference Counting?
  • 早先 de 垃圾回收算法
  • 对象有没有其他对象引用
  • 零引用
  • 垃圾回收机制回收
1.策略

追踪记录每个变量值被使用的次数

let a = new Object() //1a
let b = a // 2a,b
a = null // 1b
b = null // GC
2.优点
  1. 立即回收垃圾(引用值 为 0 变 垃圾)
  2. 引用时计数(对比:标记清除算法间隔进行:JS 运行中,需要线程暂停,执行 GC;还需要遍历堆里的 AO&非 AO 来清除。引用计数只需引用时技术即可。)
3.缺点
  1. 计数器

    • 占位置很大
    • limit(number(引用)) 不知
  2. 循环引用——无法回收

2.4 V8 对 GC 的优化

分代式垃圾回收

并行回收(Parallel)

增量标记与懒性清理

增量

三色标记法(暂停与恢复)

写屏障(增量中修改引用)

懒性情里

增量标记与懒性清理的优缺点?

并发回收(Concurrent)

总结

三、JS 的内存泄漏

3.1 什么是内存泄漏?

web304-lesson5-JS内存泄漏-1.what-is-memory-leak.png

3.2 常见的内存泄漏

3.2.1 不正当的闭包

  1. 没有造成内存泄漏的闭包
function fn1() {
  let test = new Array(1000).fill('xianzao') // test 可被回收 没有内存泄漏
  return function () {
    // 典型闭包:是有权访问另一 fun(fn1) 函数作用域中变量的函数
    console.log('zaoxian')
  } // 返回函数 没有 fn1 内部的引用
}
let fn1Child = fn1()
fn1Child()
  1. 造成内存泄漏的闭包 & 解决方案:置空
function fn2() {
  let test = new Array(1000).fill('xianzao') // test 不会被回收,造成内存泄漏
  return function () {
    // 闭包
    console.log(test)
    return test
  } // return 的函数中:存在另一 fun(fn2) 函数作用域中 变量的引用 test
}
let fn2Child = fn2()
fn2Child()
fn2Child = null // 解决:函数调用后,外部引用关系置空

3.2.2 隐式全局变量

web304-lesson5-JS内存泄漏-2.2隐式全局变量.png

2 个额外隐式全局变量:

function fn() {
  test1 = new Array(1000).fill('xianzao') // 1.没有声明(没有声明从而制造了隐式全局变量test1)
  this.test2 = new Array(1000).fill('xianzao') // 2.函数 this(函数内部this指向window,制造了隐式全局变量test2)
}
fn()

置空/重新分配:

var test = new Array(10000)
// do something
test = null

3.2.3 游离 DOM 引用

  1. 解决图解:

web304-lesson5-JS内存泄漏-2.3游离DOM引用.png

  1. 概述: 考虑 性能/代码简洁,
    使用 变量缓存 DOM 节点引用
    但 移除节点时,
    应该 释放缓存的引用,
    否则 游离子树无法释放。

  2. 代码举例

<div id="root">
  <ul id="ul">
    <li></li>
    <li></li>
    <li id="li3"></li>
    <li></li>
  </ul>
</div>
<script>
  let root = document.querySelector('#root')
  let ul = document.querySelector('#ul')
  let li3 = document.querySelector('#li3')

  // 由于ul变量存在,整个ul及其子元素都不能GC
  root.removeChild(ul) // 1.移除 root 里 ul

  // 虽置空了ul变量,但由于li3变量引用ul的子节点,所以ul元素依然不能被GC
  ul = null // 2.变量缓存 DOM 节点引用——删除节点
  // 置空变量——避免额外全局变量产生
  // 否则,不能GC——内存泄漏

  // 已无变量引用,此时可以GC
  li3 = null
</script>

3.2.4 定时器

使用了 setInterval setTimeout requestAnimationFrame
要调用 clearInterval clearTimeout cancelAnimationFrame 来清除,
从而避免 第一行 没有结束前(调用第二行前),回调函数本身 ② & 回调函数内依赖的变量 ①无法回收,而造成的内存泄漏问题。

// 获取数据
let someResource = getData()
setInterval(() => {
  const node = document.getElementById('Node')
	if(node) {
    node.innerHTML = JSON.stringify(someResource)) // ① 回调函数里的变量,无法回收,即 someResource 无法回收
	}
} // ② 回调函数本身,无法回收
, 1000)

3.2.5 事件监听器

Vue 举例,React 也一样:

如果没有第2步(2.组件销毁时,主动清除事件监听器组件内挂载的事件处理函数),
引用的变量/函数 被认为需要 而不进行回收;
内部引用变量存储大量数据 -> 页面占用内存过 -> 意外的内存泄漏。

<template>
  <div></div>
</template>

<script>
  export default {
    created() {
      // 事件监听器:1.组件内挂载 事件处理函数
      window.addEventListener('resize', this.doSomething)
    },
    beforeDestroy() {
      // 事件监听器:2.组件销毁,主动清除
      window.removeEventListener('resize', this.doSomething)
    },
    methods: {
      doSomething() {
        // do something
      }
    }
  }
</script>

3.2.6 Map、Set 对象

Map Set Object({})都是强引用,主动清除,否则内存泄漏。

  1. Map : key 为对象,用 WeakMap,WeakMap 的键是弱引用&必须为对象(由于对象弱引用,不干扰 JS 的 GC),值:任意对象/原始值。
  2. Set : 用 Set 引用对象,用 WeakSet,存储对象弱引用的唯一值,值同样不重复&只保存对象弱引用(由于对象弱引用,不干扰 JS 的 GC)。
  3. 强&弱引用:
    • 强引用:JS GC 机制,持有对象引用(强引用),对象不会 GC;
    • 弱引用:对象被弱引用——不可访问的(弱可访问的)——可能任何时刻被回收。

例 1 :简单重写引用

let obj = { id: 1 } // 强引用
obj = null // 重写引用,清除对象引用,可回收

例 2 :使用 Map Set

let obj = { id: 1 }
let user = { info: obj } // user 强引用 obj
let set = new Set([obj]) // set 强引用 obj
let map = new Map([[obj, 'xianzao']]) // map 强引用 obj

obj = null // 重写置空

console.log(user.info) // {id: 1} ——>依然可取——>重写所有引用置空
console.log(set)
console.log(map)

例 3 :使用 WeakMap WeakSet

let obj = { id: 1 }
let weakSet = new WeakSet([obj]) // 弱引用 obj
let weakMap = new WeakMap([[obj, 'xianzao']]) // 弱引用 obj

obj = null // 重写置空

// {id: 1} ——>下一次 GC

3.2.7 Console

生产环境——及时清理输出!

  • 项目上线,不清理 console ——隐患,容易忽略;
  • 控制台——数据输出,浏览器保存了——输出对象的信息数据引用;
  • 未清理的 console ,if 输出对象——内存泄漏。

3.3 内存泄漏排查、定位与修复

例子:不正当使用闭包构成内存泄漏

原因:arr 数据有多少元素,存在多少次闭包引用——>程序点击次数越多,push 越多,内存消耗越大,页面越来越卡。

3.3.1 排查问题

3.3.2 分析定位

1.closure
2.array
3.总结

3.3.3 修复验证

3.4 常见的前端内存问题

  1. 内存泄漏
  2. 内存膨胀: 短时间 内存占用 急速上升 到达峰值;
    技术手段减少对内存的占用。
  3. 频繁 GC: GC 执行频繁,频繁使用 大临时变量 -> 新生代空间被装满,速度极快;
    每次 新生代装满 -> 触发 GC(频繁 GC) -> 页面卡顿; 避免:减少 太多临时变量的情况(临时变量无用就回收)

友情链接