硬核!阿里P8自爆春招面试核心手册,Github上获赞98.7K

233 阅读3分钟

秋招过后紧接着就是跳槽黄金期“金九银十”,现在Java面试已经是快被谈烂的话题了。随着近些年面试要求不断的提高,面试真题、面试总结、面试笔记......各种Java面试八股文一搜一大把,根本背不完,甚至是收藏=学会。但是总有程序员在错误地学习着,一边收藏一边抱怨着程序员是个枯燥无味的行业!

背八股文的方式当然枯燥了!我的建议是你时间比较充足的话,你可以通过实战项目的方式进行学习。先去实战,再去看对应的八股文,两者相辅相成。举个例子:你在项目中需要用到 Redis 来做缓存,你对照着官网简单了解使用了 Redis 之后你再去看 Redis 对应的八股文。在 Redis 八股文中,你知道了 Redis 集群的概念,你直呼好家伙,这不能解决单点风险和内存不够用的问题嘛!然后,你可以紧接着为自己的项目搭建一个 Redis 集群。我一直觉得面试八股文最好是和实践相结合。很多同学现在的方向都错了,上来就是直接背八股文,并且这些都是碎片化的知识,形不成体系,最后硬生生学成了文科,那当然无趣了。

需要这份 《最全 Java八股文面试核心架构笔记》 的小伙伴 ——【点这,快速入手通道】

如何系统、有条理地去学习,去备战金三银四?

  • 可以通过一个体系从头开始复习,“从面到点”的复习方式;
  • 通过一个知识点延伸到一个系统体系,“从点到面”的复习方式;
  • 回顾总结,近两年一线互联网高频考点,从自身出发,查漏补缺;

阿里Java核心知识手册

接下来我给大家分享一下,阿里P8大佬历年经验+实战汇聚而成的这份笔记;

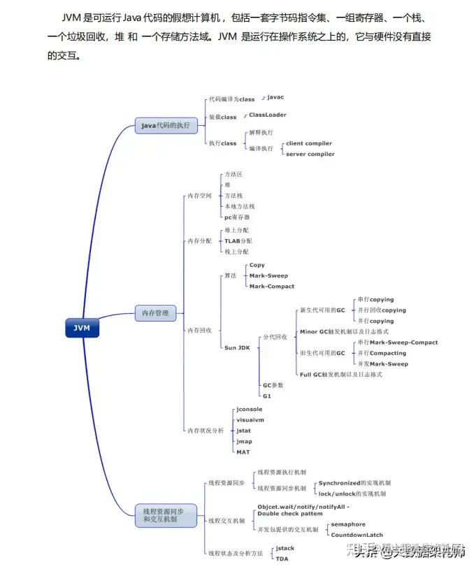
这份手册匆匆一看就感觉非常牛X,里面包含了:JVM、多线程并发、JAVA基础、Spring 原理、微服务、Netty、网络、Zookeeper、Kafka、RabbitMQ、设计模式、负载均衡、数据库、一致性算法、数据结构、加密算法、分布式缓存、Hadoop、机器学习、云计算等29个知识点;

接下来我就以截图的方式展示这份笔记;

目录内容一览:

这份笔记正如我建议的学习方式一样,先列出来一份体系图,然后再利用代码、案例、配图示例,一点一点地构建成一个完整体系;

面试八股文

接下来就跟大家再分享一份面试八股文,这份八股文是今年最新汇总的高频题库,与上面的阿里核心手册刚好可以配套使用;

本份笔记特点:

本份文档就是为了面试准备的,每个题目里面都会画出重点,分析每道题出现的意义,或者分析面试官提问的意图,避免应聘者踩坑;

目录一览:

好了,本文就写到这了,上述所有题目的答案我都整理成PDF了

image.png