围观 Jpom 支持使用第三方 OAuth2 认证用户

447 阅读3分钟

banner

Jpom 介绍 📢

Jpom 是一款简而轻的低侵入式在线构建、自动部署、日常运维、项目运维监控软件。

来我们先看看距离上次将大版本 2.10.36 发布到现在 Jpom 又卷了多少个版本(偷偷告诉您算上 beta 版本已经有 15+ 😱) 又有哪些精彩的功能。

还有更多变动等您来发现(新增、优化、修复累积达 30+)。

近期主要功能变动 📋

从上次 3月20日大版本发布后

  1. 开启了 beta 计划
  2. 新增了文件管理中心
  3. 支持 OAuth2 第三方平台登录(Gitee、MaxKey、Github)
  4. 新增了证书统一管理
  5. 部分数据支持跨工作空间共享(仓库、服务端脚本、节点脚本)
  6. 优化部分页面布局(列表固定操作列、构建页面、docker 控制台页面)

精彩变动说明 📝

本文主要选取精彩的变动相关功能说明和截图示例,具体功能使用方式可以安装 Jpom 或者升级到最新版本来体验。

beta 计划 📬

考虑到 Jpom 近期在 2.10.x 版本为 3.x 版本的过渡版本,在过渡期间肯定有较多或者频繁更新,这样会给部分用户带来更新 OR 不更新的顾虑和纠结。

在大家一起讨论建议下我们在 2.10.37 版本后开启 beta 计划,beta 计划默认是关闭的,我们在更新部分新功能和一些非阻塞 bug、小优化都将优先更新到 beta 版本中

再次我们很感谢参与 beta 计划的成员,能够及时给我们反馈 Jpom 中存在的bug、欠缺的地方,以及优化建议

如何开启beta 计划:

系统管理 -> 在线升级 -> 点击 [我要加入]

加入 beta 计划入口

确认加入 beta 计划

确认后就即可使用 beta 计划来检测新版本了

文件管理中心 📁

在很多场景下,开发人员会拿到一批新服务器。需要在新服务器里面安装各种环境(jdk,nginx,mysql,docker等常用组件),甚至是在离线的环境下需要为多台服务器安装 Jpom 插件端。

考虑到上述情况新版本中添加了文件管理来实现统一安装比较常用且固定文件,然后可以将文件以 SSH 方式节点方式上传到服务器中并且可以在上传前和上传后执行特定的命令来实现文件操作(安装 、解压、配置环境变量等)

温馨提醒:构建产物支持同步到文件管理中心奥

文件管理列表

发布文件

文件发布详情

悄悄告诉您:文件管理中心的文件支持分片下载(可以用于公司服务器内部下载共享文件)

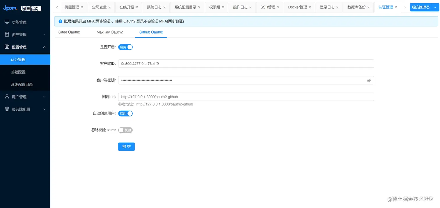
OAuth2 📇

为了能和公司的其他系统账号打通,Jpom 在 2.10.38 版本以后支持了使用第三方系统的 OAuth2 认证方式来登录账号,这样很方便实现管理多个系统账号统一管理修改用户密码等

目前已经支持的第三方系统有:Gitee、MaxKey、Github (更多平台系统等您来反馈)

开启方式:

系统管理 -> 配置管理 -> 认证配置

Gitee 配置

MaxKey 配置

Github 配置

注意:如果使用了 OAuth2 方式登录账号配置的 MFA(两步验证) 在登录的时候不会生效奥

感谢 🤝

感谢 MaxKey 作者:石鸣 贡献该功能

新版本部分功能截图

新版本构建页面

新版本 Docker 控制台

Jpom 链接 🔗

官网:jpom.top/

Gitee: gitee.com/dromara/Jpo…

Github: github.com/dromara/Jpo…

常见问题:jpom.top/pages/FQA/

加入社群:jpom.top/pages/prais…

赞赏&支持:jpom.top/pages/prais…