浅谈抽象工厂模式

134 阅读3分钟

简单说两句

作者:后端小知识

CSDN个人主页:后端小知识

🔎GZH后端小知识

🎉欢迎关注🔎点赞👍收藏⭐️留言📝

🚗抽象工厂模式

定义

抽象工厂是指当有多个抽象角色时使用的一种工厂模式。抽象工厂模式可以向客户端提供一个接口,使客户端在不必指定产品的具体情况下,创建多个产品族中的产品对象。

角色

抽象产品

具体产品

抽象工厂

具体工厂

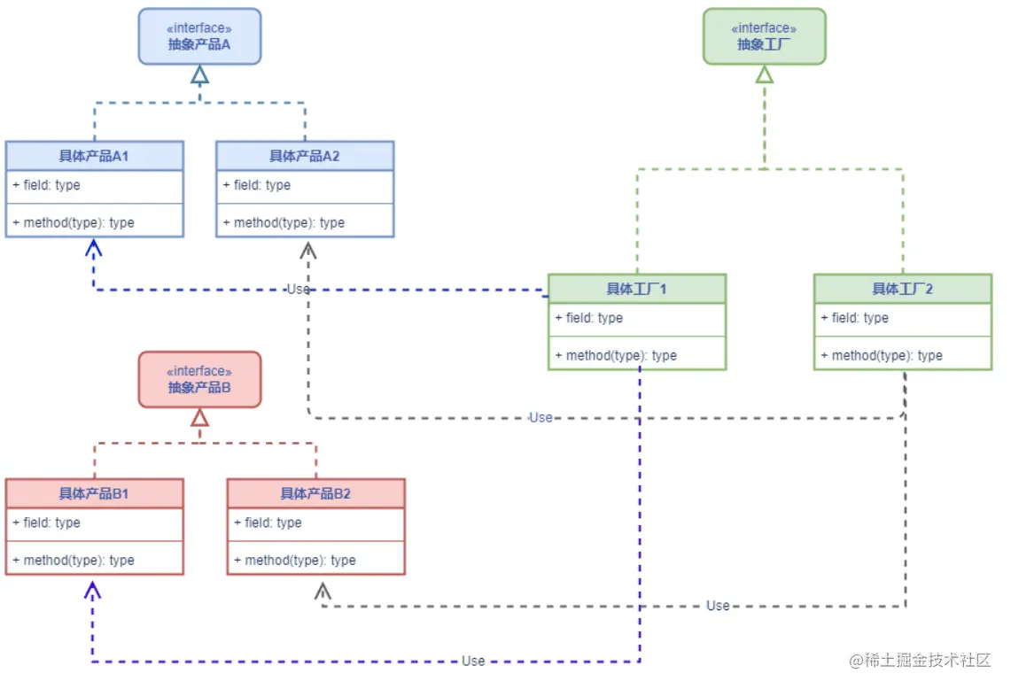
模式类图

image-20230401212824320

🍓举个栗子

小米工厂生产小米手机和小米电脑

Vivo工厂生产Vivo手机和Vivo电脑

我们先假设下我们用工厂方法模式写的话,类图是什么呢?

image-20230401213455874

🎈🎈🎈🎈🎈🎈🎈

那我们用工厂方法又是什么样的类图呢?

🎈🎈🎈🎈🎈🎈🎈

image-20230401214118979

🎈:我们可以很明显的看出这个类比上面工厂方法的类少,这个也算是一个优点了

代码

🥛先来回顾下问题:

小米工厂生产小米手机和小米电脑

Vivo工厂生产Vivo手机和Vivo电脑

【Tpis】: 可以着重看下类图

image-20230402000312850

编写顺序

Mobile > MiMobile > VivoMobile

Computer > MiComputer > VivoComputer

Factory > MiFactory > VivoFactory

Mobile.java

public interface Mobile {
    //打电话
    void call();
}

MiMobile.java

public class MiMobile implements Mobile {

    @Override
    public void call() {
        System.out.println("我的小米");
    }
}

VivoMobile.java

public class VivoMobile implements Mobile {

    @Override
    public void call() {
        System.out.println("我的vivo");
    }
}

Computer.java

public interface Computer {
    //工作
    void work();
}

MiComputer.java

public class MiComputer implements Computer {
    @Override
    public void work() {
        System.out.println("小米电脑");
    }
}

VivoComputer.java

public class VivoComputer implements Computer {
    @Override
    public void work() {
        System.out.println("vivo电脑");
    }
}

Factory.java

public interface Factory {
    Mobile getMobile();
    Computer getComputer();
}

MiFactory.java

public class MiFactory implements Factory {

    @Override
    public Mobile getMobile() {
        return new MiMobile();
    }

    @Override
    public Computer getComputer() {
        return new MiComputer();
    }
}

VivoFactory.java

public class VivoFactory implements Factory {

    @Override
    public Mobile getMobile() {
        return new VivoMobile();
    }
    @Override
    public Computer getComputer() {
        return new VivoComputer();
    }
}

Client.java

public class Client {
    private static void useProduct(Factory factory){
        factory.getComputer().work();
        factory.getMobile().call();
    }
    public static void main(String[] args) {
        useProduct(new VivoFactory());
        System.out.println("==============");
        useProduct(new MiFactory());
    }
}

结果

image-20230401234608166

🧡模式优点

仍然有简单工厂和工厂方法的优点

抽象工厂把工厂类的数量减少了,无论有多少个产品等级,工厂就一套

image-20230402000148090

💢模式缺点

当产品等级发生变化时,都要引起所有以前工厂代码的修改,比如我们要添加个 生产相机 ,那么Factory里面的代码就得改,那么所有的具体工厂都得改,违反了开闭原则

😋模式适用环境

当产品等级比较固定时,可以考虑用抽象工厂

若产品等级经常变化,则不建议使用抽象工厂

【都看到这了,点点赞点点关注呗,爱你们】😚😚

结语

谢谢你的阅读,由于作者水平有限,难免有不足之处,若读者发现问题,还请批评,在留言区留言或者私信告知,我一定会尽快修改的。若各位大佬有什么好的解法,或者有意义的解法都可以在评论区展示额,万分谢谢。 写作不易,望各位老板点点赞,加个关注!😘😘😘

💬

作者:后端小知识

CSDN个人主页:后端小知识

🔎GZH后端小知识

🎉欢迎关注🔎点赞👍收藏⭐️留言📝