Spring源码(五)AOP分析

100 阅读11分钟

1.AOP相关概念的类结构

1.1. Advice类结构

  我们先来看看Advice的类结构,advice-->通知,需要增强的功能

image.png

相关的说明

image.png

1.2. Pointcut类结构

  然后来看看Pointcut的设计,也就是切入点的处理。

image.png

Pointcut的两种实现方式

image.png

1.3. Advisor类结构

  Advisor的类结构比较简单。一个是PointcutAdvisor,一个是IntroductionAdvisor

image.png

我们要看的重点是 PointcutAdvisor 及实现 AspectJPointcutAdvisor。

2.织入的实现

2.1. BeanPostProcessor

2.1.1 案例演示

  我们通过案例来看,首先使用AOP来增强。

定义切面类

/**
 * 切面类
 */
@Component
@EnableAspectJAutoProxy
@Aspect
public class AspectAdviceBeanUseAnnotation {
​
  // 定义一个全局的Pointcut
  @Pointcut("execution(* com.study.spring.sample.aop.*.do*(..))")
  public void doMethods() {
  }
​
  @Pointcut("execution(* com.study.spring.sample.aop.*.service*(..))")
  public void services() {
  }
​
  // 定义一个Before Advice
  @Before("doMethods() and args(tk,..)")
  public void before3(String tk) {
    System.out.println("----------- AspectAdviceBeanUseAnnotation before3  增强  参数tk= " + tk);
  }
​
  @Around("services() and args(name,..)")
  public Object around2(ProceedingJoinPoint pjp, String name) throws Throwable {
    System.out.println("--------- AspectAdviceBeanUseAnnotation arround2 参数 name=" + name);
    System.out.println("----------- AspectAdviceBeanUseAnnotation arround2 环绕-前增强 for " + pjp);
    Object ret = pjp.proceed();
    System.out.println("----------- AspectAdviceBeanUseAnnotation arround2 环绕-后增强 for " + pjp);
    return ret;
  }
​
  @AfterReturning(pointcut = "services()", returning = "retValue")
  public void afterReturning(Object retValue) {
    System.out.println("----------- AspectAdviceBeanUseAnnotation afterReturning 增强 , 返回值为: " + retValue);
  }
​
  @AfterThrowing(pointcut = "services()", throwing = "e")
  public void afterThrowing(JoinPoint jp, Exception e) {
    System.out.println("----------- AspectAdviceBeanUseAnnotation afterThrowing 增强  for " + jp);
    System.out.println("----------- AspectAdviceBeanUseAnnotation afterThrowing 增强  异常 :" + e);
  }
​
  @After("doMethods()")
  public void after(JoinPoint jp) {
    System.out.println("----------- AspectAdviceBeanUseAnnotation after 增强  for " + jp);
  }
​
  /*
   * BeanDefinitionRegistryPostProcessor BeanFactoryPostProcessor
   * InstantiationAwareBeanPostProcessor Bean实例创建前后 BeanPostProcessor
   */
}

需要增强的目标类

@Component
public class BeanQ {
​
  public void do1(String task, int time) {
    System.out.println("-------------do1 do " + task + " time:" + time);
  }
​
  public String service1(String name) {
    System.out.println("-------------servce1 do " + name);
    return name;
  }
​
  public String service2(String name) {
    System.out.println("-------------servce2 do " + name);
    if (!"s1".equals(name)) {
      throw new IllegalArgumentException("参数 name != s1, name=" + name);
    }
​
    return name + " hello!";
  }
}

测试代码

@Configuration
@ComponentScan
public class AopMainAnno {
  public static void main(String[] args) {
    ApplicationContext context = new AnnotationConfigApplicationContext(AopMainAnno.class);
    BeanQ bq = context.getBean(BeanQ.class);
    bq.do1("task1", 20);
    System.out.println();
​
    bq.service1("service1");
​
    System.out.println();
    bq.service2("s1");
  }
}

执行即可看到增强的效果

2.1.2 @EnableAspectJAutoProxy

  我们需要使用代理增强处理,必须添加@EnableAspectJAutoProxy才生效。我们来看看他做了什么事情

image.png

image.png

image.png

在registerOrEscalateApcAsRequired方法中会把上面的Java类注入到容器中。

image.png

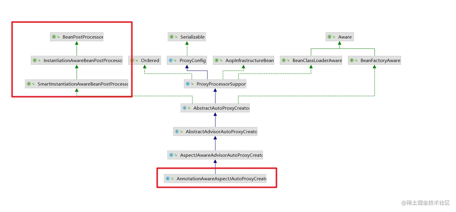
所以我们需要看看 AnnotationAwareAspectJAutoProxyCreator 的结构

2.1.3 AnnotationAwareAspectJAutoProxyCreator

  我们直接来看类图结构,可以发现其本质就是一个 BeanPostProcessor ,只是扩展了更多的功能。

image.png

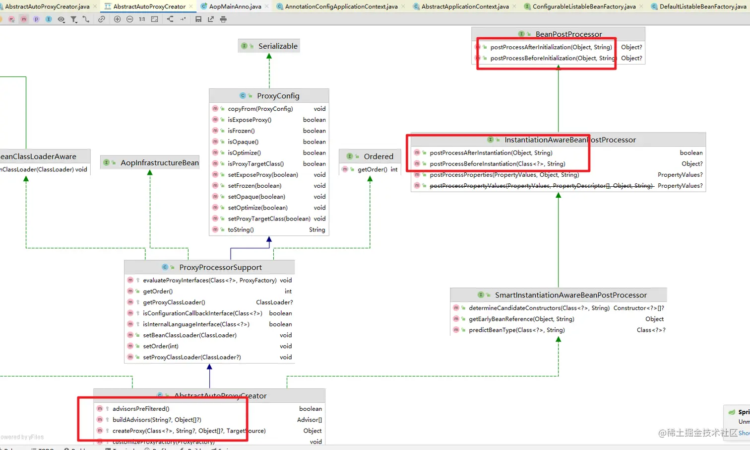
那么具体处理的逻辑

image.png

2.1.4 如何串联

  Bean的IoC是如何和对应的BeanPostProcessor串联的呢?我们来看看。

image.png

image.png

image.png

image.png

image.png

isInfrastructureClass方法判断是否是基础设施

image.png

shouldSkip:是否应该跳过,会完成相关的advisor的收集

image.png

具体的处理流程

  public List<Advisor> findAdvisorBeans() {
    // Determine list of advisor bean names, if not cached already.
    String[] advisorNames = this.cachedAdvisorBeanNames;
    if (advisorNames == null) {
      // Do not initialize FactoryBeans here: We need to leave all regular beans
      // uninitialized to let the auto-proxy creator apply to them!
      // 获取当前BeanFactory中所有实现了Advisor接口的bean的名称
      advisorNames = BeanFactoryUtils.beanNamesForTypeIncludingAncestors(
          this.beanFactory, Advisor.class, true, false);
      this.cachedAdvisorBeanNames = advisorNames;
    }
    if (advisorNames.length == 0) {
      return new ArrayList<>();
    }
​
    // 对获取到的实现Advisor接口的bean的名称进行遍历
    List<Advisor> advisors = new ArrayList<>();
    // 循环所有的beanName,找出对应的增强方法
    for (String name : advisorNames) {
      // isEligibleBean()是提供的一个hook方法,用于子类对Advisor进行过滤,这里默认返回值都是true
      if (isEligibleBean(name)) {
        // 如果当前bean还在创建过程中,则略过,其创建完成之后会为其判断是否需要织入切面逻辑
        if (this.beanFactory.isCurrentlyInCreation(name)) {
          if (logger.isTraceEnabled()) {
            logger.trace("Skipping currently created advisor '" + name + "'");
          }
        }
        else {
          try {
            // 将当前bean添加到结果中
            advisors.add(this.beanFactory.getBean(name, Advisor.class));
          }
          catch (BeanCreationException ex) {
            // 对获取过程中产生的异常进行封装
            Throwable rootCause = ex.getMostSpecificCause();
            if (rootCause instanceof BeanCurrentlyInCreationException) {
              BeanCreationException bce = (BeanCreationException) rootCause;
              String bceBeanName = bce.getBeanName();
              if (bceBeanName != null && this.beanFactory.isCurrentlyInCreation(bceBeanName)) {
                if (logger.isTraceEnabled()) {
                  logger.trace("Skipping advisor '" + name +
                      "' with dependency on currently created bean: " + ex.getMessage());
                }
                // Ignore: indicates a reference back to the bean we're trying to advise.
                // We want to find advisors other than the currently created bean itself.
                continue;
              }
            }
            throw ex;
          }
        }
      }
    }
    return advisors;
  }

2.2. 代理类的结构

  在上面的分析中出现了很多代理相关的代码,为了更好的理解,我们来梳理下Spring中的代理相关的结构

2.2.1 AopProxy

  在Spring中创建代理对象都是通过AopProxy这个接口的两个具体实现类来实现的,也就是jdk和cglib两种方式。

image.png

2.2.2 AopProxyFactory

  在Spring中通过AopProxyFactory这个工厂类来提供AopProxy。

image.png

默认的实现类是DefaultAopProxyFactory

  /**
   * 真正的创建代理,判断一些列条件,有自定义的接口的就会创建jdk代理,否则就是cglib
   * @param config the AOP configuration in the form of an
   * AdvisedSupport object
   * @return
   * @throws AopConfigException
   */
  @Override
  public AopProxy createAopProxy(AdvisedSupport config) throws AopConfigException {
    // 这段代码用来判断选择哪种创建代理对象的方式
    // config.isOptimize()   是否对代理类的生成使用策略优化 其作用是和isProxyTargetClass是一样的 默认为false
    // config.isProxyTargetClass() 是否使用Cglib的方式创建代理对象 默认为false
    // hasNoUserSuppliedProxyInterfaces目标类是否有接口存在 且只有一个接口的时候接口类型不是SpringProxy类型
    if (config.isOptimize() || config.isProxyTargetClass() || hasNoUserSuppliedProxyInterfaces(config)) {
      // 上面的三个方法有一个为true的话,则进入到这里
      // 从AdvisedSupport中获取目标类 类对象
      Class<?> targetClass = config.getTargetClass();
      if (targetClass == null) {
        throw new AopConfigException("TargetSource cannot determine target class: " +
            "Either an interface or a target is required for proxy creation.");
      }
      // 判断目标类是否是接口 如果目标类是接口的话,则还是使用JDK的方式生成代理对象
      // 如果目标类是Proxy类型 则还是使用JDK的方式生成代理对象
      if (targetClass.isInterface() || Proxy.isProxyClass(targetClass)) {
        return new JdkDynamicAopProxy(config);
      }
      // 配置了使用Cglib进行动态代理或者目标类没有接口,那么使用Cglib的方式创建代理对象
      return new ObjenesisCglibAopProxy(config);
    }
    else {
      // 使用JDK的提供的代理方式生成代理对象
      return new JdkDynamicAopProxy(config);
    }
  }

2.2.3 ProxyFactory

  ProxyFactory代理对象的工厂类,用来创建代理对象的工厂。

image.png

然后我们来看看 ProxyFactory的体系结构

image.png

ProxyConfig

这个类主要保存代理的信息,如果是否使用类代理,是否要暴露代理等。

public class ProxyConfig implements Serializable {
​
  /** use serialVersionUID from Spring 1.2 for interoperability. */
  private static final long serialVersionUID = -8409359707199703185L;
​
  // 是否代理的对象是类,动态代理分为代理接口和类,这里的属性默认是代理的接口
  private boolean proxyTargetClass = false;
  // 是否进行主动优化,默认是不会主动优化
  private boolean optimize = false;
  // 是否由此配置创建的代理不能被转成Advised类型,默认时候可转
  boolean opaque = false;
  // 是否会暴露代理在调用的时候,默认是不会暴露
  boolean exposeProxy = false;
  // 是否冻结此配置,不能被修改
  private boolean frozen = false;
​
}
​
​

Advised

由持有 AOP 代理工厂配置的类实现的接口。此配置包括拦截器和其他advice、advisor和代理接口。从 Spring 获得的任何 AOP 代理都可以转换为该接口,以允许操作其 AOP 通知。

image.png

AdvisedSupport

  • AOP代理配置管理器的基类。 此类的子类通常是工厂,从中可以直接获取 AOP 代理实例。此类可释放Advices和Advisor的内部管理子类,但实际上并没有实现代理创建方法,实现由子类提供

  • AdvisedSupport实现了Advised中处理Advisor和Advice的方法,添加Advice时会被包装成一个Advisor,默认使用的Advisor是DefaultPointcutAdvisor,DefaultPointcutAdvisor默认的Pointcut是TruePointcut(转换为一个匹配所有方法调用的Advisor与代理对象绑定)。

  • AdvisedSupport同时会缓存对于某一个方法对应的所有Advisor(Map<MethodCacheKey, List methodCache),当Advice或Advisor发生变化时,会清空该缓存。 getInterceptorsAndDynamicInterceptionAdvice用来获取对应代理方法对应有效的拦截器链 。

ProxyCreatorSupport

  继承了AdvisedSupport,ProxyCreatorSupport正是实现代理的创建方法,ProxyCreatorSupport有一个成员变量AopProxyFactory,而该变量的值默认是DefaultAopProxyFactory

image.png

这个也就和前面的AopProxyFactory串联起来了。

2.3. @Aspect解析

  然后我们分析下@Aspect注解的解析过程

  @Override
  protected boolean shouldSkip(Class<?> beanClass, String beanName) {
    // TODO: Consider optimization by caching the list of the aspect names
    List<Advisor> candidateAdvisors = findCandidateAdvisors();
    for (Advisor advisor : candidateAdvisors) {
      if (advisor instanceof AspectJPointcutAdvisor &&
          ((AspectJPointcutAdvisor) advisor).getAspectName().equals(beanName)) {
        return true;
      }
    }
    return super.shouldSkip(beanClass, beanName);
  }

先进入到shouldSkip方法。然后进入到 findCandidateAdvisors方法。

  /**
   * 查找通知器
   * @return
   */
  @Override
  protected List<Advisor> findCandidateAdvisors() {
    // Add all the Spring advisors found according to superclass rules.
    // 找到系统中实现了Advisor接口的bean
    List<Advisor> advisors = super.findCandidateAdvisors();
    // Build Advisors for all AspectJ aspects in the bean factory.
    if (this.aspectJAdvisorsBuilder != null) {
      // 找到系统中使用@Aspect标注的bean,并且找到该bean中使用@Before,@After等标注的方法,
      // 将这些方法封装为一个个Advisor
      advisors.addAll(this.aspectJAdvisorsBuilder.buildAspectJAdvisors());
    }
    return advisors;
  }

在这个方法中就可以看到@Aspect 注解的处理了,进入到buildAspectJAdvisors方法

  public List<Advisor> buildAspectJAdvisors() {
    // 获取切面名字列表
    List<String> aspectNames = this.aspectBeanNames;
​
    // 缓存字段aspectNames没有值,注意实例化第一个单实例bean的时候就会触发解析切面
    if (aspectNames == null) {
      // 双重检查
      synchronized (this) {
        aspectNames = this.aspectBeanNames;
        if (aspectNames == null) {
          // 用于保存所有解析出来的Advisors集合对象
          List<Advisor> advisors = new ArrayList<>();
          // 用于保存切面的名称的集合
          aspectNames = new ArrayList<>();
          /**
           * AOP功能中在这里传入的是Object对象,代表去容器中获取到所有的组件的名称,然后再
           * 进行遍历,这个过程是十分的消耗性能的,所以说Spring会再这里加入了保存切面信息的缓存。
           * 但是事务功能不一样,事务模块的功能是直接去容器中获取Advisor类型的,选择范围小,且不消耗性能。
           * 所以Spring在事务模块中没有加入缓存来保存我们的事务相关的advisor
           */
          String[] beanNames = BeanFactoryUtils.beanNamesForTypeIncludingAncestors(
              this.beanFactory, Object.class, true, false);
          // 遍历我们从IOC容器中获取处的所有Bean的名称
          for (String beanName : beanNames) {
            // 判断当前bean是否为子类定制的需要过滤的bean
            if (!isEligibleBean(beanName)) {
              continue;
            }
            // We must be careful not to instantiate beans eagerly as in this case they
            // would be cached by the Spring container but would not have been weaved.
            // 通过beanName去容器中获取到对应class对象
            Class<?> beanType = this.beanFactory.getType(beanName, false);
            if (beanType == null) {
              continue;
            }
            // 判断当前bean是否使用了@Aspect注解进行标注
            if (this.advisorFactory.isAspect(beanType)) {
              aspectNames.add(beanName);
              // 对于使用了@Aspect注解标注的bean,将其封装为一个AspectMetadata类型。
              // 这里在封装的过程中会解析@Aspect注解上的参数指定的切面类型,如perthis
              // 和pertarget等。这些被解析的注解都会被封装到其perClausePointcut属性中
              AspectMetadata amd = new AspectMetadata(beanType, beanName);
              // 判断@Aspect注解中标注的是否为singleton类型,默认的切面类都是singleton类型
              if (amd.getAjType().getPerClause().getKind() == PerClauseKind.SINGLETON) {
                // 将BeanFactory和当前bean封装为MetadataAwareAspect-
                // InstanceFactory对象,这里会再次将@Aspect注解中的参数都封装
                // 为一个AspectMetadata,并且保存在该factory中
                MetadataAwareAspectInstanceFactory factory =
                    new BeanFactoryAspectInstanceFactory(this.beanFactory, beanName);
                // 通过封装的bean获取其Advice,如@Before,@After等等,并且将这些
                // Advice都解析并且封装为一个个的Advisor
                List<Advisor> classAdvisors = this.advisorFactory.getAdvisors(factory);
                // 如果切面类是singleton类型,则将解析得到的Advisor进行缓存,
                // 否则将当前的factory进行缓存,以便再次获取时可以通过factory直接获取
                if (this.beanFactory.isSingleton(beanName)) {
                  this.advisorsCache.put(beanName, classAdvisors);
                }
                else {
                  this.aspectFactoryCache.put(beanName, factory);
                }
                advisors.addAll(classAdvisors);
              }
              else {
                // Per target or per this.
                // 如果@Aspect注解标注的是perthis和pertarget类型,说明当前切面
                // 不可能是单例的,因而这里判断其如果是单例的则抛出异常
                if (this.beanFactory.isSingleton(beanName)) {
                  throw new IllegalArgumentException("Bean with name '" + beanName +
                      "' is a singleton, but aspect instantiation model is not singleton");
                }
                // 将当前BeanFactory和切面bean封装为一个多例类型的Factory
                MetadataAwareAspectInstanceFactory factory =
                    new PrototypeAspectInstanceFactory(this.beanFactory, beanName);
                // 对当前bean和factory进行缓存
                this.aspectFactoryCache.put(beanName, factory);
                advisors.addAll(this.advisorFactory.getAdvisors(factory));
              }
            }
          }
          this.aspectBeanNames = aspectNames;
          return advisors;
        }
      }
    }
​
    if (aspectNames.isEmpty()) {
      return Collections.emptyList();
    }
    // 通过所有的aspectNames在缓存中获取切面对应的Advisor,这里如果是单例的,则直接从advisorsCache
    // 获取,如果是多例类型的,则通过MetadataAwareAspectInstanceFactory立即生成一个
    List<Advisor> advisors = new ArrayList<>();
    for (String aspectName : aspectNames) {
      List<Advisor> cachedAdvisors = this.advisorsCache.get(aspectName);
      // 如果是单例的Advisor bean,则直接添加到返回值列表中
      if (cachedAdvisors != null) {
        advisors.addAll(cachedAdvisors);
      }
      else {
        // 如果是多例的Advisor bean,则通过MetadataAwareAspectInstanceFactory生成
        MetadataAwareAspectInstanceFactory factory = this.aspectFactoryCache.get(aspectName);
        advisors.addAll(this.advisorFactory.getAdvisors(factory));
      }
    }
    return advisors;
  }

然后我们需要看看 this.advisorFactory.getAdvisors(factory) 方法:完成 切入点表达式和对应Advice增强的方法绑定为Advisor。

  @Override
  public List<Advisor> getAdvisors(MetadataAwareAspectInstanceFactory aspectInstanceFactory) {
    // 获取标记为AspectJ的类
    Class<?> aspectClass = aspectInstanceFactory.getAspectMetadata().getAspectClass();
    // 获取标记为AspectJ的name
    String aspectName = aspectInstanceFactory.getAspectMetadata().getAspectName();
    // 对当前切面bean进行校验,主要是判断其切点是否为perflow或者是percflowbelow,Spring暂时不支持
    // 这两种类型的切点
    validate(aspectClass);
​
    // We need to wrap the MetadataAwareAspectInstanceFactory with a decorator
    // so that it will only instantiate once.
    // 将当前aspectInstanceFactory进行封装,这里LazySingletonAspectInstanceFactoryDecorator
    // 使用装饰器模式,主要是对获取到的切面实例进行了缓存,保证每次获取到的都是同一个切面实例
    MetadataAwareAspectInstanceFactory lazySingletonAspectInstanceFactory =
        new LazySingletonAspectInstanceFactoryDecorator(aspectInstanceFactory);
​
    List<Advisor> advisors = new ArrayList<>();
    // 这里getAdvisorMethods()会获取所有的没有使用@Pointcut注解标注的方法,然后对其进行遍历
    for (Method method : getAdvisorMethods(aspectClass)) {
      // Prior to Spring Framework 5.2.7, advisors.size() was supplied as the declarationOrderInAspect
      // to getAdvisor(...) to represent the "current position" in the declared methods list.
      // However, since Java 7 the "current position" is not valid since the JDK no longer
      // returns declared methods in the order in which they are declared in the source code.
      // Thus, we now hard code the declarationOrderInAspect to 0 for all advice methods
      // discovered via reflection in order to support reliable advice ordering across JVM launches.
      // Specifically, a value of 0 aligns with the default value used in
      // AspectJPrecedenceComparator.getAspectDeclarationOrder(Advisor).
      // 判断当前方法是否标注有@Before,@After或@Around等注解,如果标注了,则将其封装为一个Advisor
      Advisor advisor = getAdvisor(method, lazySingletonAspectInstanceFactory, 0, aspectName);
      if (advisor != null) {
        advisors.add(advisor);
      }
    }
​
    // If it's a per target aspect, emit the dummy instantiating aspect.
    // 这里的isLazilyInstantiated()方法判断的是当前bean是否应该被延迟初始化,其主要是判断当前
    // 切面类是否为perthis,pertarget或pertypewithiin等声明的切面。因为这些类型所环绕的目标bean
    // 都是多例的,因而需要在运行时动态判断目标bean是否需要环绕当前的切面逻辑
    if (!advisors.isEmpty() && lazySingletonAspectInstanceFactory.getAspectMetadata().isLazilyInstantiated()) {
      // 如果Advisor不为空,并且是需要延迟初始化的bean,则在第0位位置添加一个同步增强器,
      // 该同步增强器实际上就是一个BeforeAspect的Advisor
      Advisor instantiationAdvisor = new SyntheticInstantiationAdvisor(lazySingletonAspectInstanceFactory);
      advisors.add(0, instantiationAdvisor);
    }
​
    // Find introduction fields.
    // 判断属性上是否包含有@DeclareParents注解标注的需要新添加的属性,如果有,则将其封装为一个Advisor
    for (Field field : aspectClass.getDeclaredFields()) {
      Advisor advisor = getDeclareParentsAdvisor(field);
      if (advisor != null) {
        advisors.add(advisor);
      }
    }
​
    return advisors;
  }

然后我们需要关注的方法 根据对应的方法获取对应的Advisor 通知。

image.png

  @Nullable
  public Advisor getAdvisor(Method candidateAdviceMethod, MetadataAwareAspectInstanceFactory aspectInstanceFactory,
      int declarationOrderInAspect, String aspectName) {
    // 校验当前切面类是否使用了perflow或者percflowbelow标识的切点,Spring暂不支持这两种切点
    validate(aspectInstanceFactory.getAspectMetadata().getAspectClass());
​
    // 获取当前方法中@Before,@After或者@Around等标注的注解,并且获取该注解的值,将其
    // 封装为一个AspectJExpressionPointcut对象
    AspectJExpressionPointcut expressionPointcut = getPointcut(
        candidateAdviceMethod, aspectInstanceFactory.getAspectMetadata().getAspectClass());
    if (expressionPointcut == null) {
      return null;
    }
​
    // 将获取到的切点,切点方法等信息封装为一个Advisor对象,也就是说当前Advisor包含有所有
    // 当前切面进行环绕所需要的信息
    return new InstantiationModelAwarePointcutAdvisorImpl(expressionPointcut, candidateAdviceMethod,
        this, aspectInstanceFactory, declarationOrderInAspect, aspectName);
  }

2.4. 多个切面的责任链实现

image.png

代理方法

image.png

invoke方法的处理

  public Object invoke(Object proxy, Method method, Object[] args) throws Throwable {
    Object oldProxy = null;
    boolean setProxyContext = false;
​
    // 获取到我们的目标对象
    TargetSource targetSource = this.advised.targetSource;
    Object target = null;
​
    try {
      // 若是equals方法不需要代理
      if (!this.equalsDefined && AopUtils.isEqualsMethod(method)) {
        // The target does not implement the equals(Object) method itself.
        return equals(args[0]);
      }
      // 若是hashCode方法不需要代理
      else if (!this.hashCodeDefined && AopUtils.isHashCodeMethod(method)) {
        // The target does not implement the hashCode() method itself.
        return hashCode();
      }
      // 若是DecoratingProxy也不要拦截器执行
      else if (method.getDeclaringClass() == DecoratingProxy.class) {
        // There is only getDecoratedClass() declared -> dispatch to proxy config.
        return AopProxyUtils.ultimateTargetClass(this.advised);
      }
      // isAssignableFrom方法:如果调用这个方法的class或接口与参数cls表示的类或接口相同,或者是参数cls表示的类或接口的父类,则返回true
      else if (!this.advised.opaque && method.getDeclaringClass().isInterface() &&
          method.getDeclaringClass().isAssignableFrom(Advised.class)) {
        // Service invocations on ProxyConfig with the proxy config...
        return AopUtils.invokeJoinpointUsingReflection(this.advised, method, args);
      }
​
      Object retVal;
​
      /**
       * 这个配置是暴露我们的代理对象到线程变量中,需要搭配@EnableAspectJAutoProxy(exposeProxy = true)一起使用
       * 比如在目标对象方法中再次获取代理对象可以使用这个AopContext.currentProxy()
       * 还有的就是事务方法调用事务方法的时候也是用到这个
       */
      if (this.advised.exposeProxy) {
        // Make invocation available if necessary.
        // 把我们的代理对象暴露到线程变量中
        oldProxy = AopContext.setCurrentProxy(proxy);
        setProxyContext = true;
      }
​
      // Get as late as possible to minimize the time we "own" the target,
      // in case it comes from a pool.
      // 获取我们的目标对象
      target = targetSource.getTarget();
      // 获取我们目标对象的class
      Class<?> targetClass = (target != null ? target.getClass() : null);
​
      // Get the interception chain for this method.
      // 从Advised中根据方法名和目标类获取AOP拦截器执行链
      List<Object> chain = this.advised.getInterceptorsAndDynamicInterceptionAdvice(method, targetClass);
​
      // Check whether we have any advice. If we don't, we can fallback on direct
      // reflective invocation of the target, and avoid creating a MethodInvocation.
      // 如果拦截器链为空
      if (chain.isEmpty()) {
        // We can skip creating a MethodInvocation: just invoke the target directly
        // Note that the final invoker must be an InvokerInterceptor so we know it does
        // nothing but a reflective operation on the target, and no hot swapping or fancy proxying.
        // 通过反射直接调用执行
        Object[] argsToUse = AopProxyUtils.adaptArgumentsIfNecessary(method, args);
        // 如果没有发现任何拦截器那么直接调用切点方法
        retVal = AopUtils.invokeJoinpointUsingReflection(target, method, argsToUse);
      }
      else {
        // We need to create a method invocation...
        // 将拦截器封装在ReflectiveMethodInvocation,以便于使用其proceed进行处理
        MethodInvocation invocation =
            new ReflectiveMethodInvocation(proxy, target, method, args, targetClass, chain);
        // Proceed to the joinpoint through the interceptor chain.
        // 执行拦截器链
        retVal = invocation.proceed();
      }
​
      // Massage return value if necessary.
      // 获取返回类型
      Class<?> returnType = method.getReturnType();
      if (retVal != null && retVal == target &&
          returnType != Object.class && returnType.isInstance(proxy) &&
          !RawTargetAccess.class.isAssignableFrom(method.getDeclaringClass())) {
        // Special case: it returned "this" and the return type of the method
        // is type-compatible. Note that we can't help if the target sets
        // a reference to itself in another returned object.
        retVal = proxy;
      }
      // 返回值类型错误
      else if (retVal == null && returnType != Void.TYPE && returnType.isPrimitive()) {
        throw new AopInvocationException(
            "Null return value from advice does not match primitive return type for: " + method);
      }
      return retVal;
    }
    finally {
      // 如果目标对象不为空且目标对象是可变的,如prototype类型
      // 通常我们的目标对象都是单例的,即targetSource.isStatic为true
      if (target != null && !targetSource.isStatic()) {
        // Must have come from TargetSource.
        // 释放目标对象
        targetSource.releaseTarget(target);
      }
      if (setProxyContext) {
        // Restore old proxy.
        // 线程上下文复位
        AopContext.setCurrentProxy(oldProxy);
      }
    }
  }

proceed方法

  /**
   * 递归获取通知,然后执行
   * @return
   * @throws Throwable
   */
  @Override
  @Nullable
  public Object proceed() throws Throwable {
    // We start with an index of -1 and increment early.
    // 从索引为-1的拦截器开始调用,并按序递增,如果拦截器链中的拦截器迭代调用完毕,开始调用target的函数,这个函数是通过反射机制完成的
    // 具体实现在AopUtils.invokeJoinpointUsingReflection方法中
    if (this.currentInterceptorIndex == this.interceptorsAndDynamicMethodMatchers.size() - 1) {
      return invokeJoinpoint();
    }
​
    // 获取下一个要执行的拦截器,沿着定义好的interceptorOrInterceptionAdvice链进行处理
    Object interceptorOrInterceptionAdvice =
        this.interceptorsAndDynamicMethodMatchers.get(++this.currentInterceptorIndex);
    if (interceptorOrInterceptionAdvice instanceof InterceptorAndDynamicMethodMatcher) {
      // Evaluate dynamic method matcher here: static part will already have
      // been evaluated and found to match.
      // 这里对拦截器进行动态匹配的判断,这里是对pointcut触发进行匹配的地方,如果和定义的pointcut匹配,那么这个advice将会得到执行
      InterceptorAndDynamicMethodMatcher dm =
          (InterceptorAndDynamicMethodMatcher) interceptorOrInterceptionAdvice;
      Class<?> targetClass = (this.targetClass != null ? this.targetClass : this.method.getDeclaringClass());
      if (dm.methodMatcher.matches(this.method, targetClass, this.arguments)) {
        return dm.interceptor.invoke(this);
      }
      else {
        // Dynamic matching failed.
        // Skip this interceptor and invoke the next in the chain.
        // 如果不匹配,那么proceed会被递归调用,知道所有的拦截器都被运行过位置
        return proceed();
      }
    }
    else {
      // It's an interceptor, so we just invoke it: The pointcut will have
      // been evaluated statically before this object was constructed.
      // 普通拦截器,直接调用拦截器,将this作为参数传递以保证当前实例中调用链的执行
      return ((MethodInterceptor) interceptorOrInterceptionAdvice).invoke(this);
    }
  }