三种工厂模式的UML类图,hyperf中cache组件的工厂实现(真实例子)

392 阅读1分钟

三种工厂模式

  • 简单工厂(静态工厂)模式
  • 工厂方法模式
  • 抽象工厂(超级工厂)模式

使用场景举例

  • 简单工厂模式:简单工厂模式适用于需要根据不同的参数来创建不同产品对象的场景。例如,一个绘制图形的应用程序可以使用简单工厂模式来创建不同类型的图形对象,如圆形、矩形、三角形等。
  • 工厂方法模式:工厂方法模式适用于需要创建多个相关对象的场景。例如,在一个电子商务网站上,用户可以选择不同类型的商品进行购买,每种商品都有自己的订单处理逻辑和发货方式,可以使用工厂方法模式来创建不同类型的订单处理器和发货器。
  • 抽象工厂模式:抽象工厂模式适用于需要创建一组相关对象的场景。例如,在一个汽车制造工厂中,需要同时生产多种型号的汽车,每种型号都需要一组相关的零部件,可以使用抽象工厂模式来创建不同型号汽车所需的所有零部件。

类图

简单工厂(静态工厂)模式

simpleFactory.png

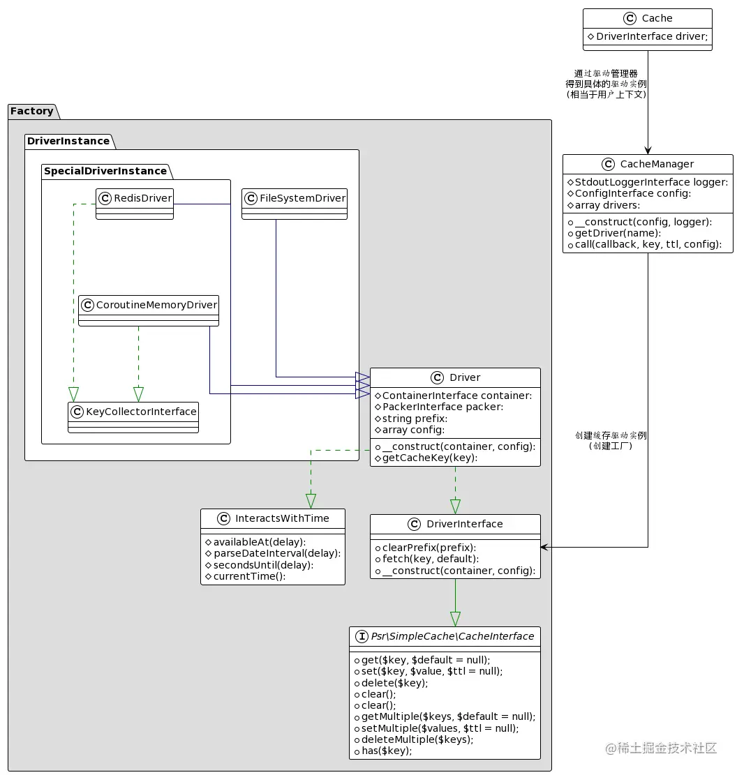
工厂模式 (真实例子:hyperf/cache)

factory.png

抽象工厂(超级工厂)模式

https://p3-juejin.byteimg.com/tos-cn-i-k3u1fbpfcp/451fd87bc7b24eccbdb85ac37a4bdd28~tplv-k3u1fbpfcp-zoom-1.image

代码实现

算啦,看着UML图还是不能构建出代码的化就需要多练习了。