10、Servlet

204 阅读14分钟

10、Servlet

一、Servlet简介

1、Servlet名字

Servlet=Server+applet

Server:服务器

applet:小程序

Servlet含义是服务器端的小程序

2、Servlet在整个Web应用中起到的作用

生活中的例子

02f7fbe217b64b679a5ba281a9c7b0df-20230304222234197.png

对应Web应用

2f8eaaea54c34197b61a3fd032fcf6a3-20230304222234300.png

具体细节

b84f9a5de242490fbf7597ecc1f1197b-20230304222235404.png

Servlet扮演角色

f09a664f58d44a9ca3957fa0434a7e77-20230304222234439.png

在整个Web应用中,Servlet主要负责处理请求、协调调度功能。我们可以把Servlet称为Web应用中的**『控制器』**

二、 Servlet HelloWorld

1、HelloWorld分析

目标

在页面上点击超链接,由Servlet处理这个请求,并返回一个响应字符串:Hello,I am Servlet

思路

b41b54804c4c43c98ab8e1361aef6428-20230304222234244.png

2、具体操作

第一步:创建动态Web module

b054ed62bb834e928ca01b86a16e5ff0-20230304222234256.png

第二步:创建超链接

<!-- /Web应用地址/Servlet地址 -->
<a href="/app/helloServlet">Servlet Hello World</a>

第三步:创建HelloServlet的Java类

public class HelloServlet implements Servlet {
    @Override
    public void init(ServletConfig servletConfig) throws ServletException {

    }

    @Override
    public ServletConfig getServletConfig() {
        return null;
    }

    @Override
    public void service(ServletRequest servletRequest, ServletResponse servletResponse) throws ServletException, IOException {

        // 控制台打印,证明这个方法被调用了
        System.out.println("我是HelloServlet,我执行了!");

        // 返回响应字符串
        // 1、获取能够返回响应数据的字符流对象
        PrintWriter writer = servletResponse.getWriter();

        // 2、向字符流对象写入数据
        writer.write("Hello,I am Servlet");
    }

    @Override
    public String getServletInfo() {
        return null;
    }

    @Override
    public void destroy() {

    }
}

第四步:配置HelloServlet

配置文件位置:WEB-INF/web.xml

7902ad215d614be29e9e867c97ab1f0e-20230304222234345.png

<!-- 配置Servlet本身 -->
<servlet>
    <!-- 全类名太长,给Servlet设置一个简短名称 -->
    <servlet-name>HelloServlet</servlet-name>

    <!-- 配置Servlet的全类名 -->
    <servlet-class>com.atguigu.servlet.HelloServlet</servlet-class>
</servlet>

<!-- 将Servlet和访问地址关联起来 -->
<servlet-mapping>
    <servlet-name>HelloServlet</servlet-name>
    <url-pattern>/helloServlet</url-pattern>
</servlet-mapping>

『虚拟路径』:Servlet并不是文件系统中实际存在目录或文件,所以为了方便浏览器访问,我们创建了虚拟出来的路径来访问它。

小结

  • 需求:在浏览器上点超链接能够访问Java程序

fd450cb6db304203baa905d98e077ba3-20230304222234382.png

3、梳理概念

原生Tomcat

1c11566b6e00484e94d0187cdc7741ac-20230304222234356.png

IDEA中的Tomcat实例

45627b8b66234e6ea34ea2f98a20ea3e-20230304222234440.png

IDEA中的Web工程

929766a2b8c64c5f8a1a1475f8a97712-20230304222234450.png

根据Web工程生成的war包

656db558c1cf4a8d9a2189160f53d06a-20230304222234459.png

Web工程中的资源

静态资源
  • HTML文件
  • CSS文件
  • JavaScript文件
  • 图片文件
动态资源
  • Servlet

访问资源的地址

静态资源

/Web应用名称/静态资源本身的路径

动态资源

/Web应用名称/虚拟路径

Web应用名称

2100307065014eb48ed32254408a8997-20230304222234448.png

总体的逻辑结构

56c0e96e61dd48a684648f208bbb79f0-20230304222234715.png

三、Servlet 生命周期

1、从Servlet接口说起

636f1ba713404243b554f8bafb5bf788-20230304222234718.png

2、Servlet创建对象的时机

验证方式

在HelloServlet的构造器中执行控制台打印

public HelloServlet(){
    System.out.println("我来了!HelloServlet对象创建!");
}

打印结果

我来了!HelloServlet对象创建! 我是HelloServlet,我执行了! 我是HelloServlet,我执行了! 我是HelloServlet,我执行了! 我是HelloServlet,我执行了! 我是HelloServlet,我执行了! 我是HelloServlet,我执行了!

结论

  • 默认情况下:Servlet在第一次接收到请求的时候才创建对象
  • 创建对象后,所有的URL地址匹配的请求都由这同一个对象来处理
  • Tomcat中,每一个请求会被分配一个线程来处理,所以可以说:Servlet是单实例,多线程方式运行的。
  • 既然Servlet是多线程方式运行,所以有线程安全方面的可能性,所以不能在处理请求的方法中修改公共属性。

修改Servlet创建对象的时机

修改web.xml中Servlet的配置:

<!-- 配置Servlet本身 -->
<servlet>
    <!-- 全类名太长,给Servlet设置一个简短名称 -->
    <servlet-name>HelloServlet</servlet-name>

    <!-- 配置Servlet的全类名 -->
    <servlet-class>com.atguigu.servlet.HelloServlet</servlet-class>

    <!-- 配置Servlet启动顺序 -->
    <load-on-startup>1</load-on-startup>
</servlet>

效果:Web应用启动的时候创建Servlet对象

e7322bf1509a45e3a3d47a3ce6772037-20230304222234716.png

友情提示:将来配置SpringMVC的时候会看到这样的配置。

3、其他环节

3a8cdb96bd7c4f8cad698d38dd9c61b0-20230304222234716.png

4、Servlet容器

容器

在开发使用的各种技术中,经常会有很多对象会放在容器中。

容器提供的功能

容器会管理内部对象的整个生命周期。对象在容器中才能够正常的工作,得到来自容器的全方位的支持。

  • 创建对象
  • 初始化
  • 工作
  • 清理

容器本身也是对象

  • 特点1:往往是非常大的对象
  • 特点2:通常的单例的

典型Servlet容器产品举例

  • Tomcat
  • jetty
  • jboss
  • Weblogic
  • WebSphere
  • glassfish

5、总结

名称时机次数
创建对象默认情况:接收到第一次请求 修改启动顺序后:Web应用启动过程中一次
初始化操作创建对象之后一次
处理请求接收到请求多次
销毁操作Web应用卸载之前一次

小提示:

我们学习任何一章的知识,通常都包括两类:

  • 现在用得上的——优先级高
  • 以后才用的——优先级低

生命周期部分就属于以后才用的知识。

四、ServletConfig和ServletContext

1、类比

65252026816c49e89e66dcd6f3c61855-20230304222234853.png

2、ServletConfig接口

接口概览

11f0f76e236d4b83a06a38d3f350eb03-20230304222234786.png

接口方法介绍

方法名作用
getServletName()获取< servlet-name >HelloServlet</>定义的Servlet名称
getServletContext()获取ServletContext对象
getInitParameter()获取配置Servlet时设置的『初始化参数』,根据名字获取值
getInitParameterNames()获取所有初始化参数名组成的././images对象

初始化参数举例

<!-- 配置Servlet本身 -->
<servlet>
    <!-- 全类名太长,给Servlet设置一个简短名称 -->
    <servlet-name>HelloServlet</servlet-name>

    <!-- 配置Servlet的全类名 -->
    <servlet-class>com.atguigu.servlet.HelloServlet</servlet-class>

    <!-- 配置初始化参数 -->
    <init-param>
        <param-name>goodMan</param-name>
        <param-value>me</param-value>
    </init-param>

    <!-- 配置Servlet启动顺序 -->
    <load-on-startup>1</load-on-startup>
</servlet>

体验

在HelloServlet中增加代码:

public class HelloServlet implements Servlet {

    // 声明一个成员变量,用来接收init()方法传入的servletConfig对象
    private ServletConfig servletConfig;

    public HelloServlet(){
        System.out.println("我来了!HelloServlet对象创建!");
    }

    @Override
    public void init(ServletConfig servletConfig) throws ServletException {

        System.out.println("HelloServlet对象初始化");

        // 将Tomcat调用init()方法时传入的servletConfig对象赋值给成员变量
        this.servletConfig = servletConfig;

    }

    @Override
    public ServletConfig getServletConfig() {

        // 返回成员变量servletConfig,方便使用
        return this.servletConfig;
    }

    @Override
    public void service(ServletRequest servletRequest, ServletResponse servletResponse) throws ServletException, IOException {

        // 控制台打印,证明这个方法被调用了
        System.out.println("我是HelloServlet,我执行了!");

        // 返回响应字符串
        // 1、获取能够返回响应数据的字符流对象
        PrintWriter writer = servletResponse.getWriter();

        // 2、向字符流对象写入数据
        writer.write("Hello,I am Servlet");

        // =============分割线===============
        // 测试ServletConfig对象的使用
        // 1.获取ServletConfig对象:在init()方法中完成
        System.out.println("servletConfig = " + servletConfig.getClass().getName());

        // 2.通过servletConfig对象获取ServletContext对象
        ServletContext servletContext = this.servletConfig.getServletContext();
        System.out.println("servletContext = " + servletContext.getClass().getName());

        // 3.通过servletConfig对象获取初始化参数
        ././images<String> enumeration = this.servletConfig.getInitParameterNames();
        while (enumeration.hasMoreElements()) {
            String name = enumeration.nextElement();
            System.out.println("name = " + name);

            String value = this.servletConfig.getInitParameter(name);
            System.out.println("value = " + value);
        }
    }

    @Override
    public String getServletInfo() {
        return null;
    }

    @Override
    public void destroy() {
        System.out.println("HelloServlet对象即将销毁,现在执行清理操作");
    }
}

打印效果:

我是HelloServlet,我执行了! servletConfig = org.apache.catalina.core.StandardWrapperFacade servletContext = org.apache.catalina.core.ApplicationContextFacade name = goodMan value = me

引申:

  • 广义Servlet:javax.servlet包下的一系列接口定义的一组Web开发标准。遵循这一套标准,不同的Servlet容器提供了不同的实现。
  • 狭义Servlet:javax.servlet.Servlet接口和它的实现类,也就是实际开发时使用的具体的Servlet。

Servlet标准和JDBC标准对比:

Servlet标准JDBC标准
javax.servlet包下的一系列接口javax.sql包下的一系列接口
Servlet容器厂商提供的具体实现类数据库厂商提供的实现类(数据库驱动)

同样都体现了面向接口编程的思想,同时也体现了解耦的思想:只要接口不变,下层方法有任何变化,都不会影响上层方法。

1e1287d71a06484daeb53e262786f7a9-20230304222234819.png

3、ServletContext接口

简介

  • 代表:整个Web应用
  • 是否单例:是
  • 典型的功能:
    • 获取某个资源的真实路径:getRealPath()
    • 获取整个Web应用级别的初始化参数:getInitParameter()
    • 作为Web应用范围的域对象
      • 存入数据:setAttribute()
      • 取出数据:getAttribute()

体验

配置Web应用级别的初始化参数
    <!-- 配置Web应用的初始化参数 -->
    <context-param>
        <param-name>handsomeMan</param-name>
        <param-value>alsoMe</param-value>
    </context-param>

获取参数

String handsomeMan = servletContext.getInitParameter("handsomeMan");
System.out.println("handsomeMan = " + handsomeMan);

五、使用IDEA创建Servlet

073515193cbd4c719b7b6067eef723e9-20230304222234851.png

feed647dfc804d00849a6b78d243085b-20230304222234814.png

<!-- IDEA会自动生成servlet标签 -->
<servlet>
    <servlet-name>QuickServlet</servlet-name>
    <servlet-class>com.atguigu.servlet.QuickServlet</servlet-class>
</servlet>

<!-- 我们自己补充servlet-mapping标签 -->
<servlet-mapping>
    <servlet-name>QuickServlet</servlet-name>
    <url-pattern>/QuickServlet</url-pattern>
</servlet-mapping>

IDEA生成的Servlet自动继承了HttpServlet

public class QuickServlet extends HttpServlet {
    protected void doPost(HttpServletRequest request, HttpServletResponse response) throws ServletException, IOException {

    }

    protected void doGet(HttpServletRequest request, HttpServletResponse response) throws ServletException, IOException {

    }
}

下面是测试代码:

public class QuickServlet extends HttpServlet {
    protected void doPost(HttpServletRequest request, HttpServletResponse response) throws ServletException, IOException {
        response.getWriter().write("doPost method processed");
    }

    protected void doGet(HttpServletRequest request, HttpServletResponse response) throws ServletException, IOException {
        response.getWriter().write("doGet method processed");
    }
}
<form action="/app/QuickServlet" method="get">
    <button type="submit">发送GET请求</button>
</form>

<br/>

<form action="/app/QuickServlet" method="post">
    <button type="submit">发送POST请求</button>
</form>

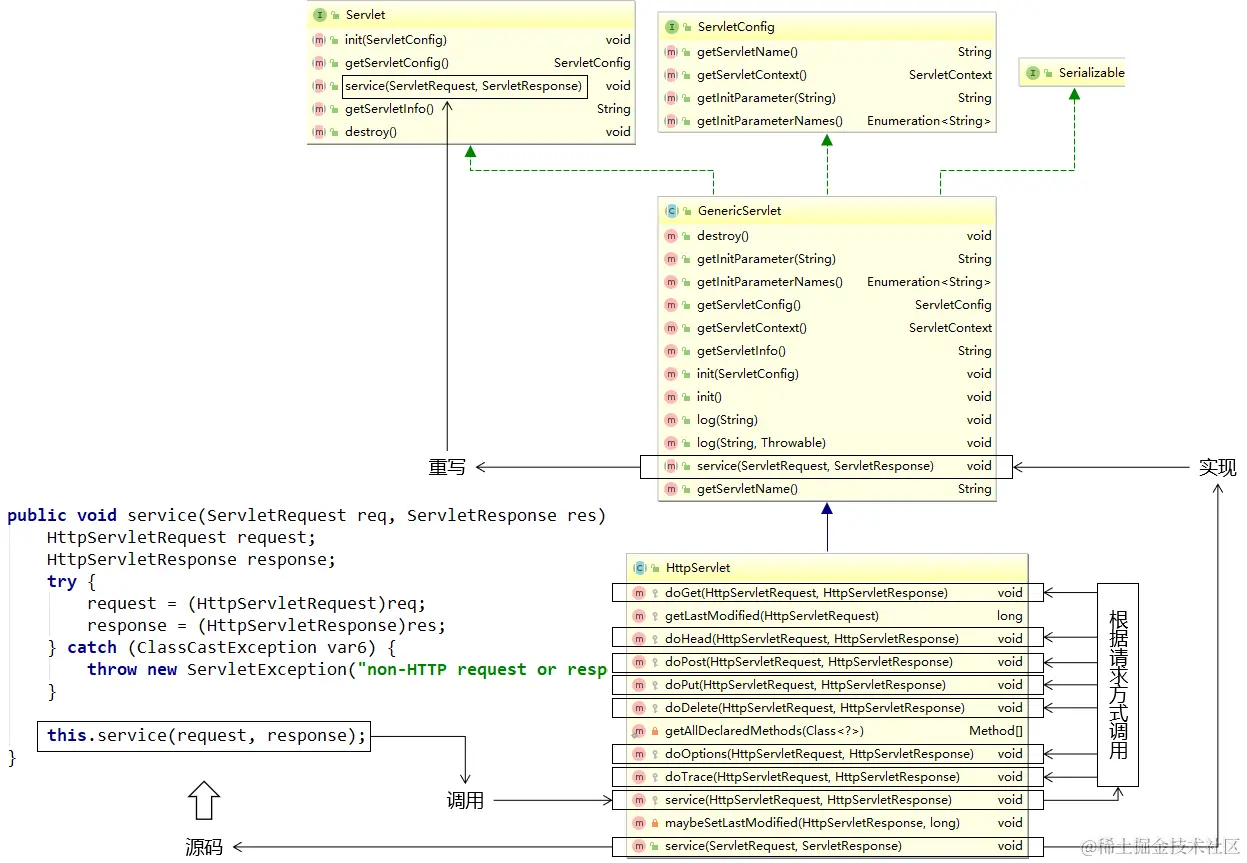
六、Servlet 继承关系[了解]

1、提出问题

  • 为什么IDEA创建Servlet之后不再实现Servlet接口而是继承HttpServlet类
  • Servlet接口HttpServlet类有什么关系?
  • doXxx()方法service()方法有什么关系?

2、类型关系

3e9f66ed224b437ba5dc3a9ba0420137-20230304222234853.png

3、方法关系

9419215fefec4108acc883eced52d54c-20230304222235437.png

七、动态Web工程内编写路径

1、为什么要写路径?

lj.gif

  • 整个系统要根据功能拆分成许许多多独立资源
  • 资源之间既要完成自身的功能又要和其他资源配合
  • 写路径就是为了从一个资源跳转到下一个资源

2、为什么写路径这事有点复杂?

先开发再部署

80b09b1665624124a3ada5bfe69215c5-20230304222318455.png

  • 工程目录:我们写代码的地方,但是在服务器上运行的不是这个。
  • 部署目录:经过Java源文件编译目录重组后,IDEA就替我们准备好了可以在服务器上运行的部署目录。
  • 区别:因为从工程目录到部署目录经过了目录重组,所以它们的目录结构是不同的。
  • 基准:用户通过浏览器访问服务器,而服务器上运行的是部署目录,所以写路径的时候参考部署目录而不是工程目录。
  • 对应关系工程目录下的web目录对应部署目录的根目录,同时部署目录的根目录也是路径中的Web应用根目录

8cae6f6f24af4ab58b839ca4e6528628-20230304222318453.png

路径的各个组成部分

从最前面一直到Web应用名称这里都是固定写法,到资源名这里要看具体是什么资源。

86e0a87250b1415187f8a8d79235d266-20230304222318466.png

具体文件

我们写代码的时候都是在工程目录下操作,所以参照工程目录来说最方便。按照工程目录的目录结构来说,从web目录开始按照实际目录结构写就好了(不包括web目录本身)。

6c9edd0a5cf248e4a5585521cebc98de-20230304222318480.png

Servlet

访问Servlet的路径是我们在web.xml中配置的,大家可能注意到了,url-pattern里面的路径我们也是斜杠开头的,但是这个开头的斜杠代表Web应用根目录

fec5771a412c479f8ddcf00d2fabeed7-20230304222318464.png

同样是开头的斜杠,超链接路径中的开头斜杠代表服务器根目录,Servlet地址开头的斜杠,代表Web应用根目录,怎么记呢?请看下面的准则:

3、准则

用通俗的大白话来解释:一个路径由谁来解析,其实就是这个路径是谁来用。

路径类型解析方式
由浏览器解析的路径开头斜杠代表服务器根目录
由服务器解析的路径开头斜杠代表Web应用根目录

37e5e24f19bf4d9b936c36079858dd93-20230304222318470.png

那么具体来说,哪些路径是浏览器解析的,哪些路径是服务器解析的呢?

  • 浏览器解析的路径举例:
    • 所有HTML标签中的路径
    • 重定向过程中指定的路径
  • 服务器解析的路径举例:
    • 所有web.xml中配置的路径
    • 请求转发过程中指定的路径

4、写路径的步骤

e8e4dc3bf04d40d5ae637a5755bf51d1-20230304222318518.png

5、动态获取上下文路径

上下文路径的概念

上下文路径(context path)=/Web应用名称

动态获取

由于项目部署的时候,上下文路径是可以变化的,所以写死有可能发生错误。此时我们通过request对象动态获取上下文路径就不用担心这个问题了。调用下面这个方法,每一次获取的都是当前环境下实际的上下文路径的值。

request.getContextPath()

如果本节让你感觉很复杂,建议你放慢节奏,尝试下面的步骤:

  • 第一步:先弄清楚每个『名词概念』,清楚的知道我们提到的每一个名词指的是什么。
  • 第二步:弄清楚底层运行原理,其实就是工程目录和部署目录的区别。
  • 第三步:按照我们介绍的步骤一步一步慢慢写,写一步想一想,弄清楚各个部分的对应关系。

八、请求转发和重定向

1、接力

发一个请求给Servlet,接力棒就传递到了Servlet手中。而绝大部分情况下,Servlet不能独自完成一切,需要把接力棒继续传递下去,此时我们就需要请求的**『转发』『重定向』**。

2、转发

本质:转交

完整定义:在请求的处理过程中,Servlet完成了自己的任务,需要把请求转交给下一个资源继续处理。

5439ffa6264a49c8935ab19c8b5b8f37-20230304222318520.png

代码:

request.getRequestDispatcher("/fruit/apple/red/sweet/big.html").forward(request, response);

类比:

代码类比
request小货车
getRequestDispatcher("转发地址")告诉司机要去哪
forward(request, response)出发

关键:由于转发操作的核心部分是在服务器端完成的,所以浏览器感知不到,整个过程中浏览器只发送一次请求

2781c313d2344c029e6b04e83d84c85a-20230304222318535.png

3、重定向

本质:一种特殊的响应

完整定义:在请求的处理过程中,Servlet完成了自己的任务,然后以一个响应的方式告诉浏览器:“要完成这个任务还需要你另外再访问下一个资源”。

d1997bbb97244402a83775c1f566836f-20230304222318526.png

代码:

response.sendRedirect("/app/fruit/apple/red/sweet/big.html");

30cdfecbb6bd4b348a9cf5b930d1af31-20230304222318532.png

关键:由于重定向操作的核心部分是在浏览器端完成的,所以整个过程中浏览器共发送两次请求

4、对比

转发重定向
一次请求两次请求
浏览器地址栏显示的是第一个资源的地址浏览器地址栏显示的是第二个资源的地址
全程使用的是同一个request对象全程使用的是不同的request对象
在服务器端完成在浏览器端完成
目标资源地址由服务器解析目标资源地址由浏览器解析
目标资源可以在WEB-INF目录下目标资源不能在WEB-INF目录下
目标资源仅限于本应用内部目标资源可以是外部资源

5、转发和重定向的应用场景

可以简单的判断:能用转发的先用转发,如果转发不行,再使用重定向。

  • 需要通过同一个request对象把数据携带到目标资源:只能用转发
  • 如果希望前往下一个资源之后,浏览器刷新访问的是第二个资源:只能用重定向

九、获取请求参数

1、请求参数的概念

浏览器在给服务器发送请求的同时,携带的参数数据。

2、浏览器端发送请求参数的基本形式

  • URL地址后面附着的请求参数

/orange/CharacterServlet?username=汤姆

  • 表单
  • Ajax请求(将来会学到)

3、服务器端对请求参数的封装

总体上来说,服务器端将请求参数封装为Map<String, String[]>

  • 键:请求参数的名字
  • 值:请求参数的值组成的数组

4、获取请求参数的方法

方法名返回值类型
request.getParameterMap()Map<String, String[]>
request.getParameter("请求参数的名字")String
request.getParameterValues("请求参数的名字")String []
request.getParameterNames()././images< String >

5、测试

HTML代码

<!-- 测试请求参数的表单 -->
<form action="/orange/ParamServlet" method="post">

    <!-- 单行文本框 -->
    <!-- input标签配合type="text"属性生成单行文本框 -->
    <!-- name属性定义的是请求参数的名字 -->
    <!-- 如果设置了value属性,那么这个值就是单行文本框的默认值 -->
    个性签名:<input type="text" name="signal" value="单行文本框的默认值" /><br/>

    <!-- 密码框 -->
    <!-- input标签配合type="password"属性生成密码框 -->
    <!-- 用户在密码框中填写的内容不会被一明文形式显示 -->
    密码:<input type="password" name="secret" /><br/>

    <!-- 单选框 -->
    <!-- input标签配合type="radio"属性生成单选框 -->
    <!-- name属性一致的radio会被浏览器识别为同一组单选框,同一组内只能选择一个 -->
    <!-- 提交表单后,真正发送给服务器的是name属性和value属性的值 -->
    <!-- 使用checked="checked"属性设置默认被选中 -->
    请选择你最喜欢的季节:
    <input type="radio" name="season" value="spring" />春天
    <input type="radio" name="season" value="summer" checked="checked" />夏天
    <input type="radio" name="season" value="autumn" />秋天
    <input type="radio" name="season" value="winter" />冬天

    <br/><br/>

    你最喜欢的动物是:
    <input type="radio" name="animal" value="tiger" />路虎
    <input type="radio" name="animal" value="horse" checked="checked" />宝马
    <input type="radio" name="animal" value="cheetah" />捷豹

    <br/>

    <!-- 多选框 -->
    <!-- input标签和type="checkbox"配合生成多选框 -->
    <!-- 多选框被用户选择多个并提交表单后会产生『一个名字携带多个值』的情况 -->
    你最喜欢的球队是:
    <input type="checkbox" name="team" value="Brazil"/>巴西
    <input type="checkbox" name="team" value="German" checked="checked"/>德国
    <input type="checkbox" name="team" value="France"/>法国
    <input type="checkbox" name="team" value="China" checked="checked"/>中国
    <input type="checkbox" name="team" value="Italian"/>意大利

    <br/>

    <!-- 下拉列表 -->
    <!-- 使用select标签定义下拉列表整体,在select标签内设置name属性 -->
    你最喜欢的运动是:
    <select name="sport">
        <!-- 使用option属性定义下拉列表的列表项 -->
        <!-- 使用option标签的value属性设置提交给服务器的值,在option标签的标签体中设置给用户看的值 -->
        <option value="swimming">游泳</option>
        <option value="running">跑步</option>

        <!-- 使用option标签的selected="selected"属性设置这个列表项默认被选中 -->
        <option value="shooting" selected="selected">射击</option>
        <option value="skating">溜冰</option>
    </select>

    <br/>

    <br/><br/>

    <!-- 表单隐藏域 -->
    <!-- input标签和type="hidden"配合生成表单隐藏域 -->
    <!-- 表单隐藏域在页面上不会有任何显示,用来保存要提交到服务器但是又不想让用户看到的数据 -->
    <input type="hidden" name="userId" value="234654745" />

    <!-- 多行文本框 -->
    自我介绍:<textarea name="desc">多行文本框的默认值</textarea>

    <br/>

    <!-- 普通按钮 -->
    <button type="button">普通按钮</button>

    <!-- 重置按钮 -->
    <button type="reset">重置按钮</button>

    <!-- 表单提交按钮 -->
    <button type="submit">提交按钮</button>
</form>

Java代码

protected void doPost(HttpServletRequest request, HttpServletResponse response) throws ServletException, IOException {

    // 获取包含全部请求参数的Map
    Map<String, String[]> parameterMap = request.getParameterMap();

    // 遍历这个包含全部请求参数的Map
    Set<String> keySet = parameterMap.keySet();

    for (String key : keySet) {

        String[] values = parameterMap.get(key);

        System.out.println(key + "=" + Arrays.asList(values));
    }

    System.out.println("---------------------------");

    // 根据请求参数名称获取指定的请求参数值
    // getParameter()方法:获取单选框的请求参数
    String season = request.getParameter("season");
    System.out.println("season = " + season);

    // getParameter()方法:获取多选框的请求参数
    // 只能获取到多个值中的第一个
    String team = request.getParameter("team");
    System.out.println("team = " + team);

    // getParameterValues()方法:取单选框的请求参数
    String[] seasons = request.getParameterValues("season");
    System.out.println("Arrays.asList(seasons) = " + Arrays.asList(seasons));

    // getParameterValues()方法:取多选框的请求参数
    String[] teams = request.getParameterValues("team");
    System.out.println("Arrays.asList(teams) = " + Arrays.asList(teams));

}

十、请求响应设置字符集

1、请求

GET请求

设置之前

发送请求参数:

<a href="/orange/CharacterServlet?username=汤姆">测试请求字符集设置:GET请求</a>

接收到的数据:

username = ?±¤?§?

设置方式

08341bd19edc46ccbf6a666505b0398e-20230304222318523.png

在server.xml第71行的Connector标签中增加URIEncoding属性:

<Connector port="8080" protocol="HTTP/1.1"
           connectionTimeout="20000"
           redirectPort="8443" 
           URIEncoding="UTF-8"
           />

重启Tomcat实例即可。再重新测试的结果是:

username = 汤姆

POST请求

设置之前

发送请求参数:

<!-- 测试请求字符集设置:POST请求 -->
<form action="/orange/CharacterServlet" method="post">

    用户名:<input type="text" name="username" /><br/>

    <button type="submit">保存</button>

</form>

接收到的数据:

username = ?????????

设置方式
// 使用request对象设置字符集
request.setCharacterEncoding("UTF-8");

// 获取请求参数
String username = request.getParameter("username");

System.out.println("username = " + username);

接收到的数据:

username = 林志玲

需要注意的问题

不能在设置字符集之前获取请求参数!下面是错误的示范

// 获取请求参数(先获取请求参数会导致设置字符集失效)
String username = request.getParameter("username");

// 使用request对象设置字符集
request.setCharacterEncoding("UTF-8");

System.out.println("username = " + username);

2、响应

设置之前

服务器端代码:

PrintWriter writer = response.getWriter();

writer.write("志玲姐姐你好!");

浏览器显示:

???????

设置方式一

编码字符集和解码字符集一致

// 设置服务器端的编码字符集
response.setCharacterEncoding("UTF-8");

PrintWriter writer = response.getWriter();

writer.write("<!DOCTYPE html>                  ");
writer.write("<html>                           ");
writer.write("<head>                           ");
writer.write("<!-- 设置浏览器端的解码字符集 -->");
writer.write("    <meta charset='UTF-8'>       ");
writer.write("    <title>Title</title>         ");
writer.write("</head>                          ");
writer.write("<body>                           ");
writer.write("<p>志玲姐姐你好!</p>            ");
writer.write("</body>                          ");
writer.write("</html>                          ");

设置方式二

response.setContentType("text/html;charset=UTF-8");

需要注意的问题

response.getWriter()不能出现在设置字符集操作的前面(两种方式都不行)。