线程底层如何开启? start0 底层源码分析

629 阅读6分钟

校招面试求职,大厂学习导航

认准「小龙coding」,致力于打造全网最佳大厂进阶平台~

面试官:“听说你很熟悉并发原理相关知识?”

小龙:“e,还行吧~也就是练习时长两年半。”

面试官:“那么牛逼,你给我说说开启多线程有哪些方式?”

小龙:“e,就一种,一个词,start0.”

面试官:“卧槽!!!听不懂。。。。”

小龙:“一般人会说3种,4种,那是他还停留在 API层,让我 脱下他的衣服给你看”。

一、API 层线程开启的四种方式

如何开启 Java 线程?通过不同的 API 手段表面大体可以分为四种

1、继承Thread类

  1. 定义 Thread类的子类,并重写该类的run()方法,作为线程执行体。
  2. 创建 Thread 子类的实例,即创建线程对象;
  3. 调用 start 方法,开启线程;
public class MyThread extends Thread {
​
    @Override
    public void run() {
        //doSomeThing();
    }
​
    public static void main(String[] args) {
        MyThread t1 = new MyThread();
        t1.start();
    }
}

2、实现Runnable接口

创建步骤如下:

  1. 通过创建匿名内部类,并以此实例对象作为 Thread 的 target 来创建 Thread 类,这个新创建的 Thread 对象即作为真正的线程对象,开启新的线程;
  2. 调用 start 方法,开启线程;
public class MyRunnable {
​
    public static void main(String[] args) {
        Thread t2 = new Thread(()->{
            //doSomething();
            System.out.println("22");
        },"t2");
        t2.start();
    }
}

3、实现Callable接口

创建步骤如下:

  1. 定义实现 Callable 接口的实现类,实现 call 方法,这个方法是线程执行体
  2. 创建 Callable 实现类的实例,借助 FutureTask 得到线程执行的返回值;
  3. 将 FutureTask 的实例,作为 Thread 的 target 来创建 Thread 类;
  4. 调用 start 方法,开启线程;
public class MyCallable implements Callable<String> {
​
    @Override
    public String call() throws Exception {
        //doSomething()
        return "Java2Top";
    }
​
    public static void main(String[] args) throws Exception {
        MyCallable myCallable = new MyCallable();
        FutureTask<String> futureTask = new FutureTask<>(myCallable);
        Thread t3 = new Thread(futureTask, "t3");
        t3.start();
        System.out.println("线程返回结果:"+futureTask.get());
    }
}

4、通过线程池

创建步骤如下:

  • 创建线程池,以 Runnable 任务作为 线程执行体;
  • 底层通过调用 thread.start 方法,开启线程。
public class MyThreadPool {
​
    public static void main(String[] args) {
        ExecutorService pool = Executors.newFixedThreadPool(2);
        pool.execute(()->{
            //doSomething()
        });
    }
}

二、start0 底层源码分析

以上列举的 API 层面创建线程开启的方法便是大家 众所周知的,如果你仔细观察,相信一定发现不管何种方式创建线程启动,最终其实都是通过调用 Thread 对象 start() 方法启动线程。

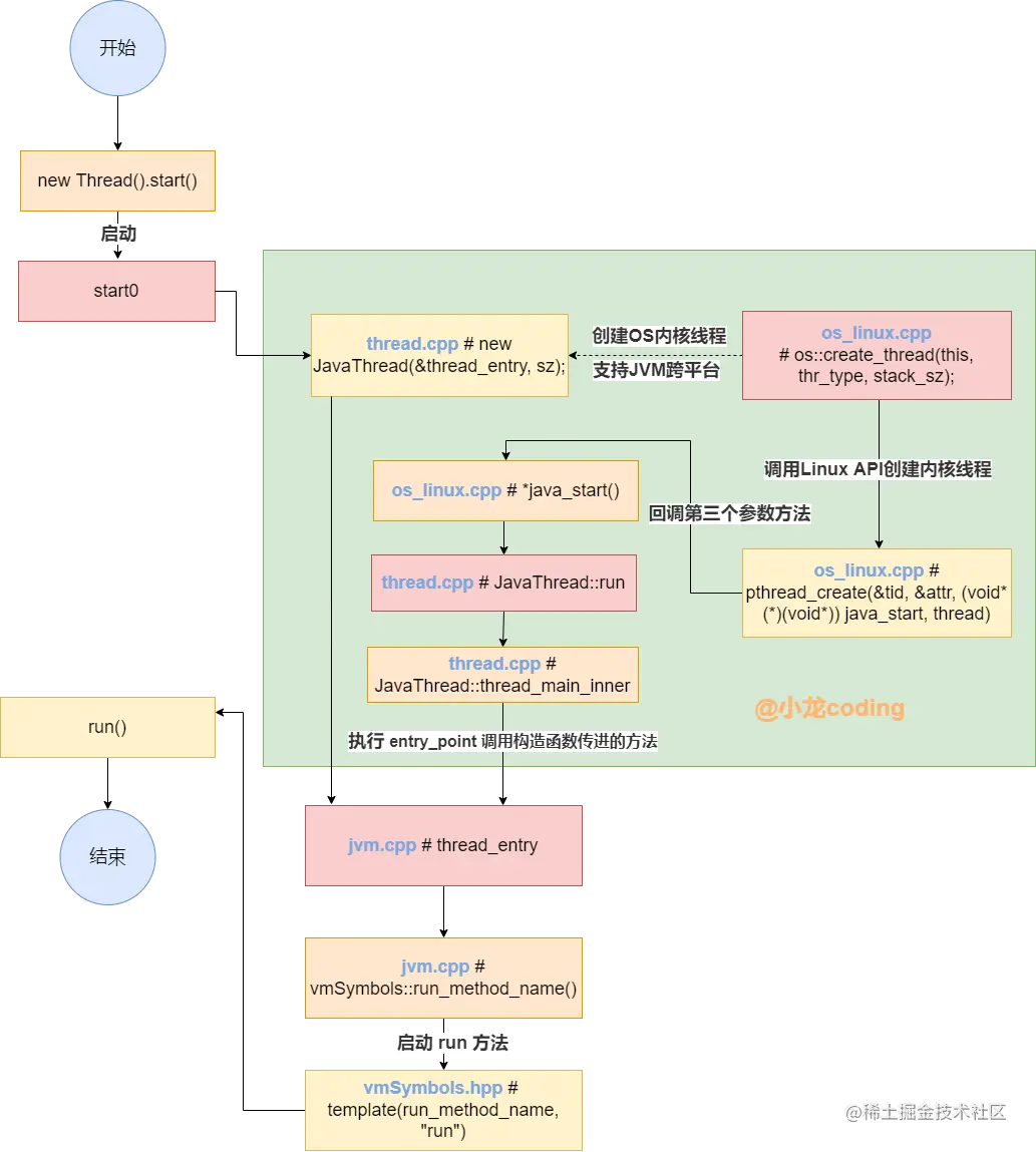
那么start() 方法背后究竟发生了什么,下面我们走进源码一起探索。先看一下宏观流程分析:

start0源码

接下来看看 sart0 背后做了什么,源码分析图示:

1、start0

1

通过源码可以发现,线程的 start 方法背后底层最终调用的是 一个本地 native 方法 start0(),而 native 的方法是通过 JNI 对底层的 c++ 代码进行调用的。

如何查看本地方法 start0 底层是如何实现的呢?我们可以通过查看 OpenJDK 源码,在同名的 C 文件中找到注册方法。

2

2、JVM_StartThread

通过查看 Thread.c 源码发现,本地方法 start0 又会交给 JVM 层面的 JVM_StartThread 方法执行,(void *)&JVM_StartThread方法是写在 #include "jvm.h" 这个库文件中的。接下来我们要查 JVM 虚拟机底层实现的代码,但是JVM也分很多种类,OpenJDK使用的是基于 hotspot 的虚拟机,我们可以在这里找到底层源码 hotspot源码 jvm.h源码

jvm.h文件只是声明了宏,具体实现在 jvm.cpp 去查看。在 jvm.cpp 文件中,找到对应的 JVM_StartThread 。从 JVM_StartThread 内部实现中发现,最后是调用 Thread::start 方法进行创建,继续查看 thread.cpp 文件源码

Jvm.cpp

这块入口代码十分重要,我们将代码展开看看:

JVM_ENTRY(void, JVM_StartThread(JNIEnv* env, jobject jthread))
  JVMWrapper("JVM_StartThread");
  //创建引用
  JavaThread *native_thread = NULL;
​
  bool throw_illegal_thread_state = false;
  {
  //加线程锁
    MutexLocker mu(Threads_lock);
​
    if (java_lang_Thread::thread(JNIHandles::resolve_non_null(jthread)) != NULL) {
      throw_illegal_thread_state = true;
    } else {
      jlong size =
             java_lang_Thread::stackSize(JNIHandles::resolve_non_null(jthread));
​
      size_t sz = size > 0 ? (size_t) size : 0;
       //重点:虚拟机创建 JavaThread, 该类内部会创建操作系统线程,然后关联 Java 线程
      native_thread = new JavaThread(&thread_entry, sz);
​
      if (native_thread->osthread() != NULL) {
        native_thread->prepare(jthread);
      }
    }
  }
​
  if (throw_illegal_thread_state) {
    THROW(vmSymbols::java_lang_IllegalThreadStateException());
  }
​
  assert(native_thread != NULL, "Starting null thread?");
​
  if (native_thread->osthread() == NULL) {
    // No one should hold a reference to the 'native_thread'.
    delete native_thread;
    if (JvmtiExport::should_post_resource_exhausted()) {
      JvmtiExport::post_resource_exhausted(
        JVMTI_RESOURCE_EXHAUSTED_OOM_ERROR | JVMTI_RESOURCE_EXHAUSTED_THREADS,
        "unable to create new native thread");
    }
    THROW_MSG(vmSymbols::java_lang_OutOfMemoryError(),
              "unable to create new native thread");
  }
    // 设置线程状态为 Runnable
  Thread::start(native_thread);
​
JVM_END

3、 new JavaThread

这里面至关重要的一句代码就是 native_thread = new JavaThread(&thread_entry, sz) ,它会调用操作系统底层创建一个线程,然后关联 Java 线程:

image-20230319202259283

这里 通过 new JavaThread(&thread_entry, sz) 创建了一个 JavaThread 对象,并将对象赋给了 native_thread ,最后调用 Thread::start(native_thread); 启动线程。

这里 通过 new JavaThread(&thread_entry, sz) 便生成了一个 Java 线程。里面的第一个参数传进去的 &thread_entry是一个函数,告诉线程创建该做啥。

我们需要分两步理解这句代码:

1、 new JavaThread(&thread_entry, sz) 此构造函数内部具体干了什么?

image-20230319203858678

这里做了两个动作,1、首先通过 set_entry_point 将要执行的方法 entry_point 保存了起来,以便之后调用。2、然后又调用了 os::create_thread 方法,通过调用OS底层创建Java线程对应的内核线程。这里就是 Jvm跨平台的核心,用来支持跨平台创建线程的。所有和操作系统相关的方法,通过统一的接口调用,底层对应不同操作系统都有不同的代码实现。

image-20230319164247797

4、os::create_thread

以 Linux 为例 (hotspot/src/os/linux/vm/os_linux.cpp),核心步骤如下:

image-20230319205114594

os::create_thread 主要干了两件事:

分配OSThread对象,创建 OSThread 内核线程对象,设置完初始状态后 调用 Linux API 创建线程。

通过Linux相关文档了解到,当 pthread_create 函数执行创建完线程之后会调用第三个参数(Java_start 方法)传递过去的回调函数。

5、java_start

查看 java_start 函数,主要就是调用 Thread 的 run 方法:

image-20230319210119685

6、JavaThread::run

而该 thread::run 方法,其实就是调用 在 thread.cpp 中 的 JavaThread::run 方法,接着看此方法:

image-20230319210454166

7、thread_main_innder()

发现,run 方法里调用 thread_main_innder() 方法,在 thread_main_inner 方法内,再调用之前创建 JavaThread 对象的时候传递进来的 entry_point 方法(也就是之前提到的 通过 set_entry_point 将要执行的方法 entry_point 保存起来

image-20230319210644569

而这个此刻 entry_point 就是我们 执行 native_thread = new JavaThread(&thread_entry, sz) 创建线程时穿进的构造参数 &thread_entry,我们再回到最开始的这里,接着理解 native_thread = new JavaThread(&thread_entry, sz) 第二步,其入参 &thread_entry 方法内部干了什么:

image-20230319202259283

7、&thread_entry

2、其入参 &thread_entry 方法内部干了什么?

image-20230319181704714

注意看 JavaCalls::call_virtual,它表示调用了 call_virtual 这个方法,其中参数 vmSymbols::run_method_name()

我们继续查 vmSymbols 到底调用了什么,这个方法是在这个文件里面的:(我们可以在这里查到vmSymbols.cpp的源码:vmSymbols.hpp源码

image-20230319211932700

可见vmSymbols::run_method_name()就是调用了run方法。

当然,执行前还会更改线程线程的状态,从 initialization —> RUNNABLE.

image-20230319163742479

至此,线程便是创建完成并启动啦。其他相关细节可以自行阅读 OpenJDK源码分析。

相关代码:start0()底层 c 代码地址:start0()底层c代码hotspot源码 jvm.h源码jvm.cpp