Android系统Activity的启动过程

224 阅读1分钟

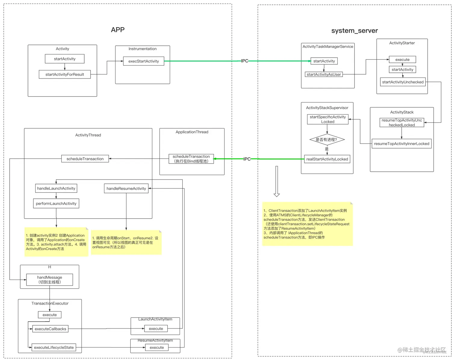
1. 普通Activity正常情况下启动流程如下

image.png

Activity启动涉及到的类如下所示:

image.png

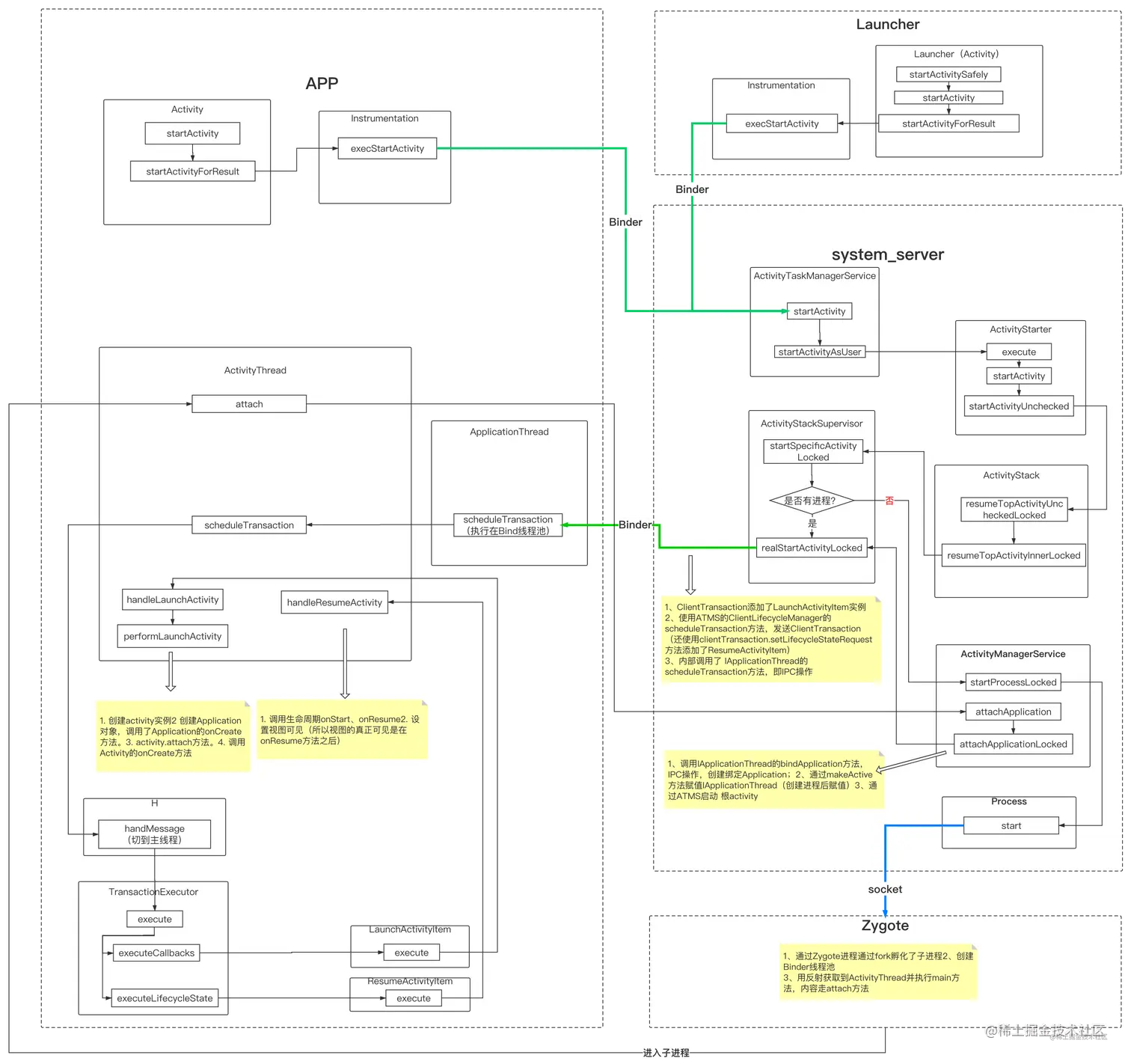
2. 根Activity加载过程

我们知道,想要启动一个应用程序(App),需要点击手机桌面的应用图标。Android系统的桌面叫做Launcher,有以下作用:

  • 作为Android系统的启动器,用于启动应用程序。
  • 作为Android系统的桌面,用于显示和管理应用程序的快捷图标和其他桌面组件。

Launcher本身也是一个应用程序,它在启动过程中会请求PackageManageService(系统的包管理服务)返回系统中已经安装的app的信息,并将其用快捷图标展示在桌面屏幕上,用户可以点击图标启动app。

image.png

3. 总结

 关于普通Activity 启动的流程的讲解,我们分成了几个阶段:启动的发起、AMS的管理、线程切换、启动核心实现,知道了启动过程经历了两次IPC,客户端到AMS、AMS到客户端,以及Activity创建和生命周期的执行。 然后又在此基础上 补充的根activity的启动:先创建应用进程,再绑定Application,最后真正启动跟Activity。