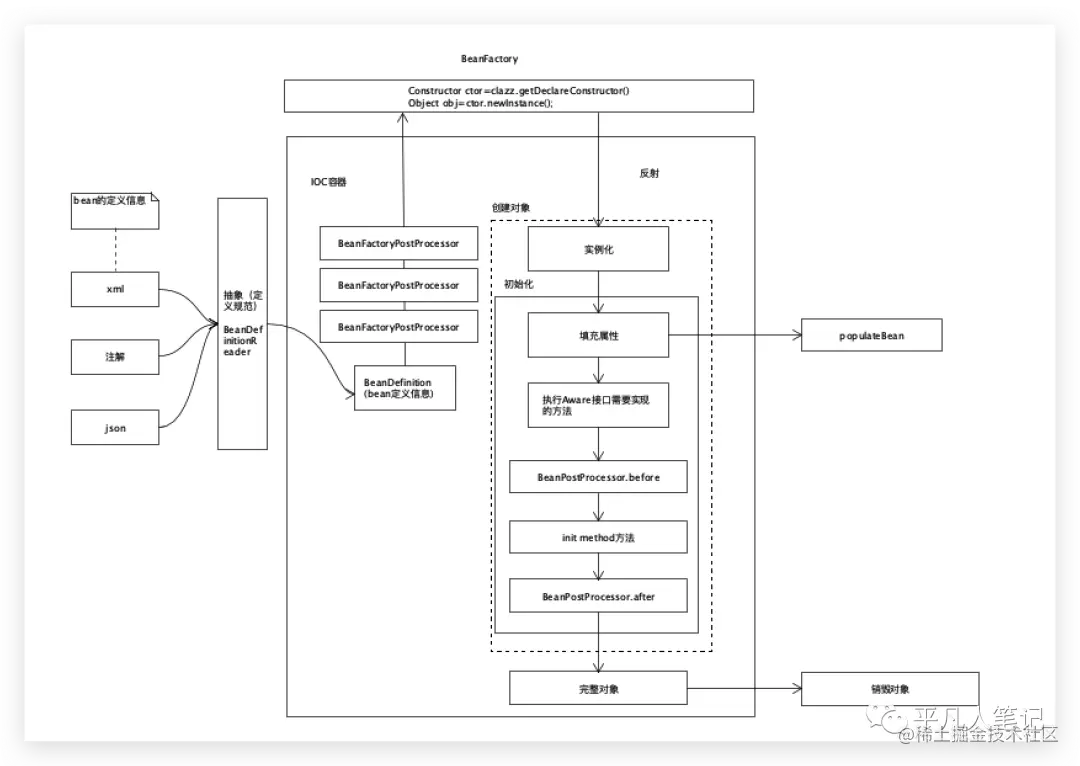
Spring Bean实例化和初始化的过程

728 阅读5分钟

承接上文Spring Bean生命周期

应用程序在运行过程中能否去读取当前系统的环境变量或系统属性?

这里涉及到一个非常重要的接口Environment,

System.getenv,System.getProperties都是获取当前系统环境变量,

Environment接口的实现类AbstractEnvironment,AbstractEnvironment的实现类StandardEnvironment,

image.png

image.png

在当前容器运行之前或运行前置的某些方法里面的时候,就会调用这些方法将环境变量或系统属性放到environment里面去,方便应用程序后续进行调用,比如springmvc init-param指定的初始化方法读取环境变量之后,放到environment中去,这就是environment对象存在的意义。

AbstractApplicationContext这个类refresh方法中包含13个方法,refresh是Spring框架最核心的方法之一,

执行下面的代码,debug来看下创建对象的过程,

image.png

image.png

super调用父类的构造方法,相当于做了一些属性值的设置,

image.png

设置xml配置文件路径,方便后面进行读取和加载。

refresh方法调用prepareRefresh是刷新前的准备工作:设置关闭和活跃的标志位。

细节的东西不想看,没关系,但要知道这个是前期做一些准备工作,方便后面创建对象。

image.png

配置文件经过读取之后要放到容器里面去,所以第一步先应该有对应的容器工厂或者有bean工厂,当有了BeanFactory之后,才能进行相关的加载工作,所以第一步应该先创建一个容器,当把容器创建好了之后,下一步才读取配置文件。

image.png

obtainFreshBeanFactory.refreshBeanFactory,这个方法里面,先判断容器里面有没有bean工厂,如果有的话,销毁掉,如果没有的话,先创建一个bean工厂,因为需要先有bean工厂之后,才能完成当前对象的加载工作。

有了bean工厂之后,设置下序列化的id和自定义配置下工厂的属性值,这样就完成了整个工厂的创建工作。

当完成创建工作之后,第二步loadBeanDefinitions是加载配置文件,因为这个配置文件中有1个bean,所以当执行完这样的加载工作之后,beanDefinitionMap和beanDefinitionNames里面有一个bean,

image.png

目前已经把bean对象转换成了bean definition了,下一步该调用beanFactoryPostProcessor进行增强处理,

image.png

prepareBeanFactory给beanfactory做准备工作,因为刚刚new了一个对象,还没有给beanFactory做任何属性赋值操作,这个方法就是给beanFactory做一些初始化工作即给当前的beanFactory设置某些具体的属性值。

image.png

image.png

这是一个模版方法,留给子类进行扩展的。

image.png

接下来执行beanFactoryPostProcessor,当这个步骤执行完了之后,下一步该实例化了,

在进行实例化的时候,相对而言会比较复杂,实例化的时候包含非常多的步骤。

在实例化之前需要做什么准备工作?

要提前把后面需要用到的beanPostProcessor准备好,如果想在整个bean的spring生命周期里面,在不同的阶段做不同的处理工作,监听器 、监听事件、多播器等这些东西都要提前准备好,只有把这些准备好之后,才能进行后续的调用工作,这是一整个流程,不可能用的时候再准备。

image.png

这一步是注册beanPostProcessor,这是还没有执行,只是先提前准备好。

image.png

如果是SpringMVC项目,messagesource就是用来做国际化的操作的。

image.png初始化当前应用程序的事件多播器,

image.png注册监听器。

在实例化之前所有需要做的准备工作都做完了,这几个方法都是预先的准备工作。

image.png接下来该实例化了,实例化所有剩下的非懒加载的单例对象,

finishBeanFactoryInitialization.preInstantiateSingletons该方法是实例化剩下的单例对象,终于要开始实例化了。

当前容器里面有一个bean,目标是把这个bean放到一个集合里面去。

首先看容器里面有没有这个bean,

getBean(beanName).doGetBean

image.png

默认情况下都是单例的,

image.pngimage.png

通过反射的方式创建具体的bean对象,

image.png

获取到对应的构造器对象,

image.pngimage.png

获取实例化的策略并且进行实例化,

image.pngimage.png

获取到构造器并实例化,

image.png

实例化的时候,只是在堆中开辟内存空间并没有给属性赋值,

image.png

接下来是填充属性,

image.png

在执行populateBean方法之前,当前bean对象这3个值都等于空,

image.png

执行完之后,name完成了属性填充,但beanName不会填充,因为beanName是aware接口,现在还没有执行Aware接口的实现类,

image.png

接下来执行这些实现了aware接口的方法,image.png

此时beanName就有了,为什么environment没有设置?

image.png

因为在prepareBeanFactory方法中对这个Aware接口进行了忽略,image.png

image.png本身的invokeAwareMethods方法也没有对EnvironmentAware进行处理,

image.pngimage.png

调用每个postProcessBeforeInitialization方法,

image.png

执行到这里,此时就已经是一个完整的对象了,image.png

即执行完getBean(beanName)得到了一个完整的对象了。

因为当前集合里面只有一个对象,所以此时循环就结束了,当前这个bean完成了实例化且初始化。