Spring底层架构核心概念解析

174 阅读11分钟

本篇文章主要介绍下spring源码中重要的概念,为阅读源码奠定基础

BeanDefinition

BeanDefinition代表Bean的定义,它内部封装了Bean的属性,用来描述一个bean的特点。比如:

  • class,表示bean的class类型
  • scope,表示bean的作用域,单例或原型等
  • lazyInit,表示bean是否懒加载
  • initMethodName,表示Bean初始化时要执行的方法
  • destroyMethodName,表示Bean销毁时要执行的方法
  • 。。。。

在spring中,定义bean的方式:

声明式:

  1. <bean/ >
  2. @Bean
  3. @Component、@Service 。。。

编程式:

例:创建一个User类,不进行任何配置。

public class User {
   public void sysMethod(){
      System.out.println("编程式创建Bean");

   }
   public void init(){
      System.out.println("初始化user");
   }
}
public static void main(String[] args) {

   // 创建一个Spring容器
   AnnotationConfigApplicationContext applicationContext = new AnnotationConfigApplicationContext(AppConfig.class);
   //创建了一个GenericBeanDefinition(通用bean定义),也可按下面直接new
   //AbstractBeanDefinition beanDefinition = new GenericBeanDefinition();
   AbstractBeanDefinition beanDefinition = BeanDefinitionBuilder.genericBeanDefinition().getBeanDefinition();
   beanDefinition.setBeanClass(User.class);
   beanDefinition.setScope("prototype"); // 设置作用域
   beanDefinition.setInitMethodName("init"); // 设置初始化方法
   beanDefinition.setLazyInit(true); // 设置懒加载
   applicationContext.registerBeanDefinition("user", beanDefinition);
   User user = (User) applicationContext.getBean("user");
   user.sysMethod();
}

不管是声明式还是编程式最终都会被Spring解析为对应的BeanDefinition对象,并放入Spring容器中。

BeanDefinitionReader

BeanDefinition读取器,这些BeanDefinition我们使用的不多,但在源码中用的很多,相当于Spring源码的基础设施。

AnnotationBeanDefinitionReader

可以直接把某个类转换为BeanDefinition,并且会解析该类上的注解,例:

@Scope("prototype")
public class User {
}
public class Test {

   public static void main(String[] args) {

      // 创建一个Spring容器
      AnnotationConfigApplicationContext applicationContext = new AnnotationConfigApplicationContext(AppConfig.class);
      AnnotatedBeanDefinitionReader annotatedBeanDefinitionReader = new AnnotatedBeanDefinitionReader(applicationContext);
      annotatedBeanDefinitionReader.register(User.class);
      System.out.println(applicationContext.getBean("user"));
      System.out.println(applicationContext.getBean("user"));
      System.out.println(applicationContext.getBean("user"));
      }
}

image.png

可以看到输出结果user为原型的。

注意:它能解析的注解是:@Conditional, @Scope、@Lazy、@Primary、@DependsOn、@Role、@Description

XmlBeanDefinationReader

可以解析标签:

AnnotationConfigApplicationContext context = new AnnotationConfigApplicationContext(AppConfig.class);

XmlBeanDefinitionReader xmlBeanDefinitionReader = new XmlBeanDefinitionReader(context);
int i = xmlBeanDefinitionReader.loadBeanDefinitions("spring.xml");

System.out.println(context.getBean("user"));

ClassPathBeanDefinitionScanner

ClassPathBeanDefinitionScanner是扫描器,但是它的作用和BeanDefinitionReader类似,它可以进行扫描,扫描某个包路径,对扫描到的类进行解析,比如,扫描到的类上如果存在@Component注解,那么就会把这个类解析为一个BeanDefinition,比如:我们在配置类中取消@ComponentScan("com.cfj")

@Component
public class UserService {
  public void test(){
     System.out.println("cuiTest");
  }
}
public class Test {

   public static void main(String[] args) {

      // 创建一个Spring容器
      AnnotationConfigApplicationContext applicationContext = new AnnotationConfigApplicationContext(AppConfig.class);
      ClassPathBeanDefinitionScanner classPathBeanDefinitionScanner = new ClassPathBeanDefinitionScanner(applicationContext);
      classPathBeanDefinitionScanner.scan("com.cfj");
      UserService userService = (UserService) applicationContext.getBean("userService");
      userService.test();
      }
}

BeanFactory

BeanFactory表示Bean工厂,所以很明显,BeanFactory会负责创建Bean,并且提供获取Bean的API。 而ApplicationContext是BeanFactory的一种,在Spring源码中,是这么定义的:

public interface ApplicationContext extends EnvironmentCapable, ListableBeanFactory, HierarchicalBeanFactory,
      MessageSource, ApplicationEventPublisher, ResourcePatternResolver {
          .....
      }

首先,在Java中,接口是可以多继承的,我们发现ApplicationContext继承了ListableBeanFactory和HierarchicalBeanFactory,而ListableBeanFactory和HierarchicalBeanFactory都继承自BeanFactory,所以我们可以认为ApplicationContext继承了BeanFactory。

ApplicationContext也是BeanFactory的一种,拥有BeanFactory支持的所有功能,不过ApplicationContext比BeanFactory更加强大,ApplicationContext还基础了其他接口,也就表示ApplicationContext还拥有其他功能,比如MessageSource表示国际化,ApplicationEventPublisher表示事件发布,EnvironmentCapable表示获取环境变量,等等,关于ApplicationContext后面再详细讨论。

在Spring的源码实现中,当我们new一个ApplicationContext时,其底层会new一个BeanFactory出来,当使用ApplicationContext的某些方法时,比如getBean(),底层调用的是BeanFactory的getBean()方法。

在Spring源码中,BeanFactory接口存在一个非常重要的实现类是:DefaultListableBeanFactory,也是非常核心的。

所以,我们可以直接来使用DefaultListableBeanFactory,而不用使用ApplicationContext的某个实现类,比如:

DefaultListableBeanFactory beanFactory = new DefaultListableBeanFactory();  
  
AbstractBeanDefinition beanDefinition = BeanDefinitionBuilder.genericBeanDefinition().getBeanDefinition();  
beanDefinition.setBeanClass(User.class);  
  
beanFactory.registerBeanDefinition("user", beanDefinition);  
  
System.out.println(beanFactory.getBean("user"));

DefaultListableBeanFactory是非常强大的,支持很多功能,可以通过查看DefaultListableBeanFactory的类继承实现结构来看

image.png 它实现了很多接口,表示,它拥有很多功能:

  1. AliasRegistry:支持别名功能,一个名字可以对应多个别名
  2. BeanDefinitionRegistry:可以注册、保存、移除、获取某个BeanDefinition
  3. BeanFactory:Bean工厂,可以根据某个bean的名字、或类型、或别名获取某个Bean对象
  4. SingletonBeanRegistry:可以直接注册、获取某个单例Bean
  5. SimpleAliasRegistry:它是一个类,实现了AliasRegistry接口中所定义的功能,支持别名功能
  6. ListableBeanFactory:在BeanFactory的基础上,增加了其他功能,可以获取所有BeanDefinition的beanNames,可以根据某个类型获取对应的beanNames,可以根据某个类型获取{类型:对应的Bean}的映射关系
  7. HierarchicalBeanFactory:在BeanFactory的基础上,添加了获取父BeanFactory的功能
  8. DefaultSingletonBeanRegistry:它是一个类,实现了SingletonBeanRegistry接口,拥有了直接注册、获取某个单例Bean的功能
  9. ConfigurableBeanFactory:在HierarchicalBeanFactory和SingletonBeanRegistry的基础上,添加了设置父BeanFactory、类加载器(表示可以指定某个类加载器进行类的加载)、设置Spring EL表达式解析器(表示该BeanFactory可以解析EL表达式)、设置类型转化服务(表示该BeanFactory可以进行类型转化)、可以添加BeanPostProcessor(表示该BeanFactory支持Bean的后置处理器),可以合并BeanDefinition,可以销毁某个Bean等等功能
  10. FactoryBeanRegistrySupport:支持了FactoryBean的功能
  11. AutowireCapableBeanFactory:是直接继承了BeanFactory,在BeanFactory的基础上,支持在创建Bean的过程中能对Bean进行自动装配
  12. AbstractBeanFactory:实现了ConfigurableBeanFactory接口,继承了FactoryBeanRegistrySupport,这个BeanFactory的功能已经很全面了,但是不能自动装配和获取beanNames
  13. ConfigurableListableBeanFactory:继承了ListableBeanFactory、AutowireCapableBeanFactory、ConfigurableBeanFactory
  14. AbstractAutowireCapableBeanFactory:继承了AbstractBeanFactory,实现了AutowireCapableBeanFactory,拥有了自动装配的功能
  15. DefaultListableBeanFactory:继承了AbstractAutowireCapableBeanFactory,实现了ConfigurableListableBeanFactory接口和BeanDefinitionRegistry接口,所以DefaultListableBeanFactory的功能很强大

ApplicationContext

ApplicationContext是个接口,实际上也是一个BeanFactory,不过比BeanFactory更加强大,比如:

  1. HierarchicalBeanFactory:拥有获取父BeanFactory的功能
  2. ListableBeanFactory:拥有获取beanNames的功能
  3. ResourcePatternResolver:资源加载器,可以一次性获取多个资源(文件资源等等)
  4. EnvironmentCapable:可以获取运行时环境(没有设置运行时环境功能)
  5. ApplicationEventPublisher:拥有广播事件的功能(没有添加事件监听器的功能)
  6. MessageSource:拥有国际化功能

我们先来看ApplicationContext两个比较重要的实现类:

  1. AnnotationConfigApplicationContext
  2. ClassPathXmlApplicationContext

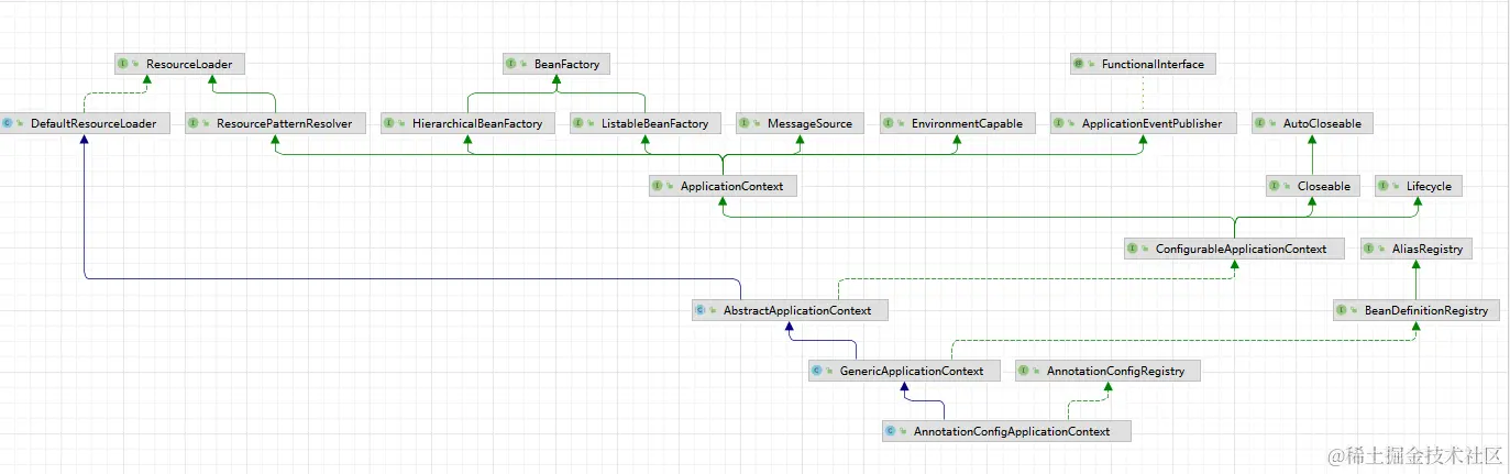
AnnotationConfigApplicationContext

image.png 这部分现在看不懂没关系,源码熟悉一点后回来再来看都可以。

  1. ConfigurableApplicationContext:继承了ApplicationContext接口,增加了,添加事件监听器、添加BeanFactoryPostProcessor、设置Environment,获取ConfigurableListableBeanFactory等功能
  2. AbstractApplicationContext:实现了ConfigurableApplicationContext接口
  3. GenericApplicationContext:继承了AbstractApplicationContext,实现了BeanDefinitionRegistry接口,拥有了所有ApplicationContext的功能,并且可以注册BeanDefinition,注意这个类中有一个属性(DefaultListableBeanFactory beanFactory)
  4. AnnotationConfigRegistry:可以单独注册某个为类为BeanDefinition(可以处理该类上的 @Configuration注解,已经可以处理@Bean注解),同时可以扫描。
  5. AnnotationConfigApplicationContext:继承了GenericApplicationContext,实现了AnnotationConfigRegistry接口,拥有了以上所有的功能

ClassPathXmlApplicationContext

image.png 它也是继承了AbstractApplicationContext,但是相对于AnnotationConfigApplicationContext而言,功能没有AnnotationConfigApplicationContext强大,比如不能注册BeanDefinition

国际化

先定义一个MessageSource:

@Bean
public MessageSource messageSource() {
 ResourceBundleMessageSource messageSource = new ResourceBundleMessageSource();
 messageSource.setBasename("messages");
 return messageSource;
}

有了这个Bean,你可以在你任意想要进行国际化的地方使用该MessageSource。
同时,因为ApplicationContext也拥有国家化的功能,所以可以直接这么用:

context.getMessage("test"nullnew Locale("en_CN"))

资源加载

ApplicationContext还拥有资源加载的功能,比如,可以直接利用ApplicationContext获取某个文件的内容:

AnnotationConfigApplicationContext context = new AnnotationConfigApplicationContext(AppConfig.class);

Resource resource = context.getResource("file://D:\IdeaProjects\spring-framework\luban\src\main\java\com\luban\entity\User.java");
System.out.println(resource.contentLength());

你可以想想,如果你不使用ApplicationContext,而是自己来实现这个功能,就比较费时间了。

还比如你可以:

AnnotationConfigApplicationContext context = new AnnotationConfigApplicationContext(AppConfig.class);

Resource resource = context.getResource("file://D:\IdeaProjects\spring-framework-5.3.10\tuling\src\main\java\com\zhouyu\service\UserService.java");
System.out.println(resource.contentLength());
System.out.println(resource.getFilename());

Resource resource1 = context.getResource("https://www.baidu.com");
System.out.println(resource1.contentLength());
System.out.println(resource1.getURL());

Resource resource2 = context.getResource("classpath:spring.xml");
System.out.println(resource2.contentLength());
System.out.println(resource2.getURL());

还可以一次性获取多个:

Resource[] resources = context.getResources("classpath:com/zhouyu/*.class");
for (Resource resource : resources) {
 System.out.println(resource.contentLength());
 System.out.println(resource.getFilename());
}

获取运行时环境

AnnotationConfigApplicationContext context = new AnnotationConfigApplicationContext(AppConfig.class);

Map<String, Object> systemEnvironment = context.getEnvironment().getSystemEnvironment();
System.out.println(systemEnvironment);

System.out.println("=======");

Map<String, Object> systemProperties = context.getEnvironment().getSystemProperties();
System.out.println(systemProperties);

System.out.println("=======");

MutablePropertySources propertySources = context.getEnvironment().getPropertySources();
System.out.println(propertySources);

System.out.println("=======");

System.out.println(context.getEnvironment().getProperty("NO_PROXY"));
System.out.println(context.getEnvironment().getProperty("sun.jnu.encoding"));
System.out.println(context.getEnvironment().getProperty("zhouyu"));

注意,可以利用

@PropertySource("classpath:spring.properties")

来使得某个properties文件中的参数添加到运行时环境中

事件发布

先定义一个事件监听器

@Bean
public ApplicationListener applicationListener() {
 return new ApplicationListener() {
  @Override
  public void onApplicationEvent(ApplicationEvent event) {
   System.out.println("接收到了一个事件");
  }
 };
}

然后发布一个事件:

context.publishEvent("kkk");

类型转化

在Spring源码中,有可能需要把String转成其他类型,所以在Spring源码中提供了一些技术来更方便的做对象的类型转化,关于类型转化的应用场景, 后续看源码的过程中会遇到很多。

PropertyEditor

这其实是JDK中提供的类型转化工具类

public class StringToUserPropertyEditor extends PropertyEditorSupport implements PropertyEditor {

 @Override
 public void setAsText(String text) throws IllegalArgumentException {
  User user = new User();
  user.setName(text);
  this.setValue(user);
 }
}
StringToUserPropertyEditor propertyEditor = new StringToUserPropertyEditor();
propertyEditor.setAsText("1");
User value = (User) propertyEditor.getValue();
System.out.println(value);

如何向Spring中注册PropertyEditor:

@Bean
public CustomEditorConfigurer customEditorConfigurer() {
 CustomEditorConfigurer customEditorConfigurer = new CustomEditorConfigurer();
 Map<Class<?>, Class<? extends PropertyEditor>> propertyEditorMap = new HashMap<>();
    
    // 表示StringToUserPropertyEditor可以将String转化成User类型,在Spring源码中,如果发现当前对象是String,而需要的类型是User,就会使用该PropertyEditor来做类型转化
 propertyEditorMap.put(User.class, StringToUserPropertyEditor.class);
 customEditorConfigurer.setCustomEditors(propertyEditorMap);
 return customEditorConfigurer;
}

假设现在有如下Bean:

@Component
public class UserService {

 @Value("xxx")
 private User user;

 public void test() {
  System.out.println(user);
 }

}

那么test属性就能正常的完成属性赋值

ConversionService

Spring中提供的类型转化服务,它比PropertyEditor更强大

public class StringToUserConverter implements ConditionalGenericConverter {

 @Override
 public boolean matches(TypeDescriptor sourceType, TypeDescriptor targetType) {
  return sourceType.getType().equals(String.class) && targetType.getType().equals(User.class);
 }

 @Override
 public Set<ConvertiblePairgetConvertibleTypes() {
  return Collections.singleton(new ConvertiblePair(String.class, User.class));
 }

 @Override
 public Object convert(Object source, TypeDescriptor sourceType, TypeDescriptor targetType) {
  User user = new User();
  user.setName((String)source);
  return user;
 }
}
DefaultConversionService conversionService = new DefaultConversionService();
conversionService.addConverter(new StringToUserConverter());
User value = conversionService.convert("1", User.class);
System.out.println(value);

如何向Spring中注册ConversionService:

@Bean
public ConversionServiceFactoryBean conversionService() {
 ConversionServiceFactoryBean conversionServiceFactoryBean = new ConversionServiceFactoryBean();
 conversionServiceFactoryBean.setConverters(Collections.singleton(new StringToUserConverter()));

 return conversionServiceFactoryBean;
}

TypeConverter

整合了PropertyEditor和ConversionService的功能,是Spring内部用的

SimpleTypeConverter typeConverter = new SimpleTypeConverter();
typeConverter.registerCustomEditor(User.class, new StringToUserPropertyEditor());
//typeConverter.setConversionService(conversionService);
User value = typeConverter.convertIfNecessary("1", User.class);
System.out.println(value);

OrderComparator

OrderComparator是Spring所提供的一种比较器,可以用来根据@Order注解或实现Ordered接口来执行值进行笔记,从而可以进行排序。

比如:

public class A implements Ordered {

 @Override
 public int getOrder() {
  return 3;
 }

 @Override
 public String toString() {
  return this.getClass().getSimpleName();
 }
}

public class B implements Ordered {

 @Override
 public int getOrder() {
  return 2;
 }

 @Override
 public String toString() {
  return this.getClass().getSimpleName();
 }
}
public class Main {

 public static void main(String[] args) {
  A a = new A(); // order=3
  B b = new B(); // order=2

  OrderComparator comparator = new OrderComparator();
  System.out.println(comparator.compare(a, b));  // 1

  List list = new ArrayList<>();
  list.add(a);
  list.add(b);

  // 按order值升序排序
  list.sort(comparator);

  System.out.println(list);  // B,A
 }
}

另外,Spring中还提供了一个OrderComparator的子类:AnnotationAwareOrderComparator,它支持用@Order来指定order值。比如:

@Order(3)
public class A {

 @Override
 public String toString() {
  return this.getClass().getSimpleName();
 }

}
@Order(2)
public class B {

 @Override
 public String toString() {
  return this.getClass().getSimpleName();
 }

}
public class Main {

 public static void main(String[] args) {
  A a = new A(); // order=3
  B b = new B(); // order=2

  AnnotationAwareOrderComparator comparator = new AnnotationAwareOrderComparator();
  System.out.println(comparator.compare(a, b)); // 1

  List list = new ArrayList<>();
  list.add(a);
  list.add(b);

  // 按order值升序排序
  list.sort(comparator);

  System.out.println(list); // B,A
 }
}

BeanPostProcessor

BeanPostProcess表示Bean的后置处理器,我们可以定义一个或多个BeanPostProcessor,比如通过一下代码定义一个BeanPostProcessor:

@Component
public class ZhouyuBeanPostProcessor implements BeanPostProcessor {

 @Override
 public Object postProcessBeforeInitialization(Object bean, String beanName) throws BeansException {
  if ("userService".equals(beanName)) {
   System.out.println("初始化前");
  }

  return bean;
 }

 @Override
 public Object postProcessAfterInitialization(Object bean, String beanName) throws BeansException {
  if ("userService".equals(beanName)) {
   System.out.println("初始化后");
  }

  return bean;
 }
}

一个BeanPostProcessor可以在任意一个Bean初始化之前以及初始化之后去额外的做一些用户自定义的逻辑,当然,我们可以通过判断beanName来进行针对性处理(针对某个Bean,或某部分Bean)。

我们可以通过定义BeanPostProcessor来干涉Spring创建Bean的过程。

FactoryBean

上面提到,我们可以通过BeanPostPorcessor来干涉Spring创建Bean的过程,但是如果我们想一个Bean完完全全由我们来创造,也是可以的,比如通过FactoryBean:

@Component
public class ZhouyuFactoryBean implements FactoryBean {

 @Override
 public Object getObject() throws Exception {
  UserService userService = new UserService();

  return userService;
 }

 @Override
 public Class<?> getObjectType() {
  return UserService.class;
 }
}

通过上面这段代码,我们自己创造了一个UserService对象,并且它将成为Bean。但是通过这种方式创造出来的UserService的Bean,只会经过初始化后,其他Spring的生命周期步骤是不会经过的,比如依赖注入。

有同学可能会想到,通过@Bean也可以自己生成一个对象作为Bean,那么和FactoryBean的区别是什么呢?其实在很多场景下他俩是可以替换的,但是站在原理层面来说的,区别很明显,@Bean定义的Bean是会经过完整的Bean生命周期的。

ExcludeFilter和IncludeFilter

这两个Filter是Spring扫描过程中用来过滤的。ExcludeFilter表示排除过滤器,IncludeFilter表示包含过滤器

比如以下配置,表示扫描com.cfj这个包下面的所有类,但是排除UserService类,也就是就算它上面有@Component注解也不会成为Bean。

@ComponentScan(value = "com.cfj",
  excludeFilters = {@ComponentScan.Filter(
             type = FilterType.ASSIGNABLE_TYPE, 
             classes = UserService.class)}.)
public class AppConfig {
}

再比如以下配置,就算UserService类上没有@Component注解,它也会被扫描成为一个Bean。

@ComponentScan(value = "com.cfj",
  includeFilters = {@ComponentScan.Filter(
             type = FilterType.ASSIGNABLE_TYPE, 
             classes = UserService.class)})
public class AppConfig {
}

FilterType分为:

  1. ANNOTATION:表示是否包含某个注解
  2. ASSIGNABLE_TYPE:表示是否是某个类
  3. ASPECTJ:表示否是符合某个Aspectj表达式
  4. REGEX:表示是否符合某个正则表达式
  5. CUSTOM:自定义

在Spring的扫描逻辑中,默认会添加一个AnnotationTypeFilter给includeFilters,表示默认情况下Spring扫描过程中会认为类上有@Component注解的就是Bean。

MetadataReader、ClassMetadata、AnnotationMetadata

在Spring中需要去解析类的信息,比如类名、类中的方法、类上的注解,这些都可以称之为类的元数据,所以Spring中对类的元数据做了抽象,并提供了一些工具类。

MetadataReader表示类的元数据读取器,默认实现类为SimpleMetadataReader。比如:

public class Test {

 public static void main(String[] args) throws IOException {
  SimpleMetadataReaderFactory simpleMetadataReaderFactory = new SimpleMetadataReaderFactory();
  
        // 构造一个MetadataReader
        MetadataReader metadataReader = simpleMetadataReaderFactory.getMetadataReader("com.cfj.service.UserService");
  
        // 得到一个ClassMetadata,并获取了类名
        ClassMetadata classMetadata = metadataReader.getClassMetadata();
 
        System.out.println(classMetadata.getClassName());
        
        // 获取一个AnnotationMetadata,并获取类上的注解信息
        AnnotationMetadata annotationMetadata = metadataReader.getAnnotationMetadata();
  for (String annotationType : annotationMetadata.getAnnotationTypes()) {
   System.out.println(annotationType);
  }

 }
}

需要注意的是,SimpleMetadataReader去解析类时,使用的ASM技术

为什么要使用ASM技术,Spring启动的时候需要去扫描,如果指定的包路径比较宽泛,那么扫描的类是非常多的,那如果在Spring启动时就把这些类全部加载进JVM了,这样不太好,所以使用了ASM技术。