前端二面必会面试题及答案

194 阅读58分钟

title与h1的区别、b与strong的区别、i与em的区别?

  • strong标签有语义,是起到加重语气的效果,而b标签是没有的,b标签只是一个简单加粗标签。b标签之间的字符都设为粗体,strong标签加强字符的语气都是通过粗体来实现的,而搜索引擎更侧重strong标签。
  • title属性没有明确意义只表示是个标题,H1则表示层次明确的标题,对页面信息的抓取有很大的影响
  • i内容展示为斜体,em表示强调的文本

为什么有时候⽤translate来改变位置⽽不是定位?

translate 是 transform 属性的⼀个值。改变transform或opacity不会触发浏览器重新布局(reflow)或重绘(repaint),只会触发复合(compositions)。⽽改变绝对定位会触发重新布局,进⽽触发重绘和复合。transform使浏览器为元素创建⼀个 GPU 图层,但改变绝对定位会使⽤到 CPU。 因此translate()更⾼效,可以缩短平滑动画的绘制时间。 ⽽translate改变位置时,元素依然会占据其原始空间,绝对定位就不会发⽣这种情况。

隐藏元素的方法有哪些

  • display: none:渲染树不会包含该渲染对象,因此该元素不会在页面中占据位置,也不会响应绑定的监听事件。
  • visibility: hidden:元素在页面中仍占据空间,但是不会响应绑定的监听事件。
  • opacity: 0:将元素的透明度设置为 0,以此来实现元素的隐藏。元素在页面中仍然占据空间,并且能够响应元素绑定的监听事件。
  • position: absolute:通过使用绝对定位将元素移除可视区域内,以此来实现元素的隐藏。
  • z-index: 负值:来使其他元素遮盖住该元素,以此来实现隐藏。
  • clip/clip-path :使用元素裁剪的方法来实现元素的隐藏,这种方法下,元素仍在页面中占据位置,但是不会响应绑定的监听事件。
  • transform: scale(0,0):将元素缩放为 0,来实现元素的隐藏。这种方法下,元素仍在页面中占据位置,但是不会响应绑定的监听事件。

HTTP状态码

状态码的类别:

类别原因描述
1xxInformational(信息性状态码)接受的请求正在处理
2xxSuccess(成功状态码)请求正常处理完毕
3xxRedirection(重定向状态码)需要进行附加操作一完成请求
4xxClient Error (客户端错误状态码)服务器无法处理请求
5xxServer Error(服务器错误状态码)服务器处理请求出错

1. 2XX (Success 成功状态码)

状态码2XX表示请求被正常处理了。

(1)200 OK

200 OK表示客户端发来的请求被服务器端正常处理了。

(2)204 No Content

该状态码表示客户端发送的请求已经在服务器端正常处理了,但是没有返回的内容,响应报文中不包含实体的主体部分。一般在只需要从客户端往服务器端发送信息,而服务器端不需要往客户端发送内容时使用。

(3)206 Partial Content

该状态码表示客户端进行了范围请求,而服务器端执行了这部分的 GET 请求。响应报文中包含由 Content-Range 指定范围的实体内容。

2. 3XX (Redirection 重定向状态码)

3XX 响应结果表明浏览器需要执行某些特殊的处理以正确处理请求。

(1)301 Moved Permanently

永久重定向。 该状态码表示请求的资源已经被分配了新的 URI,以后应使用资源指定的 URI。新的 URI 会在 HTTP 响应头中的 Location 首部字段指定。若用户已经把原来的URI保存为书签,此时会按照 Location 中新的URI重新保存该书签。同时,搜索引擎在抓取新内容的同时也将旧的网址替换为重定向之后的网址。

使用场景:

  • 当我们想换个域名,旧的域名不再使用时,用户访问旧域名时用301就重定向到新的域名。其实也是告诉搜索引擎收录的域名需要对新的域名进行收录。
  • 在搜索引擎的搜索结果中出现了不带www的域名,而带www的域名却没有收录,这个时候可以用301重定向来告诉搜索引擎我们目标的域名是哪一个。
(2)302 Found

临时重定向。 该状态码表示请求的资源被分配到了新的 URI,希望用户(本次)能使用新的 URI 访问资源。和 301 Moved Permanently 状态码相似,但是 302 代表的资源不是被永久重定向,只是临时性质的。也就是说已移动的资源对应的 URI 将来还有可能发生改变。若用户把 URI 保存成书签,但不会像 301 状态码出现时那样去更新书签,而是仍旧保留返回 302 状态码的页面对应的 URI。同时,搜索引擎会抓取新的内容而保留旧的网址。因为服务器返回302代码,搜索引擎认为新的网址只是暂时的。

使用场景:

  • 当我们在做活动时,登录到首页自动重定向,进入活动页面。
  • 未登陆的用户访问用户中心重定向到登录页面。
  • 访问404页面重新定向到首页。
(3)303 See Other

该状态码表示由于请求对应的资源存在着另一个 URI,应使用 GET 方法定向获取请求的资源。 303 状态码和 302 Found 状态码有着相似的功能,但是 303 状态码明确表示客户端应当采用 GET 方法获取资源。

303 状态码通常作为 PUT 或 POST 操作的返回结果,它表示重定向链接指向的不是新上传的资源,而是另外一个页面,比如消息确认页面或上传进度页面。而请求重定向页面的方法要总是使用 GET。

注意:

  • 当 301、302、303 响应状态码返回时,几乎所有的浏览器都会把 POST 改成GET,并删除请求报文内的主体,之后请求会再次自动发送。
  • 301、302 标准是禁止将 POST 方法变成 GET方法的,但实际大家都会这么做。
(4)304 Not Modified

浏览器缓存相关。 该状态码表示客户端发送附带条件的请求时,服务器端允许请求访问资源,但未满足条件的情况。304 状态码返回时,不包含任何响应的主体部分。304 虽然被划分在 3XX 类别中,但是和重定向没有关系。

带条件的请求(Http 条件请求):使用 Get方法 请求,请求报文中包含(if-matchif-none-matchif-modified-sinceif-unmodified-sinceif-range)中任意首部。

状态码304并不是一种错误,而是告诉客户端有缓存,直接使用缓存中的数据。返回页面的只有头部信息,是没有内容部分的,这样在一定程度上提高了网页的性能。

(5)307 Temporary Redirect

307表示临时重定向。 该状态码与 302 Found 有着相同含义,尽管 302 标准禁止 POST 变成 GET,但是实际使用时还是这样做了。

307 会遵守浏览器标准,不会从 POST 变成 GET。但是对于处理请求的行为时,不同浏览器还是会出现不同的情况。规范要求浏览器继续向 Location 的地址 POST 内容。规范要求浏览器继续向 Location 的地址 POST 内容。

3. 4XX (Client Error 客户端错误状态码)

4XX 的响应结果表明客户端是发生错误的原因所在。

(1)400 Bad Request

该状态码表示请求报文中存在语法错误。当错误发生时,需修改请求的内容后再次发送请求。另外,浏览器会像 200 OK 一样对待该状态码。

(2)401 Unauthorized

该状态码表示发送的请求需要有通过 HTTP 认证(BASIC 认证、DIGEST 认证)的认证信息。若之前已进行过一次请求,则表示用户认证失败

返回含有 401 的响应必须包含一个适用于被请求资源的 WWW-Authenticate 首部用以质询(challenge)用户信息。当浏览器初次接收到 401 响应,会弹出认证用的对话窗口。

以下情况会出现401:

  • 401.1 - 登录失败。
  • 401.2 - 服务器配置导致登录失败。
  • 401.3 - 由于 ACL 对资源的限制而未获得授权。
  • 401.4 - 筛选器授权失败。
  • 401.5 - ISAPI/CGI 应用程序授权失败。
  • 401.7 - 访问被 Web 服务器上的 URL 授权策略拒绝。这个错误代码为 IIS 6.0 所专用。
(3)403 Forbidden

该状态码表明请求资源的访问被服务器拒绝了,服务器端没有必要给出详细理由,但是可以在响应报文实体的主体中进行说明。进入该状态后,不能再继续进行验证。该访问是永久禁止的,并且与应用逻辑密切相关。

IIS 定义了许多不同的 403 错误,它们指明更为具体的错误原因:

  • 403.1 - 执行访问被禁止。
  • 403.2 - 读访问被禁止。
  • 403.3 - 写访问被禁止。
  • 403.4 - 要求 SSL。
  • 403.5 - 要求 SSL 128。
  • 403.6 - IP 地址被拒绝。
  • 403.7 - 要求客户端证书。
  • 403.8 - 站点访问被拒绝。
  • 403.9 - 用户数过多。
  • 403.10 - 配置无效。
  • 403.11 - 密码更改。
  • 403.12 - 拒绝访问映射表。
  • 403.13 - 客户端证书被吊销。
  • 403.14 - 拒绝目录列表。
  • 403.15 - 超出客户端访问许可。
  • 403.16 - 客户端证书不受信任或无效。
  • 403.17 - 客户端证书已过期或尚未生效
  • 403.18 - 在当前的应用程序池中不能执行所请求的 URL。这个错误代码为 IIS 6.0 所专用。
  • 403.19 - 不能为这个应用程序池中的客户端执行 CGI。这个错误代码为 IIS 6.0 所专用。
  • 403.20 - Passport 登录失败。这个错误代码为 IIS 6.0 所专用。
(4)404 Not Found

该状态码表明服务器上无法找到请求的资源。除此之外,也可以在服务器端拒绝请求且不想说明理由时使用。 以下情况会出现404:

  • 404.0 -(无) – 没有找到文件或目录。
  • 404.1 - 无法在所请求的端口上访问 Web 站点。
  • 404.2 - Web 服务扩展锁定策略阻止本请求。
  • 404.3 - MIME 映射策略阻止本请求。
(5)405 Method Not Allowed

该状态码表示客户端请求的方法虽然能被服务器识别,但是服务器禁止使用该方法。GET 和 HEAD 方法,服务器应该总是允许客户端进行访问。客户端可以通过 OPTIONS 方法(预检)来查看服务器允许的访问方法, 如下

Access-Control-Allow-Methods: GET,HEAD,PUT,PATCH,POST,DELETE

4. 5XX (Server Error 服务器错误状态码)

5XX 的响应结果表明服务器本身发生错误.

(1)500 Internal Server Error

该状态码表明服务器端在执行请求时发生了错误。也有可能是 Web 应用存在的 bug 或某些临时的故障。

(2)502 Bad Gateway

该状态码表明扮演网关或代理角色的服务器,从上游服务器中接收到的响应是无效的。注意,502 错误通常不是客户端能够修复的,而是需要由途经的 Web 服务器或者代理服务器对其进行修复。以下情况会出现502:

  • 502.1 - CGI (通用网关接口)应用程序超时。
  • 502.2 - CGI (通用网关接口)应用程序出错。
(3)503 Service Unavailable

该状态码表明服务器暂时处于超负载或正在进行停机维护,现在无法处理请求。如果事先得知解除以上状况需要的时间,最好写入 RetryAfter 首部字段再返回给客户端。

使用场景:

  • 服务器停机维护时,主动用503响应请求;
  • nginx 设置限速,超过限速,会返回503。
(4)504 Gateway Timeout

该状态码表示网关或者代理的服务器无法在规定的时间内获得想要的响应。他是HTTP 1.1中新加入的。

使用场景:代码执行时间超时,或者发生了死循环。

5. 总结

(1)2XX 成功

  • 200 OK,表示从客户端发来的请求在服务器端被正确处理
  • 204 No content,表示请求成功,但响应报文不含实体的主体部分
  • 205 Reset Content,表示请求成功,但响应报文不含实体的主体部分,但是与 204 响应不同在于要求请求方重置内容
  • 206 Partial Content,进行范围请求

(2)3XX 重定向

  • 301 moved permanently,永久性重定向,表示资源已被分配了新的 URL
  • 302 found,临时性重定向,表示资源临时被分配了新的 URL
  • 303 see other,表示资源存在着另一个 URL,应使用 GET 方法获取资源
  • 304 not modified,表示服务器允许访问资源,但因发生请求未满足条件的情况
  • 307 temporary redirect,临时重定向,和302含义类似,但是期望客户端保持请求方法不变向新的地址发出请求

(3)4XX 客户端错误

  • 400 bad request,请求报文存在语法错误
  • 401 unauthorized,表示发送的请求需要有通过 HTTP 认证的认证信息
  • 403 forbidden,表示对请求资源的访问被服务器拒绝
  • 404 not found,表示在服务器上没有找到请求的资源

(4)5XX 服务器错误

  • 500 internal sever error,表示服务器端在执行请求时发生了错误
  • 501 Not Implemented,表示服务器不支持当前请求所需要的某个功能
  • 503 service unavailable,表明服务器暂时处于超负载或正在停机维护,无法处理请求

setState

在了解setState之前,我们先来简单了解下 React 一个包装结构: Transaction:

事务 (Transaction)

是 React 中的一个调用结构,用于包装一个方法,结构为: initialize - perform(method) - close。通过事务,可以统一管理一个方法的开始与结束;处于事务流中,表示进程正在执行一些操作

  • setState: React 中用于修改状态,更新视图。它具有以下特点:

异步与同步: setState并不是单纯的异步或同步,这其实与调用时的环境相关:

  • 合成事件生命周期钩子 (除 componentDidUpdate) 中,setState是"异步"的;
    • 原因: 因为在setState的实现中,有一个判断: 当更新策略正在事务流的执行中时,该组件更新会被推入dirtyComponents队列中等待执行;否则,开始执行batchedUpdates队列更新;
      • 在生命周期钩子调用中,更新策略都处于更新之前,组件仍处于事务流中,而componentDidUpdate是在更新之后,此时组件已经不在事务流中了,因此则会同步执行;
      • 在合成事件中,React 是基于 事务流完成的事件委托机制 实现,也是处于事务流中;
    • 问题: 无法在setState后马上从this.state上获取更新后的值。
    • 解决: 如果需要马上同步去获取新值,setState其实是可以传入第二个参数的。setState(updater, callback),在回调中即可获取最新值;
  • 原生事件 和 setTimeout 中,setState是同步的,可以马上获取更新后的值;
    • 原因: 原生事件是浏览器本身的实现,与事务流无关,自然是同步;而setTimeout是放置于定时器线程中延后执行,此时事务流已结束,因此也是同步;
  • 批量更新 : 在 合成事件 和 生命周期钩子 中,setState更新队列时,存储的是 合并状态(Object.assign)。因此前面设置的 key 值会被后面所覆盖,最终只会执行一次更新;
  • 函数式 : 由于 Fiber 及 合并 的问题,官方推荐可以传入 函数 的形式。setState(fn),在fn中返回新的state对象即可,例如this.setState((state, props) => newState);
    • 使用函数式,可以用于避免setState的批量更新的逻辑,传入的函数将会被 顺序调用;

注意事项:

  • setState 合并,在 合成事件 和 生命周期钩子 中多次连续调用会被优化为一次;
  • 当组件已被销毁,如果再次调用setState,React 会报错警告,通常有两种解决办法
    • 将数据挂载到外部,通过 props 传入,如放到 Redux 或 父级中;
    • 在组件内部维护一个状态量 (isUnmounted),componentWillUnmount中标记为 true,在setState前进行判断;

总结

setState 并非真异步,只是看上去像异步。在源码中,通过 isBatchingUpdates 来判断

  • setState 是先存进 state 队列还是直接更新,如果值为 true 则执行异步操作,为 false 则直接更新。
  • 那么什么情况下 isBatchingUpdates 会为 true 呢?在 React 可以控制的地方,就为 true,比如在 React 生命周期事件和合成事件中,都会走合并操作,延迟更新的策略。
  • 但在 React 无法控制的地方,比如原生事件,具体就是在 addEventListenersetTimeoutsetInterval 等事件中,就只能同步更新。

一般认为,做异步设计是为了性能优化、减少渲染次数,React 团队还补充了两点。

  • 保持内部一致性。如果将 state 改为同步更新,那尽管 state 的更新是同步的,但是 props不是。
  • 启用并发更新,完成异步渲染。

  1. setState 只有在 React 自身的合成事件和钩子函数中是异步的,在原生事件和 setTimeout 中都是同步的
  2. setState 的异步并不是说内部由异步代码实现,其实本身执行的过程和代码都是同步的,只是合成事件和钩子函数中没法立马拿到更新后的值,形成了所谓的异步。当然可以通过 setState 的第二个参数中的 callback 拿到更新后的结果
  3. setState 的批量更新优化也是建立在异步(合成事件、钩子函数)之上的,在原生事件和 setTimeout 中不会批量更新,在异步中如果对同一个值进行多次 setState,setState 的批量更新策略会对其进行覆盖,去最后一次的执行,如果是同时 setState 多个不同的值,在更新时会对其进行合并批量更新
  • 合成事件中是异步
  • 钩子函数中的是异步
  • 原生事件中是同步
  • setTimeout中是同步

这是一道经常会出现的 React setState 笔试题:下面的代码输出什么呢?

class Test extends React.Component {
  state  = {
      count: 0
  };

    componentDidMount() {
    this.setState({count: this.state.count + 1});
    console.log(this.state.count);

    this.setState({count: this.state.count + 1});
    console.log(this.state.count);

    setTimeout(() => {
      this.setState({count: this.state.count + 1});
      console.log(this.state.count);

      this.setState({count: this.state.count + 1});
      console.log(this.state.count);
    }, 0);
  }

  render() {
    return null;
  }
};

我们可以进行如下的分析:

  • 首先第一次和第二次的 console.log,都在 React 的生命周期事件中,所以是异步的处理方式,则输出都为 0
  • 而在 setTimeout 中的 console.log 处于原生事件中,所以会同步的处理再输出结果,但需要注意,虽然 count 在前面经过了两次的 this.state.count + 1,但是每次获取的 this.state.count 都是初始化时的值,也就是 0
  • 所以此时 count1,那么后续在 setTimeout中的输出则是 23

所以完整答案是 0,0,2,3

同步场景

异步场景中的案例使我们建立了这样一个认知:setState 是异步的,但下面这个案例又会颠覆你的认知。如果我们将 setState 放在 setTimeout 事件中,那情况就完全不同了。

class Test extends Component {
    state = {
        count: 0
    }

    componentDidMount(){
        this.setState({ count: this.state.count + 1 });
        console.log(this.state.count);
        setTimeout(() => {
          this.setState({ count: this.state.count + 1 });
          console.log("setTimeout: " + this.state.count);
        }, 0);
    }

    render(){
        ...
    }
}

那这时输出的应该是什么呢?如果你认为是 0,0,那么又错了。

正确的结果是 0,2。因为 setState 并不是真正的异步函数,它实际上是通过队列延迟执行操作实现的,通过 isBatchingUpdates 来判断 setState 是先存进 state 队列还是直接更新。值为 true 则执行异步操作,false 则直接同步更新

接下来这个案例的答案是什么呢

class Test extends Component {
    state = {
        count: 0
    }

    componentDidMount(){
        this.setState({
           count: this.state.count + 1
         }, () => {
            console.log(this.state.count)
         })
         this.setState({
           count: this.state.count + 1
         }, () => {
            console.log(this.state.count)
         })
    }

    render(){
        ...
    }
}

如果你觉得答案是 1,2,那肯定就错了。这种迷惑性极强的考题在面试中非常常见,因为它反直觉。

如果重新仔细思考,你会发现当前拿到的 this.state.count 的值并没有变化,都是 0,所以输出结果应该是 1,1

当然,也可以在 setState 函数中获取修改后的 state 值进行修改。

class Test extends Component {
    state = {
        count: 0
    }

    componentDidMount(){
        this.setState(
          preState=> ({
            count:preState.count + 1
        }),()=>{
           console.log(this.state.count)
        })
        this.setState(
          preState=>({
            count:preState.count + 1
        }),()=>{
           console.log(this.state.count)
        })
    }

    render(){
        ...
    }
}

这些通通是异步的回调,如果你以为输出结果是 1,2,那就又错了,实际上是 2,2

为什么会这样呢?当调用 setState 函数时,就会把当前的操作放入队列中。React 根据队列内容,合并 state 数据,完成后再逐一执行回调,根据结果更新虚拟 DOM,触发渲染。所以回调时,state 已经合并计算完成了,输出的结果就是 2,2 了。

垃圾回收

  • 对于在JavaScript中的字符串,对象,数组是没有固定大小的,只有当对他们进行动态分配存储时,解释器就会分配内存来存储这些数据,当JavaScript的解释器消耗完系统中所有可用的内存时,就会造成系统崩溃。
  • 内存泄漏,在某些情况下,不再使用到的变量所占用内存没有及时释放,导致程序运行中,内存越占越大,极端情况下可以导致系统崩溃,服务器宕机。
  • JavaScript有自己的一套垃圾回收机制,JavaScript的解释器可以检测到什么时候程序不再使用这个对象了(数据),就会把它所占用的内存释放掉。
  • 针对JavaScript的来及回收机制有以下两种方法(常用):标记清除,引用计数
  • 标记清除

v8 的垃圾回收机制基于分代回收机制,这个机制又基于世代假说,这个假说有两个特点,一是新生的对象容易早死,另一个是不死的对象会活得更久。基于这个假说,v8 引擎将内存分为了新生代和老生代。

  • 新创建的对象或者只经历过一次的垃圾回收的对象被称为新生代。经历过多次垃圾回收的对象被称为老生代。
  • 新生代被分为 From 和 To 两个空间,To 一般是闲置的。当 From 空间满了的时候会执行 Scavenge 算法进行垃圾回收。当我们执行垃圾回收算法的时候应用逻辑将会停止,等垃圾回收结束后再继续执行。

这个算法分为三步:

  • 首先检查 From 空间的存活对象,如果对象存活则判断对象是否满足晋升到老生代的条件,如果满足条件则晋升到老生代。如果不满足条件则移动 To 空间。
  • 如果对象不存活,则释放对象的空间。
  • 最后将 From 空间和 To 空间角色进行交换。

新生代对象晋升到老生代有两个条件:

  • 第一个是判断是对象否已经经过一次 Scavenge 回收。若经历过,则将对象从 From 空间复制到老生代中;若没有经历,则复制到 To 空间。
  • 第二个是 To 空间的内存使用占比是否超过限制。当对象从 From 空间复制到 To 空间时,若 To 空间使用超过 25%,则对象直接晋升到老生代中。设置 25% 的原因主要是因为算法结束后,两个空间结束后会交换位置,如果 To 空间的内存太小,会影响后续的内存分配。

老生代采用了标记清除法和标记压缩法。标记清除法首先会对内存中存活的对象进行标记,标记结束后清除掉那些没有标记的对象。由于标记清除后会造成很多的内存碎片,不便于后面的内存分配。所以了解决内存碎片的问题引入了标记压缩法。

由于在进行垃圾回收的时候会暂停应用的逻辑,对于新生代方法由于内存小,每次停顿的时间不会太长,但对于老生代来说每次垃圾回收的时间长,停顿会造成很大的影响。 为了解决这个问题 V8 引入了增量标记的方法,将一次停顿进行的过程分为了多步,每次执行完一小步就让运行逻辑执行一会,就这样交替运行

参考 前端进阶面试题详细解答

事件机制

涉及面试题:事件的触发过程是怎么样的?知道什么是事件代理嘛?

1. 简介

事件流是一个事件沿着特定数据结构传播的过程。冒泡和捕获是事件流在DOM中两种不同的传播方法

事件流有三个阶段

  • 事件捕获阶段
  • 处于目标阶段
  • 事件冒泡阶段

事件捕获

事件捕获(event capturing):通俗的理解就是,当鼠标点击或者触发dom事件时,浏览器会从根节点开始由外到内进行事件传播,即点击了子元素,如果父元素通过事件捕获方式注册了对应的事件的话,会先触发父元素绑定的事件

事件冒泡

事件冒泡(dubbed bubbling):与事件捕获恰恰相反,事件冒泡顺序是由内到外进行事件传播,直到根节点

无论是事件捕获还是事件冒泡,它们都有一个共同的行为,就是事件传播

img

2. 捕获和冒泡

<div id="div1">
  <div id="div2"></div>
</div>

<script>
    let div1 = document.getElementById('div1');
    let div2 = document.getElementById('div2');

    div1.onClick = function(){
        alert('1')
    }

    div2.onClick = function(){
        alert('2');
    }

</script>

当点击 div2时,会弹出两个弹出框。在 ie8/9/10chrome浏览器,会先弹出”2”再弹出“1”,这就是事件冒泡:事件从最底层的节点向上冒泡传播。事件捕获则跟事件冒泡相反

W3C的标准是先捕获再冒泡, addEventListener的第三个参数决定把事件注册在捕获(true)还是冒泡(false)

3. 事件对象

img

4. 事件流阻止

在一些情况下需要阻止事件流的传播,阻止默认动作的发生

  • event.preventDefault():取消事件对象的默认动作以及继续传播。
  • event.stopPropagation()/ event.cancelBubble = true:阻止事件冒泡。

事件的阻止在不同浏览器有不同处理

  • IE下使用 event.returnValue= false
  • 在非IE下则使用 event.preventDefault()进行阻止

preventDefault与stopPropagation的区别

  • preventDefault告诉浏览器不用执行与事件相关联的默认动作(如表单提交)
  • stopPropagation是停止事件继续冒泡,但是对IE9以下的浏览器无效

5. 事件注册

  • 通常我们使用 addEventListener 注册事件,该函数的第三个参数可以是布尔值,也可以是对象。对于布尔值 useCapture 参数来说,该参数默认值为 falseuseCapture 决定了注册的事件是捕获事件还是冒泡事件
  • 一般来说,我们只希望事件只触发在目标上,这时候可以使用 stopPropagation 来阻止事件的进一步传播。通常我们认为 stopPropagation 是用来阻止事件冒泡的,其实该函数也可以阻止捕获事件。stopImmediatePropagation 同样也能实现阻止事件,但是还能阻止该事件目标执行别的注册事件
node.addEventListener('click',(event) =>{
    event.stopImmediatePropagation()
    console.log('冒泡')
},false);
// 点击 node 只会执行上面的函数,该函数不会执行
node.addEventListener('click',(event) => {
    console.log('捕获 ')
},true)

6. 事件委托

  • js中性能优化的其中一个主要思想是减少dom操作。
  • 节省内存
  • 不需要给子节点注销事件

假设有100li,每个li有相同的点击事件。如果为每个Li都添加事件,则会造成dom访问次数过多,引起浏览器重绘与重排的次数过多,性能则会降低。 使用事件委托则可以解决这样的问题

原理

实现事件委托是利用了事件的冒泡原理实现的。当我们为最外层的节点添加点击事件,那么里面的ullia的点击事件都会冒泡到最外层节点上,委托它代为执行事件

<ul id="ul">
    <li>1</li>
    <li>2</li>
    <li>3</li>
</ul>
<script>
  window.onload = function(){
    var ulEle = document.getElementById('ul');
    ul.onclick = function(ev){
        //兼容IE
        ev = ev || window.event;
        var target = ev.target || ev.srcElement;

        if(target.nodeName.toLowerCase() == 'li'){
            alert( target.innerHTML);
        }

    }
  }
</script>

HTTPS是如何保证安全的?

先理解两个概念:

  • 对称加密:即通信的双⽅都使⽤同⼀个秘钥进⾏加解密,对称加密虽然很简单性能也好,但是⽆法解决⾸次把秘钥发给对⽅的问题,很容易被⿊客拦截秘钥。
  • ⾮对称加密:
  1. 私钥 + 公钥= 密钥对
  2. 即⽤私钥加密的数据,只有对应的公钥才能解密,⽤公钥加密的数据,只有对应的私钥才能解密
  3. 因为通信双⽅的⼿⾥都有⼀套⾃⼰的密钥对,通信之前双⽅会先把⾃⼰的公钥都先发给对⽅
  4. 然后对⽅再拿着这个公钥来加密数据响应给对⽅,等到到了对⽅那⾥,对⽅再⽤⾃⼰的私钥进⾏解密

⾮对称加密虽然安全性更⾼,但是带来的问题就是速度很慢,影响性能。

解决⽅案:

结合两种加密⽅式,将对称加密的密钥使⽤⾮对称加密的公钥进⾏加密,然后发送出去,接收⽅使⽤私钥进⾏解密得到对称加密的密钥,然后双⽅可以使⽤对称加密来进⾏沟通。

此时⼜带来⼀个问题,中间⼈问题: 如果此时在客户端和服务器之间存在⼀个中间⼈,这个中间⼈只需要把原本双⽅通信互发的公钥,换成⾃⼰的公钥,这样中间⼈就可以轻松解密通信双⽅所发送的所有数据。

所以这个时候需要⼀个安全的第三⽅颁发证书(CA),证明身份的身份,防⽌被中间⼈攻击。 证书中包括:签发者、证书⽤途、使⽤者公钥、使⽤者私钥、使⽤者的HASH算法、证书到期时间等。

但是问题来了,如果中间⼈篡改了证书,那么身份证明是不是就⽆效了?这个证明就⽩买了,这个时候需要⼀个新的技术,数字签名。

数字签名就是⽤CA⾃带的HASH算法对证书的内容进⾏HASH得到⼀个摘要,再⽤CA的私钥加密,最终组成数字签名。当别⼈把他的证书发过来的时候,我再⽤同样的Hash算法,再次⽣成消息摘要,然后⽤CA的公钥对数字签名解密,得到CA创建的消息摘要,两者⼀⽐,就知道中间有没有被⼈篡改了。这个时候就能最⼤程度保证通信的安全了。

变量提升

当执行 JS 代码时,会生成执行环境,只要代码不是写在函数中的,就是在全局执行环境中,函数中的代码会产生函数执行环境,只此两种执行环境。

b() // call b
console.log(a) // undefined

var a = 'Hello world'

function b() {
    console.log('call b')
}

想必以上的输出大家肯定都已经明白了,这是因为函数和变量提升的原因。通常提升的解释是说将声明的代码移动到了顶部,这其实没有什么错误,便于大家理解。但是更准确的解释应该是:在生成执行环境时,会有两个阶段。第一个阶段是创建的阶段,JS 解释器会找出需要提升的变量和函数,并且给他们提前在内存中开辟好空间,函数的话会将整个函数存入内存中,变量只声明并且赋值为 undefined,所以在第二个阶段,也就是代码执行阶段,我们可以直接提前使用

  • 在提升的过程中,相同的函数会覆盖上一个函数,并且函数优先于变量提升
b() // call b second

function b() {
    console.log('call b fist')
}
function b() {
    console.log('call b second')
}
var b = 'Hello world'

var 会产生很多错误,所以在 ES6中引入了 letlet不能在声明前使用,但是这并不是常说的 let 不会提升,let提升了,在第一阶段内存也已经为他开辟好了空间,但是因为这个声明的特性导致了并不能在声明前使用

Iterator迭代器

Iterator(迭代器)是一种接口,也可以说是一种规范。为各种不同的数据结构提供统一的访问机制。任何数据结构只要部署Iterator接口,就可以完成遍历操作(即依次处理该数据结构的所有成员)。

Iterator语法:

const obj = {
    [Symbol.iterator]:function(){}
}

[Symbol.iterator] 属性名是固定的写法,只要拥有了该属性的对象,就能够用迭代器的方式进行遍历。

  • 迭代器的遍历方法是首先获得一个迭代器的指针,初始时该指针指向第一条数据之前,接着通过调用 next 方法,改变指针的指向,让其指向下一条数据
  • 每一次的 next 都会返回一个对象,该对象有两个属性
    • value 代表想要获取的数据
    • done 布尔值,false表示当前指针指向的数据有值,true表示遍历已经结束

Iterator 的作用有三个:

  • 创建一个指针对象,指向当前数据结构的起始位置。也就是说,遍历器对象本质上,就是一个指针对象。
  • 第一次调用指针对象的next方法,可以将指针指向数据结构的第一个成员。
  • 第二次调用指针对象的next方法,指针就指向数据结构的第二个成员。
  • 不断调用指针对象的next方法,直到它指向数据结构的结束位置。

每一次调用next方法,都会返回数据结构的当前成员的信息。具体来说,就是返回一个包含value和done两个属性的对象。其中,value属性是当前成员的值,done属性是一个布尔值,表示遍历是否结束。

let arr = [{num:1},2,3]
let it = arr[Symbol.iterator]() // 获取数组中的迭代器
console.log(it.next())  // { value: Object { num: 1 }, done: false }
console.log(it.next())  // { value: 2, done: false }
console.log(it.next())  // { value: 3, done: false }
console.log(it.next())  // { value: undefined, done: true }

对象没有布局Iterator接口,无法使用for of 遍历。下面使得对象具备Iterator接口

  • 一个数据结构只要有Symbol.iterator属性,就可以认为是“可遍历的”
  • 原型部署了Iterator接口的数据结构有三种,具体包含四种,分别是数组,类似数组的对象,Set和Map结构

为什么对象(Object)没有部署Iterator接口呢?

  • 一是因为对象的哪个属性先遍历,哪个属性后遍历是不确定的,需要开发者手动指定。然而遍历遍历器是一种线性处理,对于非线性的数据结构,部署遍历器接口,就等于要部署一种线性转换
  • 对对象部署Iterator接口并不是很必要,因为Map弥补了它的缺陷,又正好有Iteraotr接口
let obj = {
    id: '123',
    name: '张三',
    age: 18,
    gender: '男',
    hobbie: '睡觉'
}

obj[Symbol.iterator] = function () {
    let keyArr = Object.keys(obj)
    let index = 0
    return {
        next() {
            return index < keyArr.length ? {
                value: {
                    key: keyArr[index],
                    val: obj[keyArr[index++]]
                }
            } : {
                done: true
            }
        }
    }
}

for (let key of obj) {
  console.log(key)
}

作用域

  • 作用域: 作用域是定义变量的区域,它有一套访问变量的规则,这套规则来管理浏览器引擎如何在当前作用域以及嵌套的作用域中根据变量(标识符)进行变量查找
  • 作用域链: 作用域链的作用是保证对执行环境有权访问的所有变量和函数的有序访问,通过作用域链,我们可以访问到外层环境的变量和 函数。

作用域链的本质上是一个指向变量对象的指针列表。变量对象是一个包含了执行环境中所有变量和函数的对象。作用域链的前 端始终都是当前执行上下文的变量对象。全局执行上下文的变量对象(也就是全局对象)始终是作用域链的最后一个对象。

  • 当我们查找一个变量时,如果当前执行环境中没有找到,我们可以沿着作用域链向后查找
  • 作用域链的创建过程跟执行上下文的建立有关....

作用域可以理解为变量的可访问性,总共分为三种类型,分别为:

  • 全局作用域
  • 函数作用域
  • 块级作用域,ES6 中的 letconst 就可以产生该作用域

其实看完前面的闭包、this 这部分内部的话,应该基本能了解作用域的一些应用。

一旦我们将这些作用域嵌套起来,就变成了另外一个重要的知识点「作用域链」,也就是 JS 到底是如何访问需要的变量或者函数的。

  • 首先作用域链是在定义时就被确定下来的,和箭头函数里的 this 一样,后续不会改变,JS 会一层层往上寻找需要的内容。
  • 其实作用域链这个东西我们在闭包小结中已经看到过它的实体了:[[Scopes]]

图中的 [[Scopes]] 是个数组,作用域的一层层往上寻找就等同于遍历 [[Scopes]]

1. 全局作用域

全局变量是挂载在 window 对象下的变量,所以在网页中的任何位置你都可以使用并且访问到这个全局变量

var globalName = 'global';
function getName() { 
  console.log(globalName) // global
  var name = 'inner'
  console.log(name) // inner
} 
getName();
console.log(name); // 
console.log(globalName); //global
function setName(){ 
  vName = 'setName';
}
setName();
console.log(vName); // setName
  • 从这段代码中我们可以看到,globalName 这个变量无论在什么地方都是可以被访问到的,所以它就是全局变量。而在 getName 函数中作为局部变量的 name 变量是不具备这种能力的
  • 当然全局作用域有相应的缺点,我们定义很多全局变量的时候,会容易引起变量命名的冲突,所以在定义变量的时候应该注意作用域的问题。

2. 函数作用域

函数中定义的变量叫作函数变量,这个时候只能在函数内部才能访问到它,所以它的作用域也就是函数的内部,称为函数作用域

function getName () {
  var name = 'inner';
  console.log(name); //inner
}
getName();
console.log(name);

除了这个函数内部,其他地方都是不能访问到它的。同时,当这个函数被执行完之后,这个局部变量也相应会被销毁。所以你会看到在 getName 函数外面的 name 是访问不到的

3. 块级作用域

ES6 中新增了块级作用域,最直接的表现就是新增的 let 关键词,使用 let 关键词定义的变量只能在块级作用域中被访问,有“暂时性死区”的特点,也就是说这个变量在定义之前是不能被使用的。

在 JS 编码过程中 if 语句for 语句后面 {...} 这里面所包括的,就是块级作用域

console.log(a) //a is not defined
if(true){
  let a = '123'console.log(a); // 123
}
console.log(a) //a is not defined

从这段代码可以看出,变量 a 是在 if 语句{...} 中由 let 关键词进行定义的变量,所以它的作用域是 if 语句括号中的那部分,而在外面进行访问 a 变量是会报错的,因为这里不是它的作用域。所以在 if 代码块的前后输出 a 这个变量的结果,控制台会显示 a 并没有定义

DNS完整的查询过程

DNS服务器解析域名的过程:

  • 首先会在浏览器的缓存中查找对应的IP地址,如果查找到直接返回,若找不到继续下一步
  • 将请求发送给本地DNS服务器,在本地域名服务器缓存中查询,如果查找到,就直接将查找结果返回,若找不到继续下一步
  • 本地DNS服务器向根域名服务器发送请求,根域名服务器会返回一个所查询域的顶级域名服务器地址
  • 本地DNS服务器向顶级域名服务器发送请求,接受请求的服务器查询自己的缓存,如果有记录,就返回查询结果,如果没有就返回相关的下一级的权威域名服务器的地址
  • 本地DNS服务器向权威域名服务器发送请求,域名服务器返回对应的结果
  • 本地DNS服务器将返回结果保存在缓存中,便于下次使用
  • 本地DNS服务器将返回结果返回给浏览器

比如要查询 IP 地址,首先会在浏览器的缓存中查找是否有该域名的缓存,如果不存在就将请求发送到本地的 DNS 服务器中,本地DNS服务器会判断是否存在该域名的缓存,如果不存在,则向根域名服务器发送一个请求,根域名服务器返回负责 .com 的顶级域名服务器的 IP 地址的列表。然后本地 DNS 服务器再向其中一个负责 .com 的顶级域名服务器发送一个请求,负责 .com 的顶级域名服务器返回负责 .baidu 的权威域名服务器的 IP 地址列表。然后本地 DNS 服务器再向其中一个权威域名服务器发送一个请求,最后权威域名服务器返回一个对应的主机名的 IP 地址列表。

继承

涉及面试题:原型如何实现继承?Class 如何实现继承?Class 本质是什么?

首先先来讲下 class,其实在 JS中并不存在类,class 只是语法糖,本质还是函数

class Person {}
Person instanceof Function // true

组合继承

组合继承是最常用的继承方式

function Parent(value) {
  this.val = value
}
Parent.prototype.getValue = function() {
  console.log(this.val)
}
function Child(value) {
  Parent.call(this, value)
}
Child.prototype = new Parent()

const child = new Child(1)

child.getValue() // 1
child instanceof Parent // true
  • 以上继承的方式核心是在子类的构造函数中通过 Parent.call(this) 继承父类的属性,然后改变子类的原型为 new Parent() 来继承父类的函数。
  • 这种继承方式优点在于构造函数可以传参,不会与父类引用属性共享,可以复用父类的函数,但是也存在一个缺点就是在继承父类函数的时候调用了父类构造函数,导致子类的原型上多了不需要的父类属性,存在内存上的浪费

寄生组合继承

这种继承方式对组合继承进行了优化,组合继承缺点在于继承父类函数时调用了构造函数,我们只需要优化掉这点就行了

function Parent(value) {
  this.val = value
}
Parent.prototype.getValue = function() {
  console.log(this.val)
}

function Child(value) {
  Parent.call(this, value)
}
Child.prototype = Object.create(Parent.prototype, {
  constructor: {
    value: Child,
    enumerable: false,
    writable: true,
    configurable: true
  }
})

const child = new Child(1)

child.getValue() // 1
child instanceof Parent // true

以上继承实现的核心就是将父类的原型赋值给了子类,并且将构造函数设置为子类,这样既解决了无用的父类属性问题,还能正确的找到子类的构造函数。

Class 继承

以上两种继承方式都是通过原型去解决的,在 ES6 中,我们可以使用 class 去实现继承,并且实现起来很简单

class Parent {
  constructor(value) {
    this.val = value
  }
  getValue() {
    console.log(this.val)
  }
}
class Child extends Parent {
  constructor(value) {
    super(value)
    this.val = value
  }
}
let child = new Child(1)
child.getValue() // 1
child instanceof Parent // true

class 实现继承的核心在于使用 extends 表明继承自哪个父类,并且在子类构造函数中必须调用 super,因为这段代码可以看成 Parent.call(this, value)

ES5 和 ES6 继承的区别:

  • ES6 继承的子类需要调用 super() 才能拿到子类,ES5 的话是通过 apply 这种绑定的方式
  • 类声明不会提升,和 let 这些一致
function Super() {}
Super.prototype.getNumber = function() {
  return 1
}

function Sub() {}
Sub.prototype = Object.create(Super.prototype, {
  constructor: {
    value: Sub,
    enumerable: false,
    writable: true,
    configurable: true
  }
})
let s = new Sub()
s.getNumber()

以下详细讲解几种常见的继承方式

1. 方式1: 借助call

function Parent1(){
    this.name = 'parent1';
  }
  function Child1(){
    Parent1.call(this);
    this.type = 'child1'
  }
  console.log(new Child1);

这样写的时候子类虽然能够拿到父类的属性值,但是问题是父类原型对象中一旦存在方法那么子类无法继承。那么引出下面的方法。

2. 方式2: 借助原型链

function Parent2() {
    this.name = 'parent2';
    this.play = [1, 2, 3]
  }
  function Child2() {
    this.type = 'child2';
  }
  Child2.prototype = new Parent2();

  console.log(new Child2());

看似没有问题,父类的方法和属性都能够访问,但实际上有一个潜在的不足。举个例子:

var s1 = new Child2();
var s2 = new Child2();
s1.play.push(4);
console.log(s1.play, s2.play);

可以看到控制台:

明明我只改变了s1的play属性,为什么s2也跟着变了呢?很简单,因为两个实例使用的是同一个原型对象。

那么还有更好的方式么?

3. 方式3:将前两种组合

function Parent3 () {
    this.name = 'parent3';
    this.play = [1, 2, 3];
  }
  function Child3() {
    Parent3.call(this);
    this.type = 'child3';
  }
  Child3.prototype = new Parent3();
  var s3 = new Child3();
  var s4 = new Child3();
  s3.play.push(4);
  console.log(s3.play, s4.play);

可以看到控制台:

之前的问题都得以解决。但是这里又徒增了一个新问题,那就是Parent3的构造函数会多执行了一次(Child3.prototype = new Parent3();)。这是我们不愿看到的。那么如何解决这个问题?

4. 方式4: 组合继承的优化1

function Parent4 () {
    this.name = 'parent4';
    this.play = [1, 2, 3];
  }
  function Child4() {
    Parent4.call(this);
    this.type = 'child4';
  }
  Child4.prototype = Parent4.prototype;

这里让将父类原型对象直接给到子类,父类构造函数只执行一次,而且父类属性和方法均能访问,但是我们来测试一下:

var s3 = new Child4();
var s4 = new Child4();
console.log(s3)

子类实例的构造函数是Parent4,显然这是不对的,应该是Child4。

5. 方式5(最推荐使用): 组合继承的优化2

function Parent5 () {
    this.name = 'parent5';
    this.play = [1, 2, 3];
  }
  function Child5() {
    Parent5.call(this);
    this.type = 'child5';
  }
  Child5.prototype = Object.create(Parent5.prototype);
  Child5.prototype.constructor = Child5;

这是最推荐的一种方式,接近完美的继承,它的名字也叫做寄生组合继承。

6. ES6的extends被编译后的JavaScript代码

ES6的代码最后都是要在浏览器上能够跑起来的,这中间就利用了babel这个编译工具,将ES6的代码编译成ES5让一些不支持新语法的浏览器也能运行。

那最后编译成了什么样子呢?

function _possibleConstructorReturn(self, call) {
    // ...
    return call && (typeof call === 'object' || typeof call === 'function') ? call : self;
}

function _inherits(subClass, superClass) {
    // ...
    //看到没有
    subClass.prototype = Object.create(superClass && superClass.prototype, {
        constructor: {
            value: subClass,
            enumerable: false,
            writable: true,
            configurable: true
        }
    });
    if (superClass) Object.setPrototypeOf ? Object.setPrototypeOf(subClass, superClass) : subClass.__proto__ = superClass;
}


var Parent = function Parent() {
    // 验证是否是 Parent 构造出来的 this
    _classCallCheck(this, Parent);
};

var Child = (function (_Parent) {
    _inherits(Child, _Parent);

    function Child() {
        _classCallCheck(this, Child);

        return _possibleConstructorReturn(this, (Child.__proto__ || Object.getPrototypeOf(Child)).apply(this, arguments));
    }

    return Child;
}(Parent));

核心是_inherits函数,可以看到它采用的依然也是第五种方式————寄生组合继承方式,同时证明了这种方式的成功。不过这里加了一个Object.setPrototypeOf(subClass, superClass),这是用来干啥的呢?

答案是用来继承父类的静态方法。这也是原来的继承方式疏忽掉的地方。

追问: 面向对象的设计一定是好的设计吗?

不一定。从继承的角度说,这一设计是存在巨大隐患的。

DNS 记录和报文

DNS 服务器中以资源记录的形式存储信息,每一个 DNS 响应报文一般包含多条资源记录。一条资源记录的具体的格式为

(Name,Value,Type,TTL)

其中 TTL 是资源记录的生存时间,它定义了资源记录能够被其他的 DNS 服务器缓存多长时间。

常用的一共有四种 Type 的值,分别是 A、NS、CNAME 和 MX ,不同 Type 的值,对应资源记录代表的意义不同:

  • 如果 Type = A,则 Name 是主机名,Value 是主机名对应的 IP 地址。因此一条记录为 A 的资源记录,提供了标 准的主机名到 IP 地址的映射。
  • 如果 Type = NS,则 Name 是个域名,Value 是负责该域名的 DNS 服务器的主机名。这个记录主要用于 DNS 链式 查询时,返回下一级需要查询的 DNS 服务器的信息。
  • 如果 Type = CNAME,则 Name 为别名,Value 为该主机的规范主机名。该条记录用于向查询的主机返回一个主机名 对应的规范主机名,从而告诉查询主机去查询这个主机名的 IP 地址。主机别名主要是为了通过给一些复杂的主机名提供 一个便于记忆的简单的别名。
  • 如果 Type = MX,则 Name 为一个邮件服务器的别名,Value 为邮件服务器的规范主机名。它的作用和 CNAME 是一 样的,都是为了解决规范主机名不利于记忆的缺点。

定时器与requestAnimationFrame、requestIdleCallback

1. setTimeout

setTimeout的运行机制:执行该语句时,是立即把当前定时器代码推入事件队列,当定时器在事件列表中满足设置的时间值时将传入的函数加入任务队列,之后的执行就交给任务队列负责。但是如果此时任务队列不为空,则需等待,所以执行定时器内代码的时间可能会大于设置的时间

setTimeout(() => {
    console.log(1);
}, 0)
console.log(2);

输出 2, 1;

setTimeout的第二个参数表示在执行代码前等待的毫秒数。上面代码中,设置为0,表面意思为 执行代码前等待的毫秒数为0,即立即执行。但实际上的运行结果我们也看到了,并不是表面上看起来的样子,千万不要被欺骗了。

实际上,上面的代码并不是立即执行的,这是因为setTimeout有一个最小执行时间,HTML5标准规定了setTimeout()的第二个参数的最小值(最短间隔)不得低于4毫秒。 当指定的时间低于该时间时,浏览器会用最小允许的时间作为setTimeout的时间间隔,也就是说即使我们把setTimeout的延迟时间设置为0,实际上可能为 4毫秒后才事件推入任务队列

定时器代码在被推送到任务队列前,会先被推入到事件列表中,当定时器在事件列表中满足设置的时间值时会被推到任务队列,但是如果此时任务队列不为空,则需等待,所以执行定时器内代码的时间可能会大于设置的时间

setTimeout(() => {
    console.log(111);
}, 100);

上面代码表示100ms后执行console.log(111),但实际上实行的时间肯定是大于100ms后的, 100ms 只是表示 100ms 后将任务加入到"任务队列"中,必须等到当前代码(执行栈)执行完,主线程才会去执行它指定的回调函数。要是当前代码耗时很长,有可能要等很久,所以并没有办法保证,回调函数一定会在setTimeout()指定的时间执行。

2. setTimeout 和 setInterval区别

  • setTimeout: 指定延期后调用函数,每次setTimeout计时到后就会去执行,然后执行一段时间后才继续setTimeout,中间就多了误差,(误差多少与代码的执行时间有关)。
  • setInterval:以指定周期调用函数,而setInterval则是每次都精确的隔一段时间推入一个事件(但是,事件的执行时间不一定就不准确,还有可能是这个事件还没执行完毕,下一个事件就来了).
btn.onclick = function(){
    setTimeout(function(){
        console.log(1);
    },250);
}

击该按钮后,首先将onclick事件处理程序加入队列。该程序执行后才设置定时器,再有250ms后,指定的代码才被添加到队列中等待执行。 如果上面代码中的onclick事件处理程序执行了300ms,那么定时器的代码至少要在定时器设置之后的300ms后才会被执行。队列中所有的代码都要等到javascript进程空闲之后才能执行,而不管它们是如何添加到队列中的。

如图所示,尽管在255ms处添加了定时器代码,但这时候还不能执行,因为onclick事件处理程序仍在运行。定时器代码最早能执行的时机是在300ms处,即onclick事件处理程序结束之后。

3. setInterval存在的一些问题:

JavaScript中使用 setInterval 开启轮询。定时器代码可能在代码再次被添加到队列之前还没有完成执行,结果导致定时器代码连续运行好几次,而之间没有任何停顿。而javascript引擎对这个问题的解决是:当使用setInterval()时,仅当没有该定时器的任何其他代码实例时,才将定时器代码添加到队列中。这确保了定时器代码加入到队列中的最小时间间隔为指定间隔。

但是,这样会导致两个问题:

  • 某些间隔被跳过;
  • 多个定时器的代码执行之间的间隔可能比预期的小

假设,某个onclick事件处理程序使用setInterval()设置了200ms间隔的定时器。如果事件处理程序花了300ms多一点时间完成,同时定时器代码也花了差不多的时间,就会同时出现跳过某间隔的情况

例子中的第一个定时器是在205ms处添加到队列中的,但是直到过了300ms处才能执行。当执行这个定时器代码时,在405ms处又给队列添加了另一个副本。在下一个间隔,即605ms处,第一个定时器代码仍在运行,同时在队列中已经有了一个定时器代码的实例。结果是,在这个时间点上的定时器代码不会被添加到队列中

使用setTimeout构造轮询能保证每次轮询的间隔。

setTimeout(function () {
 console.log('我被调用了');
 setTimeout(arguments.callee, 100);
}, 100);

calleearguments 对象的一个属性。它可以用于引用该函数的函数体内当前正在执行的函数。在严格模式下,第5版 ECMAScript (ES5) 禁止使用arguments.callee()。当一个函数必须调用自身的时候, 避免使用 arguments.callee(), 通过要么给函数表达式一个名字,要么使用一个函数声明.

setTimeout(function fn(){
    console.log('我被调用了');
    setTimeout(fn, 100);
},100);

这个模式链式调用了setTimeout(),每次函数执行的时候都会创建一个新的定时器。第二个setTimeout()调用当前执行的函数,并为其设置另外一个定时器。这样做的好处是,在前一个定时器代码执行完之前,不会向队列插入新的定时器代码,确保不会有任何缺失的间隔。而且,它可以保证在下一次定时器代码执行之前,至少要等待指定的间隔,避免了连续的运行。

4. requestAnimationFrame

4.1 60fps与设备刷新率

目前大多数设备的屏幕刷新率为60次/秒,如果在页面中有一个动画或者渐变效果,或者用户正在滚动页面,那么浏览器渲染动画或页面的每一帧的速率也需要跟设备屏幕的刷新率保持一致。

卡顿:其中每个帧的预算时间仅比16毫秒多一点(1秒/ 60 = 16.6毫秒)。但实际上,浏览器有整理工作要做,因此您的所有工作是需要在10毫秒内完成。如果无法符合此预算,帧率将下降,并且内容会在屏幕上抖动。此现象通常称为卡顿,会对用户体验产生负面影响。

跳帧: 假如动画切换在 16ms, 32ms, 48ms时分别切换,跳帧就是假如到了32ms,其他任务还未执行完成,没有去执行动画切帧,等到开始进行动画的切帧,已经到了该执行48ms的切帧。就好比你玩游戏的时候卡了,过了一会,你再看画面,它不会停留你卡的地方,或者这时你的角色已经挂掉了。必须在下一帧开始之前就已经绘制完毕;

Chrome devtool 查看实时 FPS, 打开 More tools => Rendering, 勾选 FPS meter

4.2 requestAnimationFrame实现动画

requestAnimationFrame是浏览器用于定时循环操作的一个接口,类似于setTimeout,主要用途是按帧对网页进行重绘。

requestAnimationFrame 之前,主要借助 setTimeout/ setInterval 来编写 JS 动画,而动画的关键在于动画帧之间的时间间隔设置,这个时间间隔的设置有讲究,一方面要足够小,这样动画帧之间才有连贯性,动画效果才显得平滑流畅;另一方面要足够大,确保浏览器有足够的时间及时完成渲染。

显示器有固定的刷新频率(60Hz或75Hz),也就是说,每秒最多只能重绘60次或75次,requestAnimationFrame的基本思想就是与这个刷新频率保持同步,利用这个刷新频率进行页面重绘。此外,使用这个API,一旦页面不处于浏览器的当前标签,就会自动停止刷新。这就节省了CPU、GPU和电力。

requestAnimationFrame 是在主线程上完成。这意味着,如果主线程非常繁忙,requestAnimationFrame的动画效果会大打折扣。

requestAnimationFrame 使用一个回调函数作为参数。这个回调函数会在浏览器重绘之前调用。

requestID = window.requestAnimationFrame(callback); 

window.requestAnimFrame = (function(){
    return  window.requestAnimationFrame       || 
            window.webkitRequestAnimationFrame || 
            window.mozRequestAnimationFrame    || 
            window.oRequestAnimationFrame      || 
            window.msRequestAnimationFrame     || 
            function( callback ){
            window.setTimeout(callback, 1000 / 60);
        };
})();

上面的代码按照1秒钟60次(大约每16.7毫秒一次),来模拟requestAnimationFrame

5. requestIdleCallback()

MDN上的解释:requestIdleCallback()方法将在浏览器的空闲时段内调用的函数排队。这使开发者能够在主事件循环上执行后台和低优先级工作,而不会影响延迟关键事件,如动画和输入响应。函数一般会按先进先调用的顺序执行,然而,如果回调函数指定了执行超时时间timeout,则有可能为了在超时前执行函数而打乱执行顺序。

requestAnimationFrame会在每次屏幕刷新的时候被调用,而requestIdleCallback则会在每次屏幕刷新时,判断当前帧是否还有多余的时间,如果有,则会调用requestAnimationFrame的回调函数,

图片中是两个连续的执行帧,大致可以理解为两个帧的持续时间大概为16.67,图中黄色部分就是空闲时间。所以,requestIdleCallback 中的回调函数仅会在每次屏幕刷新并且有空闲时间时才会被调用.

利用这个特性,我们可以在动画执行的期间,利用每帧的空闲时间来进行数据发送的操作,或者一些优先级比较低的操作,此时不会使影响到动画的性能,或者和requestAnimationFrame搭配,可以实现一些页面性能方面的的优化,

react 的 fiber 架构也是基于 requestIdleCallback 实现的, 并且在不支持的浏览器中提供了 polyfill

总结

  • 单线程模型和任务队列出发理解 setTimeout(fn, 0),并不是立即执行。
  • JS 动画, 用requestAnimationFrame 会比 setInterval 效果更好
  • requestIdleCallback()常用来切割长任务,利用空闲时间执行,避免主线程长时间阻塞

computed 的实现原理

computed 本质是一个惰性求值的观察者computed watcher。其内部通过 this.dirty 属性标记计算属性是否需要重新求值。

  • 当 computed 的依赖状态发生改变时,就会通知这个惰性的 watcher,computed watcher 通过 this.dep.subs.length 判断有没有订阅者,
  • 有的话,会重新计算,然后对比新旧值,如果变化了,会重新渲染。 (Vue 想确保不仅仅是计算属性依赖的值发生变化,而是当计算属性最终计算的值发生变化时才会触发渲染 watcher 重新渲染,本质上是一种优化。)
  • 没有的话,仅仅把 this.dirty = true (当计算属性依赖于其他数据时,属性并不会立即重新计算,只有之后其他地方需要读取属性的时候,它才会真正计算,即具备 lazy(懒计算)特性。)

说说Vue2.0和Vue3.0有什么区别

  • 重构响应式系统,使用Proxy替换Object.defineProperty,使用Proxy优势:
    • 可直接监听数组类型的数据变化
    • 监听的目标为对象本身,不需要像Object.defineProperty一样遍历每个属性,有一定的性能提升
    • 可拦截apply、ownKeys、has等13种方法,而Object.defineProperty不行
    • 直接实现对象属性的新增/删除
  • 新增Composition API,更好的逻辑复用和代码组织
  • 重构 Virtual DOM
    • 模板编译时的优化,将一些静态节点编译成常量
    • slot优化,将slot编译为lazy函数,将slot的渲染的决定权交给子组件
    • 模板中内联事件的提取并重用(原本每次渲染都重新生成内联函数)
  • 代码结构调整,更便于Tree shaking,使得体积更小
  • 使用Typescript替换Flow

如何设计React组件

React 组件应从设计与工程实践两个方向进行探讨

从设计上而言,社区主流分类的方案是展示组件与灵巧组件

  • 展示组件内部没有状态管理,仅仅用于最简单的展示表达。展示组件中最基础的一类组件称作代理组件。代理组件常用于封装常用属性、减少重复代码。很经典的场景就是引入 Antd 的 Button 时,你再自己封一层。如果未来需要替换掉 Antd 或者需要在所有的 Button 上添加一个属性,都会非常方便。基于代理组件的思想还可以继续分类,分为样式组件与布局组件两种,分别是将样式与布局内聚在自己组件内部。
  • 从工程实践而言,通过文件夹划分的方式切分代码。我初步常用的分割方式是将页面单独建立一个目录,将复用性略高的 components 建立一个目录,在下面分别建立 basic、container 和 hoc 三类。这样可以保证无法复用的业务逻辑代码尽量留在 Page 中,而可以抽象复用的部分放入 components 中。其中 basic 文件夹放展示组件,由于展示组件本身与业务关联性较低,所以可以使用 Storybook 进行组件的开发管理,提升项目的工程化管理能力

盒模型

content(元素内容) + padding(内边距) + border(边框) + margin(外边距)

延伸:box-sizing

  • content-box:默认值,总宽度 = margin + border + padding + width
  • border-box:盒子宽度包含 paddingborder总宽度 = margin + width
  • inherit:从父元素继承 box-sizing 属性

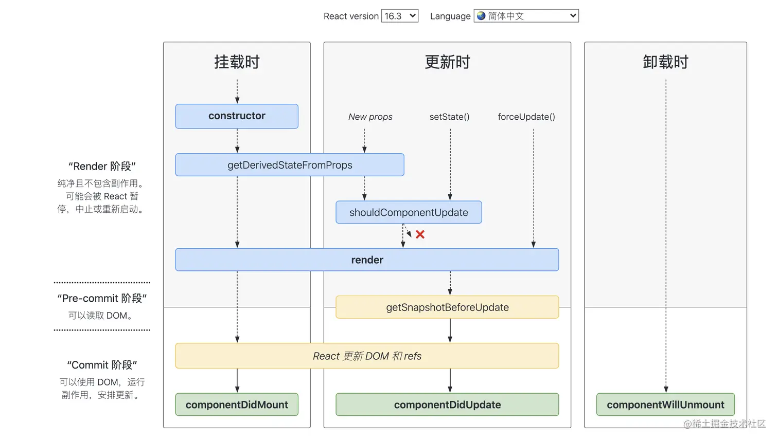
如何避免React生命周期中的坑

16.3版本

>=16.4版本

在线查看projects.wojtekmaj.pl/react-lifec…

  • 避免生命周期中的坑需要做好两件事:不在恰当的时候调用了不该调用的代码;在需要调用时,不要忘了调用。
  • 那么主要有这么 7 种情况容易造成生命周期的坑
    • getDerivedStateFromProps 容易编写反模式代码,使受控组件与非受控组件区分模糊
    • componentWillMount 在 React 中已被标记弃用,不推荐使用,主要原因是新的异步渲染架构会导致它被多次调用。所以网络请求及事件绑定代码应移至 componentDidMount 中。
    • componentWillReceiveProps 同样被标记弃用,被 getDerivedStateFromProps 所取代,主要原因是性能问题
    • shouldComponentUpdate 通过返回 true 或者 false 来确定是否需要触发新的渲染。主要用于性能优化
    • componentWillUpdate 同样是由于新的异步渲染机制,而被标记废弃,不推荐使用,原先的逻辑可结合 getSnapshotBeforeUpdatecomponentDidUpdate 改造使用。
    • 如果在 componentWillUnmount 函数中忘记解除事件绑定,取消定时器等清理操作,容易引发 bug
    • 如果没有添加错误边界处理,当渲染发生异常时,用户将会看到一个无法操作的白屏,所以一定要添加

“React 的请求应该放在哪里,为什么?” 这也是经常会被追问的问题。你可以这样回答。

对于异步请求,应该放在 componentDidMount 中去操作。从时间顺序来看,除了 componentDidMount 还可以有以下选择:

  • constructor:可以放,但从设计上而言不推荐。constructor 主要用于初始化 state 与函数绑定,并不承载业务逻辑。而且随着类属性的流行,constructor 已经很少使用了
  • componentWillMount:已被标记废弃,在新的异步渲染架构下会触发多次渲染,容易引发 Bug,不利于未来 React 升级后的代码维护。
  • 所以React 的请求放在 componentDidMount 里是最好的选择

透过现象看本质:React 16 缘何两次求变?

Fiber 架构简析

Fiber 是 React 16 对 React 核心算法的一次重写。你只需要 get 到这一个点:Fiber 会使原本同步的渲染过程变成异步的

在 React 16 之前,每当我们触发一次组件的更新,React 都会构建一棵新的虚拟 DOM 树,通过与上一次的虚拟 DOM 树进行 diff,实现对 DOM 的定向更新。这个过程,是一个递归的过程。下面这张图形象地展示了这个过程的特征:

如图所示,同步渲染的递归调用栈是非常深的,只有最底层的调用返回了,整个渲染过程才会开始逐层返回。这个漫长且不可打断的更新过程,将会带来用户体验层面的巨大风险:同步渲染一旦开始,便会牢牢抓住主线程不放,直到递归彻底完成。在这个过程中,浏览器没有办法处理任何渲染之外的事情,会进入一种无法处理用户交互的状态。因此若渲染时间稍微长一点,页面就会面临卡顿甚至卡死的风险。

而 React 16 引入的 Fiber 架构,恰好能够解决掉这个风险:Fiber 会将一个大的更新任务拆解为许多个小任务每当执行完一个小任务时,渲染线程都会把主线程交回去,看看有没有优先级更高的工作要处理,确保不会出现其他任务被“饿死”的情况,进而避免同步渲染带来的卡顿。在这个过程中,渲染线程不再“一去不回头”,而是可以被打断的,这就是所谓的“异步渲染”,它的执行过程如下图所示:

换个角度看生命周期工作流

Fiber 架构的重要特征就是可以被打断的异步渲染模式。但这个“打断”是有原则的,根据“能否被打断”这一标准,React 16 的生命周期被划分为了 render 和 commit 两个阶段,而 commit 阶段又被细分为了 pre-commit 和 commit。每个阶段所涵盖的生命周期如下图所示:

我们先来看下三个阶段各自有哪些特征

  • render 阶段:纯净且没有副作用,可能会被 React 暂停、终止或重新启动。
  • pre-commit 阶段:可以读取 DOM。
  • commit 阶段:可以使用 DOM,运行副作用,安排更新。

总的来说,render 阶段在执行过程中允许被打断,而 commit 阶段则总是同步执行的。

为什么这样设计呢?简单来说,由于 render 阶段的操作对用户来说其实是“不可见”的,所以就算打断再重启,对用户来说也是零感知。而 commit 阶段的操作则涉及真实 DOM 的渲染,所以这个过程必须用同步渲染来求稳