VMware是一家虚拟化和云计算软件供应商。其虚拟化技术基于其x86架构中的裸机管理程序ESX/ESXi。裸机嵌入式管理程序可以直接在服务器硬件上运行,而不需要主操作系统。通过VMware服务器虚拟化,在物理服务器上安装管理程序以允许多个虚拟机 (VM) 在同一台物理服务器上运行。每个虚拟机都可以运行自己的操作系统,允许多个操作系统在一台物理服务器上运行。同一物理服务器上的所有虚拟机共享资源,如:网络和RAM。
据IDC数据显示,2022年Q3,运行VMware的系统占据了40.76%的市场份额,是该季度排名第一的HCI软件供应商,从2021年Q3到2022年Q3,实现7.87%的同比增长。
OpenStack是一个开源云平台,可管理分布式计算、网络和存储资源,将它们聚合到池中,并允许通过自助服务门户按需配置虚拟资源。OpenStack是现有公共云基础设施的经济高效扩展,使组织能够优化其云维护成本,并使服务提供商能够构建与超大规模企业竞争的基础设施。
截至2022年8月,使用OpenStack架构的处理器核心已达到4000万个,相较于2021年增长60%,比2020年增长了166%。
由此可见,VMware和OpenStack的运用部署依然占据市场大头,是不少企业的首选部署方案。基于VMware和OpenStack之间的备份容灾也随之成为常态。
如何从VMware容灾至OpenStack? 【注册登录篇】****
一、注册及授权
进入注册页面:hyperbdr.oneprocloud.com/register 完成注册
定义:授权License指每容灾保护一台主机(应用主机)计量为一个License
登录后进入到<概览>页面,在左边菜单栏点击【授权】,
进入License申请页面,点击【添加】
在有商务合作的基础上,用微信、支付宝等进行二维码扫描后,填写相应表单,即可获取License激活码。如果是首次注册,也可联系官方客服获得免费试用license和支持。
获取“激活码”后,填入右边框内,点击【激活】即可
(注:表单中的“客户名称”对应填写企业全称,“申请人”对应填写真实姓名,“邮箱”对应填写可收到信息的企业邮箱)
【容灾篇】
1. 配置生产平台 (VMware)
【说明】
- 当源端(被容灾端)为VMware虚拟化时,需要进行相关配置。
- 该场景可以实现 无代理Agentless 方式容灾
即无需在每台VMware虚拟机内安装agent,以实现无入侵操作
【基础条件】
-
存在 vCenter/ESXi 集群
-
安装完成 VMware vSphere Client,并且登录 vCenter/ESXi 集群
-
已完成容灾工具 HyperBDR 的安装及登录
-
已开通生产平台VMware虚拟化到 HyperBDR 和 云同步网关 的网络策略
第一步: 点击菜单栏 生产平台设置,点击 VMware 选择框
第二步: 点击 +添加 按钮,安装源端hamal无代理组件的安装部署
首次添加VMware需要安装hamal组件(见第三步)
第三步: 按照界面指引安装hamal
(1)将OVA下载到VMware端,或者源端准备一台 CentOS7.x 版本的虚拟机
(2)通过OVA导入的主机或者在准备的 CentOS7.x 虚拟机后台执行安装命令
提示:请根据当前容灾工具界面显示信息操作,该动作由用户在VMware vSphere Client环境中执行
(3)完成后回到容灾工具点击 下一步 按钮
提示:VMware端操作可见《参考-VMware vSphere Client操作示意》
第四步: 弹框中填写相关信息
| 鉴权地址 | vCenter/ESXi 的访问管理地址 |
|---|---|
| 用户名 | vCenter/ESXi 账号(管理员权限) |
| 密码 | vCenter/ESXI 账户密码 |
| 同步节点 | 上个步骤OVA导入的主机安装完后带出的ip信息 |
完成配置
vCenter/ESXI 被成功加入到容灾生产平台中,重复以上步骤可以添加多个vCenter(按需)
2. 添加待容灾主机
左侧菜单选择 资源容灾 -> 主机容灾 之后,右侧点击 +添加主机 ,点击 VMware 选项
选择其中一个VMware源端连接,并点击 下一步 按钮
在VCenter/ESXi的所有VMware主机列表中 勾选要容灾的主机,并点击 确定 按钮
如果主机较多,可以右上角搜索,并执行批量勾选添加
在容灾界面可以看到 待容灾的VMware主机清单,勾选要操作的主机,点击 下一步 按钮,进入 容灾配置 操作
3. 配置容灾平台 (OpenStack 私有云)
(1)左侧菜单栏点击 容灾平台设置,在左侧点击选择 OpenStack 社区版(Juno+) 选项,选择对象存储恢复
(2)按以下步骤填写信息,创建容灾恢复平台的链接
该步骤会在认证完成后自动在OpenStack认证租户下上传镜像,该镜像用于容灾演练和恢复
按照如图所示,在添加目标容灾平台时需要填写OpenStack Keystone的认证信息,填写内容条目如下:
- 鉴权方式: 默认为账号密码
- 鉴权地址: OpenStack平台Keystone服务的认证地址,可以按需选择v2、v3版本的keystone服务endpoint地址,鉴权地址查询参考示例
- 用户DomainID: 连接OpenStack时使用的用户Domain ID,User Domain ID查询参考示例
- 用户名: 连接OpenStack时使用的认证用户名称,用户名查询参考示例
- 密码: 连接OpenStack时使用对应用户的密码
填写相关信息后,并点击 确定 按钮
| 参数 | 描述 |
|---|---|
| 项目名称 | 连接认证的OpenStack项目名称,默认不需要修改,跟添加云账号时保持一致 |
| 地域 | 容灾恢复平台的Region,如有多个从下拉选项中选择 |
| 可用区 | 容灾恢复平台的计算资源可用区域名称,如有多个从下拉选项中选择 |
| Linux可用区 | 该镜像用于容灾演练和恢复,如果云平台无法支持上传自定义镜像,需要用户手动上传后进行选择 |
| Windows镜像 | 该镜像用于容灾演练和恢复,如果云平台无法支持上传自定义镜像,需要用户手动上传后进行选择 |
确认信息后,点击 确定 按钮,在恢复平台管理中等待添加完成
4.执行容灾操作
如果已经添加了待容灾主机,那么选择待容灾主机,点击下一步到容灾配置页面
4.1. 容灾配置
在容灾配置页面,勾选需要容灾主机,点击 容灾配置 按钮,并选择 对象存储恢复 选项按照容灾配置步骤进行操作。
容灾配置步骤一:指定容灾平台,选择容灾主机所在容灾平台的配置信息,并点击 下一步 按钮
容灾平台信息为空,则表示暂未添加容灾平台,需要 配置容灾平台 ,再进行后续操作。
容灾配置步骤二:计算资源配置,选择容灾主机在目标容灾平台使用的规格、系统类型、是否重置密码及是否使用密钥对,设置完成后,并点击 下一步 按钮
容灾配置步骤三:指定卷类型,选择容灾主机在目标容灾平台所使用的卷类型,如果有多个卷,可以按照系统卷和数据卷进行分别设置,设置完成后,并点击 下一步 按钮
容灾配置步骤四:网络配置,选择容灾主机在目标容灾平台所使用的网络、子网以及启动时是否指定IP、配置公网IP和安全组,设置完成后,并点击 确定 按钮
容灾配置步骤设置完成后,可以勾选容灾配置完成的单个或多个容灾主机,并点击 下一步 按钮
容灾配置完成后,还可以点击容灾主机后操作列的操作按钮进行修改容灾配置
在容灾配置这个过程中,可以体验到,该容灾平台在目标平台配置上是基本可以做到自动获取资源信息,选填的方式完成配置,实现了完全自动化,这一点,相对于传统容灾工具,其节省的人力成本也非常明显。
4.2. 同步数据(全量/增量)
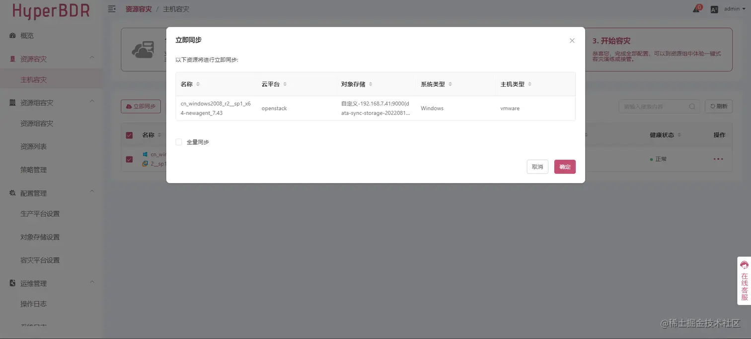
在 开始容灾 步骤,可以勾选单个或多个容灾主机,并点击 立即同步 按钮直接进行数据同步,也可以将已经完成 容灾配置 的容灾主机加入到资源组,对 资源组容灾 进行同步数据操作。
确认需要同步的容灾机器,并点击 确定 按钮
首次点击,将同步全量数据,后续点击将同步增量数据,这里也可以勾选全量数据同步,则表示本次数据同步会全量
等待容灾主机数据同步完成
4.3. 容灾接管/容灾演练
等待数据同步完成(同步快照完成),勾选需要容灾演练/容灾接管主机,并选择 容灾演练/容灾接管 按钮
容灾演练/容灾接管功能保持一致,此功能则表示将容灾主机在容灾平台进行启动,启动后即可进行相关验证和接管工作
选择容灾主机启动时数据同步时间点(快照),并点击 确定 按钮,开始主机实例启动
提示 : 该动作会按照当前这台容灾主机的容灾配置时设定的容灾参数,在容灾平台OpenStack上启动一台实例,即为容灾到云上的主机,这里的同步时间点是每同步一次数据便会产生一个快照时间,用于启动时进行选择(同步时间点保留个数可以按需进行配置)详情查看链接
4.4. 查看容灾结果
容灾主机启动完成后,主机启动状态显示主机在容平台的相关配置信息,则表示 容灾演练/容灾接管 执行成功。可以登录OpenStack云平台查看容灾主机的运行情况
【操作简单】
HyperBDR云容灾的向导式操作界面设计,操作步骤跟随容灾逻辑,帮助运维快速完成备份容灾部署。在VMware和OpenStack场景下,无需为每一台主机安装代理,可节省大量繁琐的人力操作。云端可随意拉起演练卷进行演练,提高容灾成功率。当源端出现问题时,仅需2步即可拉起容灾系统,1人即可完成。
【自动化容灾】
HyperBDR云容灾作为基于云原生的业务级别容灾工具,采用Boot in Cloud技术,深度对接VMware和OpenStack平台,支持高度自动化的异构平台容灾,灵活度更高、可扩展性更强,可充分利用云优势,按需扩展,节约灾备成本。云端API自动化对接,无需预启动实例和预先配置,灾难发生时一键云端拉起业务系统到可用状态,直接恢复到操作系统登录页面,有效缩减RTO。智能驱动预适配,无需人为介入,高度自动化,灾备成功率有保障。
与传统的备份容灾相比,HyperBDR具有充分的云原生优势,可帮助数据业务丝滑地从VMware容灾到OpenStack平台,或从OpenStack平台流畅的容灾至VMware平台。
关注【万博智云】公众号,了解更多详情。