手把手教你,从零开始实战搭建 SpringCloud Alibaba!这份笔记太牛了!

192 阅读2分钟

Springcloud 和 Srpingcloud Alibaba 区别?

SpringCloud: 部分组件停止维护和更新,给开发带来不便;SpringCloud 部分环境搭建复杂, 没有完善的可视化界面,我们需要大量的二次开发和定制;SpringCloud 配置复杂,难以上手, 部分配置差别难以区分和合理应用

Srpingcloud Alibaba: 阿里使用过的组件经历了考验,性能强悍,设计合理,现在开源 出来成套的产品搭配完善的可视化界面给开发运维带来极大的便利,搭建简单,学习曲线低。

SpringCloud Alibaba 能干什么?

  • 服务限流降级: 默认支持 Servlet、Feign

    RestTemplate、Dubbo、和 RocketMQ 限流降级功能的接入,可以在运行时通过控制台实时修改限流降级骨子额,还支持查看限流降级 Metrics 控制。

  • 服务注册于发现: 适配 Spring Cloud 服务注册于发现标准,默认集成 Ribbon 支持

  • 分布式配置管理:支持分布式系统中的外部话配置,配置更改时自动刷新。

  • 消息驱动能力: 基于 Spring Cloud Stream 为微服务应用构建消息驱动能力。

  • 阿里云对象存储: 阿里云提供的海量、安全、低成本、高可靠的云存储服务。支持在任何应用,任何时间、任何低调存储和访问任意类型的数据。

  • 分布式任务调度: 提供秒级、精准、高可靠、高可用的定时(基于 Cron 表达式)任务调度服务。同时提供分布式的任务执行模型,如网格任务,网格任务支持海量任务均匀分配到所有 Worker (schedulerx-client) 执行。

(xie.infoq.cn/link?target…**

一、新建 maven 父项目 cloud2020

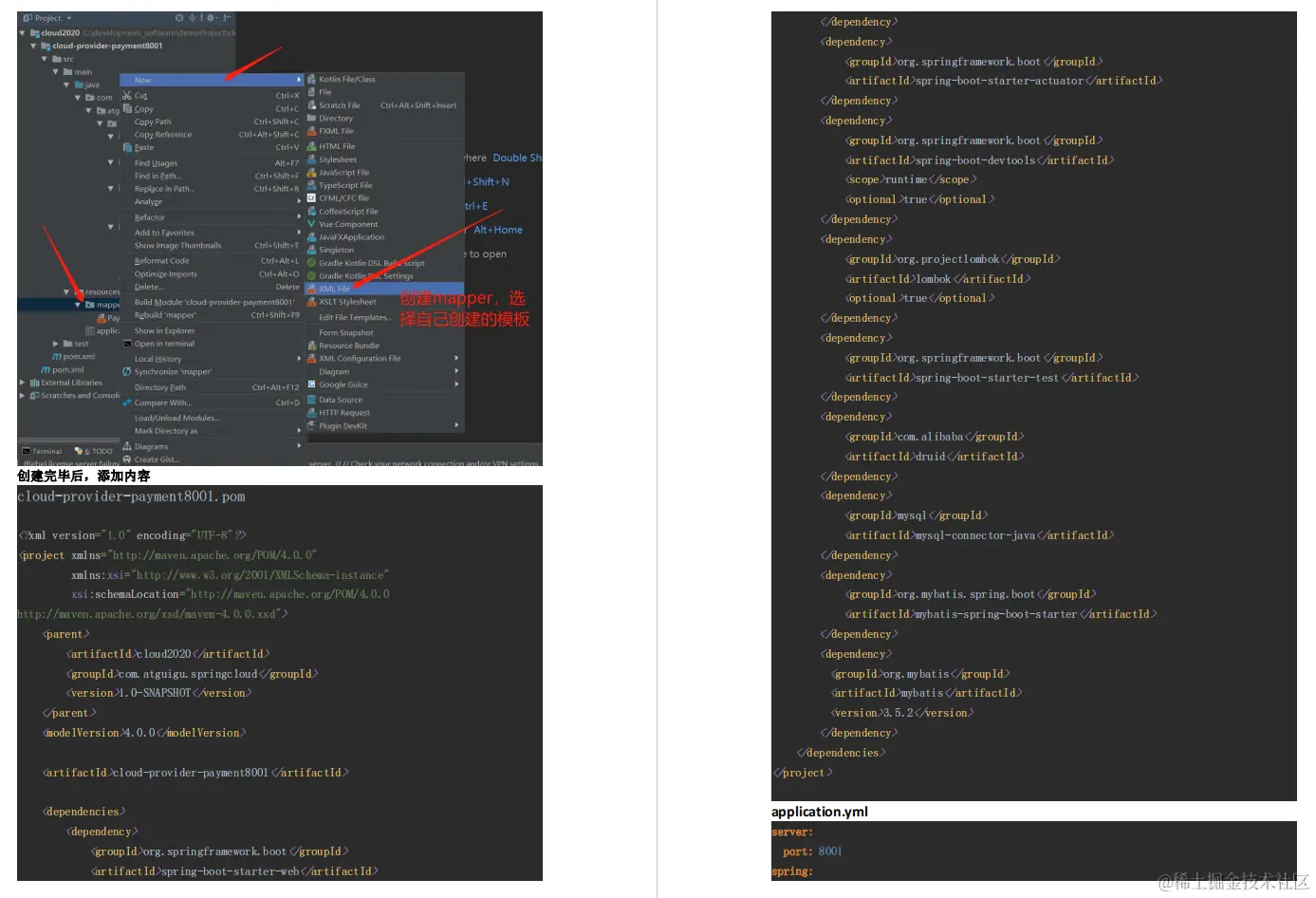
二、新建子工程 cloud-proder-payment8001

三、创建 cloud-consumer-order80 子工程

四、创建 cloud-api-commons 工程

五、创建子工程 cloud-eureka-server7001 工程

六、子工程 payment8001 和 order80 注册在 eureka-server7001 上

七、搭建 Eureka 集群环境

八、支付 Payment8001 和订单 order80 子工程注册进 eureka 7001 和 eureka7002 中

九、支付 Payment8002 子工程集群搭建

十、服务发现 Discovery

十一、Ribbon 负载均衡

十二、OpenFeign

十三、Hystrix

十四、GateWay

十五、Spring Config

十六、Spring Cloud Stream

总结

Spring Cloud Netflix 项目进入维护模式,将不再开发新的组件,SpringCloud 性能上不 能满足互联企业的发展需求。但互联网发展又迫切需要解决微服务的方案,因此龙头企业阿里应运而生推出了 Spring Cloud Alibaba 新一代的微服务架构解决方案。

如果你还没有掌握这套主流技术,现在想要在最短的时间里吃透它。

那么这份 SpringCloud Alibaba 实战笔记你一定不能错过!(还有一份 SpringCloud Alibaba 理论知识笔记同步打包分享)

感兴趣的朋友,点击此处 即可