一文快速回顾 Servlet、Filter、Listener

878 阅读26分钟

本文正在参加「金石计划」

什么是Servlet?

前置知识

Web 服务器:可以指硬件上的,也可以指软件上的。从硬件的角度来说, Web 服务器指的就是一台存储了网络服务软件的计算机;从软件的角度来说, Web 服务器指的是一种软件,比如 Tomcat。

Servlet 容器:目前主流的 Servlet 容器软件包括 Tomcat、Jetty、Jboss 等。

Web 服务器 ≠ Servlet 容器,Tomcat 是一种 Web 服务器,同时它还是一个 Servlet 容器。

翻开 Servlet 源码,有这样的一句话:

A servlet is a small Java program that runs within a Web server. Servlets receive and respond to requests from Web clients, usually across HTTP, the HyperText Transfer Protocol.

一个 Servlet 就是一个小型的运行在 Web 服务器里面的 Java 程序。每个 Servlet 都会接收并且响应来自 Web 客户端的每一个请求,请求指的是 HTTP 请求(超文本传输协议)。

Servlet ( Server Applet)可以说是一种在 Web 服务器中的 Java 应用程序,这种程序与我们平常写的 Java 程序的区别在于,它封装了对 HTTP 请求的处理,同时需要 Servlet 容器的支持。

本质上,Servlet 就是按 Servlet 规范编写的 Java 类,特别之处就是它可以处理相关的 HTTP 请求。它的规范,或者说标准,是由 Sun 定义的,具体的细节是在 Servlet 容器中实现的,没错,比如 Tomcat(老伙计又出来了)。

Servlet 的孩子们

javax.servlet 包中,定义了 Servlet 、ServletConfig 这两个接口,这两个接口定义了 Servlet 的基本方法以及相关的配置信息。

Servlet 接口:

public interface Servlet {

    // 初始化的方法,当Servlet对象实例化后,Servlet容器会调用该方法来完成初始化工作
    public void init(ServletConfig config) throws ServletException;

    // 服务的方法,用于处理客户端(浏览器)发送的请求,并返回响应,简单点,处理业务逻辑的
    public void service(ServletRequest req, ServletResponse res)
            throws ServletException, IOException;

    // 销毁的方法,当Servlet对象将要从Servlet容器中移除时,Servlet容器会调用该方法,就会将Servlet对象进行垃圾回收,释放内存资源
    public void destroy();
    
    // 用于获取Servlet对象的配置信息,返回ServletConfig对象
    public ServletConfig getServletConfig();
    
    // 用于获取Servlet自身的信息,比如作者,版本
    public String getServletInfo();
}


init()、service()、destroy(),这 3 个方法的定义,也是定义了 Servlet 的生命周期,这个后面讲。

ServletConfig 接口:

public interface ServletConfig {

    // 获取Servlet对象的名称
    public String getServletName();

    // 获取Servlet对象的上下文
    public ServletContext getServletContext();

    // 根据初始化的参数名获取其参数值
    public String getInitParameter(String name);

    // 获取所有初始化的参数名的枚举集合
    public Enumeration<String> getInitParameterNames();
}

还定义了一个名为 GenericServlet 的抽象类,这个抽象类实现了 Servlet、ServletConfig 和 Serializable 接口,它为 Servlet、ServletConfig 提供了一些实现,但没有对 HTTP 请求处理进行实现,对于 HTTP 请求的处理,是由 GenericServlet 的子类—— HttpServlet 实现的。

HttpServlet 也是一个抽象类,它对 HTTP 请求中的 GET、POST 等请求提供了具体的实现,所以一般情况下,咱们自己写的 Servlet 基本都是去继承 HttpServlet,进而进行下一步操作。

HttpServlet 抽象类:

public abstract class HttpServlet extends GenericServlet {
    
    ...
    
    // 并没有具体实现,所以我们自己写的时候需要重写这些方法,来实现我们处理 HTTP 请求的逻辑
    protected void doGet(HttpServletRequest req, HttpServletResponse resp)
        throws ServletException, IOException
    {
        String protocol = req.getProtocol();
        String msg = lStrings.getString("http.method_get_not_supported");
        if (protocol.endsWith("1.1")) {
            resp.sendError(HttpServletResponse.SC_METHOD_NOT_ALLOWED, msg);
        } else {
            resp.sendError(HttpServletResponse.SC_BAD_REQUEST, msg);
        }
    }
    
    protected void doPost(HttpServletRequest req, HttpServletResponse resp)
        throws ServletException, IOException {

        String protocol = req.getProtocol();
        String msg = lStrings.getString("http.method_post_not_supported");
        if (protocol.endsWith("1.1")) {
            resp.sendError(HttpServletResponse.SC_METHOD_NOT_ALLOWED, msg);
        } else {
            resp.sendError(HttpServletResponse.SC_BAD_REQUEST, msg);
        }
    }

}

Servlet 和 JSP 的关系

  • Servlet 先出现,JSP 后出现。
  • Servlet 可以处理页面的问题,返回页面给客户端,但是它主要用于处理业务逻辑。由于没有 JSP 的时候,页面和逻辑都是 Servlet 处理的,代码耦合度是非常高的,操作也是很复杂,所以 JSP 的出现就是解决这种问题,将 HTML、CSS、JS 直接写到 JSP 页面中。

在 IDEA 中创建 Servlet 程序

新建 Web 项目并进行配置

新建一个 Web 项目,File -> New -> Project... -> Java -> Java EE -> Web Application

image-20230218225632903

  1. web/WEB-INF 下面新建两个文件夹,即 classes 和 lib 目录。
  2. 按 Ctrl + Alt + Shift + S 进入 Project Structure 进行配置(配置刚刚新建的两个目录)。
  3. 配置编译后的 class 文件输出路径。
  4. 配置依赖项(Web 应用依赖的 Jar 包)位置。

image-20230218230823465

  1. 将 tomcat/lib 目录下的 servlet-api.jar 复制到刚刚创建的 lib 目录下(是吧,具体的细节是在 Servlet 容器中实现的
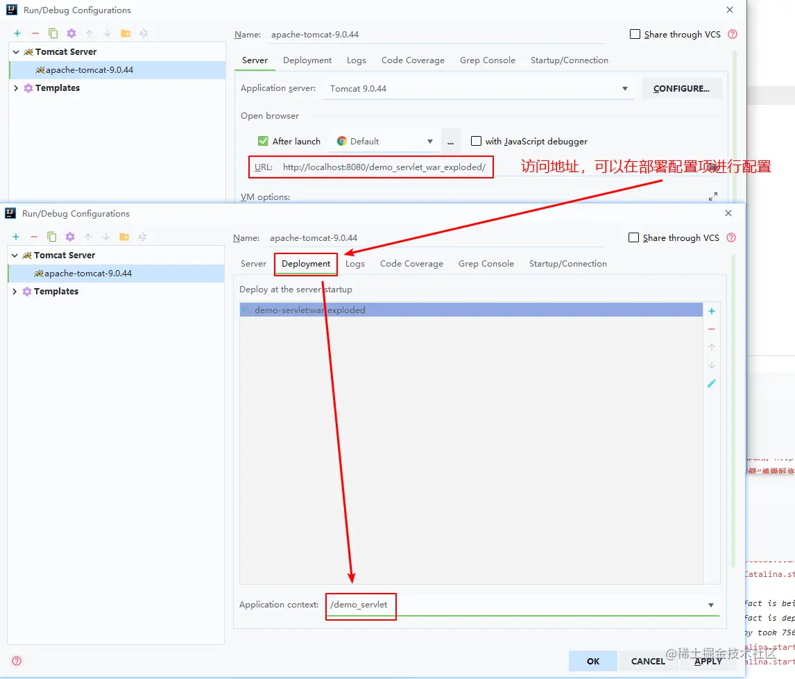
  2. 配置 Tomcat

image-20230218232433772

还可以配置访问地址(当前项目的访问路径),通过 Application context 这个配置项进行配置,我这里一开始默认是 demo_servlet_war_exploded ,修改成 demo_servlet,于是访问路径会变成 localhost:8080/demo_servlet

image-20230218232800482

编写 Servlet

在你喜欢的地方创建一个 Servlet,不过目前我把它放在 cn.god23bin.demo.controller 包下。

HelloServlet:继承 HttpServlet,并重写 doGet() 和 doPost() 方法。

public class HelloServlet extends HttpServlet {
    /**
     * 处理 GET 方式的 HTTP 请求
     * @param req 请求对象
     * @param resp 响应对象
     * @throws ServletException 异常对象
     * @throws IOException IO异常对象
     * @return 返回 HTML 页面
     */
    @Override
    protected void doGet(HttpServletRequest req, HttpServletResponse resp) throws ServletException, IOException {
        resp.setContentType("text/html");
        resp.setCharacterEncoding("UTF-8");
        PrintWriter out = resp.getWriter();
        out.println("<html>");
        out.println("   <head><title>Hello Servlet</title></head>");
        out.println("   <body>Servlet 实例对象: "+ this.getClass() + "</body>");
        out.println("</html>");
        out.flush();
        out.close();
    }

    @Override
    protected void doPost(HttpServletRequest req, HttpServletResponse resp) throws ServletException, IOException {
        super.doPost(req, resp);
    }
}

为什么我们只需要重写 doGet()/doPost(),不需要重写 service() 方法?

因为 HttpServlet 的 service() 方法已经具体实现了,在该方法判断请求是什么类型的(通过 if else 进行判断,判断 GET、POST、PUT、DELETE 等),然后再分出一个个单独的方法来调用,所以我们只需要重写 doGet()/doPost() 就行了。

配置 Servlet

想要 Servlet 正常运行,那么需要进行配置,告知 Web 服务器哪一个请求调用哪一个 Servlet 对象进行处理。专业的说法:「注册 Servlet」

在 Servlet 3.0 之前,是通过 web.xml 对 Servlet 进行配置的,3.0 开始,可以通过注解进行配置。

web.xml 的方式

在我们创建这个 Web 应用的时候,该版本为 Servlet 4.0,可以从这个 web.xml 中看到版本信息。

<?xml version="1.0" encoding="UTF-8"?>
<web-app xmlns="http://xmlns.jcp.org/xml/ns/javaee"
         xmlns:xsi="http://www.w3.org/2001/XMLSchema-instance"
         xsi:schemaLocation="http://xmlns.jcp.org/xml/ns/javaee http://xmlns.jcp.org/xml/ns/javaee/web-app_4_0.xsd"
         version="4.0">

</web-app>

使用 xml 配置文件进行配置,主要用到这么几个标签:

  • <servlet>:声明一个 Servlet 对象
  • <servlet-name>:指定 Servlet 的名称,命名的作用
  • <servlet-class>:指定 Servlet 对象的全限定类名(全路径、完整的位置)
  • <servlet-mapping>:声明 Servlet 对象后,需要映射访问 Servlet 的 URL(统一资源定位符)
  • <url-pattern>:指定映射访问的 URL,一般自己根据业务进行编写请求的路径
<?xml version="1.0" encoding="UTF-8"?>
<web-app xmlns="http://xmlns.jcp.org/xml/ns/javaee"
         xmlns:xsi="http://www.w3.org/2001/XMLSchema-instance"
         xsi:schemaLocation="http://xmlns.jcp.org/xml/ns/javaee http://xmlns.jcp.org/xml/ns/javaee/web-app_4_0.xsd"
         version="4.0">

    <servlet>
        <servlet-name>HelloServlet</servlet-name>
        <servlet-class>cn.god23bin.demo.controller.HelloServlet</servlet-class>
    </servlet>
    <servlet-mapping>
        <servlet-name>HelloServlet</servlet-name>
        <url-pattern>/hello</url-pattern>
    </servlet-mapping>

</web-app>

此时,启动 Tomcat,访问 http://localhost:8080/demo_servlet/hello,得到 Servlet 处理的返回结果:

Servlet 实例对象: class cn.god23bin.demo.controller.HelloServlet

@WebServlet 的方式

@WebServlet 注解,直接加在自己编写的 Servlet 类上,通过它的属性进行配置,比如 name 属性,urlPatterns 属性和 initParams 属性。这里配置了两个请求映射路径 /no_web/web_no,这两个路径都由当前的 Servlet 对象来处理。

@WebServlet(name = "NoServlet", urlPatterns = {"/no_web", "/web_no"})
public class NoWebXmlServlet extends HttpServlet {
    /**
     * 处理 GET 方式的 HTTP 请求
     * @param req 请求对象
     * @param resp 响应对象
     * @throws ServletException 异常对象
     * @throws IOException IO异常对象
     * @return 返回 HTML 页面
     */
    @Override
    protected void doGet(HttpServletRequest req, HttpServletResponse resp) throws ServletException, IOException {
        resp.setContentType("text/html");
        resp.setCharacterEncoding("UTF-8");
        PrintWriter out = resp.getWriter();
        out.println("<html>");
        out.println("   <head><title>No Web XML Servlet</title></head>");
        out.println("   <body>Servlet 实例对象-使用注解的方式配置的: "+ this.getClass() + "</body>");
        out.println("</html>");
        out.flush();
        out.close();
    }

    @Override
    protected void doPost(HttpServletRequest req, HttpServletResponse resp) throws ServletException, IOException {
        super.doPost(req, resp);
    }
}

此时访问 http://localhost:8080/demo_servlet/no_webhttp://localhost:8080/demo_servlet/web_no 都会得到 Servlet 处理的返回结果:

Servlet 实例对象-使用注解的方式配置的: class cn.god23bin.demo.controller.NoWebXmlServlet

Tomcat中Servlet处理过程

这两个如何选择?

按目前的形势,看个人喜欢,我是喜欢写注解的方式来进行配置。

关于对请求和响应的封装

每当有一个 HTTP 请求过来,Servlet 容器就会将当前 HTTP 请求的信息封装为一个 HttpServletRequest 对象,而每一个 HttpServletResponse 对象将会转成 HTTP 响应返回给客户端。

HttpServletRequest 接口

在 Servlet API 中,定义了一个 HttpServletRequest 接口,它继承自 ServletRequest 接口。HttpServletRequest 对象专门用于封装 HTTP 请求消息。

HTTP 请求消息分为请求行、请求头和请求体三部分,所以 HttpServletRequest 接口中定义了获取请求行、请求头和请求体的相关方法。

  1. 获取请求行信息

HTTP 请求的请求行中包含请求方法、请求资源名、请求路径等信息,HttpServletRequest 接口定义了一系列获取请求行信息的方法,如下表:

返回值类型方法声明描述
StringgetMethod()该方法用于获取 HTTP 请求方式(如 GET、POST 等)。
StringgetRequestURI()该方法用于获取请求行中的资源名称部分,即位于 URL 的主机和端口之后,参数部分之前的部分。
StringgetQueryString()该方法用于获取请求行中的参数部分,也就是 URL 中 “?” 以后的所有内容。
StringgetContextPath()返回当前 Servlet 所在的应用的名字(上下文)。对于默认(ROOT)上下文中的 Servlet,此方法返回空字符串""。
StringgetServletPath()该方法用于获取 Servlet 所映射的路径。
StringgetRemoteAddr()该方法用于获取客户端的 IP 地址。
StringgetRemoteHost()该方法用于获取客户端的完整主机名,如果无法解析出客户机的完整主机名,则该方法将会返回客户端的 IP 地址。
  1. 获取请求头信息

当浏览器发送请求时,需要通过请求头向服务器传递一些附加信息,例如客户端可以接收的数据类型、压缩方式、语言等。为了获取请求头中的信息, HttpServletRequest 接口定义了一系列用于获取 HTTP 请求头字段的方法,如下表:

返回值类型方法声明描述
StringgetHeader(String name)该方法用于获取一个指定头字段的值。 如果请求消息中包含多个指定名称的头字段,则该方法返回其中第一个头字段的值。
EnumerationgetHeaders(String name)该方法返回指定头字段的所有值的枚举集合, 在多数情况下,一个头字段名在请求消息中只出现一次,但有时可能会出现多次。
EnumerationgetHeaderNames()该方法返回请求头中所有头字段的枚举集合。
StringgetContentType()该方法用于获取 Content-Type 头字段的值。
intgetContentLength()该方法用于获取 Content-Length 头字段的值 。
StringgetCharacterEncoding()该方法用于返回请求消息的字符集编码 。
  1. 获取请求参数信息

在实际开发中,我们经常需要获取用户提交的表单数据,例如用户名和密码等。为了方便获取表单中的请求参数,ServletRequest 定义了一系列获取请求参数的方法,如下表:

返回值类型方法声明功能描述
StringgetParameter(String name)返回指定参数名的参数值。
String [ ]getParameterValues (String name)以字符串数组的形式返回指定参数名的所有参数值(HTTP 请求中可以有多个相同参数名的参数)。
EnumerationgetParameterNames()以枚举集合的形式返回请求中所有参数名。
MapgetParameterMap()用于将请求中的所有参数名和参数值装入一个 Map 对象中返回。

测试 API

@WebServlet(name = "ReqInfoServlet", urlPatterns = "/reqInfo")
public class ReqInfoServlet extends HttpServlet {
    @Override
    protected void doGet(HttpServletRequest req, HttpServletResponse resp) throws ServletException, IOException {
        resp.setContentType("text/html;charset=UTF-8");
        PrintWriter out = resp.getWriter();
        out.println(
                "请求行------------------------------------<br/>" +
                "请求方式:"     + req.getMethod() + "<br/>" +
                "客户端的 IP 地址:"    + req.getRemoteAddr() + "<br/>" +
                "应用名字(上下文):"  + req.getContextPath() + "<br/>" +
                "URI:"                + req.getRequestURI() + "<br/>" +
                "请求字符串:"          + req.getQueryString() + "<br/>" +
                "Servlet所映射的路径:" + req.getServletPath() + "<br/>" +
                "客户端的完整主机名:"   + req.getRemoteHost() + "<br/>"
        );
        out.println("<br/>");
        out.println("请求头------------------------------------<br/>");
        // 获得所有请求头字段的枚举集合
        Enumeration<String> headers = req.getHeaderNames();
        while (headers.hasMoreElements()) {
            // 获得请求头字段的值
            String value = req.getHeader(headers.nextElement());
            out.write(headers.nextElement() + ":" + value + "<br/>");
        }
        out.println("<br/>");
        out.println("请求参数----------------------------------<br/>");
        out.println("keyword:" + req.getParameter("keyword"));
        out.println("value:" + req.getParameter("value"));
        out.flush();
        out.close();
    }

    @Override
    protected void doPost(HttpServletRequest req, HttpServletResponse resp) throws ServletException, IOException {
        super.doPost(req, resp);
    }
}

image-20230219225436865

HttpServletResponse 接口

在 Servlet API 中,定义了一个 HttpServletResponse 接口,它继承自 ServletResponse 接口。HttpServletResponse 对象专门用来封装 HTTP 响应消息。

HTTP 响应消息由响应行、响应头、响应体三部分组成,所以 HttpServletResponse 接口中定义了向客户端发送响应状态码、响应头、响应体的方法。

  1. 响应行相关的方法

当 Servlet 返回响应消息时,需要在响应消息中设置状态码。因此,HttpServletResponse 接口定义了发送状态码的方法,如下表:

返回值类型方法描述
voidsetStatus(int status)用于设置 HTTP 响应消息的状态码,并生成响应状态行。
voidsendError(int sc)用于发送表示错误信息的状态码。
  1. 响应头相关的方法

HttpServletResponse 接口中定义了一系列设置 HTTP 响应头字段的方法,如下表:

返回值类型方法描述
voidaddHeader(String name,String value)用于增加响应头字段,其中,参数 name 用于指定响应头字段的名称,参数 value 用于指定响应头字段的值。
voidsetHeader (String name,String value)用于设置响应头字段,其中,参数 name 用于指定响应头字段的名称,参数 value 用于指定响应头字段的值。
voidaddIntHeader(String name,int value)用于增加值为 int 类型的响应头字段,其中,参数 name 用于指定响应头字段的名称,参数 value 用于指定响应头字段的值,类型为 int。
voidsetIntHeader(String name, int value)用于设置值为 int 类型的响应头字段,其中,参数 name 用于指定响应头字段的名称,参数 value 用于指定响应头字段的值,类型为 int。
voidsetContentType(String type)用于设置 Servlet 输出内容的 MIME 类型以及编码格式。
voidsetCharacterEncoding(String charset)用于设置输出内容使用的字符编码。
  1. 响应体相关的方法

由于在 HTTP 响应消息中,大量的数据都是通过响应体传递的。因此 ServletResponse 遵循以 I/O 流传递大量数据的设计理念,在发送响应消息体时,定义了两个与输出流相关的方法。

返回值类型方法描述
ServletOutputStreamgetOutputStream()用于获取字节输出流对象。
PrintWritergetWriter()用于获取字符输出流对象。

注意:getOutputStream() 和 getWriter() 方法互相排斥,不可同时使用,否则会发生 IllegalStateException 异常。

这里就自己去手动测试一波吧!

Servlet 的生命周期

生命周期,从 Servlet 创建到开始工作处理请求,再到被销毁进行垃圾回收的过程。从 Service 接口提供的方法也体现出来了。

  • Servlet 初始化后,Servlet 容器就会调用 init () 方法。
  • Servlet 调用 service() 方法来处理客户端的请求。
  • Servlet 要销毁前,Servlet 容器就会调用 destroy() 方法。
  • 最后,Servlet 是由 JVM 的垃圾回收器进行垃圾回收的。

init() 方法被设计成只调用一次,它在第一次创建 Servlet 时被调用,在后续每次用户请求时不再被调用。因此,它是用于一次性初始化。

service() 方法是执行实际任务的主要方法。每次服务器接收到一个 Servlet 请求时,服务器会产生一个新的线程并调用服务。service() 方法检查 HTTP 请求类型,并在适当的时候调用 doGet、doPost、doPut,doDelete 等方法。

destroy() 方法只会被调用一次,在 Servlet 生命周期结束时被调用。destroy() 方法可以让我们写一些操作,比如关闭数据库连接。在调用 destroy() 方法之后,servlet 对象被标记为垃圾。

过滤器

除了Servlet本身,Java Web应用中还有两个重要的组件:过滤器(Filter)和监听器(Listener)。下面分别回顾。

什么是过滤器?

Servlet 过滤器是再 Servlet 2.3 规范中加入的功能。过滤器可以动态地拦截请求和响应,以变换或使用包含在请求或响应中的信息。

某些情况下,我们需要再业务代码执行前获取请求中的某些信息,就可以使用过滤器。

简而言之:

  • 在客户端的请求访问服务器中的资源之前,拦截这些请求。
  • 在服务器的响应发送回客户端之前,处理这些响应。

如果我们使用一个过滤器不能解决业务需求,那么就用多个,多个过滤器可以对请求和响应进行多次处理。多个过滤器组合而成的就是「过滤器链」,请求会依次按照过滤器的顺序一一进入,直到最后一个过滤器为止。当返回响应的时候,也是一样,从最后一个过滤器依次传递到第一个过滤器,最后到达客户端。

过滤器相关的接口

有 3 个接口需要知道,就是 Filter 接口、FilterConfig 接口、FilterChain 接口。

每一个过滤器都要直接或间接地实现 Filter 接口,在 Filter 中定义了 3 个方法,分别是 init()、doFilter()、destroy() 方法。

public interface Filter {
    // 初始化方法,初始化的时候会被调用
    public default void init(FilterConfig filterConfig) throws ServletException {}

    // 对请求进行过滤处理
    public void doFilter(ServletRequest request, ServletResponse response, FilterChain chain) throws IOException, ServletException;

    // 销毁方法,释放资源
    public default void destroy() {}
}

FilterConifg 接口由 Servlet 容器实现,主要用于获取过滤器中的配置信息。

public interface FilterConfig {

    // 获取过滤器名称
    public String getFilterName();

    // 获取Servlet上下文
    public ServletContext getServletContext();

    // 根据初始化的参数名获取的参数值
    public String getInitParameter(String name);

    // 获取所有初始化参数名的枚举类型集合
    public Enumeration<String> getInitParameterNames();

}

FilterChain 接口仍然由 Servlet 容器实现,这个接口只有一个方法。

public interface FilterChain {

    // 用于将过滤后的请求传递给下一个过滤器,如果这个过滤器是最后一个,那么将请求传递给目标资源(比如交给了某个Servlet)
    public void doFilter(ServletRequest request, ServletResponse response)
            throws IOException, ServletException;

}

编写一个过滤器

一个过滤器需要实现 Filter 接口,实现该接口后,需要对它的 3 个方法进行实现,其中对于初始化和销毁的方法,如果没有什么特别的需要处理,可以是空实现(空方法)。

编写过滤器和编写 Servlet 也是差不多的,需要一个 Java 类来作为过滤器,并通过 web.xml 进行配置,过滤器也有它对应的标签,不过我这里目前使用注解的方式对自己的过滤器进行配置。

直接在过滤器这个类上使用 @WebFilter 注解进行配置,有 filterName 属性,urlPatterns 属性(映射路径,是一个数组),initParams 属性(用于配置过滤器初始化参数的)等等。

HelloFilter:

@WebFilter(filterName = "第一个过滤器", 
        urlPatterns = {"/count", "/add"}, 
        initParams = {@WebInitParam(name = "count", value = "23"), @WebInitParam(name = "add", value = "32")})
public class HelloFilter implements Filter {
    
    private Integer iCount;
    private Integer iAdd;
    
    @Override
    public void init(FilterConfig filterConfig) throws ServletException {
        // 通过 filterConfig 对象获取我们给过滤器配置的初始化参数
        String count = filterConfig.getInitParameter("count");
        String add = filterConfig.getInitParameter("add");
        iCount = Integer.valueOf(count);
        iAdd = Integer.valueOf(add);
        System.out.println("第一个过滤器初始化完成!");
        System.out.println("获取初始化的参数------count:" + iCount + "-add:" + iAdd);
    }

    @Override
    public void destroy() {
        System.out.println("第一个过滤器已经销毁");
    }

    @Override
    public void doFilter(ServletRequest servletRequest, ServletResponse servletResponse, FilterChain filterChain) throws IOException, ServletException {
        // 处理过滤请求
        iCount++;
        iAdd++;
        // 将 ServletRequest 转成 HttpServletRequest
        HttpServletRequest req = (HttpServletRequest) servletRequest;
        // 获取上下文
        ServletContext context = req.getServletContext();
        // 将访问数量的值放入上下文
        context.setAttribute("iCount", iCount);
        context.setAttribute("iAdd", iAdd);
        // 传递到下一个过滤器
        filterChain.doFilter(servletRequest, servletResponse);
    }
}

上面的代码中,配置了过滤的请求路径有 /count/add ,当客户端访问这两个路径时,就会进入该过滤器,第一次访问就会执行初始化方法,接着会执行 doFilter 方法,将两个变量自增存储到 Servlet 上下文中(上下文可以理解成整个 Servlet 容器存取数据的区域(环境),可以被其他 Servlet 共享),最后传递到下一个过滤器,如果没有下一个过滤器,就直接到目标资源。

现在,写多一个 Servlet,作为请求访问的目标资源,如下:

@WebServlet(urlPatterns = {"/count", "/add"})
public class AServlet extends HttpServlet {

    @Override
    protected void doGet(HttpServletRequest req, HttpServletResponse resp) throws ServletException, IOException {
        System.out.println("处理业务,这里就是目标资源");
        ServletContext context = req.getServletContext();
        Integer iCount = (Integer) context.getAttribute("iCount");
        Integer iAdd = (Integer) context.getAttribute("iAdd");
        System.out.println("欢迎访问" + iCount + "---" + iAdd);
    }

    @Override
    protected void doPost(HttpServletRequest req, HttpServletResponse resp) throws ServletException, IOException {
        super.doPost(req, resp);
    }
}

重新运行 Tomcat,访问 http://localhost:8080/demo_servlet/counthttp://localhost:8080/demo_servlet/add

控制台输出如下:

第一个过滤器初始化完成!
获取初始化的参数------count:23-add:32
[2023-02-19 03:21:32,340] Artifact demo-servlet:war exploded: Artifact is deployed successfully
[2023-02-19 03:21:32,340] Artifact demo-servlet:war exploded: Deploy took 562 milliseconds
处理业务,这里就是目标资源
欢迎访问24---33
处理业务,这里就是目标资源
欢迎访问25---34

应用

字符编码过滤器

示例:这里有一个 Servlet,获取请求中携带的参数并返回其拼接到 HTML 中的内容返回给客户端。这个 Servlet 作为处理 /addSomething 的 POST 请求。

@WebServlet(name = "AddServlet", urlPatterns = "/addSomething")
public class AddServlet extends HttpServlet {

    @Override
    protected void doGet(HttpServletRequest req, HttpServletResponse resp) throws ServletException, IOException {
        doPost(req, resp);
    }

    @Override
    protected void doPost(HttpServletRequest req, HttpServletResponse resp) throws ServletException, IOException {
        String name = req.getParameter("name");
        String author = req.getParameter("author");
        PrintWriter out = resp.getWriter();
        out.print("<h2>名称:" + name +"</h2>");
        out.print("<h2>作者:" + author +"</h2>");
        out.flush();
        out.close();
    }
}

此时,如果没有进行字符编码的过滤操作,重新设置字符集的话,返回的结果是有中文乱码的。所以需要一个字符编码过滤器,对请求和响应进行操作。

CharacterFilter:这个字符编码过滤器指定了需要过滤的 Servlet 是哪一个(通过 servletNames 指定),并配置了初始化的一个名为 encoding 的参数,其值为 UTF-8。在过滤的方法中,设置请求和响应的字符编码为 UTF-8,这样后续到达目标资源的请求和响应的编码格式就是支持中文的 UTF-8 编码了。

@WebFilter(servletNames = "AddServlet", initParams = @WebInitParam(name = "encoding", value = "UTF-8"))
public class CharacterFilter implements Filter {

    private String encoding;

    @Override
    public void init(FilterConfig filterConfig) throws ServletException {
        // 获取配置的初始化参数值
        encoding = filterConfig.getInitParameter("encoding");
    }

    @Override
    public void doFilter(ServletRequest servletRequest, ServletResponse servletResponse, FilterChain filterChain) throws IOException, ServletException {
        if (encoding != null) {
            // 设置 request 编码格式
            servletRequest.setCharacterEncoding(encoding);
            servletResponse.setContentType("text/html; charset=" + encoding);
        }
        filterChain.doFilter(servletRequest, servletResponse);
    }

    @Override
    public void destroy() {

    }
}

测试结果:

image-20230219171038839

当然,过滤器还有其他应用场景:

  • 认证和授权:验证用户是否具有访问某个资源的权限
  • 日志记录:记录客户端请求和服务器响应的详细信息,用于调试和监控
  • 数据压缩和解压缩:压缩响应数据以减少网络带宽的使用
  • 图像处理:对请求的图像进行处理,如缩放、裁剪等
  • 过滤器链:将多个过滤器组合起来形成一个过滤器链,依次处理客户端请求和服务器响应

监听器

什么是监听器?

有这么一个需求:就是当某件事发生的时候,我们可以做出某些动作。如何实现呢?那就是通过监听器实现。

Servlet 监听器可以监听 Web 应用程序的某些事件,并当某件事(比如应用程序的启动和关闭)发生的时候,我们进行相关的处理。

监听什么?

可以监听 ServletContext 的相关操作,可以监听 HTTP Session (HTTP 会话)的操作,可以监听客户端发送过来的请求(请求到 Servlet)。

监听器是监听 Web 容器的有效事件,所以它是由容器管理的。总共有 8 个Listener 接口 和 6 个 Event 类

如何监听?

它们都有各自的监听器:

  • 监听 ServletContext(Servlet 上下文 - application):ServletContextListener

  • 监听 HTTP Session:HttpSessionListener

  • 监听客户端的请求(request):ServletRequestListener

监听器的相关接口

对于 ServletContext 上下文的监听,有 2 个接口:ServletContextListener 和 ServletAttributeListener 接口。

  1. ServletContextListener 接口:
public interface ServletContextListener extends EventListener {

    // 通知所有的 Servlet 上下文监听器对象,Web 应用程序已经被加载,之后才继续加载 过滤器或者 Servlet,可以调用该方法了
    public default void contextInitialized(ServletContextEvent sce) {
    }

    // 在所有的 Servlet 和 过滤器都被销毁后,通知所有的 Servlet 上下文监听器对象,Web 应用程序已经被销毁,可以调用该方法了
    public default void contextDestroyed(ServletContextEvent sce) {
    }
}
  1. ServletContextAttributeListener 接口:
public interface ServletContextAttributeListener extends EventListener {
    
    // 当有新的属性被加入到 Servlet 上下文后,就通知所有的上下文监听器调用这个方法
    public default void attributeAdded(ServletContextAttributeEvent scae) {
    }

    // 当已有属性被移除后,通知所有上下文监听器调用这个方法
    public default void attributeRemoved(ServletContextAttributeEvent scae) {
    }

    // 当已有属性的被替换后,通知所有上下文监听器调用这个方法
    public default void attributeReplaced(ServletContextAttributeEvent scae) {
    }
}

对于 HTTP Session 的监听,有 4 个接口:HttpSessionListener,HttpSessionActivationListener,HttpBindingListener 和 HttpSessionAttributeListener 接口。

  1. HttpSessionListener 接口:
public interface HttpSessionListener extends EventListener {

    // 通知正在监听的对象,HttpSession 已经被创建并且初始化了,可以调用该方法了
    public default void sessionCreated(HttpSessionEvent se) {
    }

    // 通知正在监听的对象,HttpSession 已经被销毁了,可以调用该方法了
    public default void sessionDestroyed(HttpSessionEvent se) {
    }
}
  1. HttpSessionActivationListener 接口:

这里涉及到的事件就是 Session 的钝化以及活化

钝化:其实就是使用序列化和反序列化技术把 Session 从内存保存到硬盘。

活化:反过来,把 Session从硬盘加载到内存。

举个例子,如果 A 类没有实现 Serializable 接口,那么当 Session 钝化时就不会钝化 A 对象,而是把 A 对象从 Session 中移除再钝化。活化的时候,A 对象是不存在的。

public interface HttpSessionActivationListener extends EventListener {

    // 通知正在监听的对象,Session 对象将要钝化,可以调用该方法了
    public default void sessionWillPassivate(HttpSessionEvent se) {
    }

    // 通知正在监听的对象,Session 对象刚刚活化,可以调用该方法了
    public default void sessionDidActivate(HttpSessionEvent se) {
    }
}
  1. HttpBindingListener 接口:

该接口监听 HTTP 会话中对象的绑定信息。

public interface HttpSessionBindingListener extends EventListener {

    // 通知正在监听的对象,当有对象加入(绑定)到 Session 范围时,可以调用该方法了
    public default void valueBound(HttpSessionBindingEvent event) {
    }

    // 通知正在监听的对象,当有对象从 Session 范围移除(解绑)时,可以调用该方法了
    public default void valueUnbound(HttpSessionBindingEvent event) {
    }
}
  1. HttpSessionAttributeListener 接口:
public interface HttpSessionAttributeListener extends EventListener {

    // 当有新的属性被加入到 Session 后,就通知所有的 HttpSession 监听器调用这个方法
    public default void attributeAdded(HttpSessionBindingEvent se) {
    }

    // 当有新的属性从 Session 中移除后,就通知所有的 HttpSession 监听器调用这个方法
    public default void attributeRemoved(HttpSessionBindingEvent se) {
    }

    // 当已有属性的被替换后,就通知所有的 HttpSession 监听器调用这个方法
    public default void attributeReplaced(HttpSessionBindingEvent se) {
    }
}

对于 Servlet 请求的监听(客户端请求的监听),有 2 个接口:ServletRequestListener 和 ServletRequestAttributeListener 接口。

  1. ServletRequestListener 接口:
public interface ServletRequestListener extends EventListener {
    
    // 通知正在监听的对象,ServletRequest 已经被加载和初始化,可以调用该方法了
    public default void requestInitialized (ServletRequestEvent sre) {
    }

    // 通知正在监听的对象,ServletRequest 已经被销毁,可以调用该方法了
    public default void requestDestroyed (ServletRequestEvent sre) {
    }


}
  1. ServletRequestAttributeListener 接口:
public interface ServletRequestAttributeListener extends EventListener {
    
    // 当有新的属性被加入到 ServletRequest 后,就通知所有的 ServletRequest 监听器调用这个方法
    public default void attributeAdded(ServletRequestAttributeEvent srae) {
    }

    // 当有新的属性从 ServletRequest 中移除后,就通知所有的 ServletRequest 监听器调用这个方法
    public default void attributeRemoved(ServletRequestAttributeEvent srae) {
    }

    // 当已有属性的被替换后,就通知所有的 ServletRequest 监听器调用这个方法
    public default void attributeReplaced(ServletRequestAttributeEvent srae) {
    }
}

编写一个监听器

可以看到,这些监听器无非就是监听那么几个对象的创建、销毁、其对象属性的创建、销毁、替换等等的事件。

HelloListener:该监听器实现了 ServletContextListener, ServletRequestListener 接口,并实现了接口定义的方法。

@WebListener
public class HelloListener implements ServletContextListener, ServletRequestListener {
    @Override
    public void contextInitialized(ServletContextEvent sce) {
        ServletContext context = sce.getServletContext();
        System.out.println("输出这句话说明 Servlet 上下文已经创建了:" + context);
    }

    @Override
    public void contextDestroyed(ServletContextEvent sce) {
        ServletContext context = sce.getServletContext();
        System.out.println("输出这句话说明 Servlet 上下文已经销毁了:" + context);
    }

    @Override
    public void requestInitialized(ServletRequestEvent sre) {
        ServletRequest request = sre.getServletRequest();
        System.out.println("输出这句话说明 ServletRequest 已经创建了:" + request.getProtocol());
    }

    @Override
    public void requestDestroyed(ServletRequestEvent sre) {
        ServletRequest request = sre.getServletRequest();
        System.out.println("输出这句话说明 ServletRequest 已经销毁了:" + request.getProtocol());
    }
}

当 Web 应用程序启动时,Servlet 上下文就会创建,该监听器就会监听到该事件,打印输出我们写的内容,同理每一次的 HTTP 请求也是,会被监听。控制台输出如下:

输出这句话说明 Servlet 上下文已经创建了:org.apache.catalina.core.ApplicationContextFacade@6df13dcc
第一个过滤器初始化完成!
获取初始化的参数------count:23-add:32
[2023-02-19 09:48:11,272] Artifact demo-servlet:war exploded: Artifact is deployed successfully
[2023-02-19 09:48:11,272] Artifact demo-servlet:war exploded: Deploy took 735 milliseconds
输出这句话说明 ServletRequest 已经创建了:HTTP/1.1
输出这句话说明 ServletRequest 已经销毁了:HTTP/1.1
输出这句话说明 ServletRequest 已经创建了:HTTP/1.1
输出这句话说明 ServletRequest 已经销毁了:HTTP/1.1

应用

统计在线用户数:

public class UserCounterListener implements HttpSessionListener {

    private static int activeUsers = 0;

    public static int getActiveUsers() {
        return activeUsers;
    }

    public void sessionCreated(HttpSessionEvent event) {
        activeUsers++;
    }

    public void sessionDestroyed(HttpSessionEvent event) {
        activeUsers--;
    }
}

监听器可以用于以下场景:

  • 统计在线用户数:监听 HttpSession 的创建和销毁事件,并记录当前在线用户数
  • 初始化应用程序:监听 ServletContext 的创建事件,并在应用程序启动时执行初始化操作
  • 缓存预热:监听 ServletContext 的创建事件,并在应用程序启动时预加载缓存数据

总结

1. 编写 Servlet 的几种方式:

  • 实现 Servlet 接口(很少用)
    • 需要实现接口里的方法
    • 可以通过重写 init()、service()、destroy() 等方法来实现 Servlet 的生命周期管理
  • 继承 GenericServlet 类(很少用)
    • GenericServlet 实现了 Servlet 接口除了 service() 方法
    • 可以通过重写 service() 方法来实现 Servlet 的具体逻辑
  • 继承 HttpServlet 方法(最常用)
    • HttpServlet 继承了 GenericServlet 类,提供了处理 HTTP 请求的方法
    • 可以通过重写 doGet()、doPost() 等方法来实现 Servlet 的具体逻辑

2. Servlet 处理 HTTP 请求的过程

我们一般编写 Servlet 是通过继承 HttpServlet 类并重写其中的 doGet()、doPost() 等方法来处理HTTP请求的。

当客户端向服务器发送 HTTP 请求时,Servlet 容器会创建一个 HttpServletRequest 对象和一个 HttpServletResponse 对象,并将这两个对象作为参数传递给 Servlet 的 service() 方法。service() 方法会根据请求方法(GET、POST等)调用 doGet()、doPost() 等方法来处理请求。

3. 过滤器和监听器

过滤器是一个 Java 类,它可以拦截客户端请求和服务器响应,对它们进行处理,然后将它们传递给目标 Servlet 或 JSP 页面。

监听器也是一个 Java 类,它可以监听 Web 应用中的事件,如 ServletContext、HttpSession、ServletRequest 等对象的创建、销毁和属性更改等事件。

最后的最后

由本人水平所限,难免有错误以及不足之处, 屏幕前的靓仔靓女们 如有发现,恳请指出!

最后,谢谢你看到这里,谢谢你认真对待我的努力,希望这篇博客对你有所帮助!

你轻轻地点了个赞,那将在我的心里世界增添一颗明亮而耀眼的星!