通过源码分析RocketMQ主从复制原理

2,358 阅读8分钟

作者:京东物流 宫丙来

一、主从复制概述

  • RocketMQ Broker的主从复制主要包括两部分内容:CommitLog的消息复制和Broker元数据的复制。

  • CommitLog的消息复制是发生在消息写入时,当消息写完Broker Master时,会通过单独的线程,将消息写入到从服务器,在写入的时候支持同步写入、异步写入两种方式。

  • Broker元数据的写入,则是Broker从服务器通过单独的线程每隔10s从主Broker上获取,然后更新从的配置,并持久化到相应的配置文件中。

  • RocketMQ主从同步一个重要的特征:主从同步不具备主从切换功能,即当主节点宕机后,从不会接管消息发送,但可以提供消息读取。

二、CommitLog消息复制

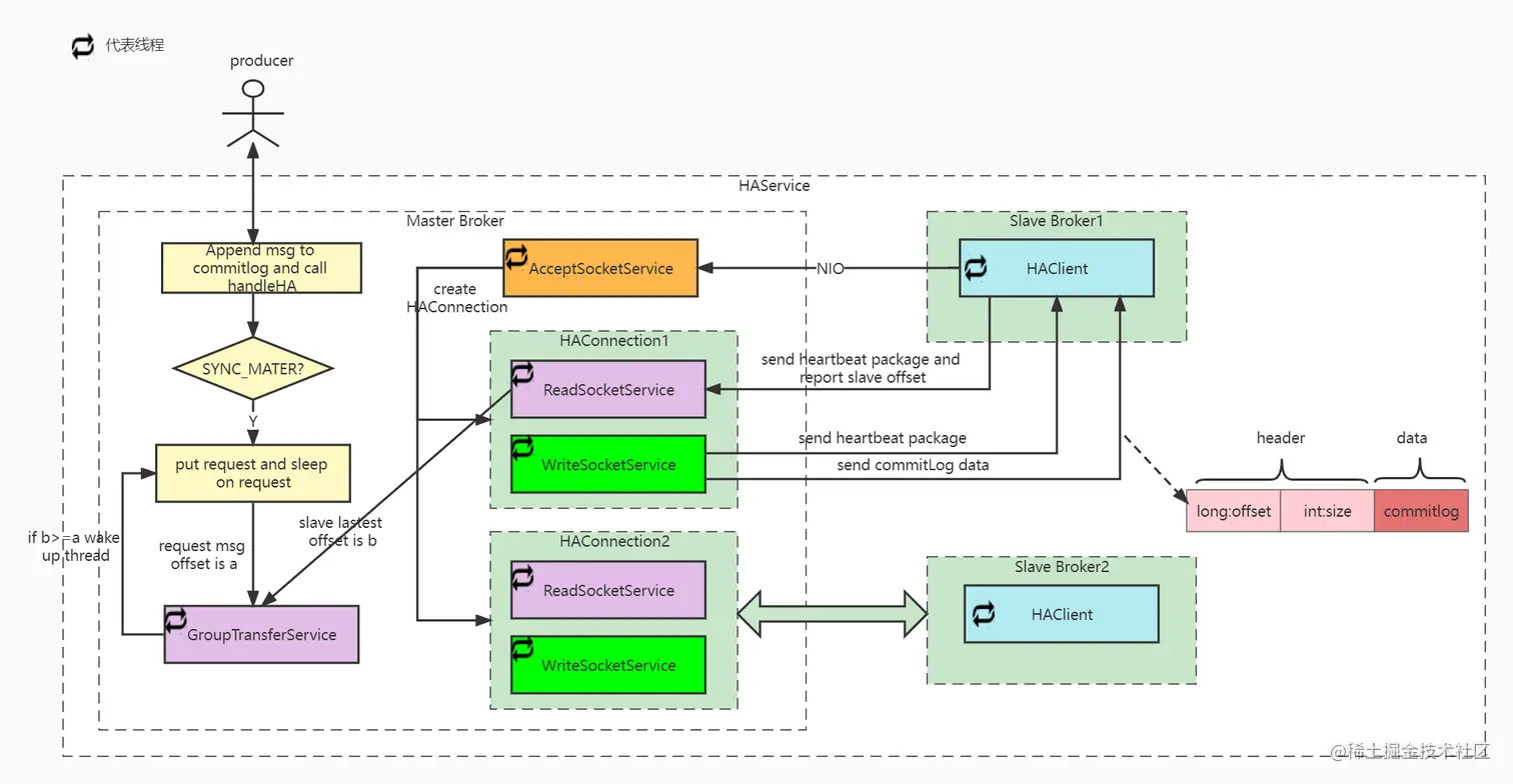
2.1、整体概述

41.jpg

CommitLog主从复制的流程如下:

1.Producer发送消息到Broker Master,Broker进行消息存储,并调用handleHA进行主从同步; 2.如果是同步复制的话,参考2.6章节的同步复制; 3.如果是异步复制的话,流程如下:

1. Broker Master启动,并在指定端口监听;
2. Broker Slave启动,主动连接Broker Master,通过Java NIO建立TCP连接;
3.  Broker Slave以每隔5s的间隔时间向服务端拉取消息,如果是第一次拉取的话,先获取本地CommitLog文件中最大的偏移量,以该偏移量向服务端拉取消息
4.  Broker Master 解析请求,并返回数据给Broker Slave;
5.Broker Slave收到一批消息后,将消息写入本地CommitLog文件中,然后向Master汇报拉取进度,并更新下一次待拉取偏移量;

我们先看下异步复制的整体流程,最后再看下同步复制的流程,异步复制的入口为HAService.start();

public void start() throws Exception {
 //broker master启动,接收slave请求,并处理
    this.acceptSocketService.beginAccept();
    this.acceptSocketService.start();
 //同步复制线程启动
    this.groupTransferService.start();
 //broker slave启动
    this.haClient.start();
}

下面分别对上面的每一步做详细说明。

2.2、HAService Master启动

public void beginAccept() throws Exception {
    this.serverSocketChannel = ServerSocketChannel.open();
    this.selector = RemotingUtil.openSelector();
    this.serverSocketChannel.socket().setReuseAddress(true);
    this.serverSocketChannel.socket().bind(this.socketAddressListen);
    this.serverSocketChannel.configureBlocking(false);
    this.serverSocketChannel.register(this.selector, SelectionKey.OP_ACCEPT);
}

在beginAccept方法中主要创建了ServerSocketChannel、Selector、设置TCP reuseAddress、绑定监听端口、设置为非阻塞模式,并注册OP_ACCEPT(连接事件)。可以看到在这里是通过Java原生的NIO来实现的,并没有通过Netty框架来实现。

acceptSocketService.start()启动方法代码如下:

while (!this.isStopped()) {
    try {
   //获取事件
        this.selector.select(1000);
        Set<SelectionKey> selected = this.selector.selectedKeys();
        if (selected != null) {
            for (SelectionKey k : selected) {
//处理OP_ACCEPT事件,并创建HAConnection
                if ((k.readyOps() & SelectionKey.OP_ACCEPT) != 0) {
                    SocketChannel sc = ((ServerSocketChannel) k.channel()).accept();
                    if (sc != null) {
                       HAConnection conn = new HAConnection(HAService.this, sc);
                       //主要是启动readSocketService,writeSocketService这两个线程
 conn.start();
                       HAService.this.addConnection(conn);
                    }
                }
            }
            selected.clear();
        }
    } catch (Exception e) {
        log.error(this.getServiceName() + " service has exception.", e);
    }
}

选择器每1s处理一次处理一次连接就绪事件。连接事件就绪后,调用ServerSocketChannel的accept()方法创建SocketChannel,与服务端数据传输的通道。然后为每一个连接创建一个HAConnection对象,该HAConnection将负责Master-Slave数据同步逻辑。HAConnection.start方法如下:

public void start() {
	this.readSocketService.start();
	this.writeSocketService.start();
}

2.3、HAClient启动

while (!this.isStopped()) {
	try {
		//和broker master建立连接,通过java nio来实现
		if (this.connectMaster()) {
			//在心跳的同时,上报offset
			if (this.isTimeToReportOffset()) {
				//上报offset
				boolean result = this.reportSlaveMaxOffset(this.currentReportedOffset);
				if (!result) {
					this.closeMaster();
				}
			}
			this.selector.select(1000);
			//处理网络读请求,也就是处理从Master传回的消息数据
			boolean ok = this.processReadEvent();
			if (!ok) {
				this.closeMaster();
			}
			if (!reportSlaveMaxOffsetPlus()) {
				continue;
			}
			long interval =
				HAService.this.getDefaultMessageStore().getSystemClock().now()
					- this.lastWriteTimestamp;
			if (interval > HAService.this.getDefaultMessageStore().getMessageStoreConfig()
				.getHaHousekeepingInterval()) {
				log.warn("HAClient, housekeeping, found this connection[" + this.masterAddress
					+ "] expired, " + interval);
				this.closeMaster();
				log.warn("HAClient, master not response some time, so close connection");
			}
		} else {
			this.waitForRunning(1000 * 5);
		}
	} catch (Exception e) {
		log.warn(this.getServiceName() + " service has exception. ", e);
		this.waitForRunning(1000 * 5);
	}
}

2.3.1、HAService主从建立连接

如果socketChannel为空,则尝试连接Master,如果Master地址为空,返回false。

private boolean connectMaster() throws ClosedChannelException {
	if (null == socketChannel) {
		String addr = this.masterAddress.get();
		if (addr != null) {
			SocketAddress socketAddress = RemotingUtil.string2SocketAddress(addr);
			if (socketAddress != null) {
				this.socketChannel = RemotingUtil.connect(socketAddress);
				if (this.socketChannel != null) {
					//注册读事件,监听broker master返回的数据
					this.socketChannel.register(this.selector, SelectionKey.OP_READ);
				}
			}
		}
		//获取当前的offset
		this.currentReportedOffset = HAService.this.defaultMessageStore.getMaxPhyOffset();
		this.lastWriteTimestamp = System.currentTimeMillis();
	}
	return this.socketChannel != null;
}
  1. Broker 主从连接

Broker Slave通过NIO来进行Broker Master连接,代码如下:

SocketChannel sc = null;
sc = SocketChannel.open();
sc.configureBlocking(true);
sc.socket().setSoLinger(false, -1);
sc.socket().setTcpNoDelay(true);
sc.socket().setReceiveBufferSize(1024 * 64);
sc.socket().setSendBufferSize(1024 * 64);
sc.socket().connect(remote, timeoutMillis);
sc.configureBlocking(false);
  1. Slave获取当前offset
public long getMaxPhyOffset() {
	return this.commitLog.getMaxOffset();
}
public long getMaxOffset() {
	return this.mappedFileQueue.getMaxOffset();
}
public long getMaxOffset() {
	MappedFile mappedFile = getLastMappedFile();
	if (mappedFile != null) {
		return mappedFile.getFileFromOffset() + mappedFile.getReadPosition();
	}
	return 0;
}

可以看到最终还是通过读取MappedFile的position来获取从的offset。

2.3.2、上报offset时间判断

private boolean isTimeToReportOffset() {
	//当前时间-上次写的时间
	long interval =
		HAService.this.defaultMessageStore.getSystemClock().now() - this.lastWriteTimestamp;
	boolean needHeart = interval > HAService.this.defaultMessageStore.getMessageStoreConfig()
		.getHaSendHeartbeatInterval();


	return needHeart;
}

判断逻辑为当前时间-上次写的时间>haSendHeartbeatInterval时,则进行心跳和offset的上报。haSendHeartbeatInterval默认为5s,可配置。

2.3.3、上报offset

private boolean reportSlaveMaxOffset(final long maxOffset) {
	this.reportOffset.position(0);
	this.reportOffset.limit(8);
	this.reportOffset.putLong(maxOffset);
	this.reportOffset.position(0);
	this.reportOffset.limit(8);
	//最多发送三次,reportOffset是否有剩余
	for (int i = 0; i < 3 && this.reportOffset.hasRemaining(); i++) {
		try {
			this.socketChannel.write(this.reportOffset);
		} catch (IOException e) {
			log.error(this.getServiceName()
				+ "reportSlaveMaxOffset this.socketChannel.write exception", e);
			return false;
		}
	}
	return !this.reportOffset.hasRemaining();
}

主要还是通过NIO发送请求。

2.4、Broker Master处理请求

在主从建立连接时创建了HAConnection对象,该对象主要包含了如下两个重要的线程服务类:

//负责写,将commitlog数据发送到从
private WriteSocketService writeSocketService;
//负责读,读取从上报的offset,并根据offset从Broker Master读取commitlog
private ReadSocketService readSocketService;

2.4.1、ReadSocketService接收读请求

readSocketService.run方法如下:

while (!this.isStopped()) {
	try {
		this.selector.select(1000);
		//处理读事件
		boolean ok = this.processReadEvent();
		if (!ok) {
			HAConnection.log.error("processReadEvent error");
			break;
		}
		long interval = HAConnection.this.haService.getDefaultMessageStore().getSystemClock().now() - this.lastReadTimestamp;
		if (interval > HAConnection.this.haService.getDefaultMessageStore().getMessageStoreConfig().getHaHousekeepingInterval()) {
			log.warn("ha housekeeping, found this connection[" + HAConnection.this.clientAddr + "] expired, " + interval);
			break;
		}
	} catch (Exception e) {
		HAConnection.log.error(this.getServiceName() + " service has exception.", e);
		break;
	}
}

processReadEvent的逻辑如下:

int readSize = this.socketChannel.read(this.byteBufferRead);
if (readSize > 0) {
	readSizeZeroTimes = 0;
	this.lastReadTimestamp = HAConnection.this.haService.getDefaultMessageStore().getSystemClock().now();
	if ((this.byteBufferRead.position() - this.processPostion) >= 8) {
		int pos = this.byteBufferRead.position() - (this.byteBufferRead.position() % 8);
		//获取slave 请求的offset
		long readOffset = this.byteBufferRead.getLong(pos - 8);
		this.processPostion = pos;


		HAConnection.this.slaveAckOffset = readOffset;
		if (HAConnection.this.slaveRequestOffset < 0) {
			HAConnection.this.slaveRequestOffset = readOffset;
			log.info("slave[" + HAConnection.this.clientAddr + "] request offset " + readOffset);
		}
		//如果是同步复制的话,判断请求的offset是否push2SlaveMaxOffset相同,相同的话则唤醒master GroupTransferService
		HAConnection.this.haService.notifyTransferSome(HAConnection.this.slaveAckOffset);
	}
}

可以看到processReadEvent逻辑很简单,就是从ByteBuffer中解析出offset,然后设置HAConnection.this.slaveRequestOffset;

2.4.2、WriteSocketService进行写处理

Broker Master通过HAConnection.WriteSocketService进行CommitLog的读取,run方法主逻辑如下:

this.selector.select(1000);
//nextTransferFromWhere下次传输commitLog的起始位置
if (-1 == this.nextTransferFromWhere) {
	if (0 == HAConnection.this.slaveRequestOffset) {
		long masterOffset = HAConnection.this.haService.getDefaultMessageStore().getCommitLog().getMaxOffset();
		masterOffset =
			masterOffset
				- (masterOffset % HAConnection.this.haService.getDefaultMessageStore().getMessageStoreConfig()
				.getMapedFileSizeCommitLog());


		if (masterOffset < 0) {
			masterOffset = 0;
		}


		this.nextTransferFromWhere = masterOffset;
	} else {
		this.nextTransferFromWhere = HAConnection.this.slaveRequestOffset;
	}


	log.info("master transfer data from " + this.nextTransferFromWhere + " to slave[" + HAConnection.this.clientAddr
		+ "], and slave request " + HAConnection.this.slaveRequestOffset);
}


//获取commitLog数据
SelectMappedBufferResult selectResult = HAConnection.this.haService.getDefaultMessageStore().getCommitLogData(this.nextTransferFromWhere);
//获取commitLog数据
SelectMappedBufferResult selectResult =
	HAConnection.this.haService.getDefaultMessageStore().getCommitLogData(this.nextTransferFromWhere);
if (selectResult != null) {
	int size = selectResult.getSize();
	if (size > HAConnection.this.haService.getDefaultMessageStore().getMessageStoreConfig().getHaTransferBatchSize()) {
		size = HAConnection.this.haService.getDefaultMessageStore().getMessageStoreConfig().getHaTransferBatchSize();
	}


	long thisOffset = this.nextTransferFromWhere;
	this.nextTransferFromWhere += size;


	selectResult.getByteBuffer().limit(size);
	this.selectMappedBufferResult = selectResult;


	// Build Header
	this.byteBufferHeader.position(0);
	this.byteBufferHeader.limit(headerSize);
	this.byteBufferHeader.putLong(thisOffset);
	this.byteBufferHeader.putInt(size);
	this.byteBufferHeader.flip();
	//nio发送commitlog
	this.lastWriteOver = this.transferData();
} else {
    //如果没有获取到commitLog数据,等待100ms
	HAConnection.this.haService.getWaitNotifyObject().allWaitForRunning(1

这里面主要包括获取CommitLog数据、发送CommitLog数据这两个步骤。

2.4.2.1、获取CommitLog数据

public SelectMappedBufferResult getData(final long offset, final boolean returnFirstOnNotFound) {
	int mappedFileSize = this.defaultMessageStore.getMessageStoreConfig().getMapedFileSizeCommitLog();
	MappedFile mappedFile = this.mappedFileQueue.findMappedFileByOffset(offset, returnFirstOnNotFound);
	if (mappedFile != null) {
		int pos = (int) (offset % mappedFileSize);
		SelectMappedBufferResult result = mappedFile.selectMappedBuffer(pos);
		return result;
	}
	return null;
}
public SelectMappedBufferResult selectMappedBuffer(int pos) {
	int readPosition = getReadPosition();
	if (pos < readPosition && pos >= 0) {
		if (this.hold()) {
			ByteBuffer byteBuffer = this.mappedByteBuffer.slice();
			byteBuffer.position(pos);
			int size = readPosition - pos;
			ByteBuffer byteBufferNew = byteBuffer.slice();
			byteBufferNew.limit(size);
			return new SelectMappedBufferResult(this.fileFromOffset + pos, byteBufferNew, size, this);
		}
	}
	return null;
}

可以看到最终还是根据offset从MappedFile读取数据。

2.4.2.2、发送CommitLog数据

数据主要包括header、body两部分,数据发送的话还是通过NIO来实现,主要代码如下:

// Build Header
this.byteBufferHeader.position(0);
this.byteBufferHeader.limit(headerSize);
this.byteBufferHeader.putLong(thisOffset);
this.byteBufferHeader.putInt(size);
this.byteBufferHeader.flip();


int writeSize = this.socketChannel.write(this.byteBufferHeader);
// Write Body
if (!this.byteBufferHeader.hasRemaining()) {
	while (this.selectMappedBufferResult.getByteBuffer().hasRemaining()) {
		int writeSize = this.socketChannel.write(this.selectMappedBufferResult.getByteBuffer());
		if (writeSize > 0) {
			writeSizeZeroTimes = 0;
			this.lastWriteTimestamp = HAConnection.this.haService.getDefaultMessageStore().getSystemClock().now();
		} else if (writeSize == 0) {
			if (++writeSizeZeroTimes >= 3) {
				break;
			}
		} else {
			throw new Exception("ha master write body error < 0");
		}
	}
}

CommitLog主从发送完成后,Broker Slave则会监听读事件、获取CommitLog数据,并进行CommitLog的写入。

2.5、HAClient processReadEvent

在主从建立连接后,从注册了可读事件,目的就是读取从Broker Master返回的CommitLog数据,对应的方法为HAClient.processReadEvent:

int readSize = this.socketChannel.read(this.byteBufferRead);
if (readSize > 0) {
	lastWriteTimestamp = HAService.this.defaultMessageStore.getSystemClock().now();
	readSizeZeroTimes = 0;
	boolean result = this.dispatchReadRequest();
	if (!result) {
		log.error("HAClient, dispatchReadRequest error");
		return false;
	}
} 

dispatchReadRequest方法如下:

 //读取返回的body data
byte[] bodyData = new byte[bodySize];
this.byteBufferRead.position(this.dispatchPostion + msgHeaderSize);
this.byteBufferRead.get(bodyData);


HAService.this.defaultMessageStore.appendToCommitLog(masterPhyOffset, bodyData);


this.byteBufferRead.position(readSocketPos);
this.dispatchPostion += msgHeaderSize + bodySize;


//上报从的offset
if (!reportSlaveMaxOffsetPlus()) {
	return false;

里面的核心逻辑主要包括如下三个步骤:

  1. 从byteBufferRead中读取CommitLog数据;
  1. 调用defaultMessageStore.appendToCommitLog方法,将数据写入到MappedFile文件,写入方法如下:
public boolean appendToCommitLog(long startOffset, byte[] data) {
	//将数据写到commitlog,同普通消息的存储
	boolean result = this.commitLog.appendData(startOffset, data);
	//唤醒reputMessageService,构建consumeQueue,index
	this.reputMessageService.wakeup();
	return result;
}
  1. 上报从新的offset,也是读取MappedFile的offset,然后上报Broker Master;

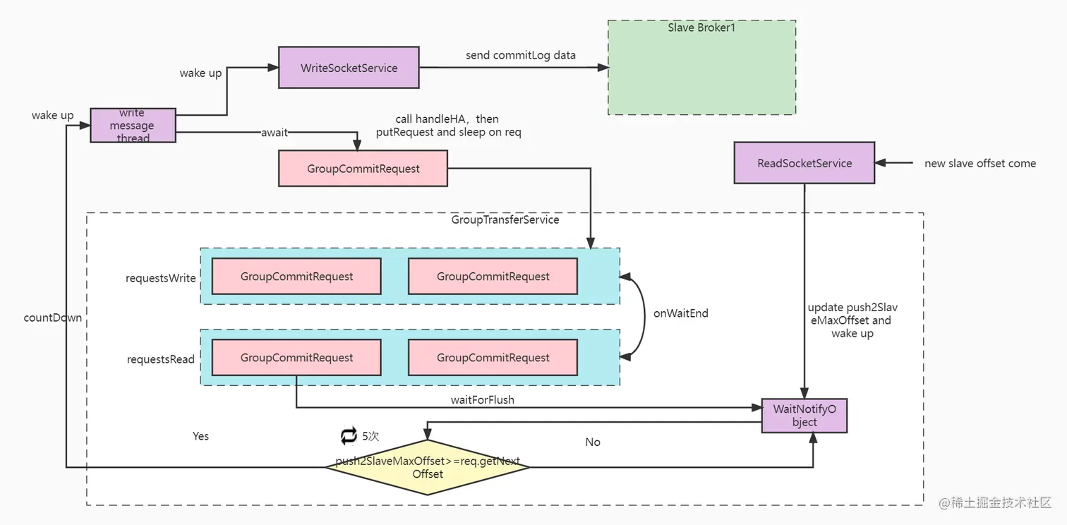
2.6、同步复制

上面主要介绍了Broker的异步复制,下面再来看下Broker的同步复制的实现。同步复制的整体流程图如下:

42.jpg

大概说明如下:

  1. producer发送消息到broker,broker进行消息的存储,将消息写入到commitLog;

  2. broker master写消息线程唤醒WriteSocketService线程,查询commitLog数据,然后发送到从。在WriteSocketService获取commitLog时,如果没有获取到commitLog数据,会等待100ms。所以当commitLog新写入数据的时候,会唤醒WriteSocketService,然后查询commitLog数据,发送到从。

  3. broker master创建GroupCommitRequest,同步等待主从复制完成;

  4. 从接受新的commitLog数据,然后写commitLog数据,并返回新的slave offset到主;

  5. 主更新push2SlaveMaxOffset,并判断push2SlaveMaxOffset是否大于等于主从复制请求的offset,如果大于等于的话,则认为主从复制完成,返回commitLog.handleHA方法成功,从而返回消息保存成功。

对应的代码入口为CommitLog.handleHA方法。

public void handleHA(AppendMessageResult result, PutMessageResult putMessageResult, MessageExt messageExt) {
	//如果是broker主,并且是同步复制的话
	if (BrokerRole.SYNC_MASTER == this.defaultMessageStore.getMessageStoreConfig().getBrokerRole()) {
		//获取HAService
		HAService service = this.defaultMessageStore.getHaService();
		//获取Message上的MessageConst.PROPERTY_WAIT_STORE_MSG_OK,默认是需要等待主从复制完成
		if (messageExt.isWaitStoreMsgOK()) {
			/**
			 * 判断从是否可用,判断的逻辑是:(主offset-push2SlaveMaxOffset<1024 * 1024 * 256),也就是如果主从的offset差的太多,
			 * 则认为从不可用, Tell the producer, slave not available
			 * 这里的result = mappedFile.appendMessage(msg, this.appendMessageCallback);
			 */
			if (service.isSlaveOK(result.getWroteOffset() + result.getWroteBytes())) {
				//组装GroupCommitRequest,nextOffset=result.getWroteOffset() + result.getWroteBytes(),这里的nextOffset指的就是从要写到的offset
				GroupCommitRequest request = new GroupCommitRequest(result.getWroteOffset() + result.getWroteBytes());
				                    /**
                * 调用的是this.groupTransferService.putRequest(request);将request放到requestsWrite list中。
                  * HAService持有GroupTransferService groupTransferService引用;
                */
				service.putRequest(request);
				 /**
                     * 唤醒的是WriteSocketService,查询commitLog数据,然后发送到从。
                     * 在WriteSocketService获取commitLog时,如果没有获取到commitLog数据,等待100ms
                     * HAConnection.this.haService.getWaitNotifyObject().allWaitForRunning(100);
                     * 所以当commitLog新写入数据的时候,会唤醒WriteSocketService,然后查询commitLog数据,发送到从。
                     */
				service.getWaitNotifyObject().wakeupAll();


				//等待同步复制完成,判断逻辑是: HAService.this.push2SlaveMaxOffset.get() >= req.getNextOffset();
				boolean flushOK =
					request.waitForFlush(this.defaultMessageStore.getMessageStoreConfig().getSyncFlushTimeout());


				//如果同步复制失败的话,设置putMessageResult中的状态为同步从超时
				if (!flushOK) {
					log.error("do sync transfer other node, wait return, but failed, topic: " + messageExt.getTopic() + " tags: "
						+ messageExt.getTags() + " client address: " + messageExt.getBornHostNameString());
					putMessageResult.setPutMessageStatus(PutMessageStatus.FLUSH_SLAVE_TIMEOUT);
				}
			}
			// Slave problem
			else {
				// Tell the producer, slave not available
				putMessageResult.setPutMessageStatus(PutMessageStatus.SLAVE_NOT_AVAILABLE);
			}
		}
	}

2.6.1、GroupTransferService启动

 在HAService启动的时候,启动了GroupTransferService线程,代码如下:

public void run() {
	while (!this.isStopped()) {
		this.waitForRunning(10);
		this.doWaitTransfer();
	}
}
private void doWaitTransfer() {
	synchronized (this.requestsRead) {
		if (!this.requestsRead.isEmpty()) {
			for (CommitLog.GroupCommitRequest req : this.requestsRead) {
				/**
				 * req.getNextOffset:result.getWroteOffset() + result.getWroteBytes()
				 * push2SlaveMaxOffset:
				 */
				boolean transferOK = HAService.this.push2SlaveMaxOffset.get() >= req.getNextOffset();
				//在这循环5次,最多等待5s,因为slave 心跳间隔默认5s
				for (int i = 0; !transferOK && i < 5; i++) {
					this.notifyTransferObject.waitForRunning(1000);
					transferOK = HAService.this.push2SlaveMaxOffset.get() >= req.getNextOffset();
				}
				if (!transferOK) {
					log.warn("transfer messsage to slave timeout, " + req.getNextOffset());
				}
				//主从复制完成,唤醒handleHA后续操作
                req.wakeupCustomer(transferOK);
			}
			this.requestsRead.clear();
		}
	}
}

wakeupCustomer:

public void wakeupCustomer(final boolean flushOK) {
    this.flushOK = flushOK;
    this.countDownLatch.countDown();
}

2.6.2、唤醒WriteSocketService

service.getWaitNotifyObject().wakeupAll();

唤醒的是WriteSocketService,查询commitLog数据,然后发送到从。在WriteSocketService获取commitLog时,如果没有获取到commitLog数据,等待100ms。HAConnection.this.haService.getWaitNotifyObject().allWaitForRunning(100);所以当commitLog新写入数据的时候,会唤醒WriteSocketService,然后查询commitLog数据,发送到从。

2.6.3、同步等待,直到复制完成

boolean flushOK =
	request.waitForFlush(this.defaultMessageStore.getMessageStoreConfig().getSyncFlushTimeout());


public boolean waitForFlush(long timeout) {
	try {
		//等待同步复制完成
		this.countDownLatch.await(timeout, TimeUnit.MILLISECONDS);
		return this.flushOK;
	} catch (InterruptedException e) {
		log.error("Interrupted", e);
		return false;
	}
}
}

三、元数据的复制

broker元数据的复制,主要包括topicConfig、consumerOffset、delayOffset、subscriptionGroup这几部分,整体流程图如下:

43.png

从broker通过单独的线程,每隔10s进行一次元数据的复制 ,代码入口为:BrokerController.start -> SlaveSynchronize.syncAll:

slaveSyncFuture = this.scheduledExecutorService.scheduleAtFixedRate(new Runnable() {
    @Override
    public void run() {
        try {
            //10s 进行一次主从同步
            BrokerController.this.slaveSynchronize.syncAll();
        }
        catch (Throwable e) {
            log.error("ScheduledTask SlaveSynchronize syncAll error.", e);
        }
    }
}, 1000 * 3, 1000 * 10, TimeUnit.MILLISECONDS);


public void syncAll() {
    this.syncTopicConfig();
    this.syncConsumerOffset();
    this.syncDelayOffset();
    this.syncSubscriptionGroupConfig();
}

3.1、syncTopicConfig

//从Master获取TopicConfig信息,最终调用的是AdminBrokerProcessor.getAllTopicConfig
TopicConfigSerializeWrapper topicWrapper =
    this.brokerController.getBrokerOuterAPI().getAllTopicConfig(masterAddrBak);
if (!this.brokerController.getTopicConfigManager().getDataVersion()
    .equals(topicWrapper.getDataVersion())) {
    this.brokerController.getTopicConfigManager().getDataVersion()
        .assignNewOne(topicWrapper.getDataVersion());
    this.brokerController.getTopicConfigManager().getTopicConfigTable().clear();
    this.brokerController.getTopicConfigManager().getTopicConfigTable()
        .putAll(topicWrapper.getTopicConfigTable());
 //将topicConfig进行持久化,对应的文件为topics.json
    this.brokerController.getTopicConfigManager().persist();
    log.info("Update slave topic config from master, {}", masterAddrBak)

3.2、syncConsumerOffset

//从"主Broker"获取ConsumerOffset
ConsumerOffsetSerializeWrapper offsetWrapper =
        this.brokerController.getBrokerOuterAPI().getAllConsumerOffset(masterAddrBak);
//设置从的offsetTable
this.brokerController.getConsumerOffsetManager().getOffsetTable()
                    .putAll(offsetWrapper.getOffsetTable());
//并持久化到从的consumerOffset.json文件中
this.brokerController.getConsumerOffsetManager().persist(); 

3.3、syncDelayOffset

String delayOffset = this.brokerController.getBrokerOuterAPI().getAllDelayOffset(masterAddrBak);
String fileName = StorePathConfigHelper.getDelayOffsetStorePath(this.brokerController
.getMessageStoreConfig().getStorePathRootDir());
 MixAll.string2File(delayOffset, fileName);

3.4、syncSubscriptionGroupConfig

SubscriptionGroupWrapper subscriptionWrapper =this.brokerController.getBrokerOuterAPI().getAllSubscriptionGroupConfig(masterAddrBak);
SubscriptionGroupManager subscriptionGroupManager =this.brokerController.getSubscriptionGroupManager();
subscriptionGroupManager.getDataVersion().assignNewOne(subscriptionWrapper.getDataVersion());
subscriptionGroupManager.getSubscriptionGroupTable().clear();
subscriptionGroupManager.getSubscriptionGroupTable().putAll(subscriptionWrapper.getSubscriptionGroupTable());
subscriptionGroupManager.persist();

四、思考与收获

通过上面的分享,我们基本上了解了RocketMQ的主从复制原理,其中有些思想我们可以后续借鉴下:

  1. 在功能设计的时候将元数据、程序数据分开管理;

  2. 主从复制的时候,基本思想都是从请求主,请求时带上offset,然后主查询数据返回从,从再执行;mysql的主从复制、redis的主从复制基本也是这样;

  3. 主从复制包括异步复制、同步复制两种方式,可以通过配置来决定使用哪种同步方式,这个需要根据实际业务场景来决定;

  4. 主从复制线程尽量和消息写线程或者主线程分开;

由于时间、精力有限,难免会有纰漏、考虑不到之处,如有问题欢迎沟通、交流。