羊了个羊vue3开发

294 阅读3分钟

羊了个羊

总所周知,羊了个羊这个游戏曾经也一度爆火,这个游戏我也玩过。给我的触动很大,我当时在想就这这么个设计简单的游戏竟然如此受欢迎。为了通关也是看过了无数的广告。这次我们参加了中软国际的培训课程,这次课程就是在讲如何开发这个游戏的,我的第一反应是十分激动的,于是我每天都认真听老师讲解。转眼课程就结束了,我也有不少的收获,对此我来做一下自我总结。

一.前端项目的创建(懂得都懂)

  1. 安装node.js环境
    
  2. 搭建vue开发环境,安装vue的命令行工具(CLI
  3. 安装环境运行所需要的包
    
  4. 启动项目
    

二.复习了许多vue的知识点(v2v3傻傻分不清)

1.**vue2和vue3的响应式原理**

    Vue2.0是通过object.defineproperty方法完成了数据的响应式(属性的新增是不能感知的以及删除的属性也不能)
    Vue3.0是通过class prcxy完成的数据响应式
    vue是一个mvvm框架,即数据双向绑定,即当数据发生变化的时候,视图也就发生变化,当视图发生变化的时候,数据也会跟着同步变化。

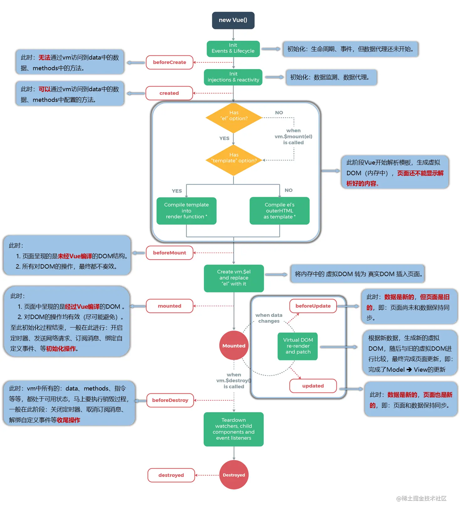
2.**vue的生命周期**
腾讯会议图片_20221202110719.png
3.**computed watch 属性**
computed 表示计算属性, 通常用于处理数据, 方便在模板中的简化书写
watch 表示监听
计算属性适合用在模板渲染中,某个值是依赖了其它的响应式对象甚至是计算属性计算而来;而侦听属性适用于观测某个值的变化去完成一段复杂的业务逻辑
computed能做的,watch都能做,反之则不行;能用computed的尽量用computed

三.算法的提升(最主要)

image.png

这次的课程给我最大的感触就是游戏中的一些算法,通过这些算法来实现对应的功能,让我再一次认清算法的重要性。更加坚定了我学习算法的决心。

对于每一种编程语言都有其对应的语法,但是只要能耐得住寂寞苦心钻研就一定能有所突破。本次课程难度也并不大,只要认真听讲就一定可以实现,再加上老师的耐心讲解,基本上没有问题。每当同学们遇到问题求助老师的时候,老师都会耐心的解答大家的问题,有些时候同学们之间也互相帮助,学习氛围浓厚。

老师讲课的方式也很不错,先从原理简单的入手,然后再举一反三。回到项目当中去,这样讲解既有利于知识点的掌握,同时也促进了同学们的创新能力。通过对代码的修改,来使得这个游戏变成自己想要的那个样子。

总的来说,这次课程我收获了很多,有新的知识,也有旧的知识,这既是一次磨练也是一次成长的机会。通过这次课程的学习,同时让我明白了自己的不足之处,只有通过不断的学习才能弥补自己的短处。没有一个冬天不可逾越,没有一个春天不会来临。最慢的步伐不是跬步,而是徘徊,最快的脚步不是冲刺,而是坚持。

以上便是我对这次课程的总结。