这是我参与「第五届青训营 」伴学笔记创作活动的第 38 天
本节课将重点介绍 FaaS Native 的基本概念、应用与实现,帮助同学更好地了解 PaaS 到 FaaS 演进历程,并在此基础上,进一步分享公司未来在 FaaS Native 这一产品上的发展愿景及未来规划。
FaaS Native: The idea
ldea #1 Building native apps on ByteFaaS
- What do you mean Native?
- Customer's application:
- Different languages
- Different frameworks
- Different protocols
- Different dependencies
- The goal:
- Users can run their apps as-is on ByteFaaS, with no code change
ldea #2 One code base, connected to many event sources
- For a complicated system:
- Web API, Backend RPC, MQ consumer, Timer/Cronjob, mysql binlog ...
- KiteX. Hertz. Ginex.
- Euler, Pie. Lust...
- ByteFaaS could be the one stop solution.
ldea #3 The evolution from PaaS to FaaS
- A complement to PaaS:
- Fast to deploy
- Zero ops
- Save on budget $$
- Not a one way door
Question 1
- But how about TCE? We already have a PaaS, sounds like you guys are re-inventing the wheel.
Yes and No
- An extension to PaaS platform. ldeally customer no need to care about the difference.
- Integration with differnt event source.
- In lot of scenarios (stateful apps, do not want autoscaling)
- TCE is still your best friend.(针对于不适用于FaaS的场景)
- ByteFaaS itself is built on top of TCE.
Question 2
- Hey have you guys heard of Knative? The idea just sounds familiar =D
You are right =D
- We do have considered Knative as an option
- Known gaps here:
- Cold start performance
- RPC protocol support
这里的底层是自己自研的,拥有很多的新特性昂!!!
Under the hood
The Starting Point
The original ByteFaas data plane: all in http

Inside function pod

Step #1: native http
- ByteFaaS was all in http, native http apps support is easy-peasy
- FaaS Native HTTP
- Hertz, Flask, Django, Spring...

So why http? So why everybody (kind of) stuck with HTTP? what does HTTP protocol bring to us?
- Multi-tenancy: identify request from different sender, without parsing the body
- More fine-grained metrics & traffic control: concurrency limit/cold start/overload protection, etc
- (Good to have) connection re-use (and multi-plexing for http/2)
HTTP一定是有一些适合于FaaS的特性,我们把这些特性抽出来。如果其他协议,也同时满足这些特性,其实这个协议也就是可以FaaS化的昂!!!

Step #2: gRPC
-
The first RPC protocol ByteFaaS supported
-
gRPC @ FaaS: native gRPC, KiteX stream
-
So what does gRPC look like?
- A open source high RPC framework initially started by Google
- Commonly using protobuf for data serialization/deserialization
- Using HTTP/2 as the transfer protocol
-
HTTP/2
- A binary protocol (compared with HTTP/1.1)
- Request/Response are transfered in binary frames
- Stream & Multiplexing




- gRPC itself is built on top of the http2, so......

- Different warming pool

Step #3: Thrift
- Why Thrift?
- This is the underlying protcol for KiteX/Euler/Lust
- But it's also a little bit trickey....
- Not HTTP anymore
- It's just too flexible
- Different serialization/deserialization protocol: buffered/framed/json...
- Different transport protocol: buffered/framed/even http...
Thrift 101
- The layered thrift stack
- The "Protocol" layer:
- serialize/deserialization
- The "Transport" layer:
- Reading/writing to network

- The problem:
- lt's just too flexible
- Even internal frameworks(Kitex/Euler/Archon/Lust) they decided to use different protocol/transport combinations
- What we want:
- An easy way to retrieve user's identity (PSM/functionlD), without parsing the actual request .

- What we want:
- An easy way to retrieve user's identity (PSM/functionlD), without parsing the actual request
- TTHeader comes to help =D
TTheader =D
- TTHeader protocol is an internal effort driven by Framework team
- The good thing for ByteFaaS:
- Header fields for service identity
- Unified transport wrapper layer

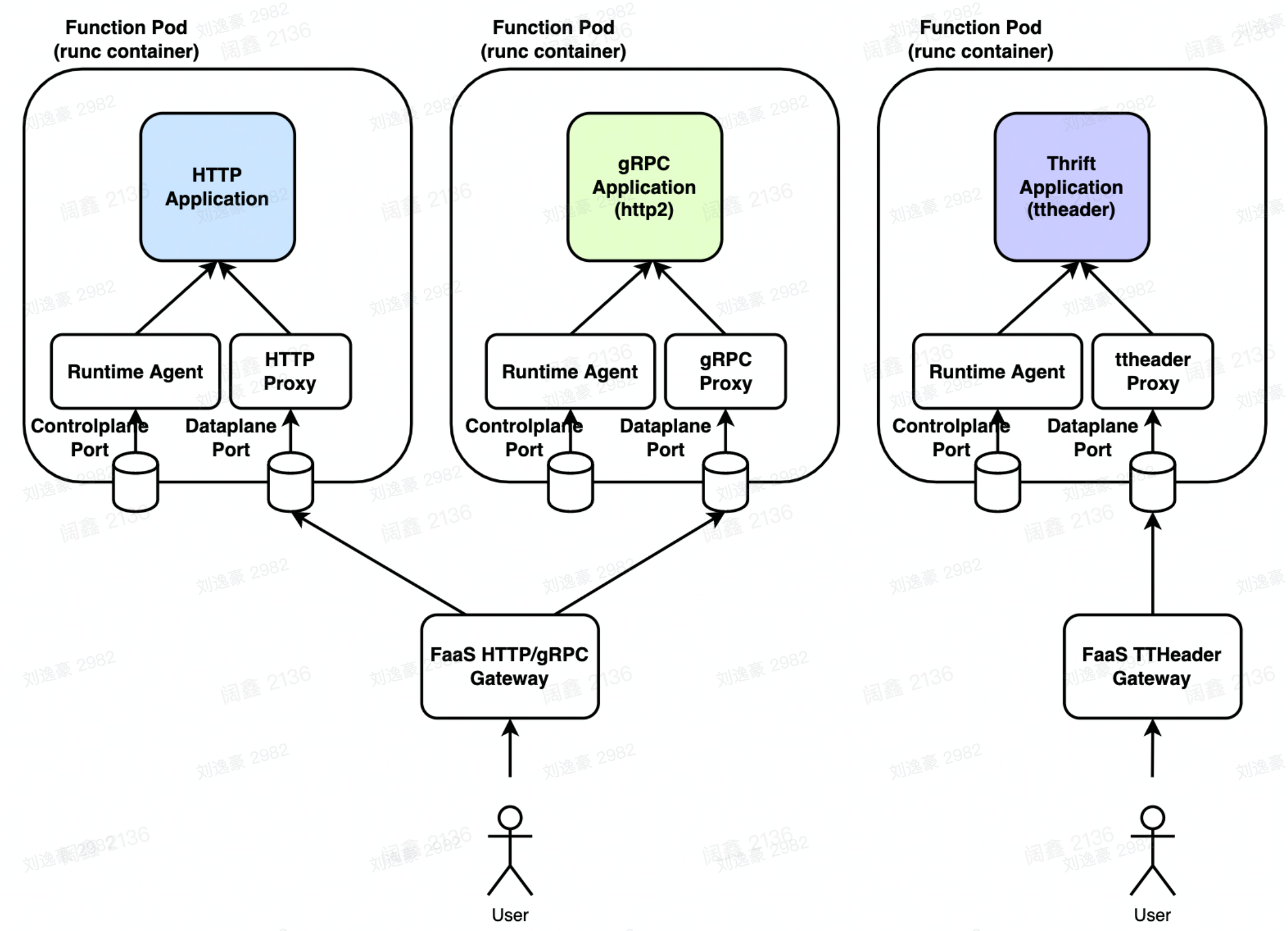
Multi-protocol Support
- Differentiate control plane port & data plane port
- Control plane: function load/initialize/healthcheck
- Data plane: function invoke
- Same control plane logic, different data plane proxy servers for different protocol

- Data plane: Seperate TTHeader gateway

- 支持的东西:

Step #4: The Client Side
- Client side issues:
- How to discover a FaaS Native app?
- How to migrate existing client side applications?
- (For Thrift) What if client side is not using TTHeader?
- ......
ByteMesh comes to help
- Specialized service discovery

- Protocol translate

- If you wanna use consul...
- bytefaas supports consul trigger
- consul alias

Step #5: Trigger Support
- Just like vanila ByteFaaS
- Time support for Thrift
- MQ trigger support for Thrift

About the future plan
Customized lmage(lt's coming soon)
- Customized execution environment
- Cold start? Image lazy load

Performance
- Current benchmark result
- 6400 QPS, single CPU core on B04
- Keep improving
- Improved http request processing with Hertz
- level 4 proxy?

Developer Experience
- Customized command
- Better integration with popular frameworks
- Debug port support & Lidar integration
- And more (we need your feedback =D)
Wrap-up
- Why we build FaaS Native:
- Migrating to ByteFaaS with no code change
- Eventsoure integration
- Reduced budget & ops burden
- Under the hood:
- Native HTTP
- Native gRPC
- Thrift (with TTheader)
- Client side integration (with Consul & Mesh)
- Future Plan:
- Performance
- Developer experience
Last but not least....
- veFaaS is coming =D: console.volcengine.com/vefaas
- ByteFaaS on VolcEngine