设计模式之观察者模式

122 阅读4分钟

什么是观察者模式

    观察者模式定义了对象之间一种一对多依赖关系,使得每当一个对象状态发生改变时,其相关依赖对象都能收到通知并自动刷新。
    观察者模式主要包含以下几个角色:
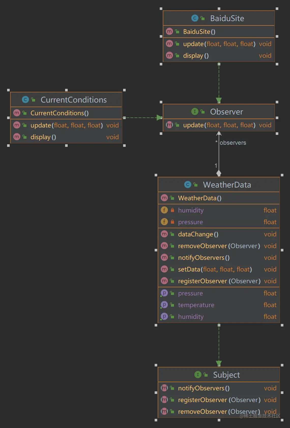
        Subject(目标):指被观察的对象,在目标中定义了一个观察者集合,一个观察目标可以接受任意数量的观察者来观察。提供了一系列方法来增加,删除观察者对象,同时也定义了通知方法。目标类可以是接口也可以是抽象类。
        ConcreteSubject(具体目标):目标类的子类,通常包含经常发生改变的数据,当他的状态发生改变时,向他的各个观察者发出通知。
        Observer(观察者):对观察目标的改变做出反应,观察者一般定义为接口,该接口声明了更新数据的方法。
        ConcreteObserver(具体观察者):维护了一个指定具体目标对象的引用,他存储具体观察者的有关状态,这些状态和具体目标的状态要保持一致。

观察者模式的优缺点

优点

  1. 可以实现表示层和数据逻辑层的分离,定义了稳定的消息更新传递机制,并抽象了更新接口,使得可以有各种各样的表示层充当具体观察者。
  2. 在观察目标和观察者之间建立了一个抽象的耦合。观察目标只需要维持一个抽象观察者的集合,无需了解具体观察者。
  3. 支持广播通信,观察目标会向所有已注册的观察者对象发送通知。
  4. 符合开闭原则,增加新的观察者对象无需修改代码。

缺点

  1. 如果一个观察目标对象有很多直接或间接的观察者,通知到所有的观察者会很耗时间。
  2. 如果在观察者和观察对象之间存在循环依赖就会触发循环调用。

观察者模式的应用场景

  1. 一个抽象模型有两个方面,一方面依赖于另一方面,将这两方面封装在独立的对象中使他们可以各自独立的改变。
  2. 一个对象的改变将导致一个或多个对象也发生改变。

观察者模式的案例

// 抽象目标类
public interface Subject {

    void registerObserver(Observer o);

    void removeObserver(Observer o);

    void notifyObservers();

}

// 具体目标类
public class WeatherData implements Subject {

    private float temperatrue;

    private float pressure;

    private float humidity;

    private ArrayList<Observer> observers;

    public WeatherData() {
        observers = new ArrayList<Observer>();
    }

    public float getTemperature() {
        return temperatrue;
    }

    public float getPressure() {
        return pressure;
    }

    public float getHumidity() {
        return humidity;
    }

    public void dataChange() {
        //调用 接入方的 update
        notifyObservers();
    }

    public void setData(float temperature, float pressure, float humidity) {
        this.temperatrue = temperature;
        this.pressure = pressure;
        this.humidity = humidity;
        //调用dataChange, 将最新的信息 推送给 接入方 currentConditions
        dataChange();
    }

    @Override
    public void registerObserver(Observer o) {
        observers.add(o);
    }

    @Override
    public void removeObserver(Observer o) {
        if (observers.contains(o)) {
            observers.remove(o);
        }
    }

    @Override
    public void notifyObservers() {
        for (Observer observer : observers) {
            observer.update(this.temperatrue, this.pressure, this.humidity);
        }
    }

}

// 抽象观察者
public interface Observer {

    void update(float temperature, float pressure, float humidity);
}

// 具体观察者
public class BaiduSite implements Observer {

    private float temperature;
    private float pressure;
    private float humidity;

    @Override
    public void update(float temperature, float pressure, float humidity) {
        this.temperature = temperature;
        this.pressure = pressure;
        this.humidity = humidity;
        display();
    }

    public void display() {
        System.out.println("===百度网站====");
        System.out.println("***百度网站 气温 : " + temperature + "***");
        System.out.println("***百度网站 气压: " + pressure + "***");
        System.out.println("***百度网站 湿度: " + humidity + "***");
    }

}


public class CurrentConditions implements Observer {

    private float temperature;
    private float pressure;
    private float humidity;

    @Override
    public void update(float temperature, float pressure, float humidity) {
        this.temperature = temperature;
        this.pressure = pressure;
        this.humidity = humidity;
        display();
    }

    public void display() {
        System.out.println("***Today mTemperature: " + temperature + "***");
        System.out.println("***Today mPressure: " + pressure + "***");
        System.out.println("***Today mHumidity: " + humidity + "***");
    }
}

public static void main(String[] args) {
    //创建一个WeatherData
    WeatherData weatherData = new WeatherData();

    //创建观察者
    CurrentConditions currentConditions = new CurrentConditions();
    BaiduSite baiduSite = new BaiduSite();

    //注册到weatherData
    weatherData.registerObserver(currentConditions);
    weatherData.registerObserver(baiduSite);

    //测试
    System.out.println("通知各个注册的观察者, 看看信息");
    weatherData.setData(10f, 100f, 30.3f);

    weatherData.removeObserver(currentConditions);
    //测试
    System.out.println();
    System.out.println("通知各个注册的观察者, 看看信息");
    weatherData.setData(10f, 100f, 30.3f);
}

Observer.png

观察者模式在源码中的应用

Observer

// 抽象观察者
public interface Observer {
    /**
     * This method is called whenever the observed object is changed. An
     * application calls an <tt>Observable</tt> object's
     * <code>notifyObservers</code> method to have all the object's
     * observers notified of the change.
     *
     * @param   o     the observable object.
     * @param   arg   an argument passed to the <code>notifyObservers</code>
     *                 method.
     */
    void update(Observable o, Object arg);
}


// 具体目标类
public class Observable {
    private boolean changed = false;
    
    // 维护了观察者集合
    private Vector<Observer> obs;

    /** Construct an Observable with zero Observers. */

    public Observable() {
        obs = new Vector<>();
    }

    public synchronized void addObserver(Observer o) {
        if (o == null)
            throw new NullPointerException();
        if (!obs.contains(o)) {
            obs.addElement(o);
        }
    }

    /**
     * Deletes an observer from the set of observers of this object.
     * Passing <CODE>null</CODE> to this method will have no effect.
     * @param   o   the observer to be deleted.
     */
    public synchronized void deleteObserver(Observer o) {
        obs.removeElement(o);
    }

    public void notifyObservers(Object arg) {
        /*
         * a temporary array buffer, used as a snapshot of the state of
         * current Observers.
         */
        Object[] arrLocal;

        synchronized (this) {
            /* We don't want the Observer doing callbacks into
             * arbitrary code while holding its own Monitor.
             * The code where we extract each Observable from
             * the Vector and store the state of the Observer
             * needs synchronization, but notifying observers
             * does not (should not).  The worst result of any
             * potential race-condition here is that:
             * 1) a newly-added Observer will miss a
             *   notification in progress
             * 2) a recently unregistered Observer will be
             *   wrongly notified when it doesn't care
             */
            if (!changed)
                return;
            arrLocal = obs.toArray();
            clearChanged();
        }

        for (int i = arrLocal.length-1; i>=0; i--)
            ((Observer)arrLocal[i]).update(this, arg);
    }
    
    ......
}