JVM 上篇(11): 垃圾回收概述及算法

78 阅读35分钟

@TOC

STW GC中Stop the world

即在执行垃圾收集算法时,Java应用程序的其他所有除了垃圾收集收集器线程之外的线程都被挂起。此时,系统只能允许GC线程进行运行,其他线程则会全部暂停,等待GC线程执行完毕后才能再次运行。

垃圾回收概述

Java 和 C++语言的区别,就在于垃圾收集技术和内存动态分配上,C++语言没有垃圾收集技术,需要程序员手动的收集。

垃圾收集,不是Java语言的伴生产物。早在1960年,第一门开始使用内存动态分配和垃圾收集技术的Lisp语言诞生。

关于垃圾收集有三个经典问题:

  • 哪些内存需要回收?
  • 什么时候回收?
  • 如何回收?

面试题汇总

蚂蚁金服

  • 你知道哪几种垃圾回收器,各自的优缺点,重点讲一下cms和G1?
  • JVM GC算法有哪些,目前的JDK版本采用什么回收算法?
  • G1回收器讲下回收过程GC是什么?为什么要有GC?
  • GC的两种判定方法?CMS收集器与G1收集器的特点

百度

  • 说一下GC算法,分代回收说下
  • 垃圾收集策略和算法

天猫

  • JVM GC原理,JVM怎么回收内存
  • CMS特点,垃圾回收算法有哪些?各自的优缺点,他们共同的缺点是什么?

滴滴

  • Java的垃圾回收器都有哪些,说下g1的应用场景,平时你是如何搭配使用垃圾回收器的

京东

  • 你知道哪几种垃圾收集器,各自的优缺点,重点讲下cms和G1, 包括原理,流程,优缺点。垃圾回收算法的实现原理

阿里

  • 讲一讲垃圾回收算法。
  • 什么情况下触发垃圾回收?
  • 如何选择合适的垃圾收集算法?
  • JVM有哪三种垃圾回收器?

字节跳动

  • 常见的垃圾回收器算法有哪些,各有什么优劣?
  • System.gc()和Runtime.gc()会做什么事情?
  • Java GC机制?GC Roots有哪些?
  • Java对象的回收方式,回收算法。
  • CMS和G1了解么,CMS解决什么问题,说一下回收的过程。
  • CMS回收停顿了几次,为什么要停顿两次?

什么是垃圾?

An object is considered garbage when it can no longer be reached from any pointer in the running program.

垃圾是指在运行程序中没有任何指针指向的对象,这个对象就是需要被回收的垃圾。

如果不及时对内存中的垃圾进行清理,那么,这些垃圾对象所占的内存空间会一直保留到应用程序结束,被保留的空间无法被其他对象使用。甚至可能导致内存溢出。

为什么需要GC?

想要学习GC,首先需要理解为什么需要GC?

对于高级语言来说,==一个基本认知是如果不进行垃圾回收,内存迟早都会被消耗完,因为不断地分配内存空间而不进行回收,就好像不停地生产生活垃圾而从来不打扫一样。==

除了释放没用的对象,垃圾回收也可以清除内存里的记录碎片。碎片整理将所占用的堆内存移到堆的一端,以便JVM将整理出的内存分配给新的对象。

随着应用程序所应付的业务越来越庞大、复杂,用户越来越多,没有GC就不能保证应用程序的正常进行。而==经常造成STW的GC又跟不上实际的需求,所以才会不断地尝试对GC进行优化。==

早期垃圾回收

在早期的C/C++时代,垃圾回收基本上是手工进行的。开发人员可以使用new关键字进行内存申请,并使用delete关键字进行内存释放。比如以下代码:

  MibBridge *pBridge= new cmBaseGroupBridge();
  //如果注册失败,使用Delete释放该对象所占内存区域
  if(pBridge->Register(kDestroy)!=NO ERROR)
  	delete pBridge;

这种方式可以灵活控制内存释放的时间,但是会给开发人员带来频繁申请和释放内存的管理负担。倘若有一处内存区间由于程序员编码的问题忘记被回收,那么就会产生内存泄漏,垃圾对象永远无法被清除,随着系统运行时间的不断增长,垃圾对象所耗内存可能持续上升,直到出现内存溢出并造成应用程序崩溃。

有了垃圾回收机制后,上述代码极有可能变成这样

  MibBridge *pBridge=new cmBaseGroupBridge(); 
  pBridge->Register(kDestroy)

; 现在,除了Java以外,C#、Python、Ruby等语言都使用了自动垃圾回收的思想,也是未来发展趋势,可以说这种自动化的内存分配和来及回收方式已经成为了现代开发语言必备的标准。

Java 垃圾回收机制

官网介绍:docs.oracle.com/javase/8/do…

自动内存管理,无需开发人员手动参与内存的分配与回收,这样降低内存泄漏和内存溢出的风险

  • 没有垃圾回收器,java也会和cpp一样,各种悬垂指针,野指针,泄露问题让你头疼不已。

  • 自动内存管理机制,将程序员从繁重的内存管理中释放出来,可以更专心地专注于业务开发

缺陷与担忧:

对于Java开发人员而言,自动内存管理就像是一个黑匣子,如果过度依赖于“自动”,那么这将会是一场灾难,==最严重的就会弱化Java开发人员在程序出现内存溢出时定位问题和解决问题的能力==。 此时,了解JVM的自动内存分配和内存回收原理就显得非常重要,只有在真正了解JVM是如何管理内存后,我们才能够在遇见OutofMemoryError时,快速地根据错误异常日志定位问题和解决问题。 当需要排查各种内存溢出、内存泄漏问题时,当垃圾收集成为系统达到更高并发量的瓶颈时,我们就必须对这些“自动化”的技术实施必要的监控和调节。

应该关心哪些区域的回收?

在这里插入图片描述

垃圾收集器可以对==年轻代回收,也可以对老年代回收,甚至是全栈和方法区的回收,==

其中,Java堆是垃圾收集器的工作重点

从次数上讲:

  • 频繁收集Young区
  • 较少收集Old区
  • 基本不收集Perm区(元空间)

垃圾回收相关算法:标记阶段

对象存活判断: 在堆里存放着几乎所有的Java对象实例,==在GC执行垃圾回收之前,首先需要区分出内存中哪些是存活对象,哪些是已经死亡的对象==。

只有被标记为己经死亡的对象,GC才会在执行垃圾回收时,释放掉其所占用的内存空间,因此这个过程我们可以称为垃圾标记阶段

那么在JVM中究竟是如何标记一个死亡对象呢?简单来说,当一个对象已经不再被任何的存活对象继续引用时,就可以宣判为已经死亡。

判断对象存活一般有两种方式:引用计数算法可达性分析算法。

标记阶段:引用计数算法

引用计数算法(Reference Counting)比较简单,==对每个对象保存一个整型的引用计数器属性。== 用于记录对象被引用的情况。

  • 对于一个对象 A,只要有任何一个对象引用了 A,则 A 的引用计数器就加 1;
  • 当引用失效时,引用计数器就减1。

==只要对象A的引用计数器的值为0,即表示对象A不可能再被使用,可进行回收。==

优点: 实现简单,垃圾对象便于辨识;判定效率高,回收没有延迟性。 缺点:

  • 它需要单独的字段存储计数器,这样的做法增加了存储空间的开销。
  • 每次赋值都需要更新计数器,伴随着加法和减法操作,这增加了时间开销。
  • 引用计数器有一个严重的问题,即无法处理循环引用的情况。这是一条致命缺陷,==导致在Java的垃圾回收器中没有使用这类算法。==

循环引用: 如下图所示,当p的指针断开的时候,内部的引用形成一个循环,计数器都还算1。即内部的每个指针仍然有志向,那么按照应用技术算法,这种对象就无法被回收,从而造成内存泄漏 在这里插入图片描述

证明:java使用的不是引用计数算法

/**
 * -XX:+PrintGCDetails
 * 证明:java使用的不是引用计数算法
 */
public class RefCountGC {
    //这个成员属性唯一的作用就是占用一点内存
    private byte[] bigSize = new byte[5 * 1024 * 1024];//5MB

    Object reference = null;

    public static void main(String[] args) {
        RefCountGC obj1 = new RefCountGC();
        RefCountGC obj2 = new RefCountGC();

        obj1.reference = obj2;
        obj2.reference = obj1;

		//将这两个对象置为null
        obj1 = null;
        obj2 = null;
        //显式的执行垃圾回收行为
        //这里发生GC,obj1和obj2能否被回收?
        System.gc();

    }
}

上面代码在内存中可以进行如下的表示: 在这里插入图片描述

  • 如果不小心直接把obj1.referenceobj2.reference置为null。则在Java堆中的两块内存依然保持着互相引用,无法被回收。

不手动进行GC(因为还不满足GC的条件所以JVM这时不会自动GC)时的具体结果:

把下面的几行代码注释掉,让它来不及

System.gc();//把这行代码注释掉

Heap
 PSYoungGen      total 38400K, used 14234K [0x00000000d5f80000, 0x00000000d8a00000, 0x0000000100000000)
  eden space 33280K, 42% used [0x00000000d5f80000,0x00000000d6d66be8,0x00000000d8000000)
  from space 5120K, 0% used [0x00000000d8500000,0x00000000d8500000,0x00000000d8a00000)
  to   space 5120K, 0% used [0x00000000d8000000,0x00000000d8000000,0x00000000d8500000)
 ParOldGen       total 87552K, used 0K [0x0000000081e00000, 0x0000000087380000, 0x00000000d5f80000)
  object space 87552K, 0% used [0x0000000081e00000,0x0000000081e00000,0x0000000087380000)
 Metaspace       used 3496K, capacity 4498K, committed 4864K, reserved 1056768K
  class space    used 387K, capacity 390K, committed 512K, reserved 1048576K

Process finished with exit code 0

手动进行GC的具体结果:

取消 System.gc(); 的注释:

GC (System.gc()) [PSYoungGen: 13569K->808K(38400K)] 13569K->816K(125952K), 0.0012717 secs] [Times: user=0.00 sys=0.00, real=0.00 secs] 
[Full GC (System.gc()) [PSYoungGen: 808K->0K(38400K)] [ParOldGen: 8K->670K(87552K)] 816K->670K(125952K), [Metaspace: 3491K->3491K(1056768K)], 0.0051769 secs] [Times: user=0.00 sys=0.00, real=0.00 secs] 
Heap
 PSYoungGen      total 38400K, used 333K [0x00000000d5f80000, 0x00000000d8a00000, 0x0000000100000000)
  eden space 33280K, 1% used [0x00000000d5f80000,0x00000000d5fd34a8,0x00000000d8000000)
  from space 5120K, 0% used [0x00000000d8000000,0x00000000d8000000,0x00000000d8500000)
  to   space 5120K, 0% used [0x00000000d8500000,0x00000000d8500000,0x00000000d8a00000)
 ParOldGen       total 87552K, used 670K [0x0000000081e00000, 0x0000000087380000, 0x00000000d5f80000)
  object space 87552K, 0% used [0x0000000081e00000,0x0000000081ea7990,0x0000000087380000)
 Metaspace       used 3498K, capacity 4498K, committed 4864K, reserved 1056768K
  class space    used 387K, capacity 390K, committed 512K, reserved 1048576K

Process finished with exit code 0

结果分析: 1、从打印日志就可以明显看出来,已经进行了GC 2、如果使用引用计数算法,那么这两个对象将会无法回收。而现在两个对象被回收了,==说明Java使用的不是引用计数算法来进行标记的。==

小结

引用计数算法,是很多语言的资源回收选择,例如因人工智能而更加火热的Python,它更是同时支持引用计数和垃圾收集机制。 具体哪种最优是要看场景的,==业界有大规模实践中仅保留引用计数机制,以提高吞吐量的尝试。==

Java并没有选择引用计数,是因为其存在一个基本的难题,也就是很难处理循环引用关系。

Python如何解决循环引用?

  • 手动解除: 很好理解,就是在合适的时机,解除引用关系。
  • 使用弱引用 weakref,weakref是Python提供的标准库,旨在解决循环引用。

标记阶段:可达性分析算法

可达性分析算法:也可以称为根搜索算法、追踪性垃圾收集

相对于引用计数算法而言,可达性分析算法不仅同样具备实现简单和执行高效等特点,更重要的是该算法可以有效地解决在引用计数算法中循环引用的问题,防止内存泄漏的发生。 相较于引用计数算法,这里的==可达性分析就是Java、C#选择的。这种类型的垃圾收集通常也叫作追踪性垃圾收集(Tracing Garbage Collection)== 可达性分析实现思路 所谓"GCRoots”根集合就是一组必须活跃的引用

基本思路

可达性分析算法是==以根对象集合(GCRoots)为起始点,按照从上至下的方式搜索被根对象集合所连接的目标对象是否可达。== 使用可达性分析算法后,内存中的存活对象都会被根对象集合直接或间接连接着,搜索所走过的路径称为引用链(Reference Chain)

  • 如果目标对象没有任何引用链相连,则是不可达的,就意味着该对象己经死亡,可以标记为垃圾对象。
  • 在可达性分析算法中,只有能够被根对象集合直接或者间接连接的对象才是存活对象。

==总结:可达性算法就是,让所有对象形成一个无向连通图,设置一个根节点,使该根节点到所有其他节点都有路(当然,这里我们不不仅仅有一个根节点,而是存在一个根节点集合GC Roots)。==

  • 将包含了该根节点的连通分支作为存活对象集合
  • 将其他连通分支当做死亡对象集合

在这里插入图片描述

GC Roots 的选取

根节点对象可以是如下几种:

  • 虚拟机栈中引用的对象 比如:各个线程被调用的方法中使用到的参数、局部变量等。
  • 本地方法栈内JNI(通常说的本地方法)引用的对象
  • 方法区中类静态属性引用的对象 比如:Java类的引用类型静态变量
  • 方法区中常量引用的对象 比如:字符串常量池(StringTable)里的引用
  • 所有被同步锁synchronized持有的对象
  • Java虚拟机内部的引用。
  • 基本数据类型对应的Class对象,一些常驻的异常对象(如:NullPointerException、OutofMemoryError),系统类加载器。
  • 反映java虚拟机内部情况的JMXBean、JVMTI中注册的回调、本地代码缓存等 在这里插入图片描述

总结

  • 除了堆空间的周边,比如:虚拟机栈、本地方法栈、方法区、字符串常量池等地方对堆空间进行引用的,都可以作为 GC Roots 进行可达性分析
  • 除了这些固定的GC Roots集合以外,==根据用户所选用的垃圾收集器以及当前回收的内存区域不同,还可以有其他对象“临时性”地加入,共同构成完整GC Roots集合。== 比如:分代收集局部回收(PartialGC)。
  • 如果只针对Java堆中的某一块区域进行垃圾回收(比如:典型的只针对新生代),必须考虑到内存区域是虚拟机自己的实现细节,更不是孤立封闭的,这个区域的对象完全有可能被其他区域的对象所引用,这时候就需要==一并将关联的区域对象也加入GC Roots集合中去考虑,才能保证可达性分析的准确性。==

小技巧: 由于Root采用栈方式存放变量和指针,所以如 果一个指针,它保存了堆内存里面的对象,但是自己又不存放在堆内存里面,那它就是一个Root。

STW 出现的原因

如果要使用可达性分析算法来判断内存是否可回收,那么分析工作必须在一个能 保障一致性的快照中进行 。这点不满足的话分析结果的准确性就无法保证。 这点也是导致GC进行时必须 “Stop The World” 的一个重要原因。 ==即使是号称(几乎)不会发生停顿的CMS收集器中,枚举根节点时也是必须要停顿的。==

对象的finalization机制

finalize() 方法机制

对象销毁前的回调函数:finalize()

  • Java语言提供了对象终止(finalization)机制来允许开发人员提供对象被销毁之前的自定义处理逻辑。

当垃圾回收器发现没有引用指向一个对象,即:==垃圾回收此对象之前,总会先调用这个对象的finalize()方法==。

  • finalize() 方法允许在子类中被重写,用于在对象被回收时进行资源释放。通常在这个方法中进行一些资源释放和清理的工作,比如 关闭文件套接字数据库连接等。

Object 类中 finalize() 源码

// 等待被重写
protected void finalize() throws Throwable { }

==永远不要主动调用某个对象的finalize()方法==,应该交给垃圾回收机制调用。理由包括下面三点:

  • 在finalize()时可能会导致对象复活。
  • finalize()方法的执行时间是没有保障的,它完全由GC线程决定,极端情况下,若不发生GC,则finalize()方法将没有执行机会。
  • 一个糟糕的finalize()会严重影响GC的性能。比如finalize是个死循环

从功能上来说,==finalize()方法与C++中的析构函数比较相似==,但是Java采用的是基于垃圾回收器的自动内存管理机制,所以finalize()方法在本质上不同于C++中的析构函数。

==finalize()方法对应了一个finalize线程,因为优先级比较低,即使主动调用该方法,也不会因此就直接进行回收==

finalze下的对象的三种状态: 由于finalize()方法的存在,虚拟机中的对象一般处于三种可能的状态。

如果所有的根节点都无法访问到某个对象,说明对象己经不再使用了。一般来说,此对象需要被回收。但事实上,也并非是“非死不可”的,这时候它们暂时处于“缓刑”阶段。一个无法触及的对象有可能在某一个条件下“复活”自己,如果这样,那么对它立即进行回收就是不合理的。为此,定义虚拟机中的对象可能的三种状态。如下:

  • ==可触及的:== 从根节点开始,可以到达这个对象。
  • ==可复活的:== 对象的所有引用都被释放,但是对象有可能在finalize()中复活。
  • ==不可触及的:==对象的finalize()被调用,并且没有复活,那么就会进入不可触及状态。不可触及的对象不可能被复活,因为finalize()只会被调用一次

以上3种状态中,是由于finalize()方法的存在,进行的区分。只有在对象不可触及时才可以被回收。

具体过程

判定一个对象objA是否可回收,至少要经历两次标记过程:

  • 如果对象objA到GC Roots没有引用链,则进行第一次标记。
  • 进行筛选,判断此对象是否有必要执行finalize()方法
    • 如果对象objA没有重写finalize()方法,或者finalize()方法已经被虚拟机调用过,则虚拟机视为“没有必要执行”,objA被判定为不可触及的。
    • 如果对象objA重写了finalize()方法,且 还未执行过,那么objA会被插入到 F-Queue队列 中,由一个虚拟机自动创建的、低优先级Finalizer线程 触发 其 finalize()方法执行。

finalize() 方法是对象逃脱死亡的最后机会,稍后 GC 会对F-Queue队列中的对象进行第二次标记。

  • 如果objA在finalize()方法中与引用链上的任何一个对象建立了联系,那么在第二次标记时,objA会被移出“即将回收”集合。
  • 之后,==对象会再次出现没有引用存在的情况。在这个情况下,finalize()方法不会被再次调用,对象会直接变成不可触及的状态==,也就是说,一个对象的finalize()方法只会被调用一次。

通过 JVisual VM 查看 Finalizer 线程: 在这里插入图片描述

代码演示 finalize() 方法可复活对象

我们重写 CanReliveObj 类的 finalize()方法,在调用其 finalize()方法时,将 obj 指向当前类对象 this

/**
 * 测试Object类中finalize()方法,即对象的finalization机制。
 *
 */
public class CanReliveObj {
    public static CanReliveObj obj;//类变量,属于 GC Root


    //此方法只能被调用一次
    @Override
    protected void finalize() throws Throwable {
        super.finalize();
        System.out.println("调用当前类重写的finalize()方法");
        obj = this;//当前待回收的对象在finalize()方法中与引用链上的一个对象obj建立了联系
    }


    public static void main(String[] args) {
        try {
            obj = new CanReliveObj();
            // 对象第一次成功拯救自己
            obj = null;
            System.gc();//调用垃圾回收器
            System.out.println("第1次 gc");
            // 因为Finalizer线程优先级很低,暂停2秒,以等待它
            Thread.sleep(2000);
            if (obj == null) {
                System.out.println("obj is dead");
            } else {
                System.out.println("obj is still alive");
            }
            System.out.println("第2次 gc");
            // 下面这段代码与上面的完全相同,但是这次自救却失败了
            obj = null;
            System.gc();
            // 因为Finalizer线程优先级很低,暂停2秒,以等待它
            Thread.sleep(2000);
            if (obj == null) {
                System.out.println("obj is dead");
            } else {
                System.out.println("obj is still alive");
            }
        } catch (InterruptedException e) {
            e.printStackTrace();
        }
    }
}

如果注释掉finalize()方法

输出结果:

1次 gc
obj is dead
第2次 gc
obj is dead

如果打开注释finalize()方法 输出结果:

1次 gc
调用当前类重写的finalize()方法
obj is still alive
第2次 gc
obj is dead

从结果可以看出,第一次自救成功,但由于 finalize() 方法只会执行一次,所以第二次自救失败。

MAT与JProfiler的GC Roots溯源

MAT 介绍

MAT是Memory Analyzer的简称,它是一款功能强大的Java堆内存分析器。 ==用于查找内存泄漏以及查看内存消耗情况==。 MAT是基于Eclipse开发的,是一款免费的性能分析工具。 大家可以在

www.eclipse.org/mat/

下载并使用MAT

  • 1、虽然Jvisualvm很强大,但是在内存分析方面,还是MAT更好用一些
  • 2、==此小节主要是为了实时分析GC Roots是哪些东西,中间需要用到一个dump的文件==

获取 dump 文件方式

运行下面代码:

  • numList 和 birth 其实根据代码就可以看到,在第一次捕捉内存快照的时候,为 GC Roots。
  • 之后 numList 和 birth 置为 null ,对应的引用对象被回收,在第二次捕捉内存快照的时候,就不再是 GC Roots

此时我们保存两次dump文件来进行GC roots 的溯源

public class GCRootsTest {
    public static void main(String[] args) {
        List<Object> numList = new ArrayList<>();
        Date birth = new Date();

        for (int i = 0; i < 100; i++) {
            numList.add(String.valueOf(i));
            try {
                Thread.sleep(10);
            } catch (InterruptedException e) {
                e.printStackTrace();
            }
        }

        System.out.println("数据添加完毕,请操作:");
        new Scanner(System.in).next();
        numList = null;
        birth = null;

        System.out.println("numList、birth已置空,请操作:");
        new Scanner(System.in).next();

        System.out.println("结束");
    }
}

方式一:命令行使用 jmap

先用jps查看需要监控的进程号,然后利 jamp 获取相应的dump号。

在这里插入图片描述

方式二:使用JVisualVM

捕获的heap dump文件是一个临时文件,关闭JVisualVM后自动删除,若要保留,需要将其另存为文件。可通过以下方法捕获heap dump: 操作步骤如下演示演示:

具体步骤: 1、先执行第一步,然后停下来,去生成此步骤dump文件 在这里插入图片描述 2、 点击【堆 Dump】 在这里插入图片描述 3、右键 --> 另存为即可 在这里插入图片描述 4、输入命令,继续执行程序 在这里插入图片描述 5、还是利用JVisualVM保存第二个dump 在这里插入图片描述

使用 MAT 查看堆内存快照

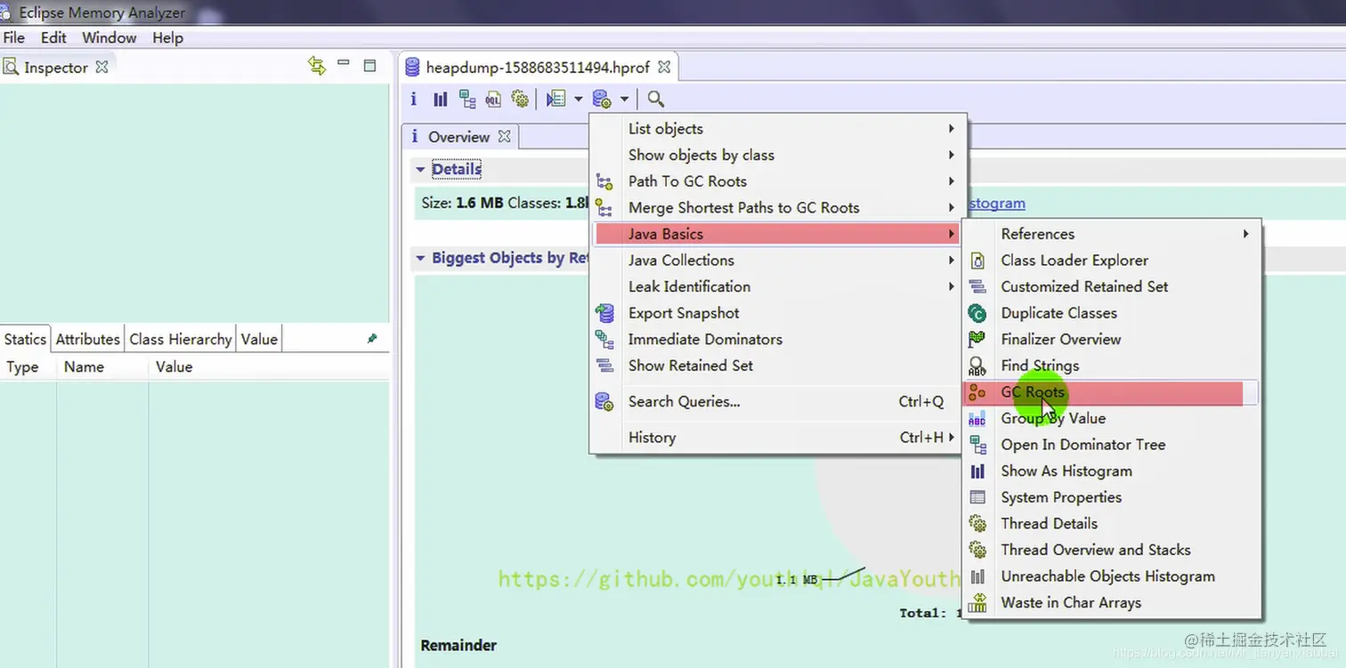
1、打开 MAT ,选择File --> Open File,打开刚刚的两个dump文件,我们先打开第一个dump文件

点击Open Heap Dump也行

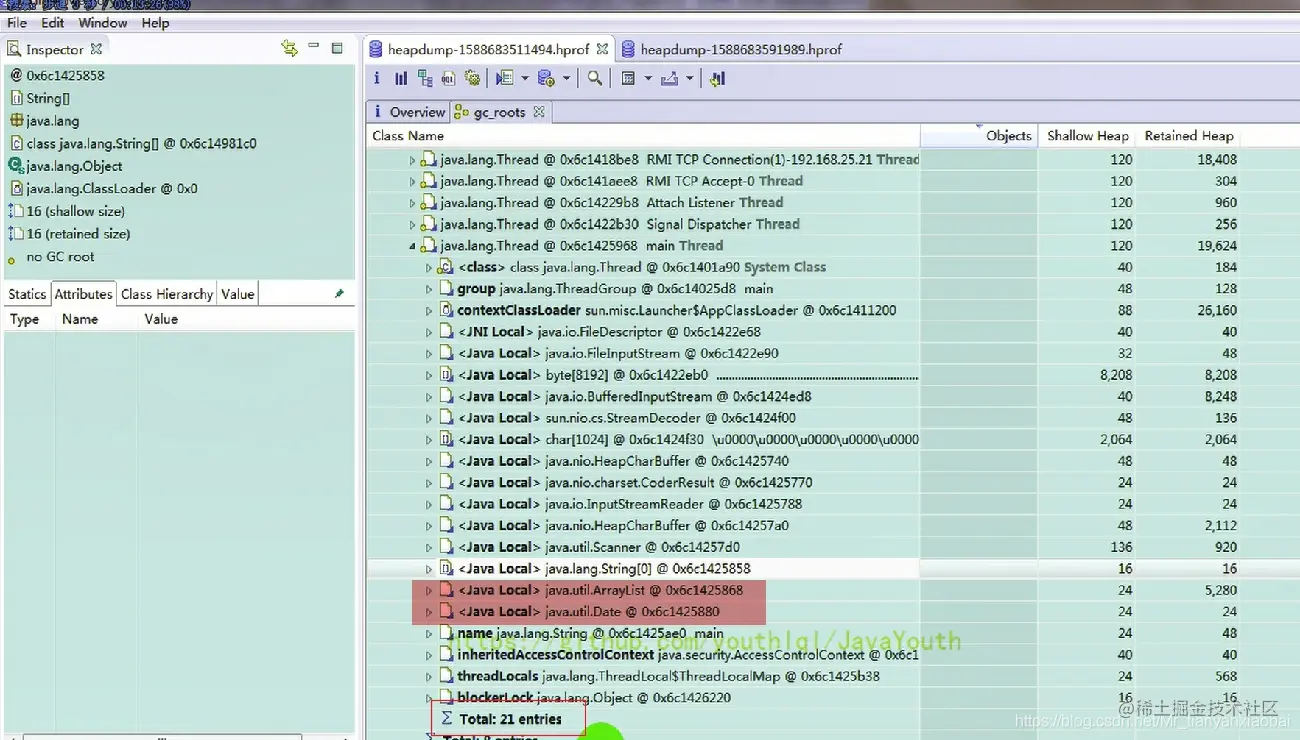
在这里插入图片描述 2、选择Java Basics --> GC Roots(通过该命令可以查看所有的GC Roots 有接近1000多种) 在这里插入图片描述 3、可以看到,第一次捕捉堆内存快照时,GC Roots 中包含我们定义的两个局部变量,类型分别为 ArrayList 和 Date,Total:21 在这里插入图片描述 4、打开第二个 dump 文件,第二次捕获内存快照时,由于两个局部变量引用的对象被释放,所以这两个局部变量不再作为 GC Roots ,从 Total Entries = 19 也可以看出(少了两个 GC Roots在这里插入图片描述

利用进行 JProfiler GC Roots 溯源

在实际开发中,我们很少会查看所有的GC Roots。==一般都是查看某一个或几个对象的GC Root是哪个,这个过程叫GC Roots 溯源==

下面我们使用 JProfiler 进行 GC Roots 溯源演示:

JProfiler 可以利用 IDEA 插件进行安装 具体教程:blog.csdn.net/wytocsdn/ar…

安装好后,菜单会出现下面两个图标: 在这里插入图片描述

  1. 运行代码,并且打开 JProfiler 可以看到: 在这里插入图片描述

  2. 标记一下变量 在这里插入图片描述 在这里插入图片描述 ==可以通过观察每个变量的数量情况,以及运行时长进而分析该变量是否发生了泄露==

  3. 可以选取一个变量,右键对其进行溯源 在这里插入图片描述 在这里插入图片描述

  4. 选择Incoming References,表示追寻 GC Roots 的源头 点击Show Paths To GC Roots,在弹出界面中选择默认设置即可 在这里插入图片描述 选择incoming,然后选择show GCroot 在这里插入图片描述 这样就可以看到每一个变量来自哪里 在这里插入图片描述

JProfiler 分析 OOM

这里是简单的讲一下,后面篇章会详解

/**
 * -Xms8m -Xmx8m 
 * -XX:+HeapDumpOnOutOfMemoryError  这个参数的意思是当程序出现OOM的时候就会在当前工程目录生成一个dump文件
 */
public class HeapOOM {
    byte[] buffer = new byte[1 * 1024 * 1024];//1MB
    public static void main(String[] args) {
        ArrayList<HeapOOM> list = new ArrayList<>();

        int count = 0;
        try{
            while(true){
                list.add(new HeapOOM());
                count++;
            }
        }catch (Throwable e){
            System.out.println("count = " + count);
            e.printStackTrace();
        }
    }
}

程序输出日志

com.atguigu.java.HeapOOM
java.lang.OutOfMemoryError: Java heap space
Dumping heap to java_pid14608.hprof ...
java.lang.OutOfMemoryError: Java heap space
	at com.atguigu.java.HeapOOM.<init>(HeapOOM.java:12)
	at com.atguigu.java.HeapOOM.main(HeapOOM.java:20)
Heap dump file created [7797849 bytes in 0.010 secs]
count = 6

打开这个dump文件

1、看这个超大对象 在这里插入图片描述 2、揪出 main() 线程中出问题的代码 在这里插入图片描述

垃圾回收相关算法:清除阶段(又叫收集阶段)

当成功区分出内存中存活对象和死亡对象后,GC接下来的任务就是执行垃圾回收,==释放掉无用对象所占用的内存空间==,以便有足够的可用内存空间为新对象分配内存。 目前在JVM中比较常见的三种垃圾收集算法是

  • 标记-清除算法(Mark-Sweep)
  • 复制算法(Copying)
  • 标记-压缩算法(Mark-Compact)

标记-清除算法(Mark-Sweep)

标记-清除算法(Mark-Sweep)是一种非常基础和常见的垃圾收集算法,该算法被J.McCarthy等人在1960年提出并并应用于Lisp语言。

执行过程:当堆中的有效内存空间(available memory)被耗尽的时候,就会停止整个程序(也被称为stop the world),然后进行两项工作,==第一项则是标记,第二项则是清除==

  • ==标记:== Collector 从引用根节点开始遍历,标记所有被引用的对象。一般是在对象的Header中记录为可达对象。 注意:标记的是被引用的对象,也就是可达对象,并非标记的是即将被清除的垃圾对象
  • ==清除:== Collector对堆内存从头到尾进行线性的遍历,如果发现某个对象在其Header中没有标记为可达对象,则将其回收

在这里插入图片描述 标记-清除算法的缺点:

  • 标记清除算法的效率不算高
  • 在进行GC的时候,需要停止整个应用程序,用户体验较差
  • 这种方式清理出来的空闲内存是不连续的,产生内碎片,需要维护一个空闲列表

清除的含义: 这里所谓的清除并不是真的置空,==而是把需要清除的对象地址保存在空闲的地址列表里==。下次有新对象需要加载时,判断垃圾的位置空间是否够,如果够,就存放(也就是覆盖原有的地址)。

关于空闲列表是在为对象分配内存的时候提过:

  • 如果内存规整,采用指针碰撞的方式进行内存分配
  • 如果内存不规整,虚拟机需要维护一个空闲列表,采用空闲列表分配内存

复制(Copying)算法

为了解决标记-清除算法在垃圾收集效率方面的缺陷,M.L.Minsky于1963年发表了著名的论文,“使用双存储区的Lisp语言垃圾收集器CA LISP Garbage Collector Algorithm Using Serial Secondary Storage)”。M.L.Minsky在该论文中描述的算法被人们称为复制(Copying)算法,它也被M.L.Minsky本人成功地引入到了Lisp语言的一个实现版本中。

核心思想:

将活着的内存空间分为两块,每次只使用其中一块,在垃圾回收时将正在使用的内存中的存活对象复制到未被使用的内存块中,之后清除正在使用的内存块中的所有对象,交换两个内存的角色,最后完成垃圾回收。 在这里插入图片描述 新生代里面就用到了复制算法,Eden区和S0区存活对象整体复制到S1区

复制算法的优点:

  • 没有标记和清除过程,实现简单,运行高效
  • 复制过去以后保证空间的连续性,不会出现“碎片”问题。

复制算法的缺点

  • 此算法的缺点也是很明显的,就是==需要两倍的内存空间==。
  • 对于G1这种分拆成为大量region的GC,复制而不是移动,意味着GC需要维护region之间对象引用关系,不管是内存占用或者时间开销也不小(==复制的开销也不小==)

为什么在新生代使用复制算法,老年代却没有:

  • 如果系统中的垃圾对象很多,复制算法需要复制的存活对象数量并不会太大,效率较高
  • 老年代大量的对象存活,那么复制的对象将会有很多,效率会很低

在新生代,对常规应用的垃圾回收,一次通常可以回收70% - 99% 的内存空间。回收性价比很高。===所以现在的商业虚拟机都是用这种收集算法回收新生代==。

在这里插入图片描述

标记-压缩算法

背景:

复制算法的高效性是建立在存活对象少、垃圾对象多的前提下的。这种情况在新生代经常发生,但是在老年代,更常见的情况是大部分对象都是存活对象。如果依然使用复制算法,由于存活对象较多,复制的成本也将很高。因此,基于老年代垃圾回收的特性,需要使用其他的算法。 标记-清除算法的确可以应用在老年代中,但是该算法不仅执行效率低下,而且在执行完内存回收后还会产生内存碎片,所以JVM的设计者需要在此基础之上进行改进。标记-压缩(Mark-Compact)算法由此诞生。 1970年前后,G.L.Steele、C.J.Chene和D.s.Wise等研究者发布标记-压缩算法。在许多现代的垃圾收集器中,人们都使用了标记-压缩算法或其改进版本。

执行过程

  • 第一阶段和标记清除算法一样,从根节点开始标记所有被引用对象
  • 第二阶段==将所有的存活对象压缩到内存的一端,按顺序排放。之后,清理边界外所有的空间==。

总结: 其实就是在原来的基础上将离散存储压缩为了连续存储。 在这里插入图片描述

压缩算法与标记-清除算法的比较

标记-压缩算法的最终效果等同于标记-清除算法执行完成后,==再进行一次内存碎片整理==,因此,也可以把它称为标记-清除-压缩(Mark-Sweep-Compact)算法。

二者的本质差异在于标记-清除算法是一种非移动式的回收算法,标记-压缩是移动式的。是否移动回收后的存活对象是一项优缺点并存的风险决策。

  • 可以看到,标记的存活对象将会被整理,按照内存地址依次排列,而未被标记的内存会被清理掉。如此一来,当我们需要给新对象分配内存时,JVM只需要持有一个内存的起始地址即可,这比维护一个空闲列表显然少了许多开销。(==当新对象来时,可以更快的给它分配内存==)

标记-压缩算法的优点

  • 消除了标记-清除算法当中,内存区域分散的缺点,我们需要给新对象分配内存时,JVM只需要持有一个内存的起始地址即可。
  • 消除了复制算法当中,内存减半的高额代价。

标记-压缩算法的缺点

  • 从效率上来说,标记-整理算法要低于复制算法。
  • 移动对象的同时,如果对象被其他对象引用,则还需要调整引用的地址(==因为HotSpot虚拟机采用的不是句柄池的方式,而是直接指针==)
  • 移动过程中,需要全程暂停用户应用程序。即:STW

垃圾回收收集阶段算法小结:

对比三种清除阶段的算法

效率上来说,==复制算法是当之无愧的老大,但是却浪费了太多内存==。

标记清除标记压缩复制算法
速率中等最慢最快
空间开销少(但会堆积碎片)少(不堆积碎片)通常需要活对象的2倍空间(不堆积碎片)
移动对象

为了尽量兼顾上面提到的三个指标,标记-整理算法相对来说更平滑一些, 但是效率上不尽如人意,它比复制算法多了一个标记的阶段,比标记-清除多了一个整理内存的阶段。

分代收集算法

Q:难道就没有一种最优的算法吗?

A:无,没有最好的算法,只有最合适的算法

为什么要使用分代收集算法

前面所有这些算法中,并没有一种算法可以完全替代其他算法,它们都具有自己独特的优势和特点。分代收集算法应运而生。

分代收集算法,是基于这样一个事实: 不同的对象的生命周期是不一样的。因此,不同生命周期的对象可以采取不同的收集方式,以便提高回收效率。 一般是把Java堆分为新生代和老年代,这样就可以根据各个年代的特点使用不同的回收算法,以提高垃圾回收的效率。

在Java程序运行的过程中,会产生大量的对象,其中有些对象是与业务信息相关:

  • 比如Http请求中的Session对象、线程、Socket连接,这类对象跟业务直接挂钩,因此生命周期比较长。
  • 但是还有一些对象,主要是程序运行过程中生成的临时变量,这些对象生命周期会比较短,比如:String对象,由于其不变类的特性,系统会产生大量的这些对象,有些对象甚至只用一次即可回收

目前几乎所有的GC都采用分代收集算法执行垃圾回收的

在HotSpot中,基于分代的概念,GC根据年轻代和老年代各自的特点的设置适合当代的收集算法。

年轻代(Young Gen):

年轻代特点:区域相对老年代较小,对象生命周期短、存活率低,回收频繁。

*这种情况复制算法的回收整理,速度是最快的。 复制算法的效率只和当前存活对象大小有关,因此很适用于年轻代的回收。==而复制算法内存利用率不高的问题,通过hotspot中的两个survivor的设计得到缓解。==

老年代(Tenured Gen)

老年代特点:区域较大,对象生命周期长、存活率高,回收不及年轻代频繁。

这种情况存在大量存活率高的对象,复制算法明显变得不合适。一般是由标记-清除或者是标记-清除与标记-整理的混合实现

  • Mark阶段的开销与存活对象的数量成正比。
  • Sweep阶段的开销与所管理区域的大小成正相关。
  • Compact阶段的开销与存活对象的数据成正比。

以HotSpot中的CMS回收器为例,==CMS是基于Mark-Sweep实现的,对于对象的回收效率很高==。

对于==碎片问题==,CMS采用基于Mark-Compact算法的 Serial Old回收器作为补偿措施:

  • 当内存回收不佳(碎片导致的Concurrent Mode Failure)时,将采用Serial Old执行Full GC以达到对老年代内存的整理。(也就是在一定阈值后,才发生内存的蒸馏)

分代的思想被现有的虚拟机广泛使用。几乎所有的垃圾回收器都区分新生代和老年代

增量收集算法和分区算法

增量收集算法

==上述现有的算法,在垃圾回收过程中,应用软件将处于一种Stop the World的状态。== 在Stop the World状态下,应用程序所有的线程都会挂起,暂停一切正常的工作,等待垃圾回收的完成。

  • 如果垃圾回收时间过长,应用程序会被挂起很久,将严重影响用户体验或者系统的稳定性。为了解决这个问题,即对实时垃圾收集算法的研究直接导致了增量收集(Incremental Collecting)算法的诞生。

增量收集算法基本思想:

如果一次性将所有的垃圾进行处理,需要造成系统长时间的停顿,那么就可以让垃圾收集线程和应用程序线程交替执行。==每次,垃圾收集线程只收集一小片区域的内存空间,接着切换到应用程序线程。依次反复,直到垃圾收集完成。==

总的来说,增量收集算法的基础仍是传统的标记-清除和复制算法。增量收集算法通过对线程间冲突的妥善处理,允许垃圾收集线程以分阶段的方式完成标记、清理或复制工作

增量收集算法的缺点

使用这种方式,由于在垃圾回收过程中,间断性地还执行了应用程序代码,所以能减少系统的停顿时间。==但是,因为线程切换和上下文转换的消耗,会使得垃圾回收的总体成本上升,造成系统吞吐量的下降。==

分区算法

主要针对G1收集器来说的

一般来说,在相同条件下,堆空间越大,一次GC时所需要的时间就越长,有关GC产生的停顿也越长。为了更好地控制GC产生的停顿时间,将一块大的内存区域分割成多个小块,根据目标的停顿时间,每次合理地回收若干个小区间,而不是整个堆空间,从而减少一次GC所产生的停顿。==即每次gc,只对规定区间大小的空间进行收集==

  • 分代算法将按照对象的生命周期长短划分成两个部分,分区算法将整个堆空间划分成连续的不同小区间。
  • 每一个小区间都独立使用,独立回收。

这种算法的好处是可以控制一次回收多少个小区间。

在这里插入图片描述

总结: 增量收集算法是将总的收集量一部分一部分的去执行,而分区算法是将总的内存空间分为小分区,一次可控的去收集多少个小区间。==(增量收集算法划分的很大,因此只执行一个区域。分区算法划分的很小,一次执行 k 个区域)==

写到最后

注意,这些只是基本的算法思路,实际GC实现过程要复杂的多,==目前还在发展中的前沿GC都是复合算法,并且并行和并发兼备==。