【Android面试-Java-V07】Java 动态代理与静态代理

91 阅读3分钟

Java 动态代理 静态代理

1)静态代理:由程序员创建或是由特定工具生成,在代码编译时就确定了被代理的类是哪一个是静态代理。静态代理通常只代理一个类;

2)动态代理:在代码运行期间,运用反射机制动态创建生成。动态代理代理的是一个接口下的多个实现类;

实现步骤:a.实现InvocationHandler接口创建自己的调用处理器;b.给Proxy类提供ClassLoader和代理接口类型数组创建动态代理类;c.利用反射机制得到动态代理类的构造函数;d.利用动态代理类的构造函数创建动态代理类对象;

代理模式

为其他对象提供一个代理以控制对某个对象的访问,即通过代理对象访问目标对象.这样做的好处是:可以在目标对象实现的基础上,增强额外的功能操作,即扩展目标对象的功能。

image.png 代理模式UML图

在上图中:

  • RealSubject 是原对象(本文把原对象称为"委托对象"),Proxy 是代理对象。
  • Subject 是委托对象和代理对象都共同实现的接口。
  • Request() 是委托对象和代理对象共同拥有的方法。
静态代理中的代理类和委托类会实现同一接口或是派生自相同的父类。
public class ProxyDemo {
    public static void main(String args[]){
        RealSubject subject = new RealSubject();
        Proxy p = new Proxy(subject);
        p.request();
    }
}
​
interface Subject{
    void request();
}
​
class RealSubject implements Subject{
    public void request(){
        System.out.println("request");
    }
}
​
class Proxy implements Subject{
    private Subject subject;
    public Proxy(Subject subject){
        this.subject = subject;
    }
    public void request(){
        System.out.println("PreProcess");
        subject.request();
        System.out.println("PostProcess");
    }
}

代理模式的优点

  • 可以隐藏委托类的实现;
  • 可以实现客户与委托类间的解耦,在不修改委托类代码的情况下能够做一些额外的处理。

静态代理:代理类是在编译时就实现好的。也就是说 Java 编译完成后代理类是一个实际的 class 文件。

动态代理:代理类是在运行时生成的。也就是说 Java 编译完之后并没有实际的 class 文件,而是在运行时动态生成的类字节码,并加载到JVM中。

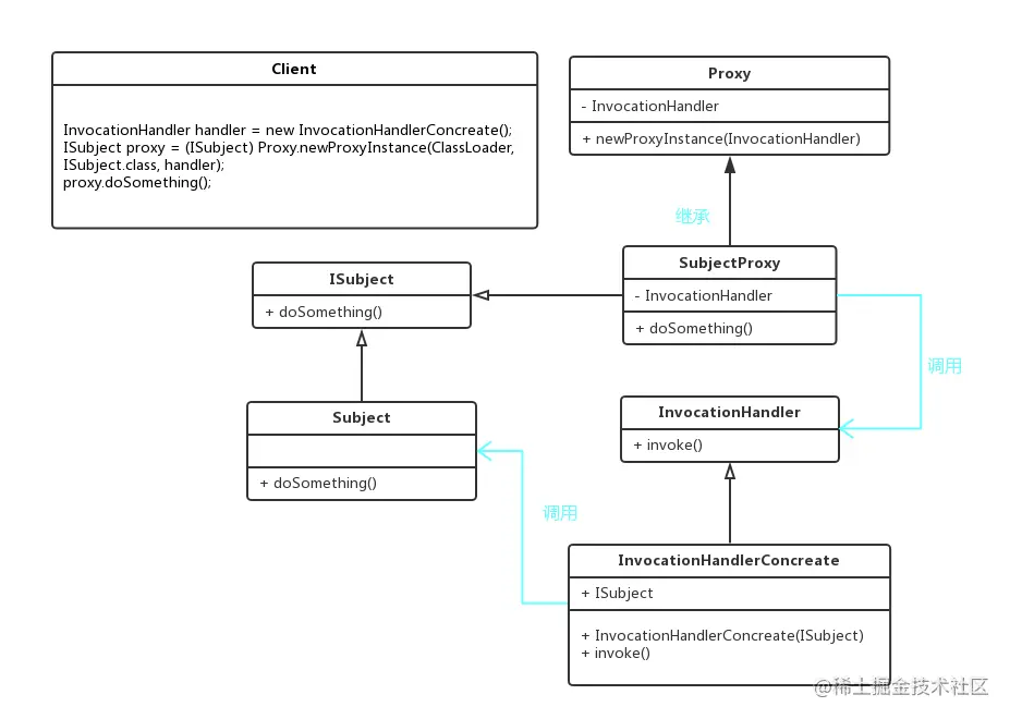
动态代理

动态代理

与静态代理相比,动态代理主要增加了Proxy和InvovationHandler两个类。

  • java.lang.reflect.Proxy: JDK自带,我们通过newProxyInstance方法来获取一个代理类实例
  • java.lang.reflect.InvocationHandler: 这里称他为"调用处理器",他是一个接口,我们动态生成的代理类需要完成的具体内容需要自己定义一个类,而这个类必须实现 InvocationHandler 接口。真正的实现类,即目标对象类
public class DynamicProxyDemo01 {
    public static void main(String[] args) {
        RealSubject realSubject = new RealSubject();    //1.创建委托对象
        ProxyHandler handler = new ProxyHandler(realSubject);   //2.创建调用处理器对象
        Subject proxySubject = (Subject)Proxy.newProxyInstance(RealSubject.class.getClassLoader(),
                                                        RealSubject.class.getInterfaces(), handler);    //3.动态生成代理对象
        proxySubject.request(); //4.通过代理对象调用方法
    }
}
​
/**
 * 接口
 */
interface Subject{
    void request();
}
​
/**
 * 委托类
 */
class RealSubject implements Subject{
    public void request(){
        System.out.println("====RealSubject Request====");
    }
}
/**
 * 代理类的调用处理器
 */
class ProxyHandler implements InvocationHandler{
    private Subject subject;
    public ProxyHandler(Subject subject){
        this.subject = subject;
    }
    @Override
    public Object invoke(Object proxy, Method method, Object[] args)
            throws Throwable {
        System.out.println("====before====");//定义预处理的工作,当然你也可以根据 method 的不同进行不同的预处理工作
        Object result = method.invoke(subject, args);
        System.out.println("====after====");
        return result;
    }
}

动态代理使用场景:Hook技术 ,Retrofit 、 AOP