使用ChatGPT和EZDML迅速高效生成可运行的软件系统原型

1,100 阅读3分钟

ChatGPT最近很热,其对程序员可以说影响极大,是不得不跟的潮流趋势,因此EZDML新版也把ChatGPT的支持加上了,可以在几分钟内按您的意思生成一个数据模型,再搭载使用EZDML自带的代码模板,能快速生成可真正运行的原型框架系统。

启动ChatGPT

下面我们来实际操作一下,我使用的EZDML为3.51版(win64),新鲜出炉的,启动后工具栏有一个“ChatGPT”按钮:

点它,弹出ChatGPT生成界面:

主题(系统名称)必须要输入,详细描述可选。简单起见,直接点右边的“示例”按钮,让ChatGPT为我们生成一个进销存系统的模型:

目前ChatGPT调用较慢,生成模型的运算量也比较大,生成一次可能需要等待2~3分钟。

自动生成模型

点“ChatGPT生成”按钮,等待一会后,正常会得到一个差不多的模型:

如果生成失败或对这个模型不满意,可以再生成一次,每次生成的结果有一定随机变化可能会不一样。也可以修改描述内容再生成。

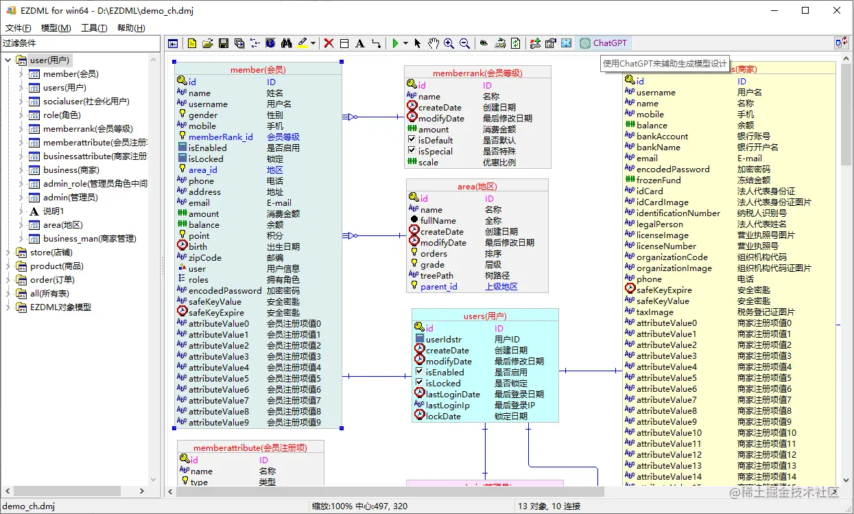
点“确定”按钮,回到主界面,会导入这个新模型到文件中(当然你也可以直接全选复制粘贴到已有模型图中):

修改完善模型

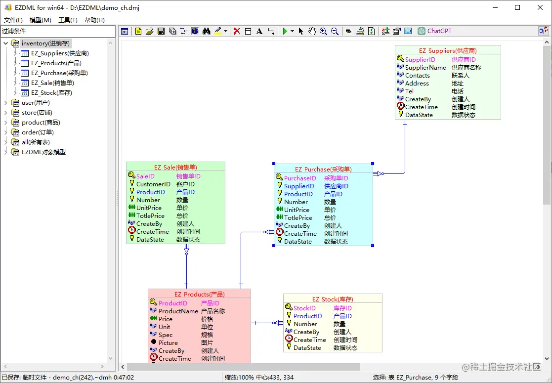
不知为何这次ChatGPT没生成表的逻辑名,我们简单把模型名称修改一下,给每个表加上中文逻辑名,并设置下颜色:

接着全选并将所有表名和字段名转成小写(接下来演示用的H2数据库似乎对大小写支持不好,因此先转一下避免出问题):

生成Erupt项目代码

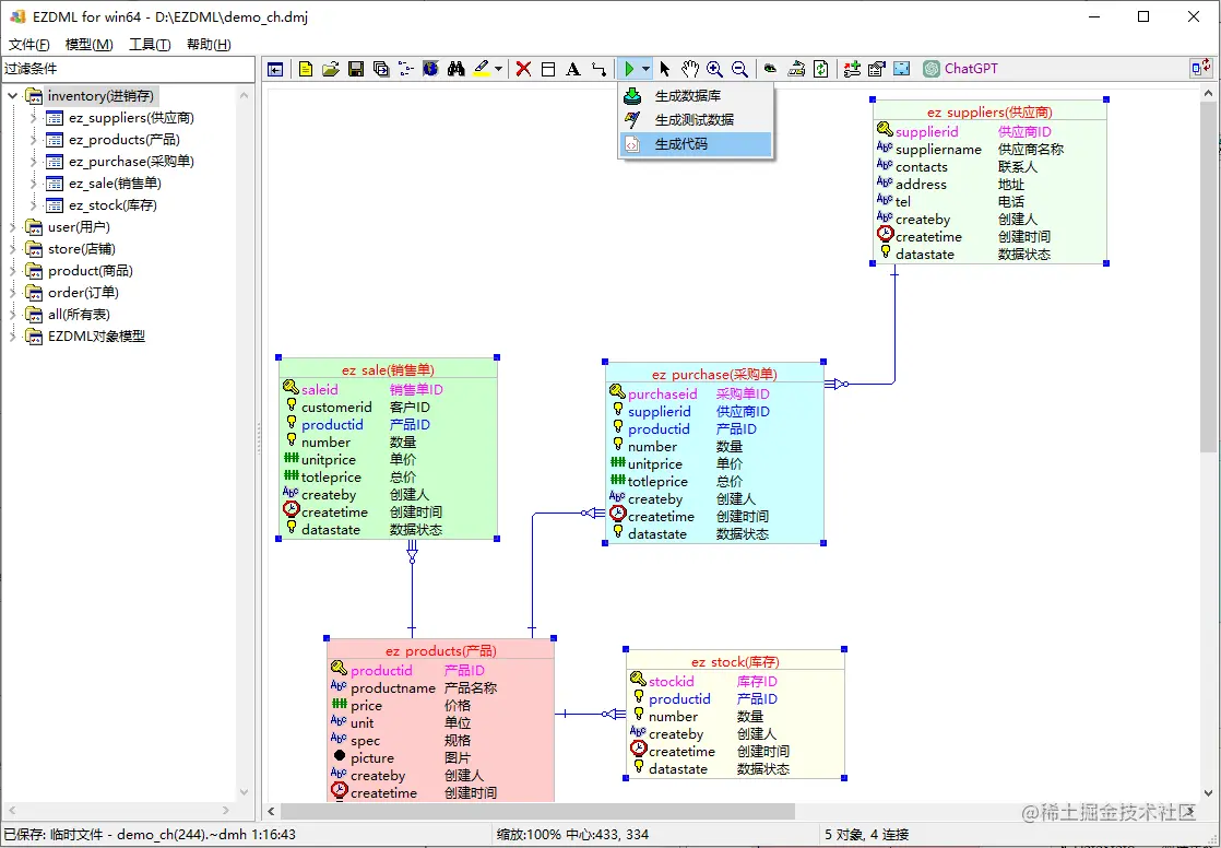
EZDML内置了Erupt的生成模板,接下来我们演示用它来生成可直接运行的代码。

Erupt是一个基于Spring boot注解的java框架,只需要写个实体类就能自动生成增删改查的基本功能,又可以自定义代码实现复杂逻辑,设计精巧功能强大得来又很灵活。具体可参考Erupt官网 www.erupt.xyz/ 的说明。

回到模型,全选并执行生成代码功能:

选择Erupt模板生成:

生成完成后,会弹出命令行菜单:

编译运行系统

先执行1编译安装(要求有JDK环境,首次执行还会下载其它依赖包):

再执行2运行:

经过一堆眼花缭乱的日志后,系统启动成功,自动打开浏览器登录窗口:

运行功能演示

输入默认管理员erupt密码erupt,登录进入进销存菜单:

增删除改查功能一应俱全:

还支持上传图片:

还支持选择关联对象:

选择产品ID界面:

生成概要设计文档

最后我们简单演示一下导出markdown概要设计文档,全选右键导出并指定文件名:

导出成功打开:

结果包含了架构、模型图、对象关系图、数据字典、增删改查接口等一大堆内容,能轻松填满上百页的验收文档:

小结

EZDML有了ChatGPT加持,从设想到落地运行一条龙服务,终于可以召唤神龙了。当然目前生成的内容还有点差强人意,但长远来看它必定会越来越贴近需求。AI将极大地渗入我们的生活,改变我们的学习和工作方式,这是时代的进步,不管喜不喜欢都得跟上。