「Web调试技术之移动端H5调试」 | 青训营笔记

195 阅读2分钟

这是我参与「第五届青训营 」笔记创作活动的第9天

真机调试

IOS

  1. 使用Lightning数据线将iPhone与Mac 相连
  2. iPhone开启 Web检查器(设置-> Safari ->高级→>开启Web检查器)
  3. iPhone使用Safari浏览器打开要调试的页面
  4. Mac打开Safari浏览器调试(菜单栏—>开发-> iPhone设备名->选择调试页面)
  5. 在弹出的Safari Developer Tools中调试

没有iPhone设备可以在Mac AppStore安装Xcode使用其内置的iOS模拟器

Android

  1. 使用USB数据线将手机与电脑相连
  2. 手机进入开发者模式,勾选USB调试,并允许调试
  3. 电脑打开Chrome浏览器,在地址栏输入: chrome:/nspect/#devices并勾选 Discover USB devices选
  4. 手机允许远程调试,并访问调试页面
  5. 电脑点击inspect按钮
  6. 进入调试界面

直接使用手机扫码查看,体验更佳

VSonsole

image.png image.png
  • 日志(Logs): console.loglinfolerror]..
  • 网络(Network): XMLHttpRequest,Fetch, sendBeacon
  • 节点(Element):HTML节点树
  • 存储(Storage): Cookies,LocalStorage, Si
  • 手动执行JS命令行
  • 自定义插件

使用代理工具调试

原理:

  • 电脑作为代理服务器
  • 手机通过HTTP代理连接到电脑
  • 手机上的请求都经过代理服务器

以Charles为例:

  1. 安装Charles
  2. 查看电脑IP和端口
  3. 将IP、端口号填入手机HTTP代理
  4. Charles允许授权
  5. 使用SwitchHosts!软件给Mac电脑配Hosts
  6. 手机访问开发环境页面

默认情况下, Charles无法抓取到HTTPS的请求,需要安装证书。

常用的代理工具

image.png

Nodejs调试

Inspector Protocol+VS Code

image.png

  • vS Code点击运行
  • 添加配置
  • 启动调试
  • 添加断点
  • 查看变量、堆栈

常用开发调试技巧

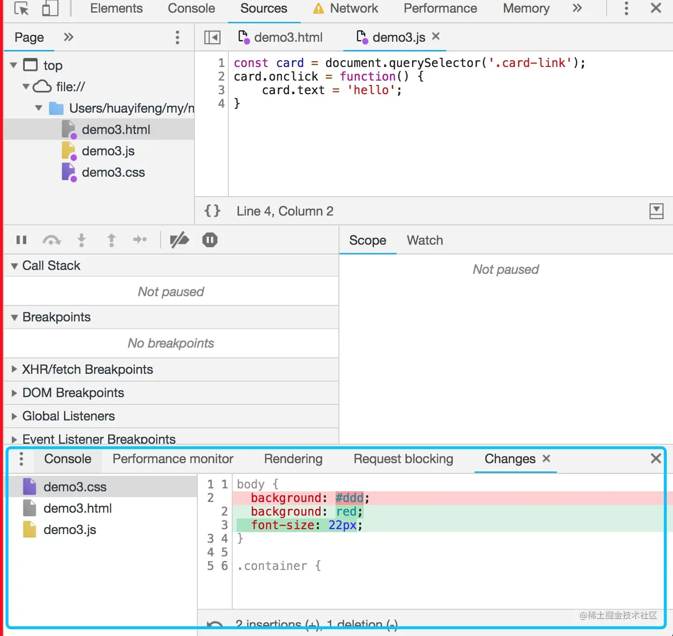
线上即时修改Overrides

image.png

  1. ces面板下的的Overrides
  2. 点击Select folders for Overrides。选择一个本地的空文件夹目录。
  3. 允许授权
  4. 在page中修改代码,修改完成后command +s 保存
  5. 打开devTools,点击右上角的三个小点->More tools ->es,就能看到所有修改了

利用代理解决开发阶段的跨域问题、

image.png

启用本地Source map

image.png 线上不存在Source map时可以使用Map Local网络映射功能来访问本地的Source Map 文件。

使用代理工具Mock数据

image.png

  1. 右键选中要mock数据的接口,选择save response,保存文件到本地。
  2. 本地打开保存的文件,编辑想mock 的数据并保存。
  3. 右键选中第一步的接口,选择Map Local, Local Path 选择第二步的文件。

小黄鸭调试大法

image.png 传说中程序大师随身携带一只小黄鸭,在调试代码的时候会在桌上放上这只小黄鸭,然后详细地然后很快将问题定位修复了。 --《程序员修炼之道》