Android中WindowManagerService(WMS)

400 阅读2分钟

1,WMS和AMS

WMS和AMS都是SystemServer进程中的一个服务,我们app启动之后会把自己的binder共享给AMS,通过AMS去管理,app启动后会运行ActivityThread.main,在main函数中会有一个上报机制,创建一个activityThread,在通过activityThread.attach(false, startSeq),通过拿到AMS的本地代理IActivityManager mgr = ActivityManager.getService(),在去调用mgr.attachApplication(mAppThread, startSeq)把app自己的binder对象给到AMS去管理,WMS同理也是这样,activity的生命周期是来管理Window的,Window是用来管理所有的View的,正是因为这样所以在activity一启动的时候,就会创建一个PhoneWindow并且创建一个WindowManager用来管理PhoneWindow,在activity的onCreate中的setContentView中创建一个decorView,但是这个时候并没有和activity绑定,只有在onResume的时候,decorView才和activity建立起联系

微信截图_20230209162834.png

2,WMS是简介

WMS是一个管理整个手机系统窗口的服务。

WMS的创建在startOtherService方法中wm = WindowManagerService.main(context,inputManager,|firstBoot,mOnlyCore,new phoneWindowManager(),mActivityManagerService,mActivityTaskManager);

mActivityManagerService.setWindowManager(wm)

mAtmInternal.resumeTopActivityies(false) 启动应用的lunch页面

DecorView是phoneWindow中预设好的一个布局,是一个FrameLayout

微信截图_20230210171752.png

WMS窗口管理:负责窗口的启动,添加,删除,管理窗口的大小,层级,核心成员WindowContainer、RootWindowContainer、DisplayContent、TaskStack、Task、AppWindowToken、WindowState

窗口动画:由其子系统 WindowAnimator 管理

输入系统中转站:通过对窗口的触摸从而产生触摸事件,由 InputMethodService(IMS)对触摸事件进行处理,它会寻找一个最合适的窗口处理触摸反馈信息

Surface 管理:为每个窗口分配一块 Surface,用于绘制要显示的内容

View的层级

微信截图_20230210112949.png

对应于ViewRootImpl(替代ViewRoot)类,它是连接WindowManager和Decor的纽带,View的三大绘制流程均是通过ViewRoot完成,当Activity对象被创建完成后,会将DecorView添加到Window中,同时会创建ViewRootImpl对象,并将ViewRootImpl和DecorView对象建立关联

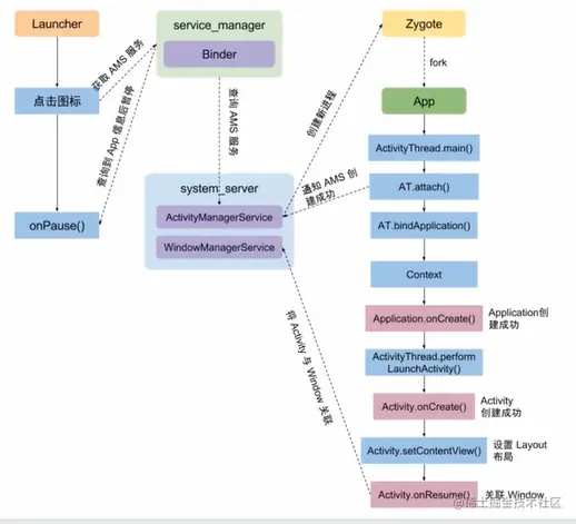
Activity的启动

微信截图_20230210114105.png

View的绘制流程,

AMS----> onResume

ActivityThread --> handleResumeActivity

WMS

WindowManagerGlobal.updateViewLayout

ViewRootImpl.setLayoutParms

ViewRootImpl.requestLayout

ViewRootImpl.scheduleTraversals : UI的绘制起点,也是从这个方法开始进行刷新的

doTraversals-->performTraversals--->(performMeasure、performLayout、performDraw)---> (onMeasure、onLayout、onDraw)

SetContentView

微信截图_20230210143854.png

Activity--> onResume

WindowManagerImpl

docor

image.png

addView--> WindowManagerGlobal.addView --->ViewRootImpl.setView ---> Binder进程---> WMS 底层,-----> suFaceFling

image.png

在activity的onResume中直接获取View.geiWidth()第一次获取不到值,是因为在handleresumeActivity中一开始就会运行onResume,还没有进行setView,没有进行updateViewLayout,第一次获取到的值是0,第二次是因为activity已经完成了所有的绘制动作,只是去获取绘制过的数据,获取到的值就已经是之前绘制过的值。

3,WMS视图处理视图

微信截图_20230210170508.png

Android视图显示结构

微信截图_20230210170423.png