Web调试技术(移动端) | 青训营笔记

97 阅读2分钟

这是我参与「 第五届青训营 」笔记创作活动的第12天

一、本堂课重点内容:

  1. 移动端H5调试
  2. NodeJS调试
  3. 常用开发调试技巧

二、详细知识点介绍:

2.1 移动端H5调试

真机调试

🌟IOS

1.使用Lightning 数据线将 iPhone与Mac 相连

2.iPhone 开启 Web 检查器(设置->Safari->高级—>开启Web 检查器)

3.iPhone 使用 Safari 浏览器打开要调试的页面

4.Mac 打开 Safari 浏览器调试(菜单栏→开发—>iPhone 设备名—>选择调试页面)

5.在弹出的Safari Developer Tools 中调试

🌟Android

1.使用USB数据线将手机与电脑相连

2.手机进入开发者模式,勾选USB调试,并允许调试

3.电脑打开 Chrome 浏览器,在地址栏输入:chrome:/inspect/#devices 并勾选 Discover USB devices 选项

4.手机允许远程调试,并访问调试页面

5.电脑点击 inspect 按钮

6.进入调试界面

VConsole

image.png

使用代理工具调试

原理:

  • 电脑作为代理服务器

  • 手机通过HTTP 代理连接到电脑

  • 手机上的请求都经过代理服务器

以Charles为例:

1.安装 Charles

2.查看电脑IP和端口

3.将IP、端口号填入手机HTTP代理

4.Charles 允许授权

5.使用SwitchHosts!软件给 Mac 电脑配 Hosts

6.手机访问开发环境页面

常用代理工具

image.png

2.2 Node.JS调试

执行命令:node --inspect=8888 index.html

image.png

chrome浏览器访问服务

image.png

点击绿色node图标打开node调试面板(在chrome://inspect/#devices 中配置network target)

image.png

在Node调试面板中使用断点调试

image.png

image.png

2.3 常用的开发调试技巧

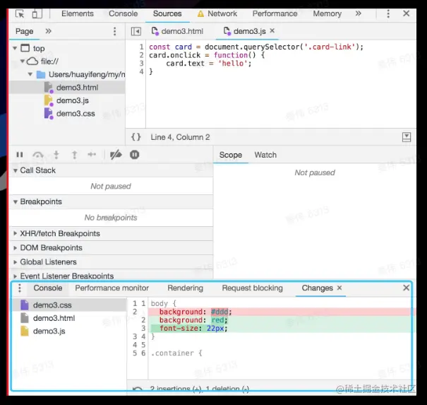
线上及时修改Overrides

1.打开 Sources 面板下的的Overrides

2.点击 Select folders for Overrides。选择一个本地的空文件夹目录。

3.允许授权

4.在page 中修改代码,修改完成后 command+s保存

5.打开devTools,点击右上角的三个小点->More tools->Changes,就能看到所有修改了

image.png

利用代理解决开发阶段的跨域问题

image.png

启用本地source map

image.png

使用代理工具Mock数据

image.png

三、引用参考:

  • 课程课件
  • ……