跨端技术概述| 青训营笔记

92 阅读4分钟

这是我参与「第五届青训营 」伴学笔记创作活动的第 9 天

image.png

一、本堂课重点内容:

  1. 跨端是什么
  2. 跨端技术方案介绍
  3. 基于小程序跨端实践,带大家了解如何开发一个小程序以及优化小程序

二、详细知识点介绍:

2.1 跨端是什么

2.1.1 跨端背景

随着业务的发展,产生了越来越多的业务场景,同时随着技术的发展,产生了越来越多的端,PC端(Windows、Mac),移动端(安卓、iOS). web端、loT设备(车载设备、手表)等

2.1.1.1 跨端技术方案目标

    1. 研发效率高
    • 1.1 学习成本低
    • 1.2 多端一致性高
    1. 用户体验好
    • 2.1 稳定性高
    • 2.2 性能休验好
  • 动态化
    • 支持动态化下发,满足日益增长的业务需求

2.2 跨端技术方案介绍

2.2.1 hybrid方案

基于WebView渲染,通过JS Bridge把一部分系统能力开放给JS调用。

image.png

image.png

2.2.2 原生渲染方案

使用JS开发,通过中间层桥接后使用原生组件来渲染U界面

2.2.2.1 原生渲染方案- React Native

React Native是一个由Facebook 于 2015年9月发布的一款开源的JavaScript框架,它可以让开发者使用JavaScript和 React来开发跨平台的移动应用。

image.png

React Native 的思路是最大化地复用前端的生态和 Native 的生态,和 WebView 容器的最大区别在于 View 的渲染体系。React Native 抛弃了低效的浏览器内核渲染,转而使用自己的 DSL 生成中间格式,然后映射到对应的平台,渲染成平台的组件。相对 WebView 容器,体验会有一定的提升。不过,渲染时需要 JavaScript 和原生之间通信,在有些场景可能会导致卡顿。另外就是,渲染还是在Native层,要求开发人员对Native有一定的熟悉度。

React Native 是一主要有JSI、Fabric、TurboModules 组成。

JSI

JSI是Javascript Interface的缩写,一个用C++写成的轻量级框架,它作用就是通过JSI,JS对象可以直接获得C++对象(Host Objects)引用,并调用对应方法。

有了JSI,JS和Native就可以直接通信了,调用过程如下:JS->JSI->C++->ObjectC/Java JSI是整个架构的核心和基石,所有的一切都是建立在它上面。

JSI 将支持其他 JS 引擎;

JSI 允许线程之间的同步相互执行,不需要 JSON 序列号等耗费性能的操作; JSI 是用 C++ 编写,以后如果针对电视、手表等其他系统,也可以很方便地移植;

自此三个线程通信再也不需要通过Bridge,可以直接知道对方的存在,让同步通信成为现实。 另外一个好处就是有了JSI,JS引擎不再局限于JSC,可以自由的替换为V8,Hermes,进一步提高JS解析执行的速度。

Fabric Fabric 是新的渲染系统,它将取代当前的 UI Manager。

UI Manager: 当 App 运行时,React 会执行你的代码并在 JS 中创建一个 ReactElementTree ,基于这棵树渲染器会在 C++ 中创建一个 ReactShadowTree。 UI Manager 会使用 Shadow Tree 来计算 UI 元素的位置,而一旦 Layout 完成,Shadow Tree 就会被转换为由 Native Elements 组成的 HostViewTree(例如:RN 里的 会变成 Android 中的 ViewGroup 和 iOS 中的 UIView)。

而之前线程之间的通信都发生在 Bridge 上,这就意味着需要在传输和数据复制上耗费时间。通过JSON格式来传递消息,每次都要经历序列化和反序列化。 而得益于前面的 JSI, JS 可以直接调用 Native 方法,其实就包括了 UI 方法,所以 JS 和 UI 线程可以同步执行从而提高列表、跳转、手势处理等的性能。

Turbo Modules

在之前的架构中 JS 使用的所有 Native Modules(例如蓝牙、地理位置、文件存储等)都必须在应用程序打开之前进行初始化,这意味着即使用户不需要某些模块,但是它仍然必须在启动时进行初始化。

Turbo Modules 基本上是对这些旧的 Native 模块的增强,正如在前面介绍的那样,现在 JS 将能够持有这些模块的引用,所以 JS 代码可以仅在需要时才加载对应模块,这样可以将显着缩短 RN 应用的启动时间。 image.png

2.2.3 自渲染方案

利用Skia重新实现渲染管线,不依赖原生组件

2.2.3.1 自渲染方案- Flutter

Flutter是 Google在2018年世界移动大会公布的开源应用开发框架,仅通过一套代码库,就能构建精美的、原生平台编译的多平台应用。

image.png

image.png

2.2.4 小程序方案

使用小程序DSL +JS 开发,通过中间层桥接后调用原生能力,使用webview来渲染U界面。

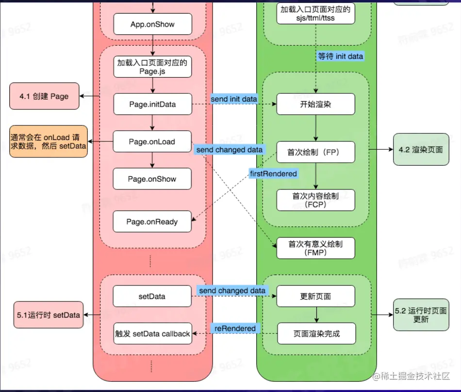
2.2.4.1小程序方案-字节小程序

字节小程序是一种全新的连接用户与服务的方式,它可以在宿主(抖音、头条等App)内被便捷地获取和传播,同时具有出色的使用体验。

image.png

image.png

image.png

2.2.5 跨端技术对比

image.png

三、引用参考:

  • 青训营ppt