二十张图片彻底讲明白Webpack设计理念,以看懂为目的

104 阅读22分钟

二十张图片彻底讲明白Webpack设计理念,以看懂为目的

一、前言

本文是 从零到亿系统性的建立前端构建知识体系✨ 中的第八篇。

Webpack 一直都是有些人的心魔,不清楚原理是什么,不知道怎么去配置,只会基本的 API 使用。它就像一个黑盒,让部分开发者对它望而生畏。

而本节最大的作用,就是帮大家一点一点的消灭心魔。

大家之所以认为 Webpack 复杂,很大程度上是因为它依附着一套庞大的生态系统。其实 Webpack 的核心流程远没有我们想象中那么复杂,甚至只需百来行代码就能完整复刻出来。

因此在学习过程中,我们应注重学习它本身的设计思想,不管是它的 Plugin 系统还是 Loader 系统都是建立于这套核心思想之上。所谓万变不离其宗,一通百通。

在本文中,我将会从 Webpack 的整体流程出发,通篇采用结论先行、自顶向下的方式进行讲解。在涉及到原理性的知识时,尽量采用图文的方式辅以理解,注重实现思路注重设计思想

另外,如果在阅读过程中感到吃力(很正常),可自行补一补 Webpack 专栏中前置性的知识,每一节均完全解耦,可放心食用:

不了解也没关系,在本节中我都会一一讲到。

文中所涉及到的代码均放到个人 github 仓库中:github.com/noBaldAaa/h…

二、基本使用

初始化项目:

npm init  //初始化一个项目
yarn add webpack //安装项目依赖
复制代码

安装完依赖后,根据以下目录结构来添加对应的目录和文件:

├── node_modules
├── package-lock.json
├── package.json
├── webpack.config.js #配置文件
├── debugger.js #测试文件
└── src # 源码目录
     |── index.js
     |── name.js
     └── age.js
复制代码

webpack.config.js

const path = require("path");
module.exports = {
  mode: "development", //防止代码被压缩
  entry: "./src/index.js", //入口文件
  output: {
    path: path.resolve(__dirname, "dist"),
    filename: "[name].js",
  },
  devtool: "source-map", //防止干扰源文件
};
复制代码

src/index.js(本文不讨论CommonJS 和 ES Module之间的引用关系,以CommonJS为准

const name = require("./name");
const age = require("./age");
console.log("entry文件打印作者信息", name, age);
复制代码

src/name.js

module.exports = "不要秃头啊";
复制代码

src/age.js

module.exports = "99";
复制代码

文件依赖关系:

image.png

Webpack 本质上是一个函数,它接受一个配置信息作为参数,执行后返回一个 compiler 对象,调用 compiler 对象中的 run 方法就会启动编译。run 方法接受一个回调,可以用来查看编译过程中的错误信息或编译信息。

debugger.js

// const { webpack } = require("./webpack.js"); //后面自己手写
const { webpack } = require("webpack");
const webpackOptions = require("./webpack.config.js");
const compiler = webpack(webpackOptions);

//开始编译
compiler.run((err, stats) => {
  console.log(err);
  console.log(
    stats.toJson({
      assets: true, //打印本次编译产出的资源
      chunks: true, //打印本次编译产出的代码块
      modules: true, //打印本次编译产出的模块
    })
  );
});
复制代码

执行打包命令:

node ./debugger.js
复制代码

得到产出文件 dist/main.js(先暂停三十秒读一读下面代码,命名经优化):

carbon (1).png

运行该文件,得到结果:

entry文件打印作者信息 不要秃头啊 99
复制代码

三、核心思想

我们先来分析一下源代码和构建产物之间的关系:

image.png

从图中可以看出,入口文件(src/index.js)被包裹在最后的立即执行函数中,而它所依赖的模块(src/name.jssrc/age.js)则被放进了 modules 对象中(modules 用于存放入口文件的依赖模块key 值为依赖模块路径,value 值为依赖模块源代码)。

require 函数是 web 环境下 加载模块的方法( require 原本是 node环境 中内置的方法,浏览器并不认识 require,所以这里需要手动实现一下),它接受模块的路径为参数,返回模块导出的内容。

要想弄清楚 Webpack 原理,那么核心问题就变成了:如何将左边的源代码转换成 dist/main.js 文件?


核心思想:

  • 第一步:首先,根据配置信息(webpack.config.js)找到入口文件(src/index.js

  • 第二步:找到入口文件所依赖的模块,并收集关键信息:比如路径、源代码、它所依赖的模块等:

    var modules = [
      {
        id: "./src/name.js",//路径
        dependencies: [], //所依赖的模块
        source: 'module.exports = "不要秃头啊";', //源代码
      },
      {
        id: "./src/age.js",
        dependencies: [], 
        source: 'module.exports = "99";',
      },
      {
        id: "./src/index.js",
        dependencies: ["./src/name.js", "./src/age.js"], 
        source:
          'const name = require("./src/name.js");\n' +
          'const age = require("./src/age.js");\n' +
          'console.log("entry文件打印作者信息", name, age);',
      },
    ];
    复制代码
    
  • 第三步:根据上一步得到的信息,生成最终输出到硬盘中的文件(dist): 包括 modules 对象、require 模版代码、入口执行文件等

在这过程中,由于浏览器并不认识除 html、js、css 以外的文件格式,所以我们还需要对源文件进行转换 —— Loader 系统

Loader 系统 本质上就是接收资源文件,并对其进行转换,最终输出转换后的文件:

image.png

除此之外,打包过程中也有一些特定的时机需要处理,比如:

  • 在打包前需要校验用户传过来的参数,判断格式是否符合要求
  • 在打包过程中,需要知道哪些模块可以忽略编译,直接引用 cdn 链接
  • 在编译完成后,需要将输出的内容插入到 html 文件中
  • 在输出到硬盘前,需要先清空 dist 文件夹
  • ......

这个时候需要一个可插拔的设计,方便给社区提供可扩展的接口 —— Plugin 系统

Plugin 系统 本质上就是一种事件流的机制,到了固定的时间节点就广播特定的事件,用户可以在事件内执行特定的逻辑,类似于生命周期:

image.png

这些设计也都是根据使用场景来的,只有理清需求后我们才能更好的理解它的设计思想。

四、架构设计

在理清楚核心思想后,剩下的就是对其进行一步步拆解。

上面提到,我们需要建立一套事件流的机制来管控整个打包过程,大致可以分为三个阶段:

  • 打包开始前的准备工作
  • 打包过程中(也就是编译阶段)
  • 打包结束后(包含打包成功和打包失败)

这其中又以编译阶段最为复杂,另外还考虑到一个场景:watch mode(当文件变化时,将重新进行编译),因此这里最好将编译阶段(也就是下文中的compilation)单独解耦出来。

在 Webpack 源码中,compiler 就像是一个大管家,它就代表上面说的三个阶段,在它上面挂载着各种生命周期函数,而 compilation 就像专管伙食的厨师,专门负责编译相关的工作,也就是打包过程中这个阶段。画个图帮助大家理解:

image.png

大致架构定下后,那现在应该如何实现这套事件流呢?

这时候就需要借助 Tapable 了!它是一个类似于 Node.js 中的 EventEmitter 的库,但更专注于自定义事件的触发和处理。通过 Tapable 我们可以注册自定义事件,然后在适当的时机去执行自定义事件。

类比到 Vue 和 React 框架中的生命周期函数,它们就是到了固定的时间节点就执行对应的生命周期,tapable 做的事情就和这个差不多,我们可以通过它先注册一系列的生命周期函数,然后在合适的时间点执行。

example 🌰:

const { SyncHook } = require("tapable"); //这是一个同步钩子

//第一步:实例化钩子函数,可以在这里定义形参
const syncHook = new SyncHook(["author", "age"]);

//第二步:注册事件1
syncHook.tap("监听器1", (name, age) => {
  console.log("监听器1:", name, age);
});

//第二步:注册事件2
syncHook.tap("监听器2", (name) => {
  console.log("监听器2", name);
});

//第三步:注册事件3
syncHook.tap("监听器3", (name) => {
  console.log("监听器3", name);
});
//第三步:触发事件,这里传的是实参,会被每一个注册函数接收到
syncHook.call("不要秃头啊", "99");
复制代码

运行上面这段代码,得到结果:

监听器1 不要秃头啊 99
监听器2 不要秃头啊
监听器3 不要秃头啊
复制代码

在 Webpack 中,就是通过 tapable 在 comiler 和 compilation 上像这样挂载着一系列生命周期 Hook,它就像是一座桥梁,贯穿着整个构建过程:

class Compiler {
  constructor() {
    //它内部提供了很多钩子
    this.hooks = {
      run: new SyncHook(), //会在编译刚开始的时候触发此钩子
      done: new SyncHook(), //会在编译结束的时候触发此钩子
    };
  }
}
复制代码

五、具体实现

整个实现过程大致分为以下步骤:

  • (1)搭建结构,读取配置参数
  • (2)用配置参数对象初始化 Compiler 对象
  • (3)挂载配置文件中的插件
  • (4)执行 Compiler 对象的 run 方法开始执行编译
  • (5)根据配置文件中的 entry 配置项找到所有的入口
  • (6)从入口文件出发,调用配置的 loader 规则,对各模块进行编译
  • (7)找出此模块所依赖的模块,再对依赖模块进行编译
  • (8)等所有模块都编译完成后,根据模块之间的依赖关系,组装代码块 chunk
  • (9)把各个代码块 chunk 转换成一个一个文件加入到输出列表
  • (10)确定好输出内容之后,根据配置的输出路径和文件名,将文件内容写入到文件系统

5.1、搭建结构,读取配置参数

根据 Webpack 的用法可以看出, Webpack 本质上是一个函数,它接受一个配置信息作为参数,执行后返回一个 compiler 对象,调用 compiler 对象中的 run 方法就会启动编译。run 方法接受一个回调,可以用来查看编译过程中的错误信息或编译信息。

修改 debugger.js 中 webpack 的引用:

+ const webpack = require("./webpack"); //手写webpack
const webpackOptions = require("./webpack.config.js"); //这里一般会放配置信息
const compiler = webpack(webpackOptions);

compiler.run((err, stats) => {
  console.log(err);
  console.log(
    stats.toJson({
      assets: true, //打印本次编译产出的资源
      chunks: true, //打印本次编译产出的代码块
      modules: true, //打印本次编译产出的模块
    })
  );
});
复制代码

搭建结构:

class Compiler {
  constructor() {}
  
  run(callback) {}
}

//第一步:搭建结构,读取配置参数,这里接受的是webpack.config.js中的参数
function webpack(webpackOptions) {
  const compiler = new Compiler()
  return compiler;
}
复制代码

运行流程图:

image.png

5.2、用配置参数对象初始化 Compiler 对象

上面提到过,Compiler 它就是整个打包过程的大管家,它里面放着各种你可能需要的编译信息生命周期 Hook,而且是单例模式。

//Compiler其实是一个类,它是整个编译过程的大管家,而且是单例模式
class Compiler {
+ constructor(webpackOptions) {
+   this.options = webpackOptions; //存储配置信息
+   //它内部提供了很多钩子
+   this.hooks = {
+     run: new SyncHook(), //会在编译刚开始的时候触发此run钩子
+     done: new SyncHook(), //会在编译结束的时候触发此done钩子
+   };
+ }
}

//第一步:搭建结构,读取配置参数,这里接受的是webpack.config.js中的参数
function webpack(webpackOptions) {
  //第二步:用配置参数对象初始化 `Compiler` 对象
+ const compiler = new Compiler(webpackOptions)
  return compiler;
}
复制代码

运行流程图:

image.png

5.3、挂载配置文件中的插件

先写两个自定义插件配置到 webpack.config.js 中:一个在开始打包的时候执行,一个在打包完成后执行。

Webpack Plugin 其实就是一个普通的函数,在该函数中需要我们定制一个 apply 方法。当 Webpack 内部进行插件挂载时会执行 apply 函数。我们可以在 apply 方法中订阅各种生命周期钩子,当到达对应的时间点时就会执行。

//自定义插件WebpackRunPlugin
class WebpackRunPlugin {
  apply(compiler) {
    compiler.hooks.run.tap("WebpackRunPlugin", () => {
      console.log("开始编译");
    });
  }
}

//自定义插件WebpackDonePlugin
class WebpackDonePlugin {
  apply(compiler) {
    compiler.hooks.done.tap("WebpackDonePlugin", () => {
      console.log("结束编译");
    });
  }
}
复制代码

webpack.config.js

+ const { WebpackRunPlugin, WebpackDonePlugin } = require("./webpack");
module.exports = {
  //其他省略
+ plugins: [new WebpackRunPlugin(), new WebpackDonePlugin()],
};
复制代码

插件定义时必须要有一个 apply 方法,加载插件其实执行 apply 方法。

//第一步:搭建结构,读取配置参数,这里接受的是webpack.config.js中的参数
function webpack(webpackOptions) {
  //第二步:用配置参数对象初始化 `Compiler` 对象
  const compiler = new Compiler(webpackOptions);
  //第三步:挂载配置文件中的插件
+ const { plugins } = webpackOptions;
+ for (let plugin of plugins) {
+   plugin.apply(compiler);
+ }
  return compiler;
}
复制代码

运行流程图:

image.png

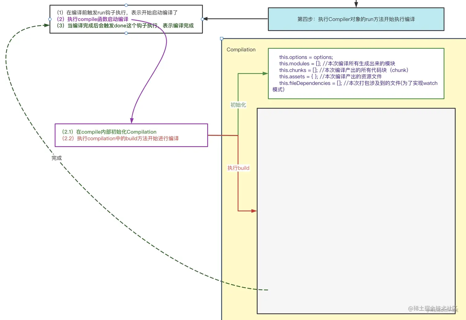
5.4、执行Compiler对象的run方法开始执行编译

重点来了!

在正式开始编译前,我们需要先调用 Compiler 中的 run 钩子,表示开始启动编译了;在编译结束后,需要调用 done 钩子,表示编译完成。

//Compiler其实是一个类,它是整个编译过程的大管家,而且是单例模式
class Compiler {
  constructor(webpackOptions) {
   //省略
  }
  
+ compile(callback){
+  //
+ }

+ //第四步:执行`Compiler`对象的`run`方法开始执行编译
+ run(callback) {
+   this.hooks.run.call(); //在编译前触发run钩子执行,表示开始启动编译了
+   const onCompiled = () => {
+     this.hooks.done.call(); //当编译成功后会触发done这个钩子执行
+   };
+   this.compile(onCompiled); //开始编译,成功之后调用onCompiled
  }
}
复制代码

上面架构设计中提到过,编译这个阶段需要单独解耦出来,通过 Compilation 来完成,定义Compilation 大致结构:

class Compiler {
  //省略其他
  run(callback) {
    //省略
  }
  
  compile(callback) {
    //虽然webpack只有一个Compiler,但是每次编译都会产出一个新的Compilation,
    //这里主要是为了考虑到watch模式,它会在启动时先编译一次,然后监听文件变化,如果发生变化会重新开始编译
    //每次编译都会产出一个新的Compilation,代表每次的编译结果
+   let compilation = new Compilation(this.options);
+   compilation.build(callback); //执行compilation的build方法进行编译,编译成功之后执行回调
  }
}

+ class Compilation {
+   constructor(webpackOptions) {
+     this.options = webpackOptions;
+     this.modules = []; //本次编译所有生成出来的模块
+     this.chunks = []; //本次编译产出的所有代码块,入口模块和依赖的模块打包在一起为代码块
+     this.assets = {}; //本次编译产出的资源文件
+     this.fileDependencies = []; //本次打包涉及到的文件,这里主要是为了实现watch模式下监听文件的变化,文件发生变化后会重新编译
+   }

+   build(callback) {
+    //这里开始做编译工作,编译成功执行callback
+    callback()
+   }
+ }
复制代码

运行流程图(点击可放大):

image.png

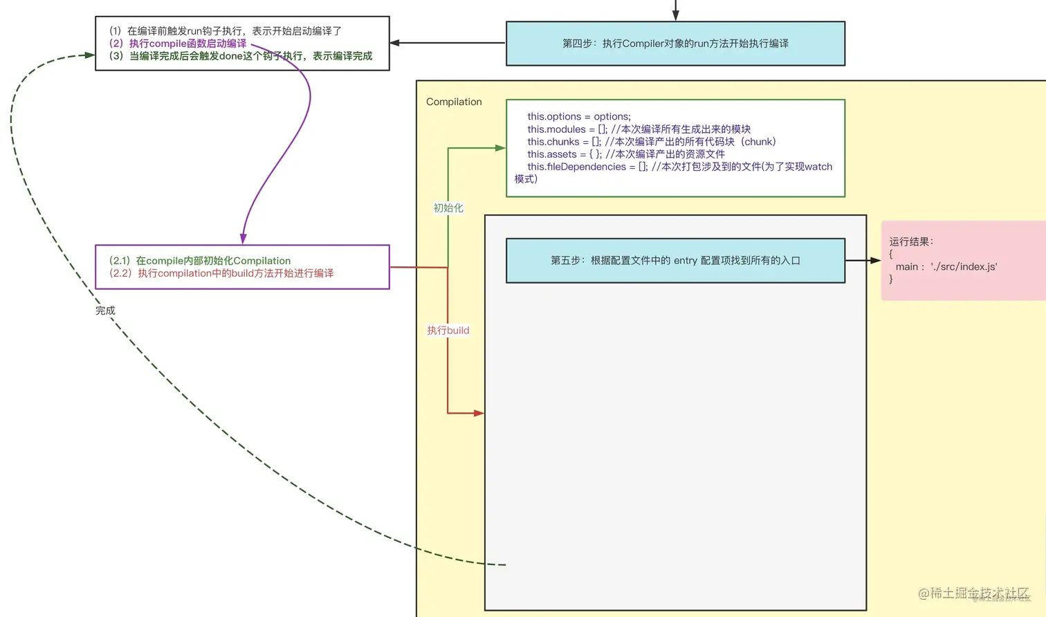
5.5、根据配置文件中的entry配置项找到所有的入口

接下来就正式开始编译了,逻辑均在 Compilation 中。

在编译前我们首先需要知道入口文件,而 入口的配置方式 有多种,可以配置成字符串,也可以配置成一个对象,这一步骤就是为了统一配置信息的格式,然后找出所有的入口(考虑多入口打包的场景)。

class Compilation {
  constructor(webpackOptions) {
    this.options = webpackOptions;
    this.modules = []; //本次编译所有生成出来的模块
    this.chunks = []; //本次编译产出的所有代码块,入口模块和依赖的模块打包在一起为代码块
    this.assets = {}; //本次编译产出的资源文件
    this.fileDependencies = []; //本次打包涉及到的文件,这里主要是为了实现watch模式下监听文件的变化,文件发生变化后会重新编译
  }

  build(callback) {
    //第五步:根据配置文件中的`entry`配置项找到所有的入口
+   let entry = {};
+   if (typeof this.options.entry === "string") {
+     entry.main = this.options.entry; //如果是单入口,将entry:"xx"变成{main:"xx"},这里需要做兼容
+   } else {
+     entry = this.options.entry;
+   }

    //编译成功执行callback
    callback()
  }
}
复制代码

运行流程图(点击可放大):

image.png

5.6、从入口文件出发,调用配置的loader规则,对各模块进行编译

Loader 本质上就是一个函数,接收资源文件或者上一个 Loader 产生的结果作为入参,最终输出转换后的结果。

写两个自定义 Loader 配置到 webpack.config.js 中:

const loader1 = (source) => {
  return source + "//给你的代码加点注释:loader1";
};

const loader2 = (source) => {
  return source + "//给你的代码加点注释:loader2";
};
复制代码

webpack.config.js

const { loader1, loader2 } = require("./webpack");
module.exports = {
  //省略其他
  module: {
    rules: [
      {
        test: /.js$/,
        use: [loader1, loader2],
      },
    ],
  },
};
复制代码

这一步骤将从入口文件出发,然后查找出对应的 Loader 对源代码进行翻译和替换。

主要有三个要点:

  • (6.1)把入口文件的绝对路径添加到依赖数组(this.fileDependencies)中,记录此次编译依赖的模块

  • (6.2)得到入口模块的的 module 对象 (里面放着该模块的路径、依赖模块、源代码等)

    • (6.2.1)读取模块内容,获取源代码
    • (6.2.2)创建模块对象
    • (6.2.3)找到对应的 Loader 对源代码进行翻译和替换
  • (6.3)将生成的入口文件 module 对象 push 进 this.modules 中

6.1:把入口文件的绝对路径添加到依赖数组中,记录此次编译依赖的模块

这里因为要获取入口文件的绝对路径,考虑到操作系统的兼容性问题,需要将路径的 `` 都替换成 /

//将\替换成/
function toUnixPath(filePath) {
  return filePath.replace(/\/g, "/");
}

const baseDir = toUnixPath(process.cwd()); //获取工作目录,在哪里执行命令就获取哪里的目录,这里获取的也是跟操作系统有关系,要替换成/

class Compilation {
  constructor(webpackOptions) {
    this.options = webpackOptions;
    this.modules = []; //本次编译所有生成出来的模块
    this.chunks = []; //本次编译产出的所有代码块,入口模块和依赖的模块打包在一起为代码块
    this.assets = {}; //本次编译产出的资源文件
    this.fileDependencies = []; //本次打包涉及到的文件,这里主要是为了实现watch模式下监听文件的变化,文件发生变化后会重新编译
  }

  build(callback) {
    //第五步:根据配置文件中的`entry`配置项找到所有的入口
    let entry = {};
    if (typeof this.options.entry === "string") {
      entry.main = this.options.entry; //如果是单入口,将entry:"xx"变成{main:"xx"},这里需要做兼容
    } else {
      entry = this.options.entry;
    }
+   //第六步:从入口文件出发,调用配置的 `loader` 规则,对各模块进行编译
+   for (let entryName in entry) {
+     //entryName="main" entryName就是entry的属性名,也将会成为代码块的名称
+     let entryFilePath = path.posix.join(baseDir, entry[entryName]); //path.posix为了解决不同操作系统的路径分隔符,这里拿到的就是入口文件的绝对路径
+     //6.1 把入口文件的绝对路径添加到依赖数组(`this.fileDependencies`)中,记录此次编译依赖的模块
+     this.fileDependencies.push(entryFilePath);
+   }

    //编译成功执行callback
    callback()
  }
}
复制代码

6.2.1:读取模块内容,获取源代码

class Compilation {
  constructor(webpackOptions) {
    this.options = webpackOptions;
    this.modules = []; //本次编译所有生成出来的模块
    this.chunks = []; //本次编译产出的所有代码块,入口模块和依赖的模块打包在一起为代码块
    this.assets = {}; //本次编译产出的资源文件
    this.fileDependencies = []; //本次打包涉及到的文件,这里主要是为了实现watch模式下监听文件的变化,文件发生变化后会重新编译
  }

+ //当编译模块的时候,name:这个模块是属于哪个代码块chunk的,modulePath:模块绝对路径
+ buildModule(name, modulePath) {
+   //6.2.1 读取模块内容,获取源代码
+   let sourceCode = fs.readFileSync(modulePath, "utf8");
+
+   return {};
+ }

  build(callback) {
    //第五步:根据配置文件中的`entry`配置项找到所有的入口
    //代码省略...
    //第六步:从入口文件出发,调用配置的 `loader` 规则,对各模块进行编译
    for (let entryName in entry) {
      //entryName="main" entryName就是entry的属性名,也将会成为代码块的名称
      let entryFilePath = path.posix.join(baseDir, entry[entryName]); //path.posix为了解决不同操作系统的路径分隔符,这里拿到的就是入口文件的绝对路径
      //6.1 把入口文件的绝对路径添加到依赖数组(`this.fileDependencies`)中,记录此次编译依赖的模块
      this.fileDependencies.push(entryFilePath);
      //6.2 得到入口模块的的 `module` 对象 (里面放着该模块的路径、依赖模块、源代码等)
+     let entryModule = this.buildModule(entryName, entryFilePath);
    }

    //编译成功执行callback
    callback()
  }
}
复制代码

6.2.2:创建模块对象

class Compilation {
  //省略其他

  //当编译模块的时候,name:这个模块是属于哪个代码块chunk的,modulePath:模块绝对路径
  buildModule(name, modulePath) {
    //6.2.1 读取模块内容,获取源代码
    let sourceCode = fs.readFileSync(modulePath, "utf8");
    //buildModule最终会返回一个modules模块对象,每个模块都会有一个id,id是相对于根目录的相对路径
+   let moduleId = "./" + path.posix.relative(baseDir, modulePath); //模块id:从根目录出发,找到与该模块的相对路径(./src/index.js)
+   //6.2.2 创建模块对象
+   let module = {
+     id: moduleId,
+     names: [name], //names设计成数组是因为代表的是此模块属于哪个代码块,可能属于多个代码块
+     dependencies: [], //它依赖的模块
+     _source: "", //该模块的代码信息
+   };
+   return module;
  }
  
  build(callback) {
    //省略
  }
}
复制代码

6.2.3:找到对应的 Loader 对源代码进行翻译和替换

class Compilation {
  //省略其他
  
  //当编译模块的时候,name:这个模块是属于哪个代码块chunk的,modulePath:模块绝对路径
  buildModule(name, modulePath) {
    //6.2.1 读取模块内容,获取源代码
    let sourceCode = fs.readFileSync(modulePath, "utf8");
    //buildModule最终会返回一个modules模块对象,每个模块都会有一个id,id是相对于根目录的相对路径
    let moduleId = "./" + path.posix.relative(baseDir, modulePath); //模块id:从根目录出发,找到与该模块的相对路径(./src/index.js)
    //6.2.2 创建模块对象
    let module = {
      id: moduleId,
      names: [name], //names设计成数组是因为代表的是此模块属于哪个代码块,可能属于多个代码块
      dependencies: [], //它依赖的模块
      _source: "", //该模块的代码信息
    };
    //6.2.3 找到对应的 `Loader` 对源代码进行翻译和替换
+   let loaders = [];
+   let { rules = [] } = this.options.module;
+   rules.forEach((rule) => {
+     let { test } = rule;
+     //如果模块的路径和正则匹配,就把此规则对应的loader添加到loader数组中
+     if (modulePath.match(test)) {
+       loaders.push(...rule.use);
+     }
+   });

+   //自右向左对模块进行转译
+   sourceCode = loaders.reduceRight((code, loader) => {
+     return loader(code);
+   }, sourceCode);

    return module;
  }
  
  build(callback) {
    //省略
  }
}
复制代码

6.3:将生成的入口文件 module 对象 push 进 this.modules 中

class Compilation {
  constructor(webpackOptions) {
    this.options = webpackOptions;
    this.modules = []; //本次编译所有生成出来的模块
    this.chunks = []; //本次编译产出的所有代码块,入口模块和依赖的模块打包在一起为代码块
    this.assets = {}; //本次编译产出的资源文件
    this.fileDependencies = []; //本次打包涉及到的文件,这里主要是为了实现watch模式下监听文件的变化,文件发生变化后会重新编译
  }

  buildModule(name, modulePath) {
    //省略其他
  }
  
  build(callback) {
    //第五步:根据配置文件中的`entry`配置项找到所有的入口
    //省略其他
    //第六步:从入口文件出发,调用配置的 `loader` 规则,对各模块进行编译
    for (let entryName in entry) {
      //entryName="main" entryName就是entry的属性名,也将会成为代码块的名称
      let entryFilePath = path.posix.join(baseDir, entry[entryName]); //path.posix为了解决不同操作系统的路径分隔符,这里拿到的就是入口文件的绝对路径
      //6.1 把入口文件的绝对路径添加到依赖数组(`this.fileDependencies`)中,记录此次编译依赖的模块
      this.fileDependencies.push(entryFilePath);
      //6.2 得到入口模块的的 `module` 对象 (里面放着该模块的路径、依赖模块、源代码等)
      let entryModule = this.buildModule(entryName, entryFilePath);
+     //6.3 将生成的入口文件 `module` 对象 push 进 `this.modules` 中
+     this.modules.push(entryModule);
    }
    //编译成功执行callback
    callback()
  }
}
复制代码

运行流程图(点击可放大):

image.png

5.7、找出此模块所依赖的模块,再对依赖模块进行编译

该步骤是整体流程中最为复杂的,一遍看不懂没关系,可以先理解思路。

该步骤经过细化可以将其拆分成十个小步骤:

  • (7.1):先把源代码编译成 AST
  • (7.2):在 AST 中查找 require 语句,找出依赖的模块名称和绝对路径
  • (7.3):将依赖模块的绝对路径 push 到 this.fileDependencies 中
  • (7.4):生成依赖模块的模块 id
  • (7.5):修改语法结构,把依赖的模块改为依赖模块 id
  • (7.6):将依赖模块的信息 push 到该模块的 dependencies 属性中
  • (7.7):生成新代码,并把转译后的源代码放到 module._source 属性上
  • (7.8):对依赖模块进行编译(对 module 对象中的 dependencies 进行递归执行 buildModule )
  • (7.9):对依赖模块编译完成后得到依赖模块的 module 对象,push 到 this.modules 中
  • (7.10):等依赖模块全部编译完成后,返回入口模块的 module 对象
+ const parser = require("@babel/parser");
+ let types = require("@babel/types"); //用来生成或者判断节点的AST语法树的节点
+ const traverse = require("@babel/traverse").default;
+ const generator = require("@babel/generator").default;

//获取文件路径
+ function tryExtensions(modulePath, extensions) {
+   if (fs.existsSync(modulePath)) {
+     return modulePath;
+   }
+   for (let i = 0; i < extensions?.length; i++) {
+     let filePath = modulePath + extensions[i];
+     if (fs.existsSync(filePath)) {
+       return filePath;
+     }
+   }
+   throw new Error(`无法找到${modulePath}`);
+ }

class Compilation {
  constructor(webpackOptions) {
    this.options = webpackOptions;
    this.modules = []; //本次编译所有生成出来的模块
    this.chunks = []; //本次编译产出的所有代码块,入口模块和依赖的模块打包在一起为代码块
    this.assets = {}; //本次编译产出的资源文件
    this.fileDependencies = []; //本次打包涉及到的文件,这里主要是为了实现watch模式下监听文件的变化,文件发生变化后会重新编译
  }

  //当编译模块的时候,name:这个模块是属于哪个代码块chunk的,modulePath:模块绝对路径
  buildModule(name, modulePath) {
    //省略其他
    //6.2.1 读取模块内容,获取源代码
    //6.2.2 创建模块对象
    //6.2.3 找到对应的 `Loader` 对源代码进行翻译和替换

    //自右向左对模块进行转译
    sourceCode = loaders.reduceRight((code, loader) => {
      return loader(code);
    }, sourceCode);

    //通过loader翻译后的内容一定得是js内容,因为最后得走我们babel-parse,只有js才能成编译AST
    //第七步:找出此模块所依赖的模块,再对依赖模块进行编译
+     //7.1:先把源代码编译成 [AST](https://astexplorer.net/)
+     let ast = parser.parse(sourceCode, { sourceType: "module" });
+     traverse(ast, {
+       CallExpression: (nodePath) => {
+         const { node } = nodePath;
+         //7.2:在 `AST` 中查找 `require` 语句,找出依赖的模块名称和绝对路径
+         if (node.callee.name === "require") {
+           let depModuleName = node.arguments[0].value; //获取依赖的模块
+           let dirname = path.posix.dirname(modulePath); //获取当前正在编译的模所在的目录
+           let depModulePath = path.posix.join(dirname, depModuleName); //获取依赖模块的绝对路径
+           let extensions = this.options.resolve?.extensions || [ ".js" ]; //获取配置中的extensions
+           depModulePath = tryExtensions(depModulePath, extensions); //尝试添加后缀,找到一个真实在硬盘上存在的文件
+           //7.3:将依赖模块的绝对路径 push 到 `this.fileDependencies` 中
+           this.fileDependencies.push(depModulePath);
+           //7.4:生成依赖模块的`模块 id`
+           let depModuleId = "./" + path.posix.relative(baseDir, depModulePath);
+           //7.5:修改语法结构,把依赖的模块改为依赖`模块 id` require("./name")=>require("./src/name.js")
+           node.arguments = [types.stringLiteral(depModuleId)];
+           //7.6:将依赖模块的信息 push 到该模块的 `dependencies` 属性中
+           module.dependencies.push({ depModuleId, depModulePath });
+         }
+       },
+     });

+     //7.7:生成新代码,并把转译后的源代码放到 `module._source` 属性上
+     let { code } = generator(ast);
+     module._source = code;
+     //7.8:对依赖模块进行编译(对 `module 对象`中的 `dependencies` 进行递归执行 `buildModule` )
+     module.dependencies.forEach(({ depModuleId, depModulePath }) => {
+       //考虑到多入口打包 :一个模块被多个其他模块引用,不需要重复打包
+       let existModule = this.modules.find((item) => item.id === depModuleId);
+       //如果modules里已经存在这个将要编译的依赖模块了,那么就不需要编译了,直接把此代码块的名称添加到对应模块的names字段里就可以
+       if (existModule) {
+         //names指的是它属于哪个代码块chunk
+         existModule.names.push(name);
+       } else {
+         //7.9:对依赖模块编译完成后得到依赖模块的 `module 对象`,push 到 `this.modules` 中
+         let depModule = this.buildModule(name, depModulePath);
+         this.modules.push(depModule);
+       }
+     });
+     //7.10:等依赖模块全部编译完成后,返回入口模块的 `module` 对象
+     return module;
   }  
  //省略其他
}
复制代码

运行流程图(点击可放大):

image.png

5.8、等所有模块都编译完成后,根据模块之间的依赖关系,组装代码块 chunk

现在,我们已经知道了入口模块和它所依赖模块的所有信息,可以去生成对应的代码块了。

一般来说,每个入口文件会对应一个代码块chunk,每个代码块chunk里面会放着本入口模块和它依赖的模块,这里暂时不考虑代码分割。

class Compilation {
  constructor(webpackOptions) {
    this.options = webpackOptions;
    this.modules = []; //本次编译所有生成出来的模块
    this.chunks = []; //本次编译产出的所有代码块,入口模块和依赖的模块打包在一起为代码块
    this.assets = {}; //本次编译产出的资源文件
    this.fileDependencies = []; //本次打包涉及到的文件,这里主要是为了实现watch模式下监听文件的变化,文件发生变化后会重新编译
  }
  
  buildModule(name, modulePath) {
   //省略其他
  }

  build(callback) {
    //第五步:根据配置文件中的`entry`配置项找到所有的入口
    //省略其他
    //第六步:从入口文件出发,调用配置的 `loader` 规则,对各模块进行编译
    for (let entryName in entry) {
      //entryName="main" entryName就是entry的属性名,也将会成为代码块的名称
      let entryFilePath = path.posix.join(baseDir, entry[entryName]); //path.posix为了解决不同操作系统的路径分隔符,这里拿到的就是入口文件的绝对路径
      //6.1 把入口文件的绝对路径添加到依赖数组(`this.fileDependencies`)中,记录此次编译依赖的模块
      this.fileDependencies.push(entryFilePath);
      //6.2 得到入口模块的的 `module` 对象 (里面放着该模块的路径、依赖模块、源代码等)
      let entryModule = this.buildModule(entryName, entryFilePath);
      //6.3 将生成的入口文件 `module` 对象 push 进 `this.modules` 中
      this.modules.push(entryModule);
      //第八步:等所有模块都编译完成后,根据模块之间的依赖关系,组装代码块 `chunk`(一般来说,每个入口文件会对应一个代码块`chunk`,每个代码块`chunk`里面会放着本入口模块和它依赖的模块)
+     let chunk = {
+       name: entryName, //entryName="main" 代码块的名称
+       entryModule, //此代码块对应的module的对象,这里就是src/index.js 的module对象
+       modules: this.modules.filter((item) => item.names.includes(entryName)), //找出属于该代码块的模块
+     };
+     this.chunks.push(chunk);
    }
    //编译成功执行callback
    callback()
  }
}
复制代码

运行流程图(点击可放大):

image.png

5.9、把各个代码块 chunk 转换成一个一个文件加入到输出列表

这一步需要结合配置文件中的output.filename去生成输出文件的文件名称,同时还需要生成运行时代码:

//生成运行时代码
+ function getSource(chunk) {
+   return `
+    (() => {
+     var modules = {
+       ${chunk.modules.map(
+         (module) => `
+         "${module.id}": (module) => {
+           ${module._source}
+         }
+       `
+       )}  
+     };
+     var cache = {};
+     function require(moduleId) {
+       var cachedModule = cache[moduleId];
+       if (cachedModule !== undefined) {
+         return cachedModule.exports;
+       }
+       var module = (cache[moduleId] = {
+         exports: {},
+       });
+       modules[moduleId](module, module.exports, require);
+       return module.exports;
+     }
+     var exports ={};
+     ${chunk.entryModule._source}
+   })();
+    `;
+ }

class Compilation {
  constructor(webpackOptions) {
    this.options = webpackOptions;
    this.modules = []; //本次编译所有生成出来的模块
    this.chunks = []; //本次编译产出的所有代码块,入口模块和依赖的模块打包在一起为代码块
    this.assets = {}; //本次编译产出的资源文件
    this.fileDependencies = []; //本次打包涉及到的文件,这里主要是为了实现watch模式下监听文件的变化,文件发生变化后会重新编译
  }

  //当编译模块的时候,name:这个模块是属于哪个代码块chunk的,modulePath:模块绝对路径
  buildModule(name, modulePath) {
    //省略
  }

  build(callback) {
    //第五步:根据配置文件中的`entry`配置项找到所有的入口
    //第六步:从入口文件出发,调用配置的 `loader` 规则,对各模块进行编译
    for (let entryName in entry) {
      //省略
      //6.1 把入口文件的绝对路径添加到依赖数组(`this.fileDependencies`)中,记录此次编译依赖的模块
      //6.2 得到入口模块的的 `module` 对象 (里面放着该模块的路径、依赖模块、源代码等)
      //6.3 将生成的入口文件 `module` 对象 push 进 `this.modules` 中
      //第八步:等所有模块都编译完成后,根据模块之间的依赖关系,组装代码块 `chunk`(一般来说,每个入口文件会对应一个代码块`chunk`,每个代码块`chunk`里面会放着本入口模块和它依赖的模块)
    }

    //第九步:把各个代码块 `chunk` 转换成一个一个文件加入到输出列表
+    this.chunks.forEach((chunk) => {
+      let filename = this.options.output.filename.replace("[name]", chunk.name);
+      this.assets[filename] = getSource(chunk);
+    });

+     callback(
+       null,
+       {
+         chunks: this.chunks,
+         modules: this.modules,
+         assets: this.assets,
+       },
+       this.fileDependencies
+     );
  }
}

复制代码

到了这里,Compilation 的逻辑就走完了。

运行流程图(点击可放大):

image.png

5.10、确定好输出内容之后,根据配置的输出路径和文件名,将文件内容写入到文件系统

该步骤就很简单了,直接按照 Compilation 中的 this.status 对象将文件内容写入到文件系统(这里就是硬盘)。

class Compiler {
  constructor(webpackOptions) {
    this.options = webpackOptions; //存储配置信息
    //它内部提供了很多钩子
    this.hooks = {
      run: new SyncHook(), //会在编译刚开始的时候触发此run钩子
      done: new SyncHook(), //会在编译结束的时候触发此done钩子
    };
  }

  compile(callback) {
    //省略
  }

  //第四步:执行`Compiler`对象的`run`方法开始执行编译
  run(callback) {
    this.hooks.run.call(); //在编译前触发run钩子执行,表示开始启动编译了
    const onCompiled = (err, stats, fileDependencies) => {
+     //第十步:确定好输出内容之后,根据配置的输出路径和文件名,将文件内容写入到文件系统(这里就是硬盘)
+     for (let filename in stats.assets) {
+       let filePath = path.join(this.options.output.path, filename);
+       fs.writeFileSync(filePath, stats.assets[filename], "utf8");
+     }
  
+     callback(err, {
+       toJson: () => stats,
+     });

      this.hooks.done.call(); //当编译成功后会触发done这个钩子执行
    };
    this.compile(onCompiled); //开始编译,成功之后调用onCompiled
  }
}
复制代码

运行流程图(点击可放大):

image.png

完整流程图

以上就是整个 Webpack 的运行流程图,还是描述的比较清晰的,跟着一步步走看懂肯定没问题!

image.png

执行 node ./debugger.js,通过我们手写的 Webpack 进行打包,得到输出文件 dist/main.js

carbon.png

六、实现 watch 模式

看完上面的实现,有些小伙伴可能有疑问了:Compilation 中的 this.fileDependencies(本次打包涉及到的文件)是用来做什么的?为什么没有地方用到该属性?

这里其实是为了实现 Webpack 的 watch 模式:当文件发生变更时将重新编译。

思路:对 this.fileDependencies 里面的文件进行监听,当文件发生变化时,重新执行 compile 函数。

class Compiler {
  constructor(webpackOptions) {
   //省略
  }

  compile(callback) {
    //虽然webpack只有一个Compiler,但是每次编译都会产出一个新的Compilation,
    //这里主要是为了考虑到watch模式,它会在启动时先编译一次,然后监听文件变化,如果发生变化会重新开始编译
    //每次编译都会产出一个新的Compilation,代表每次的编译结果
    let compilation = new Compilation(this.options);
    compilation.build(callback); //执行compilation的build方法进行编译,编译成功之后执行回调
  }

  //第四步:执行`Compiler`对象的`run`方法开始执行编译
  run(callback) {
    this.hooks.run.call(); //在编译前触发run钩子执行,表示开始启动编译了
    const onCompiled = (err, stats, fileDependencies) => {
      //第十步:确定好输出内容之后,根据配置的输出路径和文件名,将文件内容写入到文件系统(这里就是硬盘)
      for (let filename in stats.assets) {
        let filePath = path.join(this.options.output.path, filename);
        fs.writeFileSync(filePath, stats.assets[filename], "utf8");
      }

      callback(err, {
        toJson: () => stats,
      });

+     fileDependencies.forEach((fileDependencie) => {
+       fs.watch(fileDependencie, () => this.compile(onCompiled));
+     });

      this.hooks.done.call(); //当编译成功后会触发done这个钩子执行
    };
    this.compile(onCompiled); //开始编译,成功之后调用onCompiled
  }
}
复制代码

相信看到这里,你一定也理解了 compile 和 Compilation 的设计,都是为了解耦和复用呀。

七、总结

本文从 Webpack 的基本使用和构建产物出发,从思想和架构两方面深度剖析了 Webpack 的设计理念。最后在代码实现阶段,通过百来行代码手写了 Webpack 的整体流程,尽管它只能对文件进行打包,还缺少很多功能,但麻雀虽小,却也五脏俱全。

相信读完本章,你也一定已经克服 Webpack 的恐惧了!

什么?实现简易版 Webpack 还不够你塞牙缝?我这里还有跟源码一比一实现的版本哦,均放在文章头部的 github 链接中,还不快去挑战一下自己的软肋😉😉😉。

文章来源 juejin.cn/post/717085…