[跨端技术概述 | 青训营笔记09]

85 阅读6分钟

前言

这是我参与「第五届青训营」伴学笔记创作活动的第 9 天,之前我们在node.js那篇提过跨端一词,手机端PC端屏幕尺寸不同,所以就导致页面的尺寸需要兼容;那接下来就看下具体如何?

跨端是什么

  • 跨端背景
  • 跨端是什么
  • 跨端技术方案目标

跨端背景

随着业务的发展,产生了越来越多的业务场景,同时随着技术的发展,产生了越来越多的端,PC 端(WindowsMac) ,移动端 (安卓iOS) 、web端、IoT 设备 (车载设备手表) 等

常见痛点

1.各端功能几乎一致,各端需要单独配置研发人员 2.开发、维护成本高 3.安卓、iOS 发版周期长 ...

跨端技术方案目标

  1. 研发效率高 1.1 学习成本低 1.2 多端一致性高 2.用户体验好 2.1 稳定性高 2.2 性能体验好
  2. 动态化 3.1 支持动态化,满足日益增长的业务需求

效率,用户体验,业务长久化

跨端技术方案介绍

  • hybrid 方案
  • 原生渲染方案
  • 自渲染方案
  • 小程序方案

Hybrid 方案

基于 WebView 渲染,通过 JS Bridge 把一部分系统能力开放给 JS 调用

微信截图_20230206102107.png 微信截图_20230206102134.png

JS 无法有的功能 用 Webview 去桥接,比如:蓝牙,文件能力,需要系统开放权限给WebView; 这个方案可运行到各个端,WebView 天生就是跨平台的实现;

原生渲染方案

使用 JS 开发,通过中间层桥接后使用原生组件来染 UI 界面

原生渲染方案 - React Native

React Native 是一个由 Facebook 于 2015 年9 月发布的一款开源的 JavaScript 框架,它可以让开发者使用 JavaScript 和 React 来开发跨平台的移动应用 微信截图_20230206102258.png 微信截图_20230206102134.png

微信截图_20230206102556.png

Codegen JSI(JavaScript接口)是一种从c++代码生成JavaScript绑定的技术。它允许开发人员从JavaScript用c++代码,从而更容易将c++代码集成到基于javascript应用程序中。Codegen JSI自动生成必要的JavaScript绑定,减少了所需的手工编码量,并允许开发人员专注于应用程序的功能,而不是绑定的实现细节。
橙色和绿色这块就是React Native的核心.

Hyperledger Fabric 是一个开源的区块链平台,用于构建去中心化应用程序,也被称为智能合约。它是超级账本下的一个项目,由 Linux基金会托管。Fabric提供了一种模块化且灵活的体系结构,允许开发人员在许可的区块链网络之上构建、部署和运行应用程序。这为交易和数据共享提供了一个安全和私密的环境,同时保持了透明度和不可变性。 Fabric 支持 GoJavaScriptJava编程语言中的链代码(智能合约)开发。FABRIC 也是转发层,

Turbo Modules是一种用于提高JavaScript 应用程序性能的技术,特别是那些使用React Native 构建的应用程序。它允许更快的启动时间、更小的二进制文件大小和改进的运行时性能。Turbo Modules 的工作原理是优化 JavaScript模块的加载和执行方式,允许应用程序在需要的时候只加载它需要的代码。这将导致更快的加载时间和更好的整体性能,特别是在资源有限的移动设备上。该技术在React Native中实现,并在GitHub上作为开源项目提供。

自渲染方案

利用 Skia 重新实现渲染管线,不依赖原生组件

自渲染方案 - Flutter

Flutter 是 Google 在 2018 年世界移动大会公布的开源应用开发框架,仅通过一套代码库,就能构建精美的、原生平台编译的多平台应用

微信截图_20230206102850.png

微信截图_20230206134935.png

微信截图_20230206103130.png

小程序方案

使用小程序 DSL + JS 开发,通过中间层桥接后调用原生能力,使用webview 来渲染 UI 界面

小程序方案 - 字节小程序

字节小程序是一种全新的连接用户与服务的方式,它可以在宿主 (抖音、头条等App) 内被便捷地获取和传播,同时具有出色的使用体验

微信截图_20230206103328.png

微信截图_20230206103721.png

微信截图_20230206103853.png

微信截图_20230206103901.png

跨端技术对比

技术方案视图层逻辑层优点缺点
hybrid 方案webviewwebiew JS thread1.开发成本低
2.CSS全集
3一致性好
1. 性能中等
原生渲染方案原生组件JS Engine1.性能好1.CSS 子集
2.一致性一般
自渲染方案SkiaDart VM1.性能最好致性好1.CSS 子集
2.Dart 生态一般
3.开发成本较高
小程序方案webview + 原生组件JS Engine1.开发成本低
2.CSS 全集致
3.一致性好
1.性能较好

没那么高的性能追求,就可以使用hybrid方案,但是可能在一些场景下,我们会对一些性能比较高,追求性能的话就是选择原生渲染方案(React Native)和自渲染方案(Flutter);小程序方案(uniapp)作为一种产品方案,开放平台,可以让更多开发者可以开放进来,这样的技术方案。

基于小程序跨端实践

快速开发一个小程序 | 小程序性能优化

快速开发一个小程序

  1. 程序开发者工具
  2. 小程序开发、调试
  3. 小程序上传

快速开发一个小程序 - 下载小程序开发者工具

微信截图_20230206155323.png

快速开发一个小程序 - 小程序开发、调试

微信截图_20230206154701.png 微信截图_20230206154756.png

小程序性能优化 - 优化意义

  1. 留住用户
  2. 提升转化率
  3. 提升用户体验

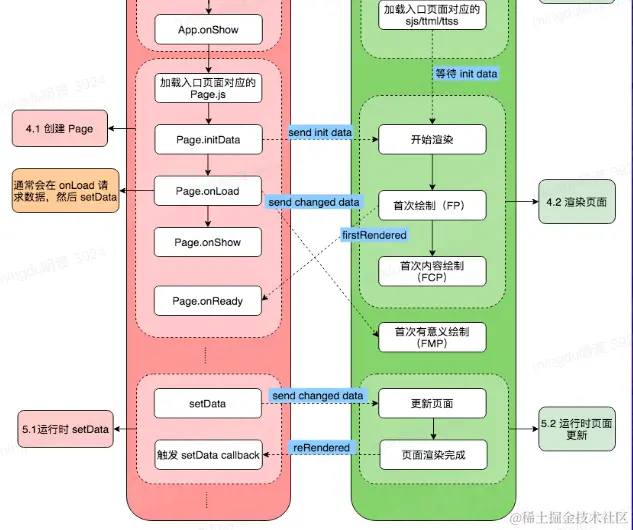
性能优化 - 小程序性能指标

微信截图_20230206155607.png

小程序性能优化

平台指标看板

微信截图_20230206155627.png

微信截图_20230206155638.png

小程序性能优化 - 优化手段

微信截图_20230206155646.png

静态资源运用CDN 方式 进行加载,优先使用异步的代码,运用缓存机制,网络请求结果,图片选择webp,白屏,使用展位;按需注册自定义组件

小程序性能优化 - 性能评分工具

微信截图_20230206155653.png

小程序性能优化 - 优化性能分析工具

微信截图_20230206155701.png

跟浏览器开发管理器差不多,需要去慢慢摸索

总结与展望

总结

1.主流跨端技术方案 2.小程序开发与实践

技术展望

随着端越来越多,跨端的需求会越来越强烈,跨端技术方案也会不断迭代,核心目标仍然是 [write once, run anywhere] ,未来自染可能会出现更多机会