Web调试技术 | 青训营笔记

150 阅读6分钟

这是我参与「第五届青训营 」笔记创作活动的第13天

重点内容

  • Elements
  • Console
  • Source
  • Performance
  • Network
  • 真机调试
  • 代理调试
  • 常用工具

Bug 与 Debug

Bug 的产生

image.png

前端 Debug 的特点

  1. 多平台:浏览器、Hybrid、NodeJs、小程序、桌面应用等
  2. 多环境:本地开发环境、线上环境
  3. 多工具:Chrome DevTools、Charles、Spy-Debugger、Whistle、VConsole等
  4. 多技巧:Console、BreakPoint、sourceMap、代理

Chrome DevTools

动态修改元素和样式

  • 点击 .cls 开启动态修改元素的 class
  • 输入字符串可以动态的给元素添加类名
  • 勾选/取消类名可以动态的查看类名生效效果
  • 点击具体的样式值(字号、颜色、宽度高度等)可以进行编辑,浏览器内容区域实时预览
  • Computed 下点击样式里的箭头可以跳转到 styles 面板中的css规则
  • 可以使用以下2种方式强制激活伪类
    • 选中具有伪类的元素,点击 hov
    • DOM 树右键菜单,选择 Force State

image.png

image.png

Console

  • console.log
  • console.warn
  • console.error
  • console.debug
  • console.info
  • console.table
    • 具象化的展示 JSON 和数组数据
  • console.dir
    • 通过类似文件树的方式展示对象的属性
  • 占位符
    • 给日志添加样式,可以突出重要的信息
    • %s:字符串占位符
    • %o:对象占位符
    • %c:样式占位符
    • %d:数字占位符
  • 左侧可以选择等级,对日志进行分类查看

image.png

image.png

image.png

Sorce Tab

  • 区域1:页面资源文件目录树
  • 区域2:代码预览区域
  • 区域3:Debug 工具栏
    • 暂停(继续)
    • 单步跳过
    • 进入函数
    • 单步执行
    • 激活(关闭)所有断点
    • 代码执行异常处自动
  • 区域4:断点调试器

image.png

Break Point 与 Watch

  • 使用关键字debugger或代码预览区域的行号可以设置断点
  • 执行到断点处时代码暂停执行
  • 展开Breakpoints列表可以查看断点列表,勾选/取消可以激活/禁用对应断点
  • 暂停状态下,鼠标hover变量可以查看变量的值
  • 在调试器Watch右侧点击+可以添加对变量的监控,查看该变量的值

image.png

Scope 与 Call Stack

  • 展开Scope可以查看作用域列表(包含闭包)
  • 展开Call Stack可以查看当前JavaScript代码的调用栈

image.png

压缩后的代码如何调试?

前端代码天生具有“开源”属性,出于安全考虑,上线之前JavaScript代码通常会被压缩,压缩后的代码只有一行,变量使用'a'、'b'等替换,整体变得不可阅读

image.png

  • mappings字段存储了源文件和Source Map的映射
    • 英文,表示源码及压缩代码的位置关联
    • 逗号,分隔一行代码中的内容
    • 分号,代表换行
  • 映射
  • Source Map 标准

image.png

NetWork

  • 区域1:控制面板
  • 区域2:过滤面板
  • 区域3:概览区域
  • 区域4:Request Table 面板
  • 区域5:总结面板
  • 区域6:请求详情面板

image.png

Application

  • Application 面板展示与本地存储相关的信息
    • Local Storage
    • Session Storage
    • IndexedDB
    • Web SQL
    • Cookie
  • 点击左侧 Application 下的 Storage 面板中的 Clear Site Data 可以清除网页的本地存储数据

image.png

Performance

  • 区域1:控制面板
  • 区域2:概览面板
    • FPS:每秒帧数
    • CPU:处理各个任务花费的时间
    • NET:各个请求花费时间:
  • 区域3:线程面板
    • Frames:帧线程
    • Main:主线程,负责执行JavaScript,解析HTML/CSS,完成绘制
    • Raster:Raster线程,负责完成某个layer或者某些块(tile)的绘制
  • 区域4:统计面板

image.png

image.png

Lighthouse

  • 核心 Web 指标

image.png

  • Largest Contentful Paint(LCP):最大内容绘制,测量加载性能。为了提供良好的用户体验,LCP应在页面首次开始加载后的2.5秒内发生
  • First Input Delay(FID):首次输入延迟,测量交互性。为了提供良好的用户体验,页面的FID应为100毫秒或更短
  • Cumulative Layout Shift(CLS):累积布局偏移,测量视觉稳定性。为了提供良好的用户体验,页面的CLS应保持在0.1或更少

image.png

移动端 H5 调试

真机调试

iOS

  1. 使用Lighting数据线将iPhone与Mac相连
  2. iPhone开启Web检查器(设置->Safari->高级->开启Web检查器)
  3. iPhone使用Safari浏览器打开要调试的页面
  4. Mac打开Safari浏览器调试(菜单栏->开发->iPhone设备名->选择调试页面)
  5. 在弹出的Safari Developer Tools中调试
  • 没有iPhone设备可以在Mac AppStore 安装Xcode使用其内置的iOS模拟器

Android

  1. 使用USB数据线将手机与电脑相连
  2. 手机进入开发者模式,勾选USB调试,并允许调试
  3. 电脑打开Chrome浏览器,在地址栏输入:chrome://inspect/#devices 并勾选Discover USB devices选项
  4. 手机允许远程调试,并访问调试页面
  5. 电脑点击inspect按钮
  6. 进入调试界面
  • 直接使用手机扫码查看,体验更佳

VConsole

  • 日志(Logs):console.log|info|error|..
  • 网络(Network):XMLHttpRequest,Fetch,sendBeacon
  • 节点(Element):HTML节点树
  • 存储(Storage):Cookies,LocalStorage,SessionStorage
  • 手动执行JS命令行
  • 自定义插件

image.png

image.png

使用代理工具调试

  • 原理:
    • 电脑作为代理服务器
    • 手机通过HTTP代码连接到电脑
    • 手机上的请求都经过代理服务器
  • 以Charles为例:
    1. 安装Charles
    2. 查看电脑IP和端口
    3. 将IP、端口号填入手机HTTP代理
    4. Charles允许授权
    5. 使用SwitchHosts!软件给Mac电脑配Hosts
    6. 手机访问开发环境页面
  • 默认情况下,Charles无法抓取到HTTPS的请求,需要安装证书

常用代理工具

image.png

NodeJS调试

Inspector Protocol + Chrome DevTool

  1. 执行命令 node --inspect=8888 index.js

image.png 2. Chrome浏览器访问服务

image.png 3. 点击绿色node图标打开node调试面板(在chrome://inspectnetwork/#devices 中配置network target)

image.png 4. 在node调试面板中使用断点调试

image.png

Inspector Protocol + VS Code

  • VS Code点击运行
  • 添加配置
  • 启动调试
  • 添加断点
  • 查看变量、堆栈

image.png

常用开发调试技巧

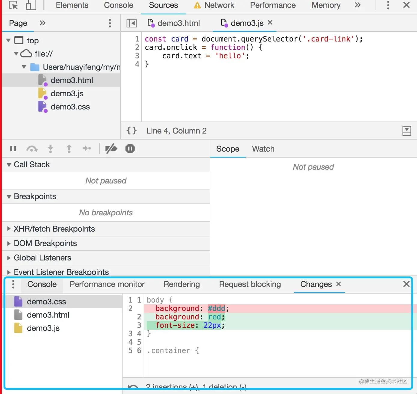
线上即时修改 Overrides

  1. 打开Sources面板下的Overrides
  2. 点击Selector folders for Overrides。选择一个本地空文件夹目录
  3. 允许授权
  4. 在page中修改代码,修改完成后command + s 保存
  5. 打开devTools,点击右上角的三个小点->More tools->Changes,就能看到所有修改了

image.png

利用代理解决开发阶段的跨域问题

image.png

启用本地 source map

线上不存在Source Map时可以使用Map Local网络映射功能来访问本地的Source Map文件

image.png

使用代理工具 Mock 数据

  1. 右键选择要mock数据的接口,选择save response,保存文件到本地
  2. 本地打开保存的文件,编辑想mock的数据并保存
  3. 右键选择第一步的接口,选择Map Local,Local Path选择第二步的文件

image.png

小黄鸭调试大法

传说中程序大师随身携带一只小黄鸭,在调试代码的时候会在桌上放上这只小黄鸭,然后详细地向鸭子解释每行代码,然后很快就将问题定位修复了。 -- 《程序员修炼之道》

image.png