跨端技术概述 | 青训营笔记

117 阅读3分钟

[这是我参与「第五届青训营 」伴学笔记创作活动的第 8 天]

1. 跨端技术方案目标

  • 研发效率高
    • 多端一致性较高
  • 用户体验好
  • 动态化
    • 支持动态化下发
    • 迭代更新周期短

2. 常见的跨端技术方案

  • hybrid
    • 基于 WebView 渲染,通过 JS Bridge 把一部分系统能力开发给 JS 调用(比如摄像头权限,以及内存权限等)
    • image.png
  • 原生渲染
    • 使用 JS 开发,通过中间层桥接后使用原生组件来渲染 UI 界面
    • 借助 React Native 可以让开发者使用 JS 和 React 来开发跨平台的移动应用
    • 但是使用 OEM widgets 会有一些样式会有缺失
    • image.png
    • image.png
    • JSI --- JS 接口
      • 由 C++ 构建的轻量级框架, 通过 JSI 可以直接操作 C++ 对象。 在 JS 中可以直接拿到 C++ 对象,省去了通信过程中反复序列化的过程
    • FABRIC
      • 和 UI 相关,将组件映射对 NATIVE 的组件
    • TURBO MODULES
      • 和系统权限能力相关, JS 通过 JSI 调用到 C++ 的相关 API, 然后经过 TURBO MODULES 对接到 NATIVE,
  • 自渲染
    • 利用 Skia 重新实现渲染管线,不依赖原生组件
      • Flutter
        • image.png
        • 架构图
          • image.png
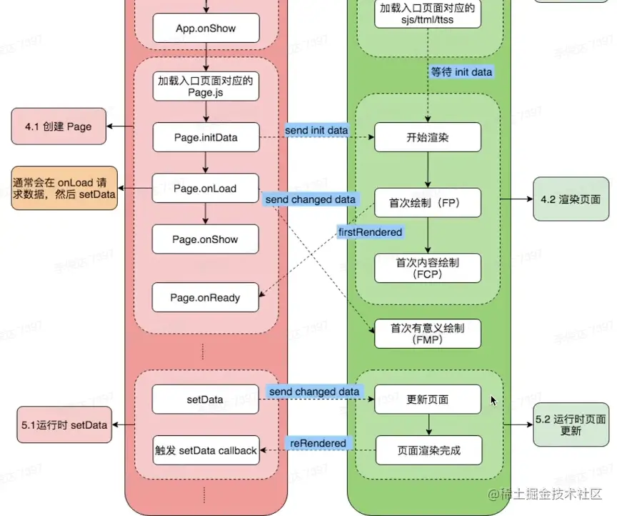
  • 小程序
    • 使用小程序 DSL + JS 开发,通过中间层桥梁后调用原生能力,使用 WebView 来渲染 UI 界面
    • image.png
    • image.png
    • image.png

3. 常见的跨端技术方案对比

技术方案视图层逻辑层优点缺点
hybrid 方案webviewwebview js thread开发成本低、CSS 全集、 一致性好性能中等
原生渲染方案原生组件JS Engine性能好CSS 子集 、 一致性一般
自渲染方案SkiaDart VM性能最好 、 一致性好CSS 子集 、 Dart 生态一般 、 开发成本高
小程序渲染webview + 原生组件JS Engine开发成本低 、 CSS 全集 、 一致性好性能较好

4. 基于小程序的一个开发实践

  • 快速开发一个小程序
    • 下载小程序开发工具
    • 小程序开发、 调试
    • 小程序上传
  • 小程序性能优化
    • 小程序性能指标
      • LCP 完成时间尽可能短
    • 优化方案
      • 启动性能
        • 减少包的体积
          • 合理使用分包 (将首屏用不到文件放入分包中)
          • 移除无用文件
          • 控制包内的静态资源(将资源通过 CND 的方式进行加载)
        • 减少同步逻辑
          • 比如获取 storage 数据时使用异步 API 以此避免阻塞同步代码
          • 避免启动时运行过多的同步代码
        • 更早的展示首屏数据
          • 尽早调用关键 API 和请求
          • 接入数据预取
          • 避免非必要的 reLaunch
        • 合理缓存数据
          • 对于重复调用的接口,我们可以将网络缓存的结果进行缓存
        • 图片优化
          • 选择体积压缩率更高的图片 webp
          • 进行合理压缩
          • 使用 CDN 并开启缓存
        • 更多优化手段
          • 即使全部使用了上面提到的优化手段,在某些时候还是会出现首屏加载时间过长的问题,此时可以
            • 框架骨架屏
            • 占位组件
      • 运行时性能
        • 合理使用 setData
          • 减少发送频率
          • 动画不使用 setData
        • 合理使用自定义组件
          • 由于小程序的更新是以 page 为根节点进行全量diff 的,所以我们可以合理的拆分组件数量来减少 diff 的开销,因为如果自定义组件更新那么只会在自定义组件的维度进行 diff
          • 只注册当前页面使用的注册,按需注册
        • 合理监听处理事件
          • 去掉不必要的事件绑定
          • 合理监听处理 scroll 事件,处理好节流
        • 内存优化
          • 及时解绑事件绑定
          • 及时清除定时器
        • 导航栏适配
          • 适当开启自定义导航栏
          • 关键信息避开状态栏和胶囊按钮
        • X 分屏适配
          • 通过 onResize 监听显示区域变化
          • 不适用 JS 设置 ScrollView 高度
    • image.png