小白系列 | 我是如何打造云端Java编码环境的 (多图,手摸手code-server环境搭建)

4,343 阅读5分钟

缘起

一直想把我全部的代码维护到一台机器上,以此来解决每天在公司电脑家庭电脑来回切换的烦恼。这样做有以下几个目的:

  • 只需一次性安装一套编码环境(jdk,mvn,git.....)
  • 代码不用在公司电脑家庭电脑来回拉取git push, git pull
  • 云端编码,只要能打开浏览器的电脑,能随时随地的云开发(juan)

说干就干,云端编码的环境有很多,这次我选择code-server。安装环境:centos7。安装步骤可根据自身环境选择跳过,比如:你的环境已经安装jdk,可以跳过jdk的安装步骤。我这里是按照环境什么都没有,一步步安装的。


开发基础环境我们先安装jdk,mvn,后边需要什么再随时安装

安装jdk

安装jdk环境准备

打开oracle官网 www.oracle.com/cn image.png
默认进来最上面是最新的jdk,我们装jdk8往下划,这里选择Linux安装包有很多版本。具体选哪个版本呢? image.png
需要在你的服务器上运行arch命令查看服务器架构。我的机器是x86_64。ARM架构: aarch64、arm64 X86架构: x86_64、x64、AMD64

[root@centos7-base ~]# arch
x86_64
[root@centos7-base ~]# 

我这里选jdk-8u361-linux-x64.tar.gz, 登录Oracle账号(这里可以不用注册,直接搜'oracle账号',用网友分享的账号登录下载即可),下载到本地。然后通过finalShell的上传功能,上传到服务器

安装jdk

# 解压jdk
[root@centos7-base ~]# tar -zxvf jdk-8u361-linux-x64.tar.gz

# 移动到/usr/local/java 作为JAVA_HOME目录不存在,可以先创建
[root@centos7-base ~]# mv jdk1.8.0_361/ /usr/local/java/

# 编辑vim /etc/profile,在最下边添加三行代码
[root@centos7-base ~]# vi /etc/profile

# 按i键开始编辑,滑到最下边,粘贴代码。按esc键,再按冒号(:)键,输入wq,回车保存退出

image.png

export JAVA_HOME=/usr/local/java/jdk1.8.0_361   # 路径写你自己的上边jdk移动的路径
export CLASSPATH=$:CLASSPATH:$JAVA_HOME/lib/    
export PATH=$PATH:$JAVA_HOME/bin

最后运行source /etc/profile命令刷新下配置文件,运行java -version查看Java是否安装成功,出现如下图安装完成。 image.png

安装maven

打开maven官网,maven.apache.org/ 选择download,然后选择想要安装的maven版本,右键复制出下载地址。直接在服务器上去下载。 image.png
用wget命令执行下载,如果提示-bash: wget: 未找到命令,那先安装wget然后再执行下载。通过yum install wget安装wget

#下载
[root@centos7-base ~]# wget https://dlcdn.apache.org/maven/maven-3/3.8.7/binaries/apache-maven-3.8.7-bin.tar.gz

# 解压
[root@centos7-base ~]# tar -zxvf apache-maven-3.8.7-bin.tar.gz 

# 移动到/usr/local/maven 目录不存在,可以先创建
[root@centos7-base ~]# mv apache-maven-3.8.7 /usr/local/maven/

# 编辑vim /etc/profile,在最下边添加三行代码
[root@centos7-base ~]# vi /etc/profile

# 按i键开始编辑,滑到最下边,粘贴代码。按esc键,再按冒号(:)键,输入wq,回车保存退出

image.png

MAVEN_HOME=/usr/local/maven/apache-maven-3.8.7
PATH=$MAVEN_HOME/bin:$PATH
export MAVEN_HOME PATH

最后运行source /etc/profile命令刷新下配置文件,运行mvn -version查看Java是否安装成功,出现如下图安装完成。 image.png

最后配置中央仓库镜像为阿里云,以及指定本地仓库位置。

# 在/usr/local/maven下新建repository
[root@centos7-base maven]# mkdir repository

# 修改apache-maven-3.8.7/conf/settings.xml文件
[root@centos7-base conf]# vim settings.xml

image.png

image.png

<localRepository>/usr/local/maven/repository</localRepository>

<!-- 注意结构,以下代码是在<mirrors>标签下-->
<mirror>  
   	  <id>alimaven</id>  
   	  <name>aliyun maven</name>  
	  <url>http://maven.aliyun.com/nexus/content/groups/public/</url>  
   	  <mirrorOf>central</mirrorOf>          
</mirror>

安装code-server

打开code-server的github地址, 找到需要安装的版本。我这里选择code-server-4.9.1-linux-amd64.tar.gz image.png

# 下载
[root@centos7-base ~]# wget https://github.com/coder/code-server/releases/download/v4.9.1/code-server-4.9.1-linux-amd64.tar.gz

# 解压到想要放的位置(我这里直接解压)
[root@centos7-base ~]# tar -zxvf code-server-4.9.1-linux-amd64.tar.gz

# 运行code-server
[root@centos7-base ~]# cd code-server-4.9.1-linux-amd64
[root@centos7-base code-server-4.9.1-linux-amd64]# cd bin/
# --port 自定义端口,我这里用8080
[root@centos7-base bin]# ./code-server --port 8080 --host 0.0.0.0

image.png

访问http://服务器ip:8080 登录,密码在~/.config/code-server/config.yaml文件里,可以修改自定义,输入密码后登录 image.png

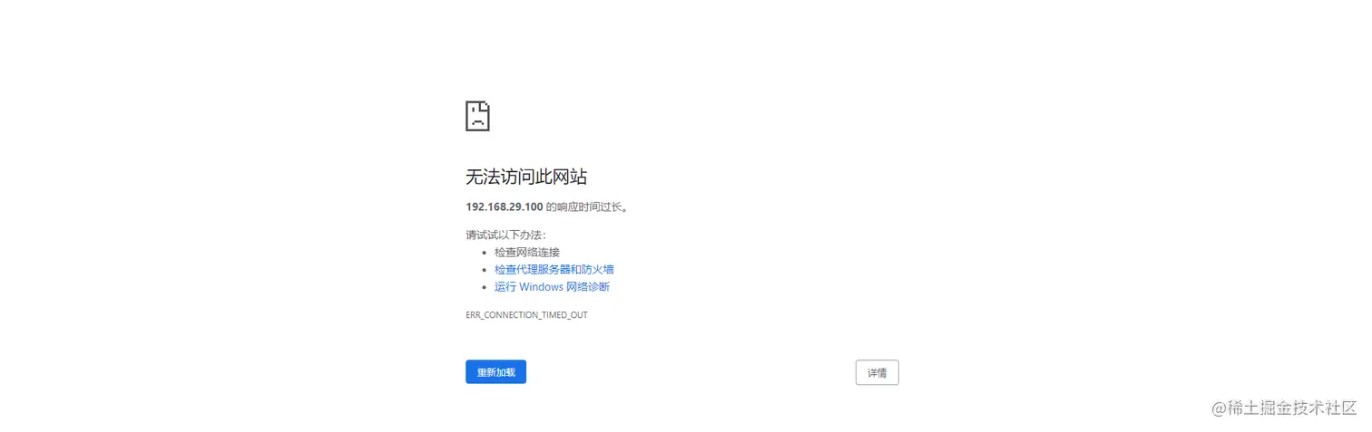
如果启动后,出现如上图打不开,无法访问。多半是没放行端。如果是服务器,就去运营商放行端口。如果是本地虚拟机,可运行systemctl stop firewalld.service命令直接关闭防火墙

image.png

最后一点现在是可以运行了,但是我们关掉命令行,code-server不能访问了。现在我们给code-server创建守护进程,就相当于在后台一直有个窗口运行这程序,这里我使用tmux

# 安装tmux
[root@centos7-base bin]# yum install tmux

# 创建一个session进程,code-server是名字可自定义
[root@centos7-base bin]# tmux new -s code-server

在新窗口运行
./code-server --port 8080 --host 0.0.0.0

image.png

tmux还是挺好玩的

到这里code-server就安装完了,可能有人说直接docker安装一步到位不香嘛。但是,毕竟折腾嘛,一步步搞才有意思!在折腾过程中才能学到新的东西。比如这次tmux这个我在这次安装过程中刚接触到,挺好玩的一软件。


配置Java开发环境

更好玩的来了,之前写Java一直用idea。后来发现vscode安装插件后,也可以用来写Java,这样结合code-server就可以在云端编码了。

这里有一点需要注意,就是插件要一个一个装,不要一次点多个。我之前就好几个一起装,本地vscode可以这么玩,在code-server里点多个就一直卡在"正在安装"界面。后来一个一个装没出现卡住的情况

image.png
安装vscode插件,开发Java必装

  • Extension Pack for Java
  • Spring Boot Extension Pack

美化插件

  • Chinese (Simplified) (汉化插件)
  • Cyberpunk (皮肤插件)
  • IntelliJ IDEA Keybindings (idea键位插件)
  • Todo Tree (展示tudo)
  • VSCode Great Icons (文件图标插件)
  • YAML
  • XML

安装插件,可以按照我的顺序安装插件。另外Java拓展包里Language Support for Java(TM) by Red Hat这个插件安装的时候特别费时间,最好进入tmux里面(命令:tmux attach -t code-server),看着日志安装


结尾

最后安装git,直接yum install git安装。这里就可以不用shell工具了,code-server里的终端可以直接运行shell命令。用code-server写Java代码也有提示,丝毫不输Idea

另外对python,go感兴趣的朋友,也可以按照对应的环境插件,在这里玩转其他语言。最后贴张部署在服务器上的成品图

image.png

image.png