Web 调试技术 | 青训营笔记

136 阅读7分钟

这是我参与「第五届青训营 」伴学笔记创作活动的第 4 天

前端开发调试

Bug 与 Debug

Bug 的产生

Bug 来源于 1945 年美国海军电脑专家格蕾丝·赫柏在排除计算机故障的过程中发现的虫子。这个虫子被粘到“事件记录本”中,并注明为“第一个发现的虫子实例”。

前端 Bug 的特点

  • 多平台:浏览器、Hybrid、Node.js、小程序、桌面应用等
  • 多环境:本地开发环境、线上环境
  • 多工具:Chrome devTools、Charles、Spy-Debugger、Whistle、vConsole
  • 多技巧:Console、BreakPoint、sourceMap、代理等

Chrome DevTools

动态修改元素和样式

  • 打开控制台,可以在 elements tab 下动态修改元素的 class,点击 .cls 输入样式名可以添加样式
  • 输入字符串可以动态地给元素添加类名
  • 勾选/取消类名可以动态地查看类名生效效果
  • 点击具体的样式值(字号、颜色、宽度高度等)可以进行编辑,浏览器内容区域实时预览
  • Computed 下点击样式里的箭头可以跳转到 styles 面板中的 css 规则,即可查看生效的样式代码
  • 在某个 DOM 元素(例如 body)中的右键,选中 Capture node screenshot 即可对该节点内容进行截屏

Tips:可以用以下 2 种方式强制激活伪类

  • 选中具有伪类的元素,点击:hov
  • DOM 树右键菜单,选中 Force State 选项下的各种状态

Console

可以选择等级,对日志进行分类查看:

  • console.log
  • console.warn
  • console.error
  • console.debug
  • console.info

通过表格具象化展示 JSON 和数组数据:

  • console.table

    const goods = [
        {
            name: 'apple',
            count: 100,
            price: 10
        },
        {
            name: 'banana'
            count:110,
            price: 4
        },
        {
            name: 'orange',
            count: 30,
            price: 7
        }
    ]
    console.table(goods)
    

通过类似文件树的方式展示对象的属性:

  • console.dir

可以通过占位符,给日志添加样式,可以突出重要的信息。

%s:字符串占位符;%o:对象占位符;%c:样式占位符;%d:数组占位符

console.log('%s %o,%c%s', 'hello', {name: 'cooyper', age: 18}, 'font-size: 24px; color: red', 'Welcome to bytedance!');

placeholder.png

根据输出数据的类型不同,console.log() 输出的文字颜色会不同,该特点可为 bug 排除服务

Sources Tab

source.png

区域 1:页面资源文件目录树

区域 2:代码预览区域

区域 3:Debug 工具栏,从左到右依次为:

  • 暂停(继续)
  • 单步跳过
  • 进入函数
  • 跳出函数
  • 单步执行
  • 激活(关闭)所有断点
  • 代码执行异常处自动

区域 4:断点调试器

Break Point 与 Watch

breakpoint.png

  • 在代码中使用关键字 debugger 或代码预览区域的行号可以设置断点
  • 执行到断点处时代码暂停执行
  • Watch 可以自定义监测某些变量的值
  • 展开 Breakpoints 列表可以查看断点列表,勾选/取消可以激活/禁用对应断点
  • 暂停状态下,鼠标 hover 变量可以查看变量的值
  • 在调试器 Watch 右侧点击 + 可以添加对变量的监控,查看该变量的值

Scope 与 Call Stack

scope.png

  • 展开 Scope 可以查看作用域列表(包含闭包)
  • 展开 Call Stack 可以查看当前 JavaScript 代码的调用栈

调试压缩混淆后的代码

前端代码天生具有“开源”属性,处于安全考虑,上线之前 JavaScript 代码通常会被压缩混淆,压缩后的代码只有一行,遍历使用 'a'、'b' 等替换,整体变得不可阅读。需要查看调试可使用 source map,对打包后的源码进行映射。

Source Map

sourcemap.png

mappings 字段存储了源文件和 Source Map 的映射

  • 英文,表示源码及压缩代码的位置关联
  • 逗号,分隔一行代码中的内容
  • 分号,代表换行

Source Map 通常用于监控,通常网站上线出于减小体积和安全问题的考虑,不会保留 Source Map。Source Map 生成的 map 通常上传至监控平台便于后期调试排除故障。

NetWork

network.png

区域 1:控制面板

区域 2:过滤面板

区域 3:概览面板

区域 4:Request Table 面板

区域 5:总结面板

区域 6:请求详情面板

Application

application.png

Application 面板展示与本地存储相关的信息

  • Local Storage
  • Session Storage
  • IndexedDB
  • Web SQL
  • Cookie

Performance

performance.png

区域 1:控制面板

区域 2:概览面板

  • FPS:每秒帧数
  • CPU:处理各个任务花费的时间
  • NET:各个请求花费时间

区域 3:线程面板

  • Frames:帧线程
  • Main:主线程,负责执行 JavaScript,解析 HTML / CSS,完成绘制
  • Raster:Raster 线程,负责完成某个 layer 或者某些块(tile)的绘制

区域 4:统计面板

点击控制面板左上角的圆点录制按钮,开始录制网页运行过程,停止录制后即可查看网页各项性能分析。

优化流程:

  1. 页面卡顿
  2. 查看 FPS 指标
  3. 寻找性能瓶颈
  4. 优化代码

Lighthouse

lighthouse.png

核心 Web 指标:

  • Largest Contentful Paint(LCP):最大内容绘制,测量加载性能。为了提供良好的用户体验,LCP 应在页面首次开始加载后的 2.5 秒内发生。
  • First Input Delay(FID):首次输入延迟测量交互性。为了提供良好的用户体验,页面的 FID 应为100 毫秒或更短。
  • Cumulative Layout Shift(CLS):累积布局偏移,测量视觉稳定性。为了提供良好的用户体验,页面的 CLS 应保持在 0.1. 或更少。

移动端 H5 调试

真机调试

iOS

  1. 使用 Lightning 数据线将 iPhone 与 Mac 相连
  2. iPhone 开启 Web 检查器(设置 -> Safari -> 高级 -> 开启 Web 检查器)
  3. iPhone 使用 Safari 浏览器打开要调试的页面
  4. Mac 打开 Safari 浏览器调试(菜单栏 -> 开发 -> iPhone 设备名 -> 选择调试页面)
  5. 在弹出的 Safari Developer Tools 中调试

没有 iPhone 设备可以在 Mac AppStore 安装 Xcode 使用其内置的iOS 模拟器

Android

  1. 使用 USB 数据线将手机与电脑相连
  2. 手机进入开发者模式,勾选 USB 调试,并允许调试
  3. 电脑打开 Chrome 浏览器,在地址栏输入:chrome://inspect/#devices 并勾选 Discover USB devices 选项
  4. 手机允许远程调试,并访问调试页面
  5. 电脑点击 inspect 按钮
  6. 进入调试界面

使用手机扫码查看体验更佳

VConsole

vconsole.jpeg

  • 日志(Logs):console.log | info | error |..
  • 网络(Network):XMLHttpRequest,Fetch,sendBeacon
  • 节点(Element):HTML 节点树
  • 存储(Storage):Cookies,LocalStorage,SessionStorage
  • 手动执行 JS 命令行
  • 自定义插件

使用代理工具调试

原理:

  • 电脑作为代理服务器
  • 手机通过 HTTP 代理连接到电脑
  • 手机上的请求都经过代理服务器

以 Charles 为例:

  1. 安装 Charles
  2. 查看电脑 IP 和端口
  3. 将 IP、端口号填入手机 HTTP 代理
  4. Charles 允许授权
  5. 使用 SwitchHosts!软件给 Mac 电脑配 Hosts
  6. 手机访问开发环境页面

默认情况下,Charles 无法抓取到 HTTPS 的请求,需要安装证书。

常用代理工具

  • Charles:适合查看、控制网络请求,分析数据
  • Fiddler:与 Charles 类似,适合 Windows 平台
  • spy-debugger:远程调试手机页面,抓包
  • Whistle:基于 Node 实现的跨平台 Web 调试代理工具

Node.js 调试

Inspector Protocol + Chrome Devtool

  1. 执行命令 node --inspect=8888 index.js
  2. chrome 浏览器访问服务
  3. 点击绿色 node 图标打开 node 调试面板(在 chrome://inspect/#devices 中配置 network target)
  4. 在 node 调试面板中使用断点调试

Inspector Protocol + VS Code

VS Code 直接点击运行

vscodenode.png

  • 添加配置
  • 启动调试
  • 添加断点
  • 查看变量、堆栈

常用开发调试技巧

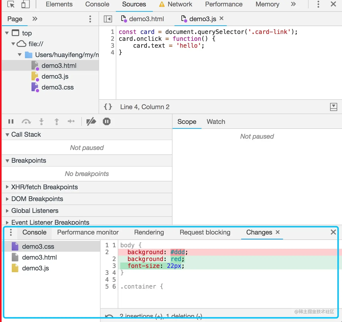
线上及时修改 Overrides

overrides.png

  1. 打开 Sources 面板下的 Overrides
  2. 点击 Select folders for Overrides。选择一个本地的空文件目录
  3. 允许授权
  4. 在 page 中修改代码,修改完成后 Ctrl + s / command + s 保存
  5. 打开 devTools,点击右上角的三个小点 -> More tools -> Changes,就能看到所有修改了

利用代理解决开发阶段的跨域问题

代理解决跨域.png

启用本地 source map

线上不存在 Source Map 时可以使用 Map Local 网络映射功能来访问本地的 Source Map 文件。

使用代理工具 Mock 数据

使用 Charles 工具可以进行 mock 代理,适用于后端接口尚未完成,前端先调试的情况:

  1. 右键选中要 mock 数据的接口,选择 save response,保存文件到本地。
  2. 本地打开保存的文件,编辑需要 mock 的数据并保存。
  3. 右键选中第一步的接口,选择 Map Local,Local Path 选择第二步的文件。

小黄鸭调试大法

传说中程序大师随身携带一只小黄鸭,在调试代码的时候会在桌上放上这只小黄鸭,然后详细地向鸭子解释每行代码,然后很快就将问题定位修复了。——《程序员修炼之道》