跨端技术概述 | 青训营笔记

66 阅读2分钟

这是我参与「第五届青训营 」笔记创作活动的第12天

重点内容

  • 跨端是什么
  • 跨端技术方案介绍
  • 基于小程序跨端实现

跨端是什么

跨端背景

随着业务的发展,产生了越来越多的业务场景,同时随着技术的发展,产生了越来越多的端,PC端(Windows、Mac),移动端(安卓、iOS)、web端、IoT设备(车载设备、手表)等

常见痛点

  1. 各端功能几乎一致,各端需要单独配置研发人员
  2. 开发、维护成本高
  3. 安卓、iOS发版周期长

跨端技术方案目标

  1. 开发效率高

    • 学习成本低
    • 多端一致性高
  2. 用户体验好

    • 稳定性高
    • 性能体验好
  3. 动态化

    • 支持动态化下发,满足日益增长的业务需求

跨端技术方案介绍

image.png

Hybrid 方案

基于 WebView 渲染,通过 JS Bridge 把一部分系统能力开放给 JS 调用

image.png

原生渲染方案

使用 JS 开发,通过中间层桥接后使用原生组件来渲染 UI 界面

React Native

React Native 是一个由 Facebook 于2015年9月发布的一款开源的 JavaScript 框架,它可以让开发者使用 JavaScript 和 React 来开发跨平台的移动应用。

image.png

image.png

自渲染方案

利用 Skia 重新实现渲染管线,不依赖原生组件

Flutter

Flutter 是 Google 在2018年世界移动大会公布的开源应用开发框架,仅通过一套代码库,就能构建精美的、原生平台编译的多平台应用

image.png

小程序方案

使用小程序 DSL+JS 开发,通过中间层桥接后调用原生能力,使用webview来渲染UI界面

字节小程序

字节小程序是一种全新的连接用户与服务的方式,它可以在宿主(抖音、头条等App)内被便捷地获取和传播,同时具有出色的使用体验

image.png

image.png

image.png

跨端技术方案对比

image.png

基于小程序跨端实践

快速开发一个小程序

  1. 下载小程序开发者工具

image.png

  1. 小程序开发、调试(开发文档

image.png

image.png 3. 小程序上传

小程序性能优化

优化意义

  1. 留住用户
  2. 提升转化率
  3. 提升用户体验

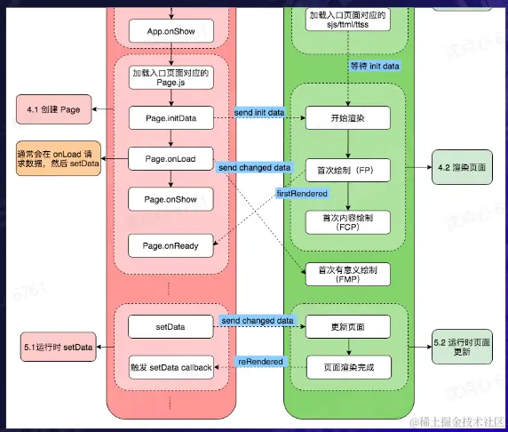
小程序性能指标

image.png

平台指标看板

image.png

image.png

优化手段

image.png

性能评分工具

image.png

image.png