跨端技术概述| 青训营笔记

88 阅读2分钟

这是我参与「第五届青训营 」伴学笔记创作活动的第 9 天


课程介绍

  1. 跨端是什么,给大家介绍跨端产生的背景及解决的问题
  2. 跨端技术方案介绍,给大家介绍目前主流的跨端技术方案(hybrid 方案/原生渲染方案/自渲染方案/小程序方案)以及对比
  3. 基于小程序跨端实践,带大家了解如何开发一个小程序以及优化小程序
  4. 总结与展望

跨端是什么?

跨端是什么?

随着业务的发展,产生了越来越多的业务场景,同时随着技术的发展,产生了越来越多的端,PC端(Windows Mac),移动端(安卓,IOS),Web端,IoT设备(车载设备,手表等)。

跨端背景

常见痛点

  • 各端功能几乎一致,各端需要单独配置开发人员
  • 开发、维护成本高
  • 安卓、IOS发展周期长
  • ....
跨端技术方案目标
  • 研发效率高
    • 学习成本低
    • 多端一致性高
  • 用户体验好
    • 稳定性高
    • 性能体验好
  • 动态化
    • 支持动态化下发,满足日益增长的业务需求

跨端技术方案介绍

Hybrid方案

基于WebView渲染,通过JS Bridge 把一部分系统能力开放给JS调用。

1.png 2.png
原生渲染方案

使用JS开发,通过中间层桥接后使用原生组件来渲染UI界面。

React Native

React Native 是一个由Facrbook于2015年9月发布的一款开源的JavaScript框架,它可以让开发者使用JavaScript和React来开发跨平台的移动应用。

4.png 3.png
自渲染方案

利用Skia重新实现渲染管线,不依赖原生组件。

Flutter

Flutter是Google在2018年世界移动大会公布的开源应用开发框架,仅通过一套代码库,就能构建精美的,原生平台编译的多平台应用。

5.png 6.png
小程序方案

使用小程序DSL+JS开发,通过中间层桥接后调用原生能力,使用WebView来渲染UI界面。

字节小程序

字节小程序是一种全新的连接用户与服务的方式,它可以在宿主(抖音,头条等App)内被便捷地获取和传播,同时具有出色的使用体验。

7.png 8.png 9.png

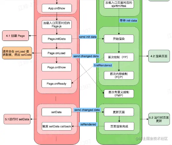
基于小程序跨端实践

快速开发一个小程序
  • 下载小程序开发者工具
  • 小程序开发、调试
  • 小程序上传
小程序性能优化意义
  • 留住用户
  • 提升转化率
  • 提升用户体验

总结

随着端越来越多,跨端的需求也越来越强烈,跨端技术方案也会不断迭代,核心目标仍然是write once,run anywhere,未来渲染可能会出现更多机会。

引用参考

字节青训营第九节课跨端技术概述