这是我参与「第五届青训营 」伴学笔记创作活动的第 七 天
今日课程重点
1. 跨端 2. 跨端技术方案 3. 小程序实现跨端
1. 跨端
跨端背景
随着技术的发展,越来越多的端出现在我们的生活中:PC端(Windows,Mac),移动端(安卓,iOS),web端,loT设备(车载设备,手表)等等
在多端存在的情况下,开发的缺点:
- 各端功能几乎一致,各端需要各自配备研发人员
- 开发以及维护的成本高,交付效率低
- 安卓 iOS发版周期长
跨端的目标
2. 跨端技术方案
Hybrid方案
基于WebView渲染,通过JS Bridge把一部分系统能力开放给JS调用
原生渲染方案
使用JS开发,通过中间层桥接后使用原生组件渲染UI界面
React Native(Facebook)--开源的JavaScript框架,使开发者用JavaSccript和React来开发跨平台的移动应用

自渲染方案
利用Skia重新实现渲染管线,不依赖原生组件
Flutter(Google)--开源应用开发框架,通过一套代码库,构建精美的原生平台编译的多平台应用
小程序方案
使用小程序DSL+JS开发,通过中间层桥接后调用原生能力,使用webview来渲染UI界面
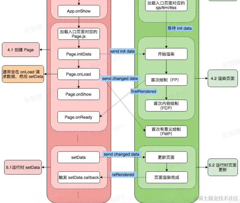
小程序流程
各跨端技术方案优缺点
3. 小程序实现跨端
开发小程序
- 下载小程序开发者工具
developer.open-douyin.com/docs/resour… - 小程序开发,调试
developer.open-douyin.com/docs/resour… - 小程序上传
小程序的性能优化
优化目的:
- 留住用户
- 提升转化率
- 提升用户体验
优化手段: