HarmonyOS学习1 —— 页面框架

218 阅读2分钟

1.华为官方开发者社区 2.华为开发者论坛 3.ArkUI文档

# HarmonyOS第一课>ArkTS基础知识

HarmonyOS各种组件使用说明

Ability生命周期 Ability生命周期.png

image.png

引入模块和全局变量 引入模块和全局变量.png

页面跳转&&传参 页面传参.png

页面获取传过来的参数 页面获取传过来的参数.png

@Link @Prop使用 截屏2023-12-29 16.57.00.png

页面结构: 页面结构.png

组件类型: 组件类型.png

自定义组件创建: 自定义组件创建.png

自定义组件事件回调:

自定义组件事件回调.png

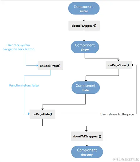
自定义入口组件的事件回调 自定义入口组件的事件回调.png 【需要注意的是,部分生命周期回调函数仅对@Entry修饰的自定义组件生效,它们分别是:onPageShow、onPageHide、onBackPress。】
1、aboutToAppear: 函数在创建自定义组件的新实例后,在执行其build函数之前执行。允许在aboutToAppear函数中改变状态变量,更改将在后续执行build函数中生效。
2、aboutToDisappear: 函数在自定义组件析构销毁之前执行。不允许!!!!在aboutToDisappear函数中改变状态变量,特别是@Link变量的修改可能会导致应用程序行为不稳定。
3、onPageShow?(): void 页面每次显示时触发一次,包括路由过程、应用进入前后台等场景,仅@Entry修饰的自定义组件生效。
4、onPageHide?(): void 页面每次隐藏时触发一次,包括路由过程、应用进入前后台等场景,仅@Entry修饰的自定义组件生效。
5、onBackPress?(): void 当用户点击返回按钮时触发,仅@Entry修饰的自定义组件生效。

自定义组件的引用: 自定义组件的引用.png

State装饰作用: State装饰作用.png

两个组件数据绑定: 两个组件数据绑定.png

属性修饰词: 属性修饰词.png

模块分层结构示例: 模块分层结构示例.png

网络请求 && 本地存储(OC中NSUserDefault)

请求方式.png

网络请求.png

首选项存储.png

应用级变量的状态管理 (数据临时存储) 官方文档

AppStorage: AppStorage.png

  1. @StorageLink('varA') varA: number = 2 // 从appStorage中取值
  2. @StorageProp('languageCode') lang: string = 'en'
  3. let simple = AppStorage.Link('simpleProp') // 也可以这样取值

LocalStorage: LocalStorage.png

  1. @LocalStorageLink("storageSimpleProp") simpleVarName: number = 0
  2. this.storage = new LocalStorage()
  3. let simpleValue = this.storage.get('storageSimpleProp')