Android 原生混合 Flutter 开发初体验之二

2,747 阅读4分钟

前言

上篇中,我和大家分享了我对于Android原生与Flutter模块混合构建的一些经验,在本篇中,我将和大家分享Android原生和Flutter模块通信方面的经验。

所谓通信

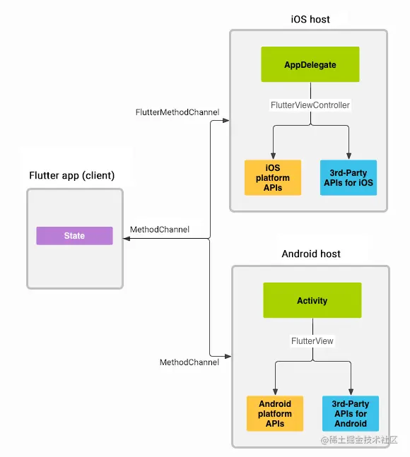
事先声明,我这里所说的通信,指的就是Android原生和Flutter模块之间的方法互调,数据传递。 Flutter官方提供了Channel也即平台通道帮助开发者实现:

  • Flutter原生平台发送消息。
  • 原生平台监听通道并接收消息。然后,处理逻辑并将数据整合好之后作为响应发送回Flutter

Flutter官方提供了三种Channel用于跨平台通信

Channel功能
MethodChannel跨平台方法互调
EventChannel跨平台消息传递
BasicMessageChannel跨平台元数据传递

这个图应该很多文章都引用过

你以为我要开始 1-2-3 开始给你介绍这三种Channel了吗?不!

官方文档在编写自定义的特定平台代码一节中,以获取原生平台电池电量为例演示了如何使用MethodChannel进行跨平台的方法调用,不难发现在MethodChannel的使用中,有两处(每个平台)使用了硬编码字符串用于各平台间的标识、匹配。这还只是调用了一个原生平台的方法,实际生产中十个,百个方法都是有可能的!

鄙人十分讨厌这种分散的无法管理的用于标识、匹配的硬编码字符串,因为团队中英文水平参差不齐,即便都很好,谁能保证自己不会手抖拼错呢,这就增加了一个可能的出错点。因此,官网也在后半篇介绍了一种更安全的跨平台通信的方式。

Pigeon

Pigeon是一个用于Flutter原生平台之间建立类型安全的通信的代码生成工具,更快更易用。

Pigeon免去了在Flutter原生之间用硬编码字符串的方式匹配通道、消息的名称和数据类型,并要求Flutter原生声明相同的参数和数据类型,生成以结构化类型安全方式发送消息的代码。

其实,观察Pigeon生成的代码可以发现,Pigeon其实也是借助BasicMessageChannel实现通信的,只不过它以脚本的方式生成了模板代码,正是在这个过程中避免了手写硬编码可能出现的问题。

Pigeon的使用

添加Pigeon依赖

dart pub add pigeon

然后

dart pub get

创建pigeon文件夹并新建一个platformApi.dart文件用于声明对应的方法

这里platformApi.dart的文件命名可自定义

pigeon/platformApi.dart

import 'package:pigeon/pigeon.dart';

// 这是声明 Flutter 调用原生方法
// 如果是原生调用 Flutter 方法,请使用 @FlutterApi() 注解
@HostApi()
abstract class AndroidBatteryApi {
  int getAndroidBattery();
}

新建Pigeon脚本用于生成对应的通信代码

复制下方代码创建一个run_pigeon.sh文件,将下方代码复制,针对你的项目修改成对应的文件名,文件路径

$ flutter pub run pigeon \

  --input pigeon/platformApi.dart \

  --dart_out lib/api_generated.dart \

  --experimental_kotlin_out android/app/src/main/kotlin/com/randalldev/native_provider/Pigeon.kt \

  --experimental_kotlin_package "com.randalldev.native_provider"

我这里只生成了Android平台的模板代码

pigeon工具还有其他命令选项,比如iOS平台

  --objc_header_out ios/Runner/pigeon.h \
  --objc_source_out ios/Runner/pigeon.m \
  --experimental_swift_out ios/Runner/Pigeon.swift \

执行脚本,会生成各端需要的原生代码

Windows编译环境,ASTerminal工具内直接输入下方命令

run_pigeon.sh

MacOSLiunx编译环境,ASTerminal工具内需要输入下方命令

./run_pigeon.sh

实现原生方法的逻辑

pigeon脚本生成代码是接口类,我们需要实现接口,并实现其内部的方法

打开android/app/src/main/kotlin/com/randalldev/native_provider/MainActivity.kt

使用延迟加载的方式新建一个实例,这是一种更安全更方便的写法,根据需要的参数选择内部类的方式有时也可以,关注内部实现即可

    private val batteryApi by lazy {
        object : AndroidBatteryApi {
            override fun getAndroidBatteryApi(): Long {
                TODO("Not yet implemented")
            }
        }
    }

TODO部分就是我们需要实现的Android平台的逻辑

针对需要异步操作才能获取返回值的情况

这种情况通常出现在一些网络操作、文件操作的情况。

声明异步的方法

还是之前的platformApi.dart文件,增加一个异步方法的声明

  ···
  @async
  int getAsyncAndroidBattery();
  ···

运行run_pigeon.sh脚本,生成新声明的方法,并在Android平台添加实现

    private val batteryApi by lazy { 
        ···
            override fun getAsyncAndroidBattery(callback: (Long) -> Unit) {
                TODO("Not yet implemented")
            }
        ···
    }

实现异步逻辑

    private val batteryApi by lazy { 
        ···
            override fun getAsyncAndroidBattery(callback: (Long) -> Unit) {
                // 演示代码,实际没有这样的 api
                system.getBattery(object : BatteryResultListener {
                        override fun onSucceed(battery: Integer) {
                            callback.invoke(battery)
                        }

                        override fun onFailed(msg: String?) {
                            callback.invoke(-1)
                        }
                    })
            }
        ···
    }

总结

Flutter提供了Channel用于实现与原生平台的通信,但是基于我个人的技术选择,我选择了使用官方提供的代码生成工具Pigeon去生成ChannelApi 的代码。

使用Pigeon主要是以下这几个步骤

  • 添加依赖
  • 创建pigeon相关dart文件并声明需要的方法
  • 编写并运行pigeon脚本
  • 原生平台实现Pigeon生成的抽象方法,并返回对应的数据

参考文章

Writing custom platform-specific code

[Flutter] 使用 Pigeon 实现跨平台方法调用

Pigeon