我的2022,完美结束!

92 阅读2分钟

我的2022年度总结|好用的开发工具

随着Apple Store越来越成熟,以及越来越多的开发者和公司希望在该平台上投放自己的产品,iOS APP上架成为许多开发者和公司普遍关注的话题。最近发现有款开发工具非常好用,特意去找了一个工具的成长历程。

最早的版本

发现此款工具从2021年7月份开始更新

到现在内测的2023年1月份的新版本(目前版本还在不断更新,敬请期待!)

让我们看看现在的整体布局跟功能吧!

首先通过输入账号密码,如选择记住密码,下次可直接登录,无需输入账户密码。

接下来我们会收到验证码,进行二次验证。

主页面

然后我们就能进入到主页面了

点击菜单栏,我们就可以折叠页面

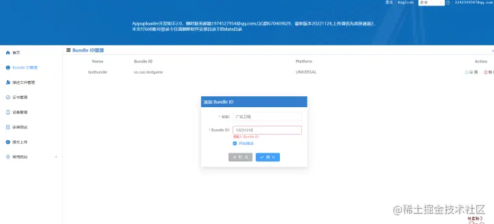
Bundle id

点击bundle id

进入到bundle id页面,我们可以新建一个bundle id

描述文件

点击描述文件

进入到描述文件,我们可以新建一个描述文件

证书管理

点击证书管理

进入到证书管理,我们可以新建一个证书管理

设备管理

点击设备管理

进入到设备管理,我们可以新建一个设备管理

安装测试

点击安装测试

.

进入到安装测试,我们可以新建一个安装测试

提交上传

点击提交上传

进入到提交上传,首先选择设置上传密码

点击上传密码页面中的去创建,进入到苹果官网

点击专用密码中“...”设置专用密码

点击“+”,输入名称,密码

然后我们就能得到专用密码了

把代码复制填入设置专用密码框就设置完成了

常用网站

在我们app常用网站下面有这些需要的网站,点击链接即可跳转

Appuploader官网

Apple开发者中心

Apple account苹果账户

App Store connect

总结:目前发现最早使用此款软件的开发者2017年就开始使用的,好用的东西永不过时,

即使在现在2023年了,还是有很大一部分人还在使用,我在这呢也祝愿软件发展得越来越

好,被更多的人熟知和使用,造福更多的人。

最早使用此款软件的开发者: