原子操作类Atomic

84 阅读9分钟
  1. AtomicBoolean
  2. AtomicInteger
  3. AtomicIntegerArray
  4. AtomicIntegerFieldUpdater
  5. AtomicLong
  6. AtomicLongArray
  7. AtomicLongFieldUpdater
  8. AtomicMarkableReference
  9. AtomicReference
  10. AtomicReferenceArray
  11. AtomicReferenceFieldUpdater
  12. AtomicStampedReference
  13. DoubleAccumulator
  14. DoubleAdder
  15. LongAccumulator
  16. LongAdder

1. 基本类型原子类

  • AtomicInteger
  • AtomicBoolean
  • AtomicLong

1.常用API简介

public final int get() //获取当前的值
public final int getAndSet(int newValue)//获取当前的值,并设置新的值
public final int getAndIncrement()//获取当前的值,并自增
public final int getAndDecrement() //获取当前的值,并自减
public final int getAndAdd(int delta) //获取当前的值,并加上预期的值
boolean compareAndSet(int expect, int update) //如果输入的数值等于预期值,则以原子方式将该值设置为输入值(update)

2.Thread.sleep→CountDownLatch

class MyNumber
{
    AtomicInteger atomicInteger = new AtomicInteger();

    public void addPlusPlus()
    {
        atomicInteger.getAndIncrement();
    }
}


public class AtomicIntegerDemo
{
    public static final int SIZE = 50;

    public static void main(String[] args) throws InterruptedException
    {
        MyNumber myNumber = new MyNumber();
        CountDownLatch countDownLatch = new CountDownLatch(SIZE);

        for (int i = 1; i <=SIZE; i++) {
            new Thread(() -> {
                try {
                    for (int j = 1; j <=1000; j++) {
                        myNumber.addPlusPlus();
                    }
                } finally {
                    countDownLatch.countDown();
                }
            },String.valueOf(i)).start();
        }
        //等待上面50个线程全部计算完成后,再去获得最终值

        //暂停几秒钟线程
        //try { TimeUnit.SECONDS.sleep(2); } catch (InterruptedException e) { e.printStackTrace(); }

        countDownLatch.await();

        System.out.println(Thread.currentThread().getName()+"\t"+"result: "+myNumber.atomicInteger.get());
    }
}

2. 数组类型原子类

  • AtomicIntegerArray
  • AtomicLongArray
  • AtomicReferenceArray
public class AtomicIntegerArrayDemo
{
    public static void main(String[] args)
    {
        AtomicIntegerArray atomicIntegerArray = new AtomicIntegerArray(new int[5]);
        //AtomicIntegerArray atomicIntegerArray = new AtomicIntegerArray(5);
        //AtomicIntegerArray atomicIntegerArray = new AtomicIntegerArray(new int[]{1,2,3,4,5});

        for (int i = 0; i <atomicIntegerArray.length(); i++) {
            System.out.println(atomicIntegerArray.get(i));
        }

        System.out.println();

        int tmpInt = 0;

        tmpInt = atomicIntegerArray.getAndSet(0,1122); //下标为0的赋值为1122
        System.out.println(tmpInt+"\t"+atomicIntegerArray.get(0));//获取下标0的值

        tmpInt = atomicIntegerArray.getAndIncrement(0); //下标0的值自增1
        System.out.println(tmpInt+"\t"+atomicIntegerArray.get(0)); //获取下标0的值
        /**
        最后输出结果:
        0
        0
        0
        0
        0

        0	1122
        1122	1123
        */
    }
}

3.引用类型原子类

  • AtomicReference
@Getter
@ToString
@AllArgsConstructor
class User
{
    String userName;
    int    age;
}

public class AtomicReferenceDemo
{
    public static void main(String[] args)
    {
        User z3 = new User("z3",24);
        User li4 = new User("li4",26);

        AtomicReference<User> atomicReferenceUser = new AtomicReference<>();

        atomicReferenceUser.set(z3);
        System.out.println(atomicReferenceUser.compareAndSet(z3,li4)+"\t"+atomicReferenceUser.get().toString());
        System.out.println(atomicReferenceUser.compareAndSet(z3,li4)+"\t"+atomicReferenceUser.get().toString());
    }
}

自旋锁SpinLockDemo

/**
 * 要求:实现一个自旋锁
 * 自旋锁好处:循环比较获取没有类似wait的阻塞。
 *
 * 通过CAS操作完成自旋锁,A线程先进来调用myLock方法自己持有锁5秒钟,B随后进来后发现
 * 当前有线程持有锁,不是null,所以只能通过自旋等待,直到A释放锁后B随后抢到。
 */
public class SpinLockDemo
{
    AtomicReference<Thread> atomicReference = new AtomicReference<>();

    public void myLock()
    {
        Thread thread = Thread.currentThread();
        System.out.println(Thread.currentThread().getName()+"\t come in");
        while(!atomicReference.compareAndSet(null,thread))
        {

        }
    }

    public void myUnLock()
    {
        Thread thread = Thread.currentThread();
        atomicReference.compareAndSet(thread,null);
        System.out.println(Thread.currentThread().getName()+"\t myUnLock over");
    }

    public static void main(String[] args)
    {
        SpinLockDemo spinLockDemo = new SpinLockDemo();

        new Thread(() -> {
            spinLockDemo.myLock();
            //暂停一会儿线程
            try { TimeUnit.SECONDS.sleep( 5 ); } catch (InterruptedException e) { e.printStackTrace(); }
            spinLockDemo.myUnLock();
        },"A").start();
        //暂停一会儿线程,保证A线程先于B线程启动并完成
        try { TimeUnit.SECONDS.sleep( 1 ); } catch (InterruptedException e) { e.printStackTrace(); }

        new Thread(() -> {
            spinLockDemo.myLock();
            spinLockDemo.myUnLock();
        },"B").start();

    }
}
  • AtomicStampedReference
    • 携带版本号的引用类型原子类,可以解决ABA问题
    • 解决修改过几次
    • 状态戳原子引用

ABADemo

public class ABADemo
{
    static AtomicInteger atomicInteger = new AtomicInteger(100);
    static AtomicStampedReference atomicStampedReference = new AtomicStampedReference(100,1);

    public static void main(String[] args)
    {
        abaProblem();
        abaResolve();
    }

    public static void abaResolve()
    {
        new Thread(() -> {
            int stamp = atomicStampedReference.getStamp();
            System.out.println("t3 ----第1次stamp  "+stamp);
            try { TimeUnit.SECONDS.sleep(1); } catch (InterruptedException e) { e.printStackTrace(); }
            atomicStampedReference.compareAndSet(100,101,stamp,stamp+1);
            System.out.println("t3 ----第2次stamp  "+atomicStampedReference.getStamp());
            atomicStampedReference.compareAndSet(101,100,atomicStampedReference.getStamp(),atomicStampedReference.getStamp()+1);
            System.out.println("t3 ----第3次stamp  "+atomicStampedReference.getStamp());
        },"t3").start();

        new Thread(() -> {
            int stamp = atomicStampedReference.getStamp();
            System.out.println("t4 ----第1次stamp  "+stamp);
            //暂停几秒钟线程
            try { TimeUnit.SECONDS.sleep(3); } catch (InterruptedException e) { e.printStackTrace(); }
            boolean result = atomicStampedReference.compareAndSet(100, 20210308, stamp, stamp + 1);
            System.out.println(Thread.currentThread().getName()+"\t"+result+"\t"+atomicStampedReference.getReference());
        },"t4").start();
    }

    public static void abaProblem()
    {
        new Thread(() -> {
            atomicInteger.compareAndSet(100,101);
            atomicInteger.compareAndSet(101,100);
        },"t1").start();

        try { TimeUnit.MILLISECONDS.sleep(200); } catch (InterruptedException e) { e.printStackTrace(); }

        new Thread(() -> {
            atomicInteger.compareAndSet(100,20210308);
            System.out.println(atomicInteger.get());
        },"t2").start();
    }
}
  • AtomicMarkableReference
    • 原子更新带有标记位的引用类型对象
    • 解决是否修改过 (将状态戳简化为true|false),一次性的
    • 状态戳(true/false)原子引用
    public class AtomicMarkableReferenceDemo
    {
        static AtomicMarkableReference markableReference = new AtomicMarkableReference(100,false);
    
        public static void main(String[] args)
        {
            new Thread(() -> {
                boolean marked = markableReference.isMarked();
                System.out.println(Thread.currentThread().getName()+"\t"+"默认标识:"+marked);
                //暂停1秒钟线程,等待后面的T2线程和我拿到一样的模式flag标识,都是false
                try { TimeUnit.SECONDS.sleep(1); } catch (InterruptedException e) { e.printStackTrace(); }
                markableReference.compareAndSet(100,1000,marked,!marked);
            },"t1").start();
    
            new Thread(() -> {
                boolean marked = markableReference.isMarked();
                System.out.println(Thread.currentThread().getName()+"\t"+"默认标识:"+marked);
    
                try { TimeUnit.SECONDS.sleep(2); } catch (InterruptedException e) { e.printStackTrace(); }
                boolean b = markableReference.compareAndSet(100, 2000, marked, !marked);
                System.out.println(Thread.currentThread().getName()+"\t"+"t2线程CASresult: "+b);
                System.out.println(Thread.currentThread().getName()+"\t"+markableReference.isMarked());
                System.out.println(Thread.currentThread().getName()+"\t"+markableReference.getReference());
            },"t2").start();
        }
    }
    
    /**
     *  CAS----Unsafe----do while+ABA---AtomicStampedReference,AtomicMarkableReference
     *
     *  AtomicStampedReference,version号,+1;
     *
     *  AtomicMarkableReference,一次,false,true
     *
     */
    

4.对象的属性修改原子类

  • AtomicIntegerFieldUpdater

    • 原子更新对象中int类型字段的值
  • AtomicLongFieldUpdater

    • 原子更新对象中Long类型字段的值
  • AtomicReferenceFieldUpdater

    • 原子更新引用类型字段的值

1.使用目的

以一种线程安全的方式操作非线程安全对象内的某些字段

2.使用要求

更新的对象属性必须使用 public volatile 修饰符。

因为对象的属性修改类型原子类都是抽象类,所以每次使用都必须使用静态方法newUpdater()创建一个更新器,并且需要设置想要更新的类和属性。

3.AtomicIntegerFieldUpdaterDemo

//资源类
class BankAccount {
    String bankName = "CCB";

    //更新的对象属性必须使用 public volatile 修饰符。
    public volatile int money = 0;//钱数

    public void add() //synchronized锁方式
    {
        money++;
    }

    //因为对象的属性修改类型原子类都是抽象类,所以每次使用都必须
    // 使用静态方法newUpdater()创建一个更新器,并且需要设置想要更新的类和属性。

    AtomicIntegerFieldUpdater<BankAccount> fieldUpdater =
            AtomicIntegerFieldUpdater.newUpdater(BankAccount.class, "money");

    //不加synchronized,保证高性能原子性,局部微创小手术
    //参数:对哪个对象操作
    public void transMoney(BankAccount bankAccount) {
        fieldUpdater.getAndIncrement(bankAccount);
    }
}

/**
 * 以一种线程安全的方式操作非线程安全对象的某些字段。
 * <p>
 * 需求:
 * 10个线程,
 * 每个线程转账1000,
 * 不使用synchronized,尝试使用AtomicIntegerFieldUpdater来实现。
 */
public class AtomicIntegerFieldUpdaterDemo {
    public static void main(String[] args) throws InterruptedException {
        BankAccount bankAccount = new BankAccount();
        CountDownLatch countDownLatch = new CountDownLatch(10);

        for (int i = 1; i <= 10; i++) {
            new Thread(() -> {
                try {
                    for (int j = 1; j <= 1000; j++) {
                        //bankAccount.add(); synchronized锁方式
                        bankAccount.transMoney(bankAccount);
                    }
                } finally {
                    countDownLatch.countDown();
                }
            }, String.valueOf(i)).start();
        }

        countDownLatch.await();

        System.out.println(Thread.currentThread().getName() + "\t" + "result: " + bankAccount.money);
    }
}

4.AtomicReferenceFieldUpdater

//资源类
class MyVar 
{
    public volatile Boolean isInit = Boolean.FALSE;

    AtomicReferenceFieldUpdater<MyVar,Boolean> referenceFieldUpdater =
            AtomicReferenceFieldUpdater.newUpdater(MyVar.class,Boolean.class,"isInit");

    public void init(MyVar myVar)
    {
        if (referenceFieldUpdater.compareAndSet(myVar,Boolean.FALSE,Boolean.TRUE))
        {
            System.out.println(Thread.currentThread().getName()+"\t"+"----- start init,need 2 seconds");
            //暂停几秒钟线程
            try { TimeUnit.SECONDS.sleep(3); } catch (InterruptedException e) { e.printStackTrace(); }
            System.out.println(Thread.currentThread().getName()+"\t"+"----- over init");
        }else{
            System.out.println(Thread.currentThread().getName()+"\t"+"----- 已经有线程在进行初始化工作。。。。。");
        }
    }
}

/**
 * 需求:
 * 多线程并发调用一个类的初始化方法,如果未被初始化过,将执行初始化工作,
 * 要求只能被初始化一次,只有一个线程操作成功
 */
public class AtomicReferenceFieldUpdaterDemo
{
    public static void main(String[] args)
    {
        MyVar myVar = new MyVar();

        for (int i = 1; i <=5; i++) {
            new Thread(() -> {
                myVar.init(myVar);
            },String.valueOf(i)).start();
        }
    }
}
/**
输出结果:
2	----- start init,need 2 seconds
1	----- 已经有线程在进行初始化工作。。。。。
4	----- 已经有线程在进行初始化工作。。。。。
3	----- 已经有线程在进行初始化工作。。。。。
5	----- 已经有线程在进行初始化工作。。。。。
2	----- over init
总结:多线程环境下,存在并发情况,实际执行结果并不一定是线程1抢到初始化,每次都是不确定的。使用AtomicReferenceFieldUpdater可以保证有且只有一次初始化执行
*/

5.你在哪里用了volatile

AtomicReferenceFieldUpdater(相当有含金量的回答)

5.原子操作增强类原理深度解析

Java8新特性

  • DoubleAccumulator
  • DoubleAdder
  • LongAccumulator
  • LongAdder

在这里插入图片描述

在这里插入图片描述

1.模拟点赞计数器,查看性能

在这里插入图片描述

LongAdder只能用来计算加法,且从零开始计算

LongAccumulator提供了自定义的函数操作

public class LongAdderAPIDemo
{
    public static void main(String[] args)
    {
        LongAdder longAdder = new LongAdder();

        longAdder.increment(); //自增1
        longAdder.increment();//自增1
        longAdder.increment();//自增1

        System.out.println(longAdder.sum()); //3

        LongAccumulator longAccumulator = new LongAccumulator(new LongBinaryOperator()
        {
            @Override
            public long applyAsLong(long left, long right)
            {
                return left + right;//可以自定义加减乘除,各种计算
            }
        },0); //可以自定义初始值

        longAccumulator.accumulate(1);//1
        longAccumulator.accumulate(3);//4

        System.out.println(longAccumulator.get());
    }
}

2.LongAdder高性能对比Code演示

class ClickNumber //资源类
{
    int number = 0;
    public synchronized void clickBySynchronized()
    {
        number++;
    }

    AtomicLong atomicLong = new AtomicLong(0);
    public void clickByAtomicLong()
    {
        atomicLong.getAndIncrement();
    }

    LongAdder longAdder = new LongAdder();
    public void clickByLongAdder()
    {
        longAdder.increment();
    }

    LongAccumulator longAccumulator = new LongAccumulator((x,y) -> x + y,0);
    public void clickByLongAccumulator()
    {
        longAccumulator.accumulate(1);
    }

}

/**
 * 需求: 50个线程,每个线程100W次,总点赞数出来
 */
public class AccumulatorCompareDemo
{
    public static final int _1W = 10000;
    public static final int threadNumber = 50;

    public static void main(String[] args) throws InterruptedException
    {
        ClickNumber clickNumber = new ClickNumber();
        long startTime;
        long endTime;

        CountDownLatch countDownLatch1 = new CountDownLatch(threadNumber);
        CountDownLatch countDownLatch2 = new CountDownLatch(threadNumber);
        CountDownLatch countDownLatch3 = new CountDownLatch(threadNumber);
        CountDownLatch countDownLatch4 = new CountDownLatch(threadNumber);

        startTime = System.currentTimeMillis();
        for (int i = 1; i <=threadNumber; i++) {
            new Thread(() -> {
                try {
                    for (int j = 1; j <=100 * _1W; j++) {
                        clickNumber.clickBySynchronized();
                    }
                } finally {
                    countDownLatch1.countDown();
                }
            },String.valueOf(i)).start();
        }
        countDownLatch1.await();
        endTime = System.currentTimeMillis();
        System.out.println("----costTime: "+(endTime - startTime) +" 毫秒"+"\t clickBySynchronized: "+clickNumber.number);

        startTime = System.currentTimeMillis();
        for (int i = 1; i <=threadNumber; i++) {
            new Thread(() -> {
                try {
                    for (int j = 1; j <=100 * _1W; j++) {
                        clickNumber.clickByAtomicLong();
                    }
                } finally {
                    countDownLatch2.countDown();
                }
            },String.valueOf(i)).start();
        }
        countDownLatch2.await();
        endTime = System.currentTimeMillis();
        System.out.println("----costTime: "+(endTime - startTime) +" 毫秒"+"\t clickByAtomicLong: "+clickNumber.atomicLong.get());


        startTime = System.currentTimeMillis();
        for (int i = 1; i <=threadNumber; i++) {
            new Thread(() -> {
                try {
                    for (int j = 1; j <=100 * _1W; j++) {
                        clickNumber.clickByLongAdder();
                    }
                } finally {
                    countDownLatch3.countDown();
                }
            },String.valueOf(i)).start();
        }
        countDownLatch3.await();
        endTime = System.currentTimeMillis();
        System.out.println("----costTime: "+(endTime - startTime) +" 毫秒"+"\t clickByLongAdder: "+clickNumber.longAdder.sum());

        startTime = System.currentTimeMillis();
        for (int i = 1; i <=threadNumber; i++) {
            new Thread(() -> {
                try {
                    for (int j = 1; j <=100 * _1W; j++) {
                        clickNumber.clickByLongAccumulator();
                    }
                } finally {
                    countDownLatch4.countDown();
                }
            },String.valueOf(i)).start();
        }
        countDownLatch4.await();
        endTime = System.currentTimeMillis();
        System.out.println("----costTime: "+(endTime - startTime) +" 毫秒"+"\t clickByLongAccumulator: "+clickNumber.longAccumulator.get());

    }
}

在这里插入图片描述

3.源码、原理分析

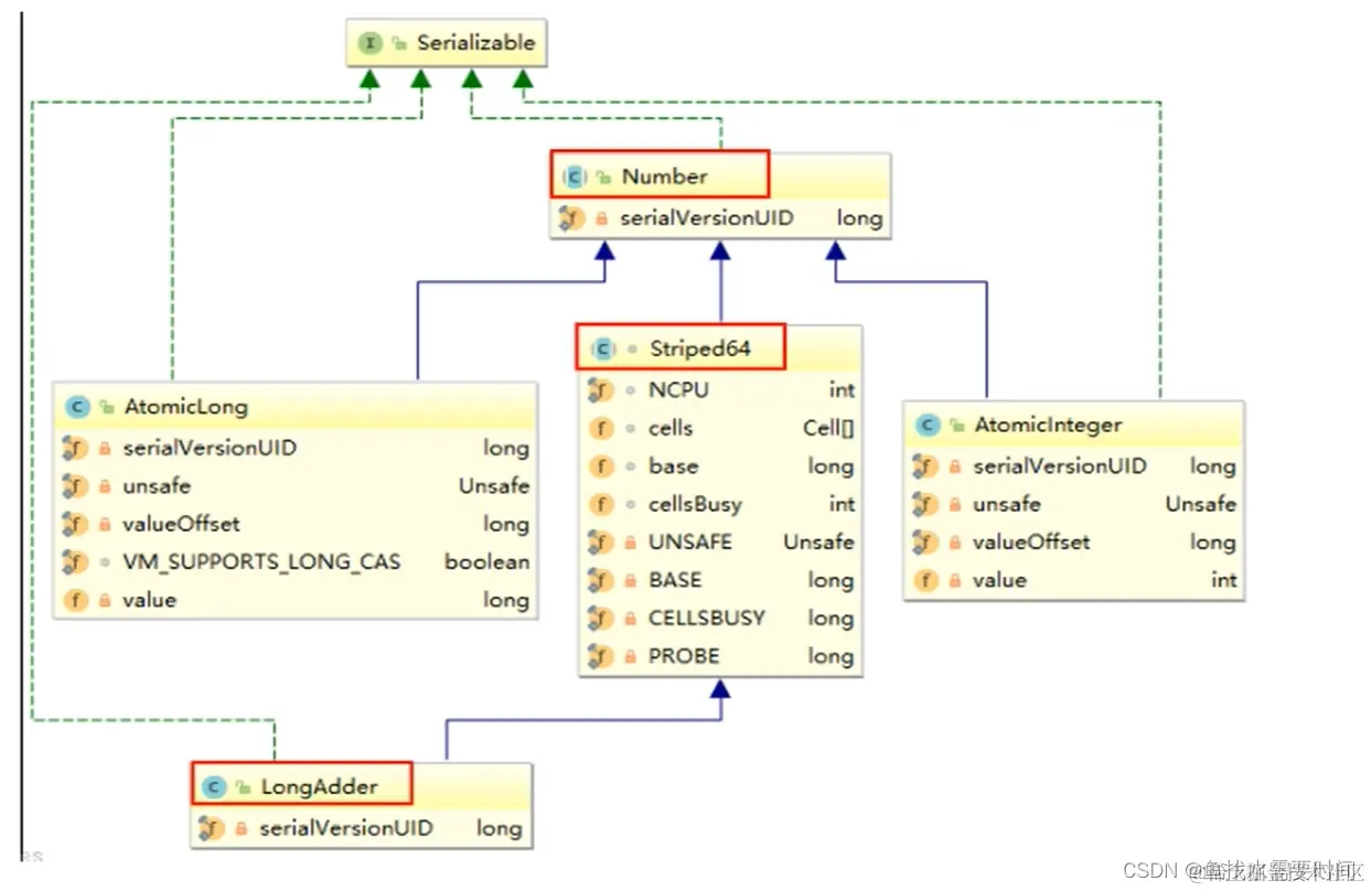
LongAdder是Striped64的子类

在这里插入图片描述
在这里插入图片描述

两个重要类

Striped64
Number

原理(LongAdder为什么这么快)

LongAddre:当多个线程更新用于收集统计信息但不用于细粒度同步控制的目的的公共和时,此类通常优于AtomicLong。在低更新争用下,这两个类具有相似的特征。但在高征用的情况下,这一类的预期吞吐量明显更高,但代价是空间消耗更高。

在这里插入图片描述

1.Striped64有几个比较重要的成员函数

/** Number of CPUS, to place bound on table size        CPU数量,即cells数组的最大长度 */
static final int NCPU = Runtime.getRuntime().availableProcessors();

/**
 * Table of cells. When non-null, size is a power of 2.
cells数组,为2的幂,2,4,8,16.....,方便以后位运算
 */
transient volatile Cell[] cells;

/**基础value值,当并发较低时,只累加该值主要用于没有竞争的情况,通过CAS更新。
 * Base value, used mainly when there is no contention, but also as
 * a fallback during table initialization races. Updated via CAS.
 */
transient volatile long base;

/**创建或者扩容Cells数组时使用的自旋锁变量调整单元格大小(扩容),创建单元格时使用的锁。
 * Spinlock (locked via CAS) used when resizing and/or creating Cells. 
 */
transient volatile int cellsBusy;

最重要的两个

在这里插入图片描述

2.Striped64中一些变量或者方法的定义

在这里插入图片描述

3.cell

是 java.util.concurent.atomic 下 Striped64 的一个内部类

在这里插入图片描述

4.LongAdder为什么这么快

LongAdder的基本思路就是分散热点,将value值分散到一个Cell数组中,不同线程会命中到数组的不同槽中,各个线程只对自己槽中的那个值进行CAS操作,这样热点就被分散了,冲突的概率就小很多。如果要获取真正的long值,只要将各个槽中的变量值累加返回(Base值+Cell数组全部求和)。

sum()会将所有Cell数组中的valuebase累加作为返回值,核心的思想就是将之前AtomicLong一个value的更新压力分散到多个value中去, 从而降级更新热点。

在这里插入图片描述
在这里插入图片描述

总结:

内部有一个base变量,一个Cell[] 数组。

base变量:非竞态条件下,直接累加到该变量上

Cell[] 数组:竞态条件下,累加个各个线程自己的槽Cell[i]

6.源码解读深度分析

LongAdder在无竞争的情况,跟AtomicLong一样,对同一个base进行操作,当出现竞争关系时则是采用化整为零分散热点的做法,从空间换时间,用一个数组cells,将一个value拆分进这个数组cells。多个线程需要同时对value进行操作时候,可以对线程id进行hash得到hash值,再根据hash值映射到这个数组cells的某个下标,再对该下标所对应的值进行自增操作。当所有线程操作完毕,将数组cells的所有值和无竞争值base都加起来作为最终结果。

在这里插入图片描述

longAdder.increment()

使用总结

  • AtomicLong

    • 线程安全,可允许一些性能损耗,要求高精度时可使用
    • 保证精度,性能代价
    • AtomicLong是多个线程针对单个热点值value进行原子操作
  • LongAdder

    • 当需要在高并发下有较好的性能表现,且对值的精确度要求不高时,可以使用
    • 保证性能,精度代价
    • LongAdder是每个线程拥有自己的槽,各个线程一般只对自己槽中的那个值进行CAS操作

7、总结

AtomicLong

  • 原理

    • CAS+自旋
    • incrementAndGet
  • 场景

    • 低并发下的全局计算
    • AtomicLong能保证并发情况下计数的准确性,其内部通过CAS来解决并发安全性的问题。
  • 缺陷

    • 高并发后性能急剧下降
    • AtomicLong的自旋会成为瓶颈
    • N个线程CAS操作修改线程的值,每次只有一个成功过,其它N - 1失败,失败的不停的自旋直到成功,这样大量失败自旋的情况,一下子cpu就打高了。

LongAdder

  • 原理

    • CAS+Base+Cell数组分散
    • 空间换时间并分散了热点数据
  • 场景

    • 高并发下的全局计算
  • 缺陷

    • sum求和后还有计算线程修改结果的话,最后结果不够准确