iOS编译FFmpeg动态库

872 阅读1分钟

前言

开发中遇到使用了多个ffmpeg库的不同版本,为了兼容都能正常使用,从而需要将ffmpeg编译成动态库

编译动态库

1.创建一个动态库工程

image.png

2.将编译好的ffmpeg静态库放入工程中,可以看我以前的编译ffmpeg文章

image.png 3.搜索search,填入引用路径

image.png 4.搜索other link,填入-all_load

image.png 5.将静态库文件拖入目录中

image.png 6.添加如下库

image.png

7.设置只支持arm64

image.png 8.编写测试代码

image.png

#import "test.h"

#import "libavformat/avformat.h"

@implementation test

- (void)test{
    av_register_all();

}
@end

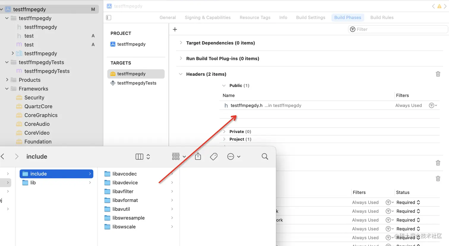
9.提供头文件

image.png

image.png

image.png

10.编译运行,会生成一个framework

image.png

11.进入framework目录检查,动态库已经编译成功了

image.png

项目运行动态库

1.创建一个普通项目,将动态库拖入项目中

image.png

2.再将动态库拖入目标位置

image.png

image.png

3.引入头文件

image.png

4.编写测试代码

#import "ViewController.h"

  


#import "libavformat/avformat.h"

#import "libswscale/swscale.h"

#import "libavcodec/avcodec.h"

#import "libavutil/avutil.h"

#import "libswresample/swresample.h"

#import "libavfilter/avfilter.h"

#import "libavdevice/avdevice.h"

 
@interface ViewController ()
@end

@implementation ViewController

- (void)viewDidLoad {

    [super viewDidLoad];

    av_register_all();

    AVCodec * codec_dec = avcodec_find_decoder(AV_CODEC_ID_H264);

    if(codec_dec == NULL){

        NSLog(@"222");

    }else {

        NSLog(@"%s",codec_dec->name);

    }

}


@end

5.动态库运行成功

image.png