PVE安装Windows Server 2022最佳实践

7,266 阅读4分钟

前言

背景

由于PVE安装Windows Server 2022有概率会出现启动失败等情况,所以我在这里做一个记录,希望能帮助到更多的人。

关于本教程的编写环境

本文基于Windows11系统记录,Mac系统的小伙伴可以尝试。由于本人手里并没有搭载MacOS系统的电脑,因此相关的操作请自行尝试。

本文的PVE的版本为7.2-3,其他版本理论兼容, 具体你可以自行测试,如果遇到问题可以在评论区或者私信和我反馈。

关于PVE

PVE(全程:Proxmox Virtual Environment) 是一个开源的服务器虚拟化环境Linux发行版。Proxmox VE基于Debian,使用基于Ubuntu的定制内核,包含安装程序、网页控制台和命令行工具,并且向第三方工具提供了REST API,在Affero通用公共许可证第三版下发行。 ——来自 Proxmox VE - 维基百科,自由的百科全书 (wikipedia.org)

简单来说,Proxmox VE 是一个虚拟机管理平台,可以很方便的创建和管理虚拟机

关于本教程的评论

这个教程基于我的个人实践,很多东西基于我个人的理解,所以希望大家多多指教。如果你发现了这个教程的错误之处或者有疑问,欢迎你通过评论或私信联系我,我看到后会及时回复。如果教程中有表述不清楚的地方,也请指出,或提供建议,我会及时进行改进。

正文

安装

第一步:前置准备

在这一步,你需要上传系统镜像和Virto至PVE

Windows Server 2022下载地址:点击跳转
Virto 下载地址:点击下载

(一)打开并登陆PVE后台

[Tips](默认用户名是root,可以在登陆页面更改中文)

image.png

(二)按提示上传下载的镜像 分别点击 local ——> ISO镜像 ——> 上传,按提示上传即可 image.png

按提示选择文件上传即可,一次只选中一个镜像文件 image.png 上传完毕请检查是否存在这两个文件

image.png

第二步:安装虚拟机

点击如图位置的创建虚拟机

1672491059728.png

填入任意名称 image.png

选择你要安装的镜像,类别选择Microsoft Windows,版本选择11/2022 image.png

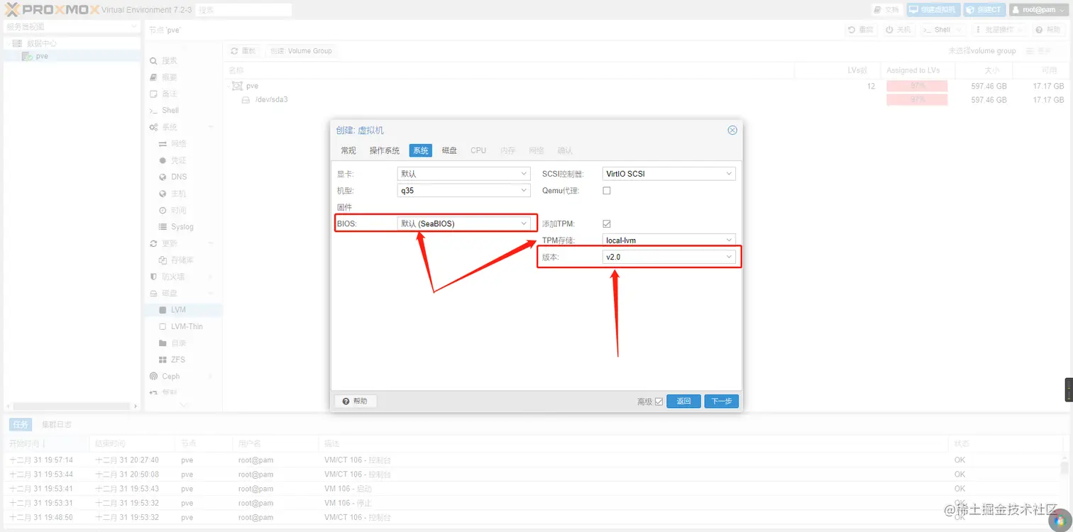
BOIS更改为:默认(SeaBIOS),选入TPM存储,TPM版本选择v2.0(不选择无法完成安装),点击下一页 image.png

总线/设备选择SCSI,下方的可以更改硬盘大小(这里默认为32G,你可以根据实际情况自行更改)点击下一页 image.png

这里选择CPU核心数,根据实际情况自行更改,这里我选的是4核,点击下一页

image.png

这里调整的是内存大小,我填入的4G,你可以根据实际情况自行更改 [Tips]计算公式:1024*(你想填入的内存大小,如4) ,点击下一页 image.png

这里保持默认,点击下一页 image.png

检查一下,确认无误点击完成 image.png

第三步:挂载Virto

回到PVE主页面,分别点击:你创建的虚拟机 ——> 硬件 ——> ** CD/DVD驱动器** image.png

总线/设备选择:IDE,确保旁边的数字为0,在下方选择virto镜像,确认无误点击添加 1672494731631.png

点击启动,如果按照本文配置,虚拟机应该可以正常启动 image.png

第四步:安装(此步涉及Virto驱动加载)

**[Tips]**此步骤涉及Virto驱动的加载,不可忽略,切记!!!

打开你创建的虚拟机的控制台,会弹出一个页面 image.png

点击下一页 image.png

点击现在安装 image.png

选取你需要的镜像,这里我选择的数据中心(带图形桌面)版 image.png

点击方框同意协议,并进入下一页

image.png

选择自定义安装

image.png

注意,在这里你会看不见任何硬盘,别着急,点击加载驱动程序

image.png

点击确定 image.png

点击图中选项,特征是选项中带有字符2k22,点击下一页 image.png

如果你看见硬盘出现,那么说明你的驱动加载成功了,按流程点击下一页即可 image.png

本文结束