单商户商城系统功能拆解54—渠道设置

125 阅读3分钟

单商户商城系统,也称为B2C自营电商模式单店商城系统。可以快速帮助个人、机构和企业搭建自己的私域交易线上商城。

单商户商城系统完美契合私域流量变现闭环交易使用。通常拥有丰富的营销玩法,例如拼团,秒杀,砍价,包邮,优惠券,大转盘抽奖,签到等等。配合当下流行的分销推广功能,可以快速拉新裂变,实现用户增长。

下面以likeshop单商户高级版商城系统为例进行功能拆解,likeshop单商户高级版商城系统可以实现快速部署,文档齐全,代码全开源,无加密,极易二次开发,助力企业以极低的成本上线电商业务。并且likeshop以其代码全开源,无加密的特性,极大的满足了商家运营发展过程中需要不断更新迭代的场景,完美支持后续扩展升级。

点击查看上一讲《单商户商城系统功能拆解53—数据分析》

本章节主要讲解内容,如下图所示:

(单商户高级版商城系统—渠道设置)

微信公众号—渠道设置:需先在前往微信公众号申请认证微信公众号-服务号,再来进行渠道设置列表,如下图所示:

(单商户高级版商城系统—微信公众号—渠道设置)

微信公众号—菜单管理:需点击保存并发布菜单后,菜单才会发布至微信公众号,需提前设置公众号相关配置,如下图所示:

(单商户高级版商城系统—微信公众号—菜单管理)

微信公众号—关注回复:粉丝关注公众号时,会自动发送启用的关注回复,同时只能启用一个关注回复,如下图所示:

(单商户高级版商城系统—微信公众号—关注回复)

微信公众号—关键词回复:粉丝在公众号发送内容时,通过关键词可触发关键词回复,同时可启用多个关键词回复,有多条关键词匹配时优先选择排序靠前的一条,如下图所示:

(单商户高级版商城系统—微信公众号—关键词回复)

微信公众号—默认回复— 粉丝在公众号发送内容时,系统无法匹配情况下发送启用的默认文本回复;同时只能启用一个默认回复,如下图所示:

(单商户高级版商城系统—微信公众号—默认回复)

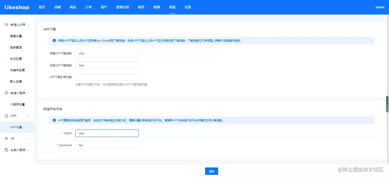
渠道设置还有小程序设置、APP设置、H5设置、字节小程序设置、PC商城设置,都需先认证,如下图所示:

(单商户高级版商城系统—渠道设置—小程序设置)

(单商户高级版商城系统—渠道设置—APP设置)

(单商户高级版商城系统—渠道设置—H5设置)

(单商户高级版商城系统—渠道设置—字节小程序设置)

(单商户高级版商城系统—渠道设置—PC商城设置)

接下来我们会继续通过功能拆解分析,详细描述单商户商城系统各个功能模块的实现逻辑。也可以前往likeshop演示环境或者直接下载商城源代码进一步的操作体验。