Dubbo架构设计与源码解析(二) 服务注册

763 阅读5分钟

开启掘金成长之旅!这是我参与「掘金日新计划 · 12 月更文挑战」的第16天,点击查看活动详情

作者:黄金

一、Dubbo简介

Dubbo是一款典型的高扩展、高性能、高可用的RPC微服务框架,用于解决微服务架构下的服务治理与通信问题。其核心模块包含 【RPC通信】【服务治理】 ,其中服务治理又分为服务注册与发现、服务容错、负载均衡、流量调度等。今天将重点介绍Dubbo的服务注册与发现

二、SPI机制

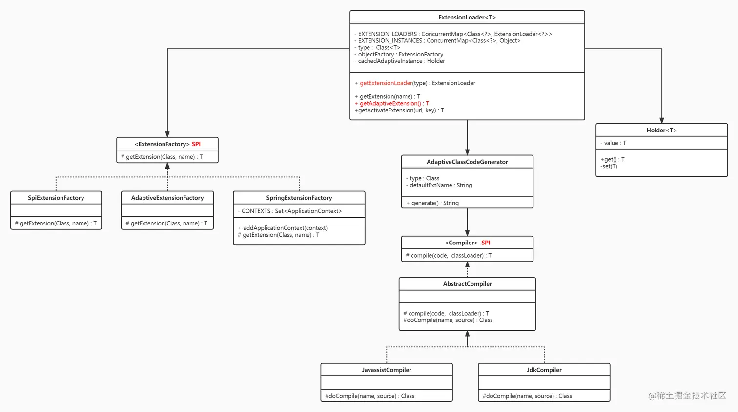
在介绍服务注册发现之前,先简单介绍一下贯穿整个Dubbo源码,也是Dubbo实现自适应扩展的核心--SPI机制,下图为Dubbo SPI实现的简单类图。





1、Dubbo SPI原理:通过读取相应的配置文件找到具体实现类,然后通过以下两种方式实例化对象:(1)通过自适应动态字节码编译技术,生成相应的动态代理类,(2)利用反射机制实现实例化。相较于Java SPI,Dubbo SPI实现了内部的IoC和Aop

2、Dubbo SPI 优点:(1)高扩展:用户可以根据实际业务需求扩展相应的实现模块,包含字节码编译技术、rpc协议、通信方式、注册方式等,(2)解耦: 通过封装SPI调用机制,架构上实现了上层应用与底层逻辑之间的解耦,为高扩展提供了支撑条件

3、Dubbo SPI 常用样例(以getExtension和getAdaptiveExtension为例)

配置文件内容
test1=com.dubbo.demo.service.TestServiceimpl
test2=com.dubbo.demo.service.TestServiceImpl2

一、通过getExtension方法生成实例
    ExtensionLoader<TestService> extensionLoader = ExtensionLoader.getExtensionLoader(TestService.class);
    TestService t1 = extensionLoader.getExtension("test1");
    TestService t2 = extensionLoader.getExtension("test2");
   
二、通过getAdaptiveExtension生成实例(方法中需要@Adaptive注解,参数会对URL校验)
    TestService testService = ExtensionLoader.getExtensionLoader(TestService.class).getAdaptiveExtension();
    URL url = new URL("test", "localhost", 8080, new String[]{"test.service", "test1"});
    testService.sayHello("bbb", url);

调用getAdaptiveExtension方法最终会生成相应的代理类,最终生成的代理类会根据URL参数里面的protocol决定(以内部Protocol为例)



三、服务注册

1、服务注册流程





2、服务注册类图详解





3、服务注册步骤

(1)步骤一:初始化配置(类图:抽象Config与初始化配置)

首先需要实例化ServiceConfig实例,声明“注册接口、接口实例、注册中心配置”,其中“ServiceBean”是实现Spring与Dubbo整合的桥梁。然后会由DubboBootstrap调用initialize方法实现configManager和Environment的初始化,其中就包括将ServiceConfig中的配置转换成内部封装的协议(ApplicationModel、ProviderModel等)

private static void startWithExport() throws InterruptedException {
    //初始化配置
    ServiceConfig<DemoServiceImpl> service = new ServiceConfig<>();
    service.setInterface(DemoService.class);
    service.setRef(new DemoServiceImpl());
    service.setApplication(new ApplicationConfig("dubbo-demo-api-provider"));
    service.setRegistry(new RegistryConfig("zookeeper://127.0.0.1:2181"));
    //服务注册入口
    service.export();
}
public synchronized void export() {
    if (bootstrap == null) {
        bootstrap = DubboBootstrap.getInstance();
        // compatible with api call.
        if (null != this.getRegistry()) {
            bootstrap.registries(this.getRegistries());
        }
        //初始化配置()
        bootstrap.initialize();
    }
    ......        
    if (shouldDelay()) {
        DELAY_EXPORT_EXECUTOR.schedule(this::doExport, getDelay(), TimeUnit.MILLISECONDS);
    } else {
        //服务注册
        doExport();
    }

    exported();
 }

(2)步骤二:组装URL

根据初始化配置组转注册接口服务的URL。其中URL也是Dubbo内部通过@Adaptive注解实现SPI的核心,通过修改URL的头部协议(如:register、dubbo、injvm等),在调用

private static final Protocol PROTOCOL = ExtensionLoader.getExtensionLoader(Protocol.class).getAdaptiveExtension();
PROTOCOL.export(wrapperInvoker)

该方法的时候,会根据不同的协议切换不通的实现类,实现了Dubbo技术架构与业务逻辑的解耦。

private void doExportUrls() {
    //组装后的URL格式样例
    //registry://127.0.0.1:2181/org.apache.dubbo.registry.RegistryService?application=dubbo-demo-api-provider&dubbo=2.0.2&pid=26212®istry=zookeeper×tamp=1663049763199
    List<URL> registryURLs = ConfigValidationUtils.loadRegistries(this, true);

    int protocolConfigNum = protocols.size();
    for (ProtocolConfig protocolConfig : protocols) {
        //组装pathKey : org.apache.dubbo.demo.DemoService
        String pathKey = URL.buildKey(getContextPath(protocolConfig)
                .map(p -> p + "/" + path)
                .orElse(path), group, version);
        //保存接口服务
        repository.registerService(pathKey, interfaceClass);
        //服务注册
        doExportUrlsFor1Protocol(protocolConfig, registryURLs, protocolConfigNum);
    }
}

(3)步骤三:Invoker封装(类图:Ref -> Invoker)

通过内置的动态字节码编译(默认javassist)生成Invoker代理类,然后通过反射机制生成Wrapper实例。其中Invoker是Dubbo的核心模型,Invoker是Dubbo中的实体域,也就是真实存在的。其他模型都向它靠拢或转换成它

private void doExportUrlsFor1Protocol(ProtocolConfig protocolConfig, List<URL> registryURLs, int protocolConfigNum) {
    ......
    //组装新的URL
    //dubbo://2.0.0.1:20880/org.apache.dubbo.demo.DemoService?anyhost=true&application=dubbo-demo-api-provider&bind.ip=2.0.0.1&bind.port=20880&default=true&deprecated=false&dubbo=2.0.2&dynamic=true&generic=false&interface=org.apache.dubbo.demo.DemoService&methods=sayHello,sayHelloAsync&pid=46528&release=&service.name=ServiceBean:/org.apache.dubbo.demo.DemoService&side=provider×tamp=1663051456562
    URL url = new URL(name, host, port, getContextPath(protocolConfig).map(p -> p + "/" + path).orElse(path), map);
    ......
    //Invoker封装
    Invoker<?> invoker = PROXY_FACTORY.getInvoker(ref, (Class) interfaceClass,
             registryURL.addParameterAndEncoded(EXPORT_KEY, url.toFullString()));
    //wrapper
    DelegateProviderMetaDataInvoker wrapperInvoker = new DelegateProviderMetaDataInvoker(invoker, this);

    //服务注册(此时URL头部协议变成了register,实际会调用RegistryProtocol)
    Exporter<?> exporter = PROTOCOL.export(wrapperInvoker);
    exporters.add(exporter);
}

# PROXY_FACTORY
public <T> Invoker<T> getInvoker(T proxy, Class<T> type, URL url) {
    // 动态代理类生成,反射生成实例
    final Wrapper wrapper = Wrapper.getWrapper(proxy.getClass().getName().indexOf('$') < 0 ? proxy.getClass() : type);
    return new AbstractProxyInvoker<T>(proxy, type, url) {
        @Override
        protected Object doInvoke(T proxy, String methodName,
                                  Class<?>[] parameterTypes,
                                  Object[] arguments) throws Throwable {
            return wrapper.invokeMethod(proxy, methodName, parameterTypes, arguments);
        }
    };
}

(4)步骤四:Exporter封装(类图:Invoker-> Exporter)

此时会依次调用RegistryProtocol 、DubboProtocol 将Invoker封装成Exporter,并将封装后的Exporter存储到本地map中(类似于spring bean)。然后会调用底层通信服务(默认netty)进行端口监听,此时会通过责任链模式封装Exchanger与Transporter,用于处理网络传输消息的编码/解码。

# RegistryProtocol : export
public <T> Exporter<T> export(final Invoker<T> originInvoker) throws RpcException {
    ......
    //此时URL头部协议已变成dubbo
    //dubbo://2.0.0.1:20880/org.apache.dubbo.demo.DemoService?anyhost=true&application=dubbo-demo-api-provider&bind.ip=2.0.0.1&bind.port=20880&default=true&deprecated=false&dubbo=2.0.2&dynamic=true&generic=false&interface=org.apache.dubbo.demo.DemoService&methods=sayHello,sayHelloAsync&pid=56036&release=&service.name=ServiceBean:/org.apache.dubbo.demo.DemoService&side=provider×tamp=1663052353098
    providerUrl = overrideUrlWithConfig(providerUrl, overrideSubscribeListener);
    // export invoker
    final ExporterChangeableWrapper<T> exporter = doLocalExport(originInvoker, providerUrl);

    // 此时Registry实例默认是ZookeeperRegistry
    final Registry registry = getRegistry(originInvoker);

    final URL registeredProviderUrl = getUrlToRegistry(providerUrl, registryUrl);
    
    // decide if we need to delay publish
    boolean register = providerUrl.getParameter(REGISTER_KEY, true);
    if (register) {
        //底层调用ZK,创建node节点
        registry.register(registeredProviderUrl);
    }
    ....
}

# RegistryProtocol : doLocalExport
private <T> ExporterChangeableWrapper<T> doLocalExport(final Invoker<T> originInvoker, URL providerUrl) {
    String key = getCacheKey(originInvoker);

    return (ExporterChangeableWrapper<T>) bounds.computeIfAbsent(key, s -> {
        Invoker<?> invokerDelegate = new InvokerDelegate<>(originInvoker, providerUrl);
        //此时会调用DubboProtocol进行exporter封装
        return new ExporterChangeableWrapper<>((Exporter<T>) protocol.export(invokerDelegate), originInvoker);
    });
}
# DubboProtocol : export
public <T> Exporter<T> export(Invoker<T> invoker) throws RpcException { 
    ......
    // export service.
    String key = serviceKey(url);
    //exporter封装
    DubboExporter<T> exporter = new DubboExporter<T>(invoker, key, exporterMap);
    exporterMap.put(key, exporter);
    ......
    //开启服务监听
    openServer(url);
    optimizeSerialization(url);
    
    return exporter;
}

(5)步骤五:注册服务节点

封装Exporter并开启服务端口监听后,会调用注册中心(默认Zookeeper)注册服务节点信息

# RegistryProtocol : export
public <T> Exporter<T> export(final Invoker<T> originInvoker) throws RpcException {
    ......
    //此时URL头部协议已变成dubbo
    //dubbo://2.0.0.1:20880/org.apache.dubbo.demo.DemoService?anyhost=true&application=dubbo-demo-api-provider&bind.ip=2.0.0.1&bind.port=20880&default=true&deprecated=false&dubbo=2.0.2&dynamic=true&generic=false&interface=org.apache.dubbo.demo.DemoService&methods=sayHello,sayHelloAsync&pid=56036&release=&service.name=ServiceBean:/org.apache.dubbo.demo.DemoService&side=provider×tamp=1663052353098
    providerUrl = overrideUrlWithConfig(providerUrl, overrideSubscribeListener);
    // export invoker
    final ExporterChangeableWrapper<T> exporter = doLocalExport(originInvoker, providerUrl);

    // 此时Registry实例默认是ZookeeperRegistry
    final Registry registry = getRegistry(originInvoker);

    final URL registeredProviderUrl = getUrlToRegistry(providerUrl, registryUrl);
    
    // decide if we need to delay publish
    boolean register = providerUrl.getParameter(REGISTER_KEY, true);
    if (register) {
        //底层调用ZK,创建node节点
        registry.register(registeredProviderUrl);
    }
    ....
}

四、总结

至此,Dubbo服务注册的整体流程已大致结束,文中如有不当或者错误观点,欢迎大家评论区指出。感兴趣的同学,可以关注后续“Dubbo架构设计与源码解析”系列的文章。