被pm2 搞崩心态的夜晚 qwq

304 阅读4分钟

开启掘金成长之旅!这是我参与「掘金日新计划 · 12 月更文挑战」的第7天,点击查看活动详情

背景: 之前买了个腾讯云服务器,于是趁着这几天学校提前放寒假想着可以将自己写了好几个月的相当之完美的半吊子(辣鸡)项目部署到服务器上面看看效果,当然此时心里还是蛮激动的,后面就直接...心态爆炸。

故事开头

一开始我以为有了前几天搭建博客的经历,心里想着这应该不是什么很大的问题。但是我从中午琢磨到半夜,出现的问题一波未平一波又起。现在的心态是真滴系绷不住了呀,明明跟对象买的是一模一样的服务器,敲得代码也是八九不离十,当时出现的问题也是一模一样,但是我靠自己的直觉将错误找出来了(快夸我),结果却是只有我对象的问题解决了,我这里居然又出现了新的问题!于是在百度了 many many time (这时间用来追剧它不香吗)之后,于是有了现在心态爆炸的我还有这篇发泄水文😭。

谨以此文纪念我逝去的青春与头发。

正文

你看这服务器,是不是很吸引人,可以在这上面部署你的项目,让你获得那份喜悦,可以钩住你的魂,让你为它无法自拔:

QQ图片20221220012953.png

一开始兴冲冲的打开了 FinalShell ,嘴角止不住的扬起笑容

QQ图片20221220013333.gif

殊不知这只是被它掏空的第一步

QQ图片20221220013550.jpg

然后因为我11月的时候就买了这个服务器,当时买了服务器也是一副兴冲冲的嘴脸,把玩了些许时候,发现要准备考试了(不是!只是过了那股新鲜劲),但是由于本人记性也不是那么的好,依稀记得上次好像搞了点错误出来,于是就想着从头开始重装系统从零开始。然后就 哦豁 直接开局逆风,也没有人跟我说重装服务器系统后要重置这玩意呀

QQ图片20221220014730.png

于是在 chrome 上摸摸索索了个把小时,欸 终于在FinalShell上连接到了我的服务器

QQ图片20221220015040.png

看到 连接主机成功 几个字,心中不由得一阵窃喜

于是接下来就是行云流水的操作:在主机上面安装 nvm、安装最新node 、安装 pm2,这不是简简单单的网上一搜,一顿 CV 如有神。于是我在主机的根文件夹下面写了一个 app.js 来验证是否能够访问到我的 公网 地址。

QQ图片20221220015816.png

QQ图片20221220015854.png

首先我就不讲武德,使用node 运行 app.js 发现有用:

QQ图片20221220020149.png

心里那是一阵开心哦,然后我是打算用 pm2 来帮助我在服务器上运行 app.js ,如果成功的话,我就会把我的辣鸡项目部署上去,谁知根本没那机会了,直接给我来了个

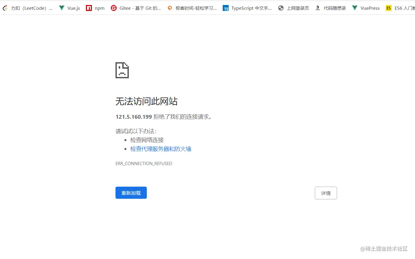
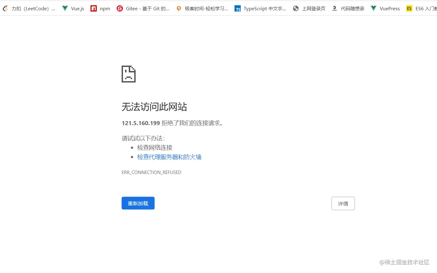
QQ图片20221220020610.png 我裂开... 于是疯狂百度找到了问题所在:nuo 就是这种问题

5707484-d53ea378116e2e49.webp

于是根据错误信息又是一顿百度,在一顿实操后终于升级了 nvm 的版本 降低了 node 版本(前面讲过安装了最新版 19.几)这个问题居然解决了。当我满怀希望再次访问时:

QQ图片20221220020610.png

现实总是给你当头一击,但是同样的操作在我对象那里结果却是截然相反的,我访问她的地址:

QQ图片20221220021652.png

呜呜呜,这就难受了,于是我又开始百度到现在,找到方法让我去装 nginx,一顿操作猛如虎

QQ图片20221220021840.png

我还是那个二百五!!! 哭了😭😭😭 真滴哭了 两点半的夜 依然是那么安静 !

最后:再次纪念我逝去的青春与头发。

附:

我的问题:在使用 node 运行 app.js 文件的时候,可以通过公网地址以及端口号进行访问,但是换成 pm2 来运行 app.js 就会出现如下页面:

QQ图片20221220020610.png

我以为是我没有配好防火墙,但是应该不是这个问题:

QQ图片20221220022446.png

我网上找到的解决方案是安装 nginx ,但是无论我怎么搞,结果都是这样子的:

QQ图片20221220022602.png

求大佬赐教,给你比心❤️点赞👍么么哒啊🤝