vue的生命周期

57 阅读1分钟

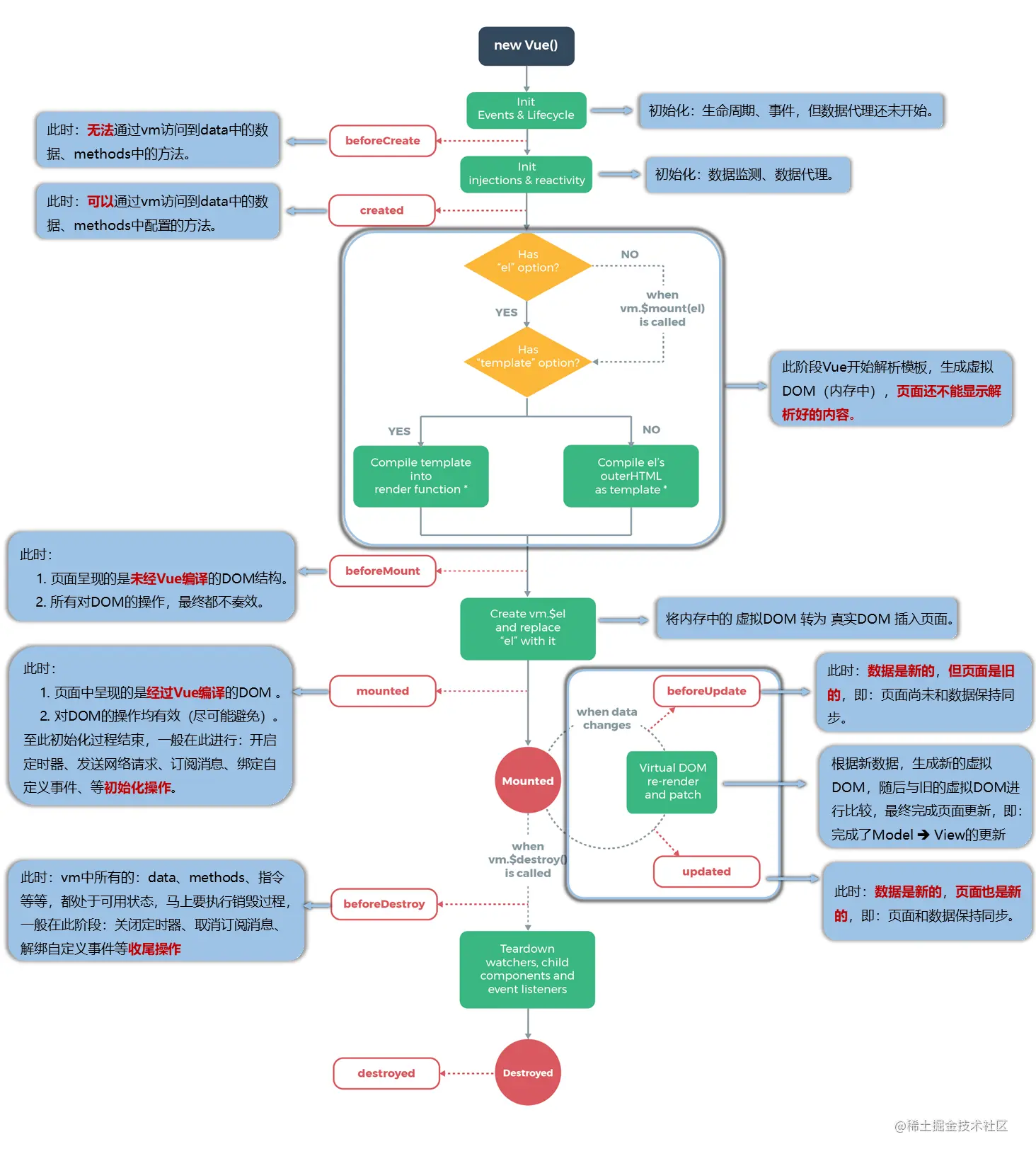
一张图说明一切

腾讯会议图片_20221202110719.png 调试所需代码

            mounted() {

            },
            beforeCreate() {
                console.log('beforeCreate');
                // console.log(this)
                // debugger
            },
            created() {
                console.log('created');
                //console.log(this)
                //debugger
            },
            beforeMount() {
                console.log('beforeMount');
                // console.log(this)
                // debugger
            },
            mounted() {
                console.log('mounted');
                // console.log(this)
                // debugger
            },
            beforeUpdate() {
                console.log('beforeUpdate');
                // console.log(this.n)
                // debugger
            },
            updated() {
                console.log('updated');
                // console.log(this.n)
                // debugger
            },
            beforeDestroy() {
                console.log('beforeDestroy');
            },
            destroyed() {
                console.log(destroyed)
            },