Kubernetes——基础概念

216 阅读23分钟

Kubernetes介绍

什么是Kubernetes

用于自动部署、扩展和管理“容器化( containerized) 应用程序”的开源系统 可以理解成K8S是负责自动化运维管理多个容器化程序(比如Docker)的集群,是–个生态极其丰富的容器编排框架工具

Kubernetes作用

  1. 用于自动部署、扩展和管理“容器化( containerized) 应用程序”的开源系统
  2. 可以理解成K8S是负责自动化运维管理多个容器化程序(比如Docker)的集群,是–个生态极其丰富的容器编排框架工具

Kubernetes由来

k8S由google的Borg系统(博格系统,google内部使用的大规模容器编排工具)作为原型,后经G0语言延用Borg的思路重写并捐献给CNCF基金会开源

为什么用K8S

  1. 试想下传统的后端部署办法:把程序包(包括可执行二进制文件、配置文件等)放到服务器上,接着运行启动脚本把程序跑起来,同时启动守护脚本定期检查程序运行状态、必要的话重新拉起程序
  2. 设想一下,如果服务的请求量上来,已部署的服务响应不过来怎么办?传统的做法往往是,如果请求量、内存、CPU超过阈值做了告警,运维人员马上再加几台服务器,部署好服务之后,接入负载均衡来分担已有服务的压力
  3. 这样问题就出现了:从监控告警到部署服务,中间需要人力介入! 那么,有没有办法自动完成服务的部署、更新、卸载和扩容、缩容呢?
  4. 而这就是K8S要做的事情: 自动化运维管理容器(Docker) 程序。K8s的目标是让部署容器化应用简单高效

K8S解决的问题

  • K8S解决了裸跑Docker的若干痛点
  • 单机使用,无法有效集群
  • 随着容器数量的上升,管理成本攀升
  • 没有有效的容灾、自愈机制
  • 没有预设编排模板,无法实现快速、大规模容器调度
  • 没有统一的配置管理中心工具
  • 没有容器生命周期的管理工具
  • 没有图形化运维管理工具

K8S提供了容器编排,资源调度,弹性伸缩,部署管理,服务发现等一系列功能。

k8s的特性

1.弹性伸缩

使用命令、UI或者基于CPU使用情况自动快速扩容和缩容应用程序实例,保证应用业务高峰并发时的高可用性:业务低峰时回收资源,以最小成本运行服务

2.自我修复

在节点故障时重新启动失败的容器,替换和重新部署,保证预期的副本数量;杀死健康检查失败的容器,并且在未准备好之前不会处理客户端请求,确保线上服务不中断

3.服务发现和负载均衡

K8s为多个容器提供一-个统一访问入口(内部IP地址和一个DNS名称),并且负载均衡关联的所有容器,使得用户无需考虑容器IP问题

4.自动发布(默认滚动发布模式)和回滚

K8S采用滚动更新策略更新应用,一次更新一个Pod,而不是同时删除所有Pod,如果更新过程中出现问题,将回滚更改,确保升级不受影响业务

5.集中化配置管理和密钥管理

管理机密数据和应用程序配置,而不需要把敏感数据暴露在镜像里,提高敏感数据安全性。并可以将一些常用的配置存储在K8S中,方便应用程序使用

6.存储编排,支持外挂存储并对外挂存储资源进行编排

挂载外部存储系统,无论是来自本地存储,公有云(如AWS),还是网络存储(如NFS、Glusterfs、Ceph) 都作为集群资源的一部分使用, 极大提高存储使用灵活性

7.任务批处理运行

提供一次性任务,定时任务;满足批量数据处理和分析的场景

运维:三种发布方式

蓝绿发布

概述

蓝绿部署是不停老版本,部署新版本然后进行测试。确认OK后将流量切到新版本,然后老版本同时也升级到新版本。蓝绿部署无需停机,并且风险较小。

在部署的过程中,我们的应用始终在线。并且新版本上线的过程中,并没有修改老版本的任何内容,在部署期间,老版本的状态不受影响,这样风险很小。并且只要老版本的资源不被删除,理论上,我们可以在任何时间回滚到老版本。

特点

优点:升级切换和回退速度非常快。

缺点:切换是全量的,如果 V2 版本有问题,则对用户体验有直接影响。 需要两倍机器资源。

适用场景

对用户体验有一定容忍度的场景。 机器资源有富余或者可以按需分配(AWS 云,或自建容器云)。

灰度发布(金丝雀发布)

概述

灰度发布是指在黑与白之间,能够平滑过渡的一种发布方式。AB Test 就是一种灰度发布方式,让一部分用户继续用 A,一部分用户开始用 B,如果用户对 B 没有什么反对意见,那么逐步扩大范围,把所有用户都迁移到 B 上面来。灰度发布可以保证整体系统的稳定,在初始灰度的时候就可以发现、调整问题,以保证其影响度。

特点

优点:用户体验影响小,灰度发布过程出现问题只影响少量用户。

不足:发布自动化程度不够,发布期间可引发服务中断。

滚动发布

概述

滚动发布,在金丝雀发布基础上的进一步优化改进,是一种自动化程度较高的发布方式,用户体验比较平滑,是目前成熟型技术组织所采用的主流发布方式。一般是取出一个或者多个服务器停止服务,执行更新,并重新将其投入使用。周而复始,直到集群中所有的实例都更新成新版本。这种部署方式相对于蓝绿部署,更加节约资源——它不需要运行两个集群、两倍的实例数。我们可以部分部署,例如每次只取出集群的 20% 进行升级。

特点

优点:用户体验影响小,体验较平滑。 缺点:发布和回退时间比较缓慢。 发布工具比较复杂,LB 需要平滑的流量摘除和拉入能力。

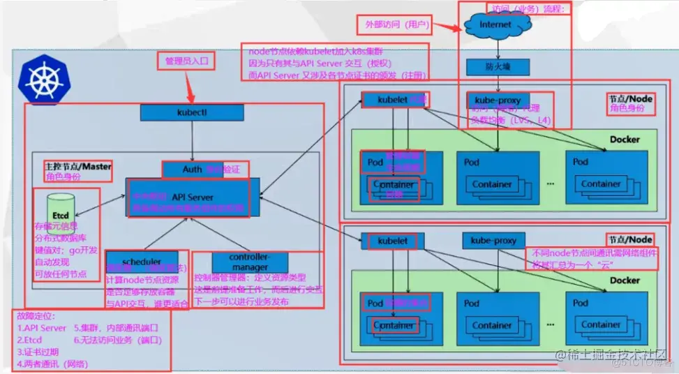
k8s集群架构与组件

image.png

image.png

Master和Worker Node节点

  1. K8S是属于主从设备模型(Master-Slave 架构),即有Master节点负责集群的调度、管理和运维,Slave节点是集群中的运算工作负载节点
  2. 在K8S中,主节点一般被称为Master节点,而从节点则被称为Worker Node节点,每个Node都会被Master分配一些工作负载
  3. Master组件可以在群集中的任何计算机上运行,但建议Master节点占据一个独立的服务器。因为Master是整个集群的大脑,如果Master所在节点宕机或不可用,那么所有的控制命令都将失效。除了Master,在K8s集群中的其他机器被称为Worker Node节点,当某个Node宕机时,其上的工作负载会被Master自动转移到其他节点上去

master节点核心组件

image.png

Kube-apiserver

  1. 用于暴露Kubernetes API,任何资源请求或调用操作都是通过kube-apiserver提供的接口进行。以HTTP Restful API提供接口服务,所有对象资源的增删改查和监听操作都交给API Server处理后再提交给Etcd存储
  2. 可以理解成API Server是K8S的请求入口服务。API Server 负责接收K8S所有请求(来自UI界面或者CLI命令行工具),然后根据用户的具体请求,去通知其他组件干活。可以说API Server是K8S集群架构的大脑

Kube-controller-manager

  1. 运行管理控制器,是K8S集群中处理常规任务的后台线程,是K8S集群里所有资源对象的自动化控制中心。
  2. 在K8S集群中,一个资源对应一个控制器,而Controller manager就是负责管理这些控制器
  3. 由一系列控制器组成,通过APIServer监控整个集群的状态,并确保集群处于预期的工作状态,比如当某个Node意外宕机时,Controller Manager会及时发现并执行自动化修复流程,确保集群始终处于预期的工作状态
控制器类型
  1. Node Controller(节点控制器):负责在节点出现故障时发现和响应
  2. Replication Controller (副本控制器) :负责保证集群中一个RC (资源对 象Replication Controller) 所关联的Pod 副本数始终保持预设值。可以理解成确保集群中有且仅有N个Pod实例,N是RC中定义的Pod副本数量
  3. Endpoints Controller (端点控制器) :填充端点对象 (即连接Services 和Pods) ,负责监听 Service 和对应的Pod副本的变化 可以理解端点是一个服务暴露出来的访问点,如果需要访问一个服务,则必须知道它的endpoint
  4. Service Account & Token Controllers ( 服务帐户和令牌控制器) :为新的命名空间创建默认帐户和API访问令牌
  5. Resource Quota Controller(资源配额控制器):确保指定的资源对象在任何时候都不会超量占用系统物理资源
  6. Namespace Controller ( 命名空间控制器) :管理namespace的生命周期
  7. Service Controller (服务控制器) :属于K8S集群与外部的云平台之间的一个接口控制器

Kube-scheduler

是负责资源调度的进程,根据调度算法为新创建的Pod选择-一个合适的Node节点

可以理解成K8S所有Node节点的调度器。当用户要部署服务时Scheduler 会根据调度算法选择最合适的Node节点来部署Podo

  • 预算策略(predicate)
  • 优选策略(priorities)
k8s工作流程

API Server 接收到请求创建一批Pod,API Server 会让Controller-manager 按照所预设的模板去创建Pod, Controller-manager 会通过API Server 去找Scheduler 为新创建的Pod选择最适合的Node 节点。比如运行这个Pod需要2C4G 的资源,Scheduler 会通过预算策略在所有Node 节点中挑选最优的。Node 节点中还剩多少资源是通过汇报给API Server 存储在etcd 里,API Server 会调用一个方法找到etcd 里所有Node 节点的剩余资源,再对比Pod所需要的资源,在所有Node 节点中查找哪些Node 节点符合要求。如果都符合,预算策略就交给优选策略处理,优选策略再通过CPU的负载、内存的剩余量等因素选择最合适的Node节点,并把Pod调度到这个Node 节点上运行。

配置存储中心(etcd)

K8S的存储服务。etcd是分布式键值存储系统,存储了K8S的关键配置和用户配置,K8S中仅API Server才具备读写权限,其他组件必须通过API Server的接口才能读写数据。 并不是master组件的一部分

image.png

Worker Node节点核心组件

image.png

Node节点的工作流程:

  1. Node节点可动态增加到kubernetes集群中,前提是这个节点已经正确安装、配置和启动了上述的关键进程,默认情况下,kubelet会向Master注册自己,这也kubernetes推荐的Node管理方式。
  2. 一旦Node被纳入集群管理范围,kubelet会定时向Master汇报自身的情况,以及之前有哪些Pod在运行等,这样Master可以获知每个Node的资源使用情况,并实现高效均衡的资源调度策略。
  3. 如果Node没有按时上报信息,则会被Master判断为失联,Node状态会被标记为Not Ready,随后Master会触发工作负载转移流程。

Kubelet

  1. Node节点的监视器,以及与Master节点的通讯器。Kubelet 是Master节点安插在Node节点上的“眼线”,它会定时向API Server汇报自己Node节点上运行的服务的状态,并接受来自Master节点的指示采取调整措施
  2. 从Master节点获取自己节点上Pod的期望状态(比如运行什么容器、运行的副本数量、网络或者存储如何配置等),直接跟容器引擎交互实现容器的生命周期管理,如果自己节点上Pod的状态与期望状态不一致,则调用对应的容器平台接口(即docker的接口)达到这个状态
  3. 管理镜像和容器的清理工作,保证节点上镜像不会占满磁盘空间,退出的容器不会占用太多资源
总结:

在Kubernetes集群中,在每个 Node (又称worker Node)上都会启动一个kubelet服务进程。该进程用于处理 Master下发到本节点的任务,管理Pod 及Pod 中的容器。每个 kubelet 进程都会在API Server上注册节点自身的信息,定期向Master汇报节点资源的使用情况,并通过cAdvisor监控容器和节点资源。

2. Kube-Proxy

  1. 在每个Node节点上实现pod网络代理,是Kubernetes Service资源的载体,负责维护网络规则和四层负载均衡工作。负责写入规则至iptables(默认)、ipvs(最新)实现服务映射访问的
  2. Kube-Proxy本身不是直接给Pod提供网络,Pod的网络是由Kubelet 提供的,Kube-Proxy 实际上维护的是虚拟的Pod集群网络
  3. Kube-apiserver通过监控Kube-Proxy进行对Kubernetes Service 的更新和端点的维护
  4. 在K8S集群中微服务的负载均衡是由Kube-proxy实现的。Kube-proxy是K8S集群内部的负载均衡器。它是一个分布式代理服务器,在K8S的每个节点上都会运行一个Kube-proxy组件

3. docker engine(docker或rocket)

容器引擎,运行容器,负责本机的容器创建和管理工作

image.png master节点的请求处理过程: 1)首页用户通过证书认证后使用kubectl命令行工具向API Server发送请求,API Server接收到请求后会写入到etcd中,API Server会让Controller-manager按照所预设的模板(多少实例、生命周期等)去创建Pod,Controller-manager通过 API Server读取etcd中用户的预设信息,再通过API Server去找 Scheduler可以为新创建的Pod选择最适合的Node节点。scheduler会通过API Server在Etcd存储中心中找到node节点存储的元信息、剩余资源等,通过预算策略和优选策略在所有Node节点中挑选最优的 2)scheduler确定node节点后通过API Server交给这个Node节点上的kubelet进行pod资源的创建,kubelet同时也会对所在node的资源信息和pod状态进行监控与API server进行交互将pod状态信息存储到etcd中 3)node节点上的kube-proxy是service资源的载体,负责pod的代理和负载均衡等功能,如果需要将pod发布出去,需要通过kube-proxy创建网络规则承载使用service作为负载均衡的访问入口,负载均衡所关联的pod节点,实现服务发布

组件总结

Master节点

  1. apiserver:所有服务访问的同一入口
  2. controller manager:维持集群处于预期的工作状态(副本期望数目)
  3. scheduler:选择适合的node节点调度pod
  4. master节点的请求处理过程:

1)首页用户通过证书认证后使用kubectl命令行工具向API Server发送请求,API Server接收到请求例如创建一批Pod,API Server会让 Controller-manager按照所预设的模板(多少实例、生命周期等)去创建Pod,Controller-manager会通过API Server去找Scheduler为新创建的Pod选择最适合的Node节点。比如运行这个Pod需要2C4G的资源,scheduler会通过API Server在Etcd存储中心中找到node节点存储的元信息、剩余资源等,通过预选策略在所有Node节点中挑选最优的,然后将预设的模板通过API Server交给这个Node节点上运行

2)Node节点中还剩多资源是通报给APT Server存储在etcd里,API Server会调用一个方法找到etcd里所有Node节点的剩余资源,再对比Pod所需要的资源,在所有Node节点中查找哪些Node节点符合要求。如果都符合,预算策略就交给优选策略处理,优选策略再通过CPU的负载、内存的剩余量等因素选择最合适的Node节点,并把Pod调度到这个Node节点上运行

Etcd储存中心

etcd:键值对数据库,存储k8s集群所有的重要信息,并持久化保持,只有apiserver才能对etcd有读写权限

Worker Node节点

  1. kubelet:监视node节点上的资源和服务状态并汇报给apiserver;跟容器引擎交互实现容器的生命周期管理
  2. kube-proxy:实现负载均衡,是server资源的载体,负责写入规则至iptables、ipvs实现服务映射访问的容器引擎:docker,docker用来创建、管理容器

k8s核心概念

  1. Kubernetes包含多种类型的资源对象: Pod、 Label、 Service、 Replication Controller等
  2. 所有的资源对象都可以通过Kubernetes提供的kubectl工具进行增、删、改、查等操作,并将其保存在etcd中持久化存储
  3. Kubernets其实是一个高度自动化的资源控制系统,通过跟踪对比etcd存储里保存的资源期望状态与当前环境中的实际资源状态的差异,来实现自动控制和自动纠错等高级功能 Pod

image.png

1、 Pod是Kubernetes创建或部署的最小/最简单的基本单位,一个Pod 代表集群上正在运行的一个进程,可以把Pod理解成豌豆荚,而同一Pod内的每个容器是一颗颗豌豆

2、一个Pod由一个或多个容器组成,Pod中容器共享网络、存储和计算资源,在同一台Docker主机上运 3、一个Pod里可以运行多个容器,又叫边车模式(sideCara) 模式。而在生产环境中一般都是单个容器或者具有强关联互补的多个容器组成一个Pod 4、同一个Pod之间的容器可以通过localhost互相访问,并且可以挂载Pod内所有的数据卷;但是不同的Pod之间的容器不能用localhost访问,也不能挂载其他Pod的数据卷

Pod控制器

  1. Pod控制器是Pod启动的一种模版,用来保证在K8S里启动的Pod应始终按照用户的预期运行(副本数、生命周期、健康状态检查等)
  2. K8S内提供了众多的Pod控制器,常用的有以下几种:
  • Deployment:无状态应用部署。Deployment 的作用是管理和控制Pod和Replicaset, 管控它们运行在用户期望的状态中
  • Replicaset: 确保预期的Pod副本数量。Replicaset的作用就是管理和控制Pod,管控他们好好干活。但是,Replicaset受控于Deployment 可以理解成Deployment 就是总包工头,主要负责监督底下的工人Pod干活,确保每时每刻有用户要求数量的Pod在工作,如果一旦发现某个工人Pod不行了,就赶紧新拉一个Pod过来替换它。而ReplicaSet就是总包工头手下的小包工头。从K8S使用者角度来看,用户会直接操作Deployment部署服务,而当Deployment被部署的时候,K8S会自动生成要求的ReplicaSet和Pod。用户只需要关心Deployment而不操心ReplicaSet资源对象Replication Controller是ReplicaSet的前身,官方推荐用Deployment取代Replication Controller来部署服务
  • Daemonset: 确保所有节点运行同一类Pod,保证每个节点上都有一个此类Pod运行,通常用于实现系统级后台任务
  • Statefulset:有状态应用部署
  • Job: 一次性任务。根据用户的设置,Job管理的Pod把任务成功完成就自动退出了
  • Cronjob: 周期性计划性任务

image.png

无状态应用和有状态应用 ?

有状态即有多个功能不同的实例,有依赖和启动先后关系,需要做数据持久化

无状态即实例间互相不依赖,它的请求包含了响应端需求的全部信息,比较好伸缩

Label

  1. 标签,是K8S特色的管理方式,便于分类管理资源对象
  2. Label可以附加到各种资源对象上,例如Node、Pod、Service、 RC等,用于关联对象、查询和筛
  3. 一个Label是一个key-value 的键值对,其中key 与value 由用户自己指定
  4. 一个资源对象可以定义任意数量的Label,同一个Label也可以被添加到任意数量的资源对象中,也可以在对象创建后动态添加或者删除
  5. 可以通过给指定的资源对象捆绑一个或多个不同的Label,来实现多维度的资源分组管理功能
  6. 与Label类似的,还有Annotation (注释)。区别在于有效的标签值必须为63个字符或更少,并且必须为空或以字母数字字符([a-z0-9A-Z]) 开头和结尾,中间可以包含横杠(-)、下划线(_)、点(.)和字母或数字。注释值则没有字符长度限制

Label选择器

  1. 给某个资源对象定义一个Label, 就相当于给它打了一个标签;随后可以通过标签选择器(Label selector) 查询和筛选拥有某些Label的资源对象
  2. 标签选择器目前有两种:基于等值关系(等于、不等于)和基于集合关系(属于、不属于、存在)

Service

  1. 在K8S的集群里,虽然每个Pod会被分配一个单独的IP地址,但由于Pod是有生命周期的(它们可以被创建,而且销毁之后不会再启动),随时可能会因为业务的变更,导致这个IP地址也会随着Pod的销毁而消失
  2. Service就是用来解决这个问题的核心概念:K8S中的Service并不是我们常说的“服务”的含义,而更像是网关层,可以看作一组提供相同服务的Pod的对外访问接口、流量均衡器
  3. Service作用于哪些Pod是通过标签选择器来定义的:在K8S集群中,Service可以看作一组提供相同服务的Pod的对外访问接口。客户端需要访问的服务就是Service对象。每个Service都有一个固定的虚拟ip (这个ip也被称为Cluster IP) ,自动并且动态地绑定后端的Pod, 所有的网络请求直接访问Service的虚拟ip,Service会自动向后端做转发。通俗来说就是Service通过标签选择器选择那些关联了对应label的Pod,把Pod的IP加入到自己的endpoints当中,当service收到请求后根据endpoints里的ip进行转发
  4. Service除了提供稳定的对外访问方式之外,还能起到负载均衡(Load Balance) 的功能,自动把请求流量分布到后端所有的服务上,service可以做到对客户透明地进行水平扩展(scale),实现service这一功能的关键,就是kube-proxy。 kube -proxy运行在每个节点上,监听API Server中服务对象的变化,可通过以下三种流量调度模式: userspace (废弃)、iptables (濒临废弃)、ipvs (推荐,性能最好)来实现网络的转发
  5. Service是K8S服务的核心,屏蔽了服务细节,统一对外暴露服务接口, 真正做到了“微服务”。比如我们的一个服务A,部署了3个副本,也就是3个Pod;对于用户来说,只需要关注一个Service 的入口就可以,而不需要操心究竞应该请求哪一个Pod。优势非常明显:一方面外部用户不需要感知因为Pod. 上服务的意外崩溃、 K8S重新拉起Pod而造成的IP变更,外部用户也不需要感知因升级、变更服务带来的Pod替换而造成的IP变化

image.png

Ingress

  1. Service主要负责K8S集群内部的网络拓扑,那么集群外部怎么访问集群内部呢?这个时候就需要Ingress了
  2. Ingress是整个K8S集群的接入层,负责集群内外通讯
  3. Ingress是K8S集群里工作在OSI网络参考模型下,第7层的应用,对外暴露的接口,典型的访问方式是http/https
  4. Service只能进行第四层的流量调度,表现形式是ip+port。Ingress则可以调度不同业务域、不同URL访问路径的业务流量。

比如:客户端请求www.baidu.com:port —> Ingress —> Service —> Pod

  1. 具体访问流程:客户端使用http/https通过url路径访问K8S集群里的Ingress接入层对外暴露的接口,Ingress层收到请求后找到对应是Service,Service根据标签选择器筛选查询label对应的Pod,根据Pod的IP进行转发获取相应服务

Name

  1. 由于K8S内部,使用“资源”来定义每一种逻辑概念(功能),所以每种“资源”,都应该有自己的“名称”
  2. “资源”有api版本(apiversion) 、类别(kind)、元数据(metadata) 、定义清单(spec)、状态(status) 等配置信息
  3. “名称”通常定义在“资源”的“元数据”信息里。在同一个namespace 空间中必须是唯一的

Namespace

  1. 随着项目增多、人员增加、集群规模的扩大,需要一种能够逻辑上隔离K8S 内各种“资源"的方法,这就是Namespace
  2. Namespace是为了把一个K8S集群划分为若千个资源不可共享的虚拟集群组而诞生的
  3. 不同Namespace 内的“资源”名称可以相同,相同Namespace 内的同种“资源”, “名称”不能相同
  4. 合理的使用K8S的Namespace,可以使得集群管理员能够更好的对交付到K8S里的服务进行分类管理和浏览
  5. K8S里默认存在的Namespace 有: default、 kube-system、 kube-public 等
  6. 查询K8S里特定“资源”要带上相应的Namespace