漏洞丨实例分析cve2012-0158

48 阅读3分钟

作者:黑蛋

一、漏洞简介

CVE-2012-0158是一个office栈溢出漏洞,Microsoft Office 2003 sp3是2007年9月18日由微软公司创作的一个办公软件,他的MSCOMCTL.ocx中的MSCOMCTL.ListView控件检查失误,由于读取长度和验证长度都在文件中,这样参数可以人为修改,触发缓冲区溢出漏洞。

二、漏洞环境准备

系统版本目标程序调试软件16进制编辑器
XP SP3Microsoft Office 2003od、x32dbg010Editor

三、漏洞验证

这里我借用了一个帖子的POC,借用POC帖子(bbs.pediy.com/thread-2076…)
在XP SP3中安装office2003:

之后下载POC。拖到虚拟机中,用office打开,弹出个计算机(注意这个POC用一次会损坏,需要备份):

四、漏洞分析

首先用OD附加office,F9运行,然后用office打开POC文件(新的):

查看堆栈:

啥也没看出来,堆栈前后看了一下也没发现形似shellcode的东西,下了几个断点也没有,只能另寻他法!

俩个办法

(1)把POC拖到010Editor看看有没有特征可以看看
(2)对弹出计算器用到的函数下断点

先用第一个办法:
拖到010Editor中,搜搜有没有9090(nop滑板指令,大部分会有这种指令用来凑数或者保护数据等)之类的,运气不错,找到相似的。

9090909090909090前面有四个字节,像一个库里面的地址7FFA4512,后面一堆看着像shellcode,附加office,看看这个地址是个啥东西:

一个jmp esp,典型的跳板指令,差不多就是这个地方溢出返回值,我们尝试改一下这里,验证一下:

把这个跳板改成11111111试试:

保存,OD附加office,打开poc,EIP果然等于11111111:

这就算撞到了溢出点,我们用原来的POC,在jmp esp这里下硬件断点看看堆栈情况:

断点断在jmpesp,继续运行,到了shellcode的地方:

从这里也能够看出溢出函数末尾是ret 8,esp直接+8,F8运行几步,弹出计算器:

我们试着替换shellcode,改成自己的弹窗shellcode,不改变文件原来大小,替换掉9090909090909090后面的shellcode就行,因为我的shellcode结尾会自动退出程序,所以不需要管原来shellcode长度过长的问题,但是这里卡了一个bug,修改完shellcode之后,并没有出现弹窗,猜想可能是我们自己的shellcode结尾接了原来的字节码,导致识别出错,于是我把我们的弹窗shellcode后面8字节改成90,成功弹窗(这里发现改过得POC不再是一次性的了,可能是因为弹窗shellcode长度较小,不会被破坏):

下面给出我刚才替换的弹窗shellcode:

FC 68 6A 0A 38 1E 68 63 89 D1 4F 68 32 74 91 0C
8B F4 8D 7E F4 33 DB B7 04 2B E3 66 BB 33 32 53
68 75 73 65 72 54 33 D2 64 8B 5A 30 8B 4B 0C 8B
49 1C 8B 09 8B 69 08 AD 3D 6A 0A 38 1E 75 05 95
FF 57 F8 95 60 8B 45 3C 8B 4C 05 78 03 CD 8B 59
20 03 DD 33 FF 47 8B 34 BB 03 F5 99 0F BE 06 3A
C4 74 08 C1 CA 07 03 D0 46 EB F1 3B 54 24 1C 75
E4 8B 59 24 03 DD 66 8B 3C 7B 8B 59 1C 03 DD 03
2C BB 95 5F AB 57 61 3D 6A 0A 38 1E 75 A9 33 DB
53 68 66 66 66 66 68 66 66 66 66 8B C4 53 50 50
53 FF 57 FC 53 FF 57 F8

这是替换shellcode结尾部分:

这是一次简单的替换,接下来我们继续分析这个漏洞的前因后果,我们使用改过的的弹窗POC,我们在jmp esp处下断点:

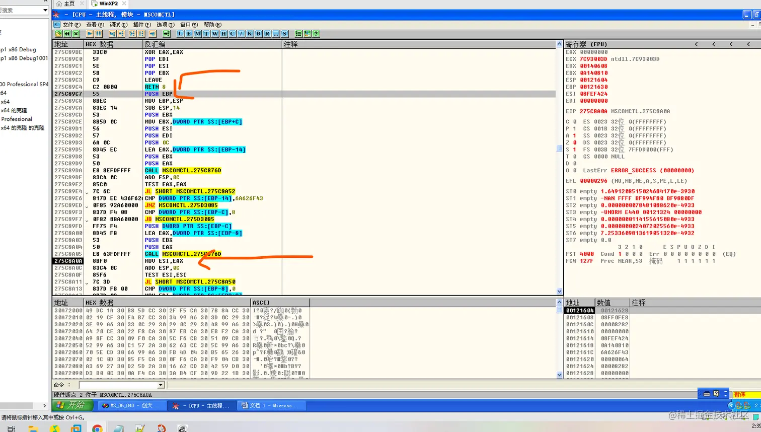
断点断在jmp esp处,我们在栈的前面发现调用了一个MSCOMTL模块的函数,我们调到对应的地址上面,记录这个地址275C8A0A,并下断点:

重新运行,断在了断点处:

F8单步调试,发现这个函数结束后,弹窗弹出,说明这个函数就是关键函数,而结尾也如我们之前所想,是ret 8:

接下来就是着重分析这个函数,重新调试,断在这个函数头部(push ebp是函数头):

我们发现执行完下面这个函数,返回值被修改,我们shellcode拷贝进去,也即是说这个拷贝函数是关键函数:

继续分析这个函数,下断点,重新运行,断在关键函数

这里:

F7跟进去,分析函数:

拷贝参数ECX=8282,这是一个关键点,拷贝之后,返回地址被淹没,因为这个漏洞就是因为拷贝长度都在文本中存着,所以我们试着在POC中搜索8282:

这里有俩个8282,我们都修改一下,分别改成1111和2222,再回到这个函数观察:

可以看到数据已经不同,有点缺陷是我们改的姿势不对,数据变成02001111和02022,接下来运行会卡住,所以这里是一个验证代码,俩个数值只能相等,继续把俩处地址改成2222,直接观察关键函数里面拷贝那块的ECX赋值结果:

和我们预期一样,文本中原来2个8282是拷贝字符串长度还有其验证,俩者必须一样,其次会根据这个数值对字符串进行拷贝。下面给一张图解:

前俩个红线处是拷贝长度还有其验证数值,第三个红线是一个jmp esp跳板,之后隔八字节就可以放shellcode。

五、结束

CVE-2012-0158这个漏洞分析到此结束。