CAS单点登录登出过程

980 阅读4分钟

参考资料

单点登录(SSO) 有登录过程详细图解,非常详细

单点登录原理与简单实现 登录登出过程都有图解,但是没有注明ticket cookie session

CAS 官网

登录登出过程详解

角色

  • User 用户
  • Browser 浏览器
  • CAS Server 地址:cas.example.com
  • App1 Server (CAS Client1) 地址:app1.com
  • App2 Server (CAS Client2) 地址:app2.com

单点登录

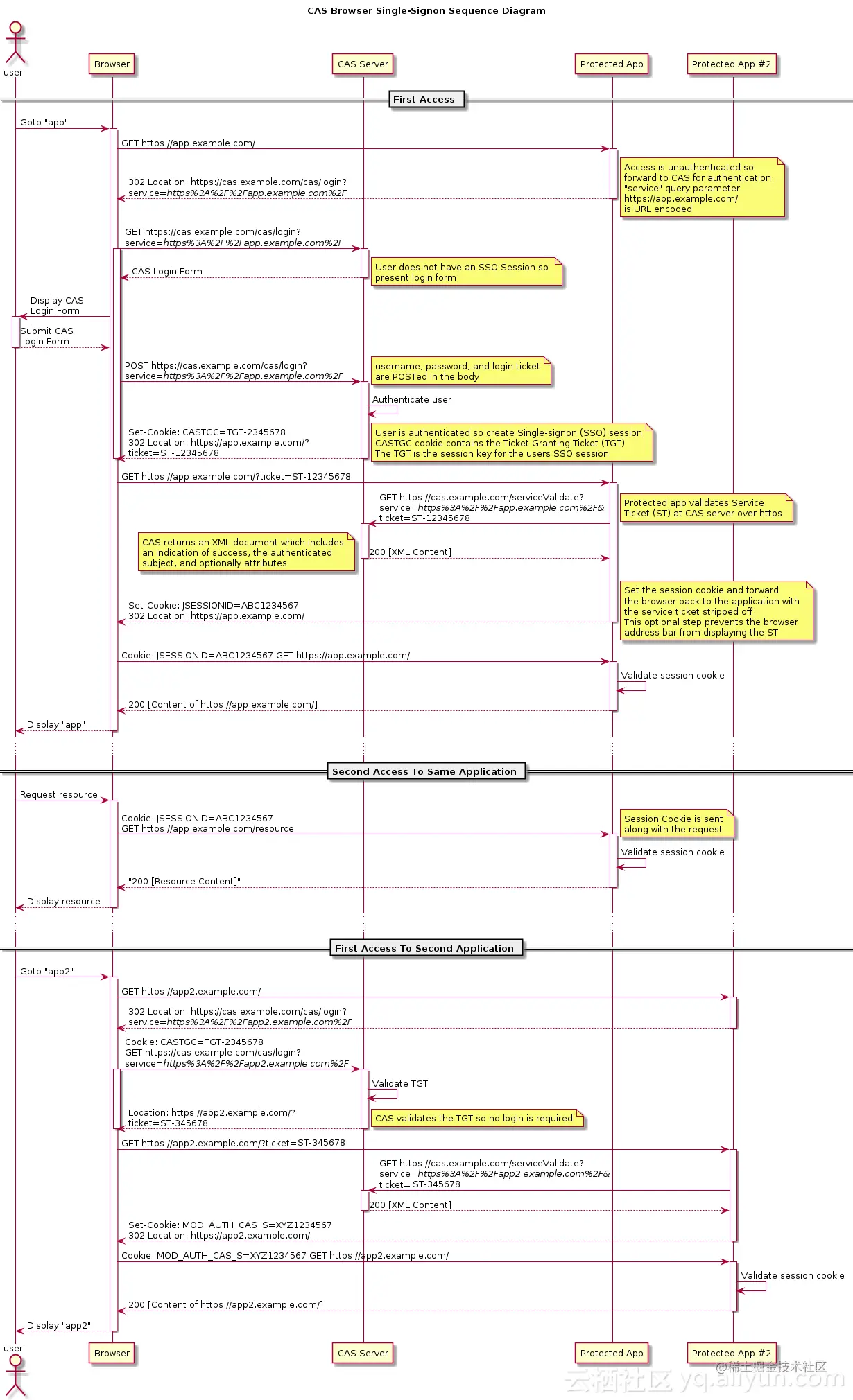
详细图解: CAS.png

过程解析:

  • 第一次登录App1过程:

    1. user打开Browser输入地址:https://app1.com, Browser发送get请求到App1 Server
    2. App1 Server发现user未登录,发送响应,status:302; location:https://cas.example.com/cas/login?service=https://app1.com/cas/validate (实际是url encode后的),即重定向到CAS Server的 /cas/login 指向的登录页,携带参数service表明是来自于 App1 的请求
    3. browser拿到响应后马上请求location指向的地址,CAS Server同样发现user未登录,返回登录页内容
    4. browser展示登录页内容,user输入用户名密码信息,提交。browser发送POST请求到https://cas.example.com/cas/login?service=https://app1.com/cas/validate
    5. CAS Server验证用户名密码通过,创建一个SSO session(全局session),对应的CASTGC cookie,cookie内容是Ticket Granting Ticket(TGT)。这个TGT就是SSO session的key,用于后续验证用的。
    6. CAS Server发送响应,Set-Cookie:CASTGC=TGT-2345678 302 Location:https://app1.com/cas/validate?ticket=ST-12345678
    7. browser请求https://app1.com/cas/validate?ticket=ST-12345678,这个地址是CAS Client侧校验ticket的地址,这个请求就意味着App1需要给CAS Server发送验证ticket的请求,地址是:https://cas.example.com/serviceValidate?service=https://app1.com&ticket=ST-12345678,参数里带上ticket和App1地址
    8. CAS Server拿到ticket验证通过,返回XML文档,包含了成功提示,授权信息,还有一些可选的属性
    9. App1拿到CAS Server返回的状态为200的成功信息,设置一个局部的session,给browser发送响应:Set-Cookie: JSESSIONID=ABC1234567 302 Location:https://app1.com/
    10. browser根据响应头设置上cookie:JSESSIONID=ABC1234567,发送重定向请求https://app1.com/,App1响应内容
  • 之后访问App1

    1. browser直接携带cookie:JSESSIONID=ABC1234567再次访问https://app1.com/xxx,App1验证cookie对应的session存在且有效,返回对应内容
  • App1已登录,第一次访问App2

    1. Browser发送 get https://app2.com 到App2,发送响应 status:302; location:https://cas.example.com/cas/login?service=https://app2.com/cas/validate
    2. Browser携带cookie:CASTGC=TGT-2345678 GET https://cas.example.com/cas/login?service=https://app2.com/cas/validate a. 这个cookie是在cas.example.com域下的cookie,是第一次登陆时第六步中响应的Set-Cookie:CASTGC=TGT-2345678时设置的
    3. CAS Sevrer 验证TGT,已经登录了,直接开始校验ticket,响应302 Location:https://app2.com/cas/validate?ticket=ST-45678
    4. Browser请求App2,App2到CAS Sever 验证ticket https://cas.example.com/serviceValidate?service=https://app2.com&ticket=ST-45678,CAS Server返回认证成功的XML内容
    5. App2设置局部session,响应302 Set-Cookie:MOD_AUTH_CAS_S=XYZ123456789 Location: https://app2.com
    6. 浏览器 cookie=MOD_AUTH_CAS_S=XYZ123456789,访问https://app2.com
    7. App2验证cookie后,返回内容
  • 补充说明

    • CAS Server存储全局Session,给cas.example.com域名下设置了cookie:CASTGC=TGT,这个是cas系统的cookie-session验证
    • CAS Client重定向到cas.example.com/cas/login,携带了cookie:CASTGC=TGT去验证,CAS Server会返回ticket到CAS Client的ticket验证地址,又会再携带ticket去CAS Server的ticket验证地址进行验证,验证通过后再返回用户信息。
    • CAS Server会存储有哪些CAS Client(也就是请求url参数中的service)注册了系统
    • 每个CAS Client会有局部的cookie-session

单点登出(SLO)

图解: 登出.png

过程:

  • App1主动点击登出

    1. user主动在browser上点击退出App1
    2. App1收到退出请求,销毁局部session,再携带相应参数(令牌,服务信息)请求https://cas.example.com/cas/logout
    3. CAS Server校验令牌有效,销毁全局会话,再查找出所有注册过的系统,主动给这些系统发消息注销局部会话,最后将登录页内容返回给App1
  • App2请求内容

    1. 携带cookie请求App2,由于session已失效,返回401,跳转到登录页

connect-cas2

serverPath: 'https://cas.example.com' // CAS Server地址
servicePrefix: 'https://app1.com App1 Server' // CAS Client 地址
paths.validate: '/cas/validate' // CAS Client 校验ticket的地址,登录第二步中参数里拼接在servicePrefix后的,还有登录第七步
paths.serviceValidate: '/serviceValidate' // CAS Server 校验ticket的地址
paths.login: '/cas/login'  // 登录地址 第二步中拼接在CAS Server后的path 
paths.logout: '/cas/logout' // CAS Server退出地址