普通人如何不被 OpenAI 取代?

avatar
公众号 @fliggyfe

本文来自飞猪前端团队@Tw93

今天试了试 OpenAI 的一些功能,通过主题来记录一下使用场景,发现了不少他强于普通人的地方,偏搞笑文(狗头),那么我们怎么在认知和能力方面不被他取代呢?

经验能力强于普通人

首先这两天最火的是 #ChatGPT,这个能力很适合我这种不太会说“套话”的人,在回答一些偏知乎类问题、入学文档、运营方法等也不在话下,此外对于中文的理解有些突破我的想法,比如说如下案例。

今年要做国际化了

不要让你的老板知道这个

给我一个学习 Rust 的资料

编程能力强于普通人

ChatGPT 除去内容能力外,对于简单的「编程」能力其实也不在话下,比如说如下这个很常用的提取 URL 用 JS 来实现的题目,写出来还是很不错的,其实 #OpenAI 还提供「Codex JavaScript Sandbox」这个比问答类的更好玩,可以将你一步一步的想法通过代码帮你来实现,比如说我让他画一个猫

编程写 JS 的能力

让他写 CSS 也没啥问题

写文章能力强于普通人

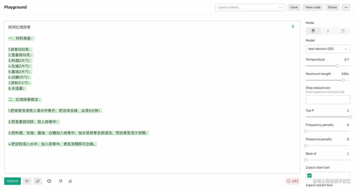
OpenAI 除外简单的编程实现,还发现了一个写文章的能力,编剧也没问题,也很适合写所谓的「论证文」,不过还是感觉还是有些「正规话术」,但是在某些场合其实还是很吃香的,比如说如下这种类似于活动安排、论证主题、模版申请啥的还是合适的,居然还可以「教你做菜」简直了。

假如我是一个编剧,是不是还可以?

正规申请如何写?

正规的活动安排

写诗有啥难的

做菜可能比你好吃

理解能力强于普通人

除去写文章外,其实有一些很日常的问题他也能够回答得不错,比如说 Q&A、解释代码的意思、帮你修正错误的英语语法、甚至通过看你的语句帮你生成 SQL 语句,这里让我觉得神奇的是,他的问答有一点点人文的感觉在了。

有情感的聊天

这个代码我看不懂,你可以帮我解释下吗?

我刚开始学习英语,帮我看看语法错误吧?

帮我写一个 SQL 查询

查找即创造能力强于普通人

除了上述外,这个 #DALLE2 AI 画画功能让我慢慢意识到,其实这东西是一个「下一代的智能搜索的雏形」,相当于你想要啥,他告诉你,比现在的 google 搜索,更加简单、高效,可以很方便的为后面类似机器人的场景做素材语义来源,不过其实没想象的那么聪明,比如说最后一张图,期待更加产品化。

找狗

找帅狗

绿颜色的帅哥

如何不被 OpenAI 取代

在某些方面强于普通人的,特别是对于重复性智力劳动,如重复性写套话、写代码、画图,那么怎么不被取代?还是需多学习、多主动思考、多实践、看更多书,做更多有挑战的事情,在认知上避免被取代的关键是不断学习和提高自己的能力,并努力适应新的环境和挑战。

全文结束。























讽刺的是此条答案也来源他...

三段式回答

你谦虚了?